7.3 KiB

Kriptografski/Kompresioni Algoritmi

{{#include ../../banners/hacktricks-training.md}}

Identifikacija Algoritama

Ako završite u kodu koristeći pomeranja udesno i ulevo, xore i nekoliko aritmetičkih operacija, veoma je verovatno da je to implementacija kriptografskog algoritma. Ovde će biti prikazani neki načini da se identifikuje algoritam koji se koristi bez potrebe da se obrne svaki korak.

API funkcije

CryptDeriveKey

Ako se ova funkcija koristi, možete saznati koji se algoritam koristi proverom vrednosti drugog parametra:

Proverite ovde tabelu mogućih algoritama i njihovih dodeljenih vrednosti: https://docs.microsoft.com/en-us/windows/win32/seccrypto/alg-id

RtlCompressBuffer/RtlDecompressBuffer

Kompresuje i dekompresuje dati bafer podataka.

CryptAcquireContext

Iz dokumentacije: Funkcija CryptAcquireContext se koristi za sticanje rukovanja određenim kontejnerom ključeva unutar određenog provajdera kriptografskih usluga (CSP). Ovo vraćeno rukovanje se koristi u pozivima funkcija CryptoAPI koje koriste odabrani CSP.

CryptCreateHash

Inicira heširanje toka podataka. Ako se ova funkcija koristi, možete saznati koji se algoritam koristi proverom vrednosti drugog parametra:


Proverite ovde tabelu mogućih algoritama i njihovih dodeljenih vrednosti: https://docs.microsoft.com/en-us/windows/win32/seccrypto/alg-id

Konstantne vrednosti koda

Ponekad je veoma lako identifikovati algoritam zahvaljujući činjenici da mora koristiti posebnu i jedinstvenu vrednost.

Ako pretražujete prvu konstantu na Google-u, ovo je ono što dobijate:

Stoga, možete pretpostaviti da je dekompilirana funkcija sha256 kalkulator.
Možete pretražiti bilo koju od drugih konstanti i dobićete (verovatno) isti rezultat.

informacija o podacima

Ako kod nema nijednu značajnu konstantu, može biti da učitava informacije iz .data sekcije.
Možete pristupiti tim podacima, grupisati prvi dword i pretražiti ga na Google-u kao što smo uradili u prethodnoj sekciji:

U ovom slučaju, ako tražite 0xA56363C6, možete pronaći da je povezan sa tabelama AES algoritma.

RC4 (Simetrična Kriptografija)

Karakteristike

Sastoji se od 3 glavna dela:

  • Faza inicijalizacije/: Kreira tabelu vrednosti od 0x00 do 0xFF (ukupno 256 bajtova, 0x100). Ova tabela se obično naziva Substituciona Kutija (ili SBox).
  • Faza premeštanja: Prolazi kroz tabelu kreiranu pre (petlja od 0x100 iteracija, ponovo) modifikujući svaku vrednost sa polu-namernim bajtovima. Da bi se kreirali ovi polu-namerni bajtovi, koristi se ključ RC4. Ključevi RC4 mogu biti između 1 i 256 bajtova dužine, međutim obično se preporučuje da budu iznad 5 bajtova. Obično, ključevi RC4 su 16 bajtova dužine.
  • XOR faza: Na kraju, običan tekst ili šifrovani tekst se XOR-uje sa vrednostima kreiranim pre. Funkcija za enkripciju i dekripciju je ista. Za ovo, proći će se kroz kreiranih 256 bajtova onoliko puta koliko je potrebno. Ovo se obično prepoznaje u dekompiliranom kodu sa %256 (mod 256).

Tip

Da biste identifikovali RC4 u disasembleru/dekompiliranom kodu, možete proveriti 2 petlje veličine 0x100 (uz korišćenje ključa) i zatim XOR ulaznih podataka sa 256 vrednosti kreiranih pre u 2 petlje verovatno koristeći %256 (mod 256)

Faza inicijalizacije/Substituciona Kutija: (Obratite pažnju na broj 256 korišćen kao brojač i kako se 0 piše na svakom mestu od 256 karaktera)

Faza premeštanja:

XOR faza:

AES (Simetrična Kriptografija)

Karakteristike

  • Korišćenje substitucionih kutija i tabela za pretragu
  • Moguće je razlikovati AES zahvaljujući korišćenju specifičnih vrednosti tabela za pretragu (konstanti). _Napomena da se konstant može čuvati u binarnom ili kreirati dinamički.
  • Ključ za enkripciju mora biti deljiv sa 16 (obično 32B) i obično se koristi IV od 16B.

SBox konstante

Serpent (Simetrična Kriptografija)

Karakteristike

  • Retko se nalazi neki malware koji ga koristi, ali postoje primeri (Ursnif)
  • Lako je odrediti da li je algoritam Serpent ili ne na osnovu njegove dužine (ekstremno duga funkcija)

Identifikacija

Na sledećoj slici obratite pažnju na to kako se konstanta 0x9E3779B9 koristi (napomena da se ova konstanta takođe koristi od strane drugih kripto algoritama kao što je TEA -Tiny Encryption Algorithm).
Takođe obratite pažnju na veličinu petlje (132) i broj XOR operacija u disasembleru i u primeru koda:

Kao što je ranije pomenuto, ovaj kod može biti vizualizovan unutar bilo kog dekompilatora kao veoma duga funkcija jer nema skakanja unutar nje. Dekomplirani kod može izgledati ovako:

Stoga, moguće je identifikovati ovaj algoritam proverom magične brojke i početnih XOR-ova, videći veoma dugu funkciju i upoređujući neke instrukcije duge funkcije sa implementacijom (kao što su pomeranje ulevo za 7 i rotacija ulevo za 22).

RSA (Asimetrična Kriptografija)

Karakteristike

  • Složeniji od simetričnih algoritama
  • Nema konstanti! (prilagođene implementacije su teške za određivanje)
  • KANAL (analizator kriptografije) ne uspeva da pokaže naznake o RSA jer se oslanja na konstante.

Identifikacija poređenjem

  • U liniji 11 (levo) postoji +7) >> 3 što je isto kao u liniji 35 (desno): +7) / 8
  • Linija 12 (levo) proverava da li je modulus_len < 0x040 i u liniji 36 (desno) proverava da li je inputLen+11 > modulusLen

MD5 & SHA (heš)

Karakteristike

  • 3 funkcije: Init, Update, Final
  • Slične inicijalizacione funkcije

Identifikacija

Init

Možete identifikovati oba proverom konstanti. Napomena da sha_init ima 1 konstantu koju MD5 nema:

MD5 Transform

Obratite pažnju na korišćenje više konstanti

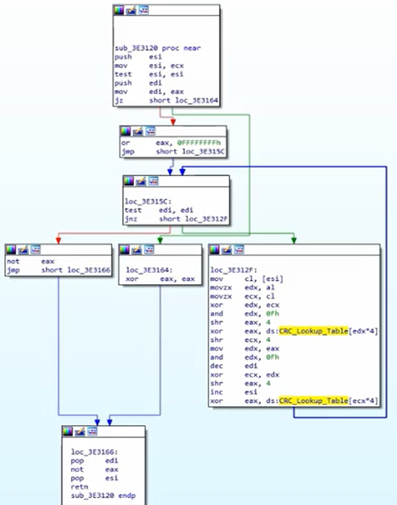
CRC (heš)

  • Manji i efikasniji jer je njegova funkcija da pronađe slučajne promene u podacima
  • Koristi tabele za pretragu (tako da možete identifikovati konstante)

Identifikacija

Proverite konstante tabela za pretragu:

CRC heš algoritam izgleda ovako:

APLib (Kompresija)

Karakteristike

  • Nema prepoznatljivih konstanti
  • Možete pokušati da napišete algoritam u python-u i pretražujete slične stvari na mreži

Identifikacija

Grafik je prilično veliki:

Proverite 3 poređenja da biste ga prepoznali:

{{#include ../../banners/hacktricks-training.md}}