Carlos Polop 1ccf5f88c2 re3
2024-12-14 17:56:47 +01:00

8.1 KiB

macOS System Extensions

{% hint style="success" %} Learn & practice AWS Hacking:HackTricks Training AWS Red Team Expert (ARTE)
Learn & practice GCP Hacking: HackTricks Training GCP Red Team Expert (GRTE)

Support HackTricks
{% endhint %}

System Extensions / Endpoint Security Framework

Unlike Kernel Extensions, System Extensions run in user space instead of kernel space, reducing the risk of a system crash due to extension malfunction.

https://knight.sc/images/system-extension-internals-1.png

There are three types of system extensions: DriverKit Extensions, Network Extensions, and Endpoint Security Extensions.

DriverKit Extensions

DriverKit is a replacement for kernel extensions that provide hardware support. It allows device drivers (like USB, Serial, NIC, and HID drivers) to run in user space rather than kernel space. The DriverKit framework includes user space versions of certain I/O Kit classes, and the kernel forwards normal I/O Kit events to user space, offering a safer environment for these drivers to run.

Network Extensions

Network Extensions provide the ability to customize network behaviors. There are several types of Network Extensions:

  • App Proxy: This is used for creating a VPN client that implements a flow-oriented, custom VPN protocol. This means it handles network traffic based on connections (or flows) rather than individual packets.
  • Packet Tunnel: This is used for creating a VPN client that implements a packet-oriented, custom VPN protocol. This means it handles network traffic based on individual packets.
  • Filter Data: This is used for filtering network "flows". It can monitor or modify network data at the flow level.
  • Filter Packet: This is used for filtering individual network packets. It can monitor or modify network data at the packet level.
  • DNS Proxy: This is used for creating a custom DNS provider. It can be used to monitor or modify DNS requests and responses.

Endpoint Security Framework

Endpoint Security is a framework provided by Apple in macOS that provides a set of APIs for system security. It's intended for use by security vendors and developers to build products that can monitor and control system activity to identify and protect against malicious activity.

This framework provides a collection of APIs to monitor and control system activity, such as process executions, file system events, network and kernel events.

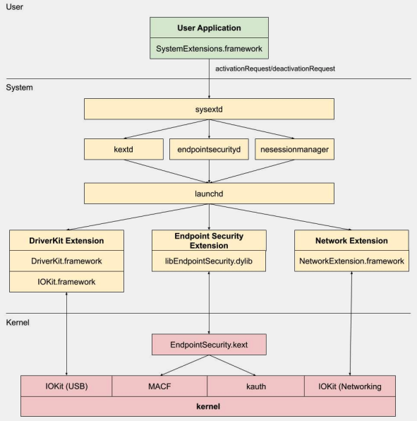
The core of this framework is implemented in the kernel, as a Kernel Extension (KEXT) located at /System/Library/Extensions/EndpointSecurity.kext. This KEXT is made up of several key components:

  • EndpointSecurityDriver: This acts as the "entry point" for the kernel extension. It's the main point of interaction between the OS and the Endpoint Security framework.
  • EndpointSecurityEventManager: This component is responsible for implementing kernel hooks. Kernel hooks allow the framework to monitor system events by intercepting system calls.
  • EndpointSecurityClientManager: This manages the communication with user space clients, keeping track of which clients are connected and need to receive event notifications.
  • EndpointSecurityMessageManager: This sends messages and event notifications to user space clients.

The events that the Endpoint Security framework can monitor are categorized into:

  • File events
  • Process events
  • Socket events
  • Kernel events (such as loading/unloading a kernel extension or opening an I/O Kit device)

Endpoint Security Framework Architecture

https://www.youtube.com/watch?v=jaVkpM1UqOs

User-space communication with the Endpoint Security framework happens through the IOUserClient class. Two different subclasses are used, depending on the type of caller:

  • EndpointSecurityDriverClient: This requires the com.apple.private.endpoint-security.manager entitlement, which is only held by the system process endpointsecurityd.
  • EndpointSecurityExternalClient: This requires the com.apple.developer.endpoint-security.client entitlement. This would typically be used by third-party security software that needs to interact with the Endpoint Security framework.

The Endpoint Security Extensions:libEndpointSecurity.dylib is the C library that system extensions use to communicate with the kernel. This library uses the I/O Kit (IOKit) to communicate with the Endpoint Security KEXT.

endpointsecurityd is a key system daemon involved in managing and launching endpoint security system extensions, particularly during the early boot process. Only system extensions marked with NSEndpointSecurityEarlyBoot in their Info.plist file receive this early boot treatment.

Another system daemon, sysextd, validates system extensions and moves them into the proper system locations. It then asks the relevant daemon to load the extension. The SystemExtensions.framework is responsible for activating and deactivating system extensions.

Bypassing ESF

ESF is used by security tools that will try to detect a red teamer, so any information about how this could be avoided sounds interesting.

CVE-2021-30965

The thing is that the security application needs to have Full Disk Access permissions. So if an attacker could remove that, he could prevent the software from running:

tccutil reset All

For more information about this bypass and related ones check the talk #OBTS v5.0: "The Achilles Heel of EndpointSecurity" - Fitzl Csaba

At the end this was fixed by giving the new permission kTCCServiceEndpointSecurityClient to the security app managed by tccd so tccutil won't clear its permissions preventing it from running.

References

{% hint style="success" %} Learn & practice AWS Hacking:HackTricks Training AWS Red Team Expert (ARTE)
Learn & practice GCP Hacking: HackTricks Training GCP Red Team Expert (GRTE)

Support HackTricks
{% endhint %}