6.9 KiB
macOS System Extensions
{{#include ../../../banners/hacktricks-training.md}}
System Extensions / Endpoint Security Framework
Im Gegensatz zu Kernel Extensions laufen System Extensions im Benutzerspeicher anstelle des Kernel-Speichers, was das Risiko eines Systemabsturzes aufgrund von Fehlern in der Erweiterung verringert.

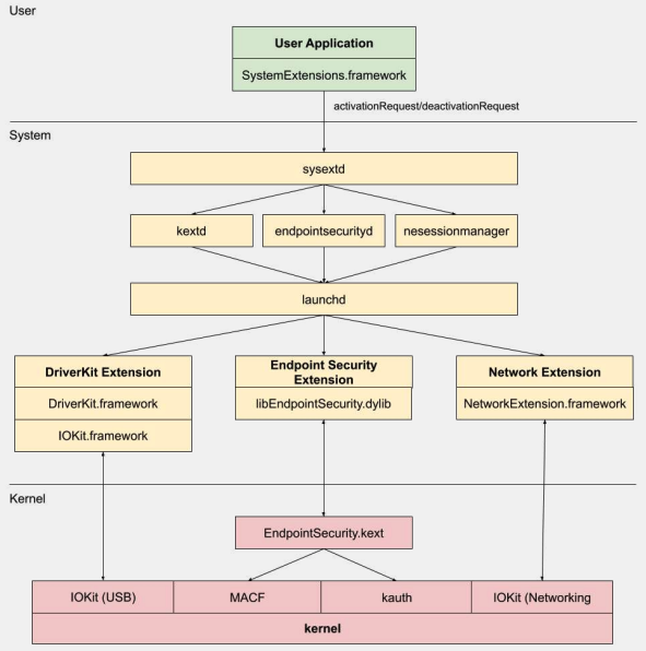
Es gibt drei Arten von Systemerweiterungen: DriverKit-Erweiterungen, Netzwerk-Erweiterungen und Endpoint Security-Erweiterungen.
DriverKit-Erweiterungen
DriverKit ist ein Ersatz für Kernel-Erweiterungen, die Hardwareunterstützung bieten. Es ermöglicht Gerätetreibern (wie USB-, Serial-, NIC- und HID-Treibern), im Benutzerspeicher anstelle des Kernel-Speichers zu laufen. Das DriverKit-Framework umfasst Benutzerspeicher-Versionen bestimmter I/O Kit-Klassen, und der Kernel leitet normale I/O Kit-Ereignisse an den Benutzerspeicher weiter, was eine sicherere Umgebung für diese Treiber bietet.
Netzwerk-Erweiterungen
Netzwerk-Erweiterungen bieten die Möglichkeit, Netzwerkverhalten anzupassen. Es gibt mehrere Arten von Netzwerk-Erweiterungen:
- App Proxy: Dies wird verwendet, um einen VPN-Client zu erstellen, der ein flow-orientiertes, benutzerdefiniertes VPN-Protokoll implementiert. Das bedeutet, dass er den Netzwerkverkehr basierend auf Verbindungen (oder Flows) anstelle einzelner Pakete verarbeitet.
- Packet Tunnel: Dies wird verwendet, um einen VPN-Client zu erstellen, der ein packet-orientiertes, benutzerdefiniertes VPN-Protokoll implementiert. Das bedeutet, dass er den Netzwerkverkehr basierend auf einzelnen Paketen verarbeitet.
- Filter Data: Dies wird verwendet, um Netzwerk-"Flows" zu filtern. Es kann Netzwerkdaten auf Flussebene überwachen oder ändern.
- Filter Packet: Dies wird verwendet, um einzelne Netzwerkpakete zu filtern. Es kann Netzwerkdaten auf Paketebene überwachen oder ändern.
- DNS Proxy: Dies wird verwendet, um einen benutzerdefinierten DNS-Anbieter zu erstellen. Es kann verwendet werden, um DNS-Anfragen und -Antworten zu überwachen oder zu ändern.
Endpoint Security Framework
Endpoint Security ist ein von Apple in macOS bereitgestelltes Framework, das eine Reihe von APIs für die Systemsicherheit bietet. Es ist für die Verwendung durch Sicherheitsanbieter und Entwickler gedacht, um Produkte zu erstellen, die Systemaktivitäten überwachen und steuern können, um böswillige Aktivitäten zu identifizieren und zu schützen.
Dieses Framework bietet eine Sammlung von APIs zur Überwachung und Steuerung von Systemaktivitäten, wie z.B. Prozessausführungen, Dateisystemereignisse, Netzwerk- und Kernelereignisse.
Der Kern dieses Frameworks ist im Kernel implementiert, als Kernel Extension (KEXT) unter /System/Library/Extensions/EndpointSecurity.kext
. Diese KEXT besteht aus mehreren Schlüsselkomponenten:
- EndpointSecurityDriver: Dies fungiert als "Einstiegspunkt" für die Kernel-Erweiterung. Es ist der Hauptinteraktionspunkt zwischen dem OS und dem Endpoint Security-Framework.
- EndpointSecurityEventManager: Diese Komponente ist verantwortlich für die Implementierung von Kernel-Hooks. Kernel-Hooks ermöglichen es dem Framework, Systemereignisse zu überwachen, indem Systemaufrufe abgefangen werden.
- EndpointSecurityClientManager: Dies verwaltet die Kommunikation mit Benutzerspeicher-Clients und verfolgt, welche Clients verbunden sind und Ereignisbenachrichtigungen erhalten müssen.
- EndpointSecurityMessageManager: Dies sendet Nachrichten und Ereignisbenachrichtigungen an Benutzerspeicher-Clients.
Die Ereignisse, die das Endpoint Security-Framework überwachen kann, sind in folgende Kategorien unterteilt:
- Dateiereignisse
- Prozessereignisse
- Socketereignisse
- Kernelereignisse (wie das Laden/Entladen einer Kernel-Erweiterung oder das Öffnen eines I/O Kit-Geräts)
Architektur des Endpoint Security Frameworks

Die Kommunikation im Benutzerspeicher mit dem Endpoint Security-Framework erfolgt über die IOUserClient-Klasse. Es werden zwei verschiedene Unterklassen verwendet, abhängig von der Art des Aufrufers:
- EndpointSecurityDriverClient: Dies erfordert die Berechtigung
com.apple.private.endpoint-security.manager
, die nur vom Systemprozessendpointsecurityd
gehalten wird. - EndpointSecurityExternalClient: Dies erfordert die Berechtigung
com.apple.developer.endpoint-security.client
. Dies würde typischerweise von Drittanbieter-Sicherheitssoftware verwendet, die mit dem Endpoint Security-Framework interagieren muss.
Die Endpoint Security Extensions:libEndpointSecurity.dylib
ist die C-Bibliothek, die Systemerweiterungen verwenden, um mit dem Kernel zu kommunizieren. Diese Bibliothek verwendet das I/O Kit (IOKit
), um mit der Endpoint Security KEXT zu kommunizieren.
endpointsecurityd
ist ein wichtiger Systemdaemon, der an der Verwaltung und dem Starten von Endpoint Security-Systemerweiterungen beteiligt ist, insbesondere während des frühen Bootprozesses. Nur Systemerweiterungen, die in ihrer Info.plist
-Datei mit NSEndpointSecurityEarlyBoot
gekennzeichnet sind, erhalten diese Behandlung beim frühen Boot.
Ein weiterer Systemdaemon, sysextd
, validiert Systemerweiterungen und verschiebt sie an die richtigen Systemstandorte. Er fordert dann den relevanten Daemon auf, die Erweiterung zu laden. Das SystemExtensions.framework
ist verantwortlich für das Aktivieren und Deaktivieren von Systemerweiterungen.
Umgehung des ESF
ESF wird von Sicherheitstools verwendet, die versuchen, einen Red Teamer zu erkennen, daher klingt jede Information darüber, wie dies vermieden werden könnte, interessant.
CVE-2021-30965
Das Problem ist, dass die Sicherheitsanwendung Vollzugriffsberechtigungen für die Festplatte benötigt. Wenn ein Angreifer dies entfernen könnte, könnte er verhindern, dass die Software ausgeführt wird:
tccutil reset All
Für weitere Informationen zu diesem Bypass und verwandten Themen siehe den Vortrag #OBTS v5.0: "The Achilles Heel of EndpointSecurity" - Fitzl Csaba
Am Ende wurde dies behoben, indem die neue Berechtigung kTCCServiceEndpointSecurityClient
der Sicherheitsanwendung, die von tccd
verwaltet wird, gegeben wurde, sodass tccutil
ihre Berechtigungen nicht löscht und sie weiterhin ausgeführt werden kann.
Referenzen
- OBTS v3.0: "Endpoint Security & Insecurity" - Scott Knight
- https://knight.sc/reverse%20engineering/2019/08/24/system-extension-internals.html
{{#include ../../../banners/hacktricks-training.md}}