6.3 KiB
macOS System Extensions
{{#include ../../../banners/hacktricks-training.md}}
System Extensions / Endpoint Security Framework
Za razliku od Kernel Extensions, System Extensions se izvršavaju u korisničkom prostoru umesto u kernel prostoru, smanjujući rizik od pada sistema zbog kvara ekstenzije.

Postoje tri tipa sistemskih ekstenzija: DriverKit ekstenzije, Network ekstenzije i Endpoint Security ekstenzije.
DriverKit Extensions
DriverKit je zamena za kernel ekstenzije koje obezbeđuju hardversku podršku. Omogućava drajverima uređaja (kao što su USB, Serial, NIC i HID drajveri) da se izvršavaju u korisničkom prostoru umesto u kernel prostoru. DriverKit okvir uključuje verzije određenih I/O Kit klasa u korisničkom prostoru, a kernel prosleđuje normalne I/O Kit događaje u korisnički prostor, nudeći sigurnije okruženje za rad ovih drajvera.
Network Extensions
Network Extensions pružaju mogućnost prilagođavanja mrežnih ponašanja. Postoji nekoliko tipova Network Extensions:
- App Proxy: Ovo se koristi za kreiranje VPN klijenta koji implementira protokol prilagođen VPN-u orijentisan na tok. To znači da upravlja mrežnim saobraćajem na osnovu veza (ili tokova) umesto pojedinačnih paketa.
- Packet Tunnel: Ovo se koristi za kreiranje VPN klijenta koji implementira protokol prilagođen VPN-u orijentisan na pakete. To znači da upravlja mrežnim saobraćajem na osnovu pojedinačnih paketa.
- Filter Data: Ovo se koristi za filtriranje mrežnih "tokova". Može pratiti ili modifikovati mrežne podatke na nivou toka.
- Filter Packet: Ovo se koristi za filtriranje pojedinačnih mrežnih paketa. Može pratiti ili modifikovati mrežne podatke na nivou paketa.
- DNS Proxy: Ovo se koristi za kreiranje prilagođenog DNS provajdera. Može se koristiti za praćenje ili modifikovanje DNS zahteva i odgovora.
Endpoint Security Framework
Endpoint Security je okvir koji pruža Apple u macOS-u i koji obezbeđuje skup API-ja za bezbednost sistema. Namenjen je za korišćenje od strane bezbednosnih provajdera i developera za izradu proizvoda koji mogu pratiti i kontrolisati aktivnost sistema kako bi identifikovali i zaštitili se od zlonamernih aktivnosti.
Ovaj okvir pruža kolekciju API-ja za praćenje i kontrolu aktivnosti sistema, kao što su izvršenja procesa, događaji u datotečnom sistemu, mrežni i kernel događaji.
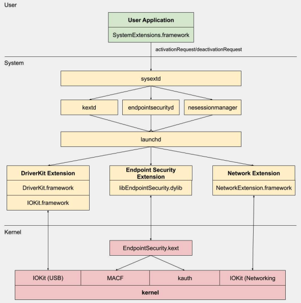
Osnova ovog okvira je implementirana u kernelu, kao Kernel Extension (KEXT) lociran na /System/Library/Extensions/EndpointSecurity.kext
. Ovaj KEXT se sastoji od nekoliko ključnih komponenti:
- EndpointSecurityDriver: Ovo deluje kao "ulazna tačka" za kernel ekstenziju. To je glavno mesto interakcije između OS-a i Endpoint Security okvira.
- EndpointSecurityEventManager: Ova komponenta je odgovorna za implementaciju kernel hook-ova. Kernel hook-ovi omogućavaju okviru da prati sistemske događaje presretanjem sistemskih poziva.
- EndpointSecurityClientManager: Ovo upravlja komunikacijom sa klijentima u korisničkom prostoru, prateći koji klijenti su povezani i treba da prime obaveštenja o događajima.
- EndpointSecurityMessageManager: Ovo šalje poruke i obaveštenja o događajima klijentima u korisničkom prostoru.
Događaji koje Endpoint Security okvir može pratiti su kategorizovani u:
- Događaji datoteka
- Događaji procesa
- Događaji soketa
- Kernel događaji (kao što su učitavanje/uklanjanje kernel ekstenzije ili otvaranje I/O Kit uređaja)
Endpoint Security Framework Architecture

Komunikacija u korisničkom prostoru sa Endpoint Security okvirom se dešava kroz IOUserClient klasu. Koriste se dve različite podklase, u zavisnosti od tipa pozivaoca:
- EndpointSecurityDriverClient: Ovo zahteva
com.apple.private.endpoint-security.manager
pravo, koje drži samo sistemski procesendpointsecurityd
. - EndpointSecurityExternalClient: Ovo zahteva
com.apple.developer.endpoint-security.client
pravo. Ovo bi obično koristili softveri trećih strana za bezbednost koji treba da komuniciraju sa Endpoint Security okvirom.
Endpoint Security Extensions:libEndpointSecurity.dylib
je C biblioteka koju sistemske ekstenzije koriste za komunikaciju sa kernelom. Ova biblioteka koristi I/O Kit (IOKit
) za komunikaciju sa Endpoint Security KEXT-om.
endpointsecurityd
je ključni sistemski demon uključen u upravljanje i pokretanje sistemskih ekstenzija za bezbednost krajnjih tačaka, posebno tokom ranog procesa pokretanja. Samo sistemske ekstenzije označene sa NSEndpointSecurityEarlyBoot
u njihovom Info.plist
fajlu dobijaju ovu ranu obradu pokretanja.
Drugi sistemski demon, sysextd
, validira sistemske ekstenzije i premesta ih na odgovarajuće sistemske lokacije. Zatim traži od relevantnog demona da učita ekstenziju. SystemExtensions.framework
je odgovoran za aktiviranje i deaktiviranje sistemskih ekstenzija.
Bypassing ESF
ESF se koristi od strane bezbednosnih alata koji će pokušati da otkriju red tim, tako da svaka informacija o tome kako se to može izbeći zvuči zanimljivo.
CVE-2021-30965
Stvar je u tome da aplikacija za bezbednost mora imati dozvole za pun pristup disku. Dakle, ako bi napadač mogao da ukloni to, mogao bi sprečiti softver da se izvršava:
tccutil reset All
Za više informacija o ovom zaobilaženju i srodnim temama, pogledajte predavanje #OBTS v5.0: "Ahilova peta EndpointSecurity" - Fitzl Csaba
Na kraju, ovo je ispravljeno davanjem nove dozvole kTCCServiceEndpointSecurityClient
aplikaciji za bezbednost kojom upravlja tccd
, tako da tccutil
neće obrisati njene dozvole, sprečavajući je da ne može da se pokrene.
Reference
- OBTS v3.0: "Endpoint Security & Insecurity" - Scott Knight
- https://knight.sc/reverse%20engineering/2019/08/24/system-extension-internals.html
{{#include ../../../banners/hacktricks-training.md}}