35 KiB
5. Архітектура LLM
Архітектура LLM
Tip
Мета цього п'ятого етапу дуже проста: Розробити архітектуру повного LLM. З'єднайте все разом, застосуйте всі шари та створіть усі функції для генерації тексту або перетворення тексту в ID та назад.
Ця архітектура буде використовуватися як для навчання, так і для прогнозування тексту після його навчання.
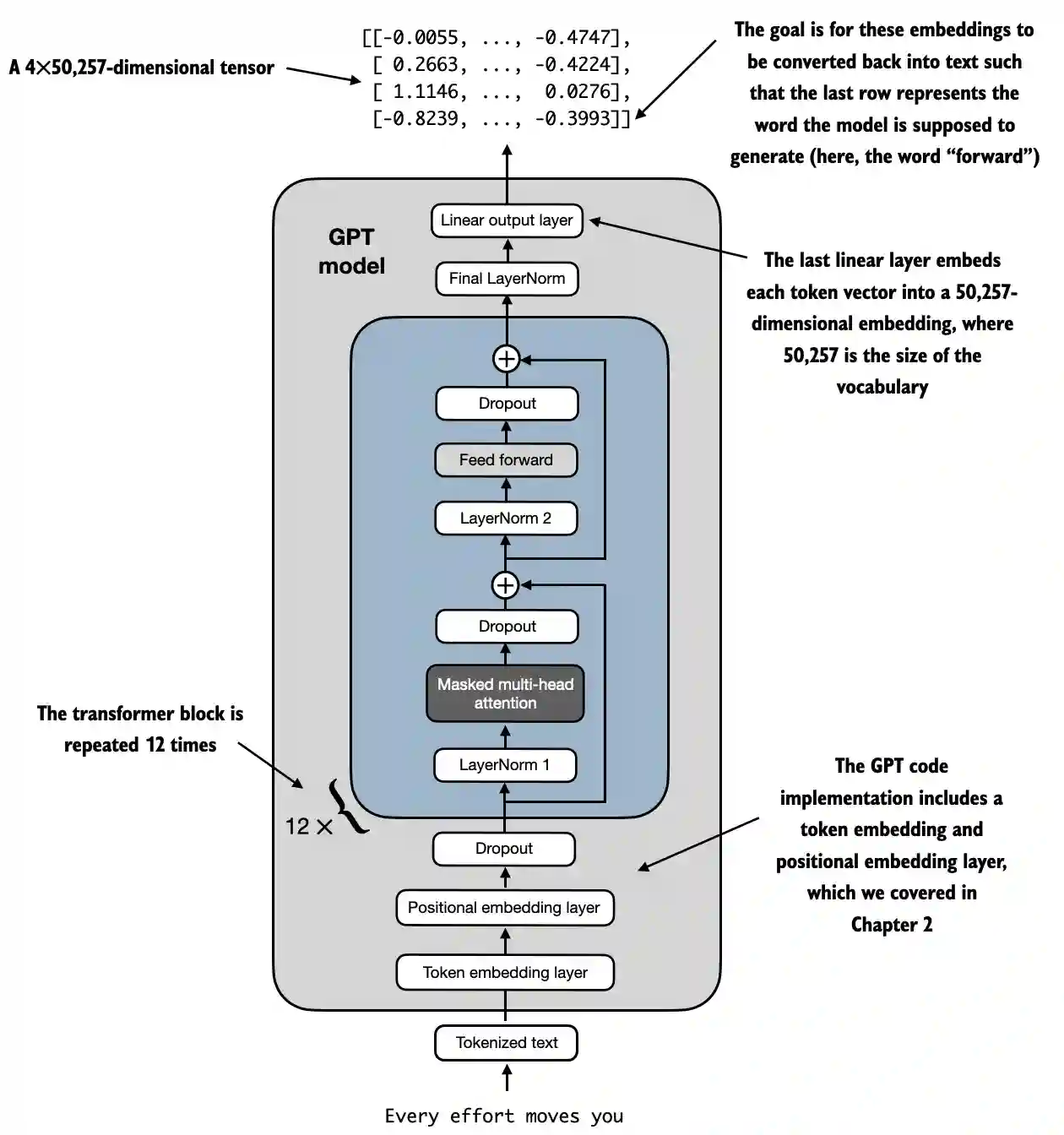
Приклад архітектури LLM з https://github.com/rasbt/LLMs-from-scratch/blob/main/ch04/01_main-chapter-code/ch04.ipynb:
Високорівневе подання можна спостерігати в:

- Вхід (Токенізований текст): Процес починається з токенізованого тексту, який перетворюється на числові представлення.
- Шар вбудовування токенів та шар позиційного вбудовування: Токенізований текст проходить через шар вбудовування токенів та шар позиційного вбудовування, який захоплює позицію токенів у послідовності, що є критично важливим для розуміння порядку слів.
- Блоки трансформера: Модель містить 12 блоків трансформера, кожен з яких має кілька шарів. Ці блоки повторюють наступну послідовність:
- Масковане багатоголове увага: Дозволяє моделі зосереджуватися на різних частинах вхідного тексту одночасно.
- Нормалізація шару: Крок нормалізації для стабілізації та покращення навчання.
- Шар прямого проходження: Відповідає за обробку інформації з шару уваги та прогнозування наступного токена.
- Шари відсіву: Ці шари запобігають перенавчанню, випадковим чином відкидаючи одиниці під час навчання.
- Фінальний вихідний шар: Модель виводить тензор розміром 4x50,257, де 50,257 представляє розмір словника. Кожен рядок у цьому тензорі відповідає вектору, який модель використовує для прогнозування наступного слова в послідовності.
- Мета: Завдання полягає в тому, щоб взяти ці вбудовування та перетворити їх назад у текст. Конкретно, останній рядок виходу використовується для генерації наступного слова, представленого як "вперед" у цій діаграмі.
Подання коду
import torch
import torch.nn as nn
import tiktoken
class GELU(nn.Module):
def __init__(self):
super().__init__()
def forward(self, x):
return 0.5 * x * (1 + torch.tanh(
torch.sqrt(torch.tensor(2.0 / torch.pi)) *
(x + 0.044715 * torch.pow(x, 3))
))
class FeedForward(nn.Module):
def __init__(self, cfg):
super().__init__()
self.layers = nn.Sequential(
nn.Linear(cfg["emb_dim"], 4 * cfg["emb_dim"]),
GELU(),
nn.Linear(4 * cfg["emb_dim"], cfg["emb_dim"]),
)
def forward(self, x):
return self.layers(x)
class MultiHeadAttention(nn.Module):
def __init__(self, d_in, d_out, context_length, dropout, num_heads, qkv_bias=False):
super().__init__()
assert d_out % num_heads == 0, "d_out must be divisible by num_heads"
self.d_out = d_out
self.num_heads = num_heads
self.head_dim = d_out // num_heads # Reduce the projection dim to match desired output dim
self.W_query = nn.Linear(d_in, d_out, bias=qkv_bias)
self.W_key = nn.Linear(d_in, d_out, bias=qkv_bias)
self.W_value = nn.Linear(d_in, d_out, bias=qkv_bias)
self.out_proj = nn.Linear(d_out, d_out) # Linear layer to combine head outputs
self.dropout = nn.Dropout(dropout)
self.register_buffer('mask', torch.triu(torch.ones(context_length, context_length), diagonal=1))
def forward(self, x):
b, num_tokens, d_in = x.shape
keys = self.W_key(x) # Shape: (b, num_tokens, d_out)
queries = self.W_query(x)
values = self.W_value(x)
# We implicitly split the matrix by adding a `num_heads` dimension
# Unroll last dim: (b, num_tokens, d_out) -> (b, num_tokens, num_heads, head_dim)
keys = keys.view(b, num_tokens, self.num_heads, self.head_dim)
values = values.view(b, num_tokens, self.num_heads, self.head_dim)
queries = queries.view(b, num_tokens, self.num_heads, self.head_dim)
# Transpose: (b, num_tokens, num_heads, head_dim) -> (b, num_heads, num_tokens, head_dim)
keys = keys.transpose(1, 2)
queries = queries.transpose(1, 2)
values = values.transpose(1, 2)
# Compute scaled dot-product attention (aka self-attention) with a causal mask
attn_scores = queries @ keys.transpose(2, 3) # Dot product for each head
# Original mask truncated to the number of tokens and converted to boolean
mask_bool = self.mask.bool()[:num_tokens, :num_tokens]
# Use the mask to fill attention scores
attn_scores.masked_fill_(mask_bool, -torch.inf)
attn_weights = torch.softmax(attn_scores / keys.shape[-1]**0.5, dim=-1)
attn_weights = self.dropout(attn_weights)
# Shape: (b, num_tokens, num_heads, head_dim)
context_vec = (attn_weights @ values).transpose(1, 2)
# Combine heads, where self.d_out = self.num_heads * self.head_dim
context_vec = context_vec.contiguous().view(b, num_tokens, self.d_out)
context_vec = self.out_proj(context_vec) # optional projection
return context_vec
class LayerNorm(nn.Module):
def __init__(self, emb_dim):
super().__init__()
self.eps = 1e-5
self.scale = nn.Parameter(torch.ones(emb_dim))
self.shift = nn.Parameter(torch.zeros(emb_dim))
def forward(self, x):
mean = x.mean(dim=-1, keepdim=True)
var = x.var(dim=-1, keepdim=True, unbiased=False)
norm_x = (x - mean) / torch.sqrt(var + self.eps)
return self.scale * norm_x + self.shift
class TransformerBlock(nn.Module):
def __init__(self, cfg):
super().__init__()
self.att = MultiHeadAttention(
d_in=cfg["emb_dim"],
d_out=cfg["emb_dim"],
context_length=cfg["context_length"],
num_heads=cfg["n_heads"],
dropout=cfg["drop_rate"],
qkv_bias=cfg["qkv_bias"])
self.ff = FeedForward(cfg)
self.norm1 = LayerNorm(cfg["emb_dim"])
self.norm2 = LayerNorm(cfg["emb_dim"])
self.drop_shortcut = nn.Dropout(cfg["drop_rate"])
def forward(self, x):
# Shortcut connection for attention block
shortcut = x
x = self.norm1(x)
x = self.att(x) # Shape [batch_size, num_tokens, emb_size]
x = self.drop_shortcut(x)
x = x + shortcut # Add the original input back
# Shortcut connection for feed forward block
shortcut = x
x = self.norm2(x)
x = self.ff(x)
x = self.drop_shortcut(x)
x = x + shortcut # Add the original input back
return x
class GPTModel(nn.Module):
def __init__(self, cfg):
super().__init__()
self.tok_emb = nn.Embedding(cfg["vocab_size"], cfg["emb_dim"])
self.pos_emb = nn.Embedding(cfg["context_length"], cfg["emb_dim"])
self.drop_emb = nn.Dropout(cfg["drop_rate"])
self.trf_blocks = nn.Sequential(
*[TransformerBlock(cfg) for _ in range(cfg["n_layers"])])
self.final_norm = LayerNorm(cfg["emb_dim"])
self.out_head = nn.Linear(
cfg["emb_dim"], cfg["vocab_size"], bias=False
)
def forward(self, in_idx):
batch_size, seq_len = in_idx.shape
tok_embeds = self.tok_emb(in_idx)
pos_embeds = self.pos_emb(torch.arange(seq_len, device=in_idx.device))
x = tok_embeds + pos_embeds # Shape [batch_size, num_tokens, emb_size]
x = self.drop_emb(x)
x = self.trf_blocks(x)
x = self.final_norm(x)
logits = self.out_head(x)
return logits
GPT_CONFIG_124M = {
"vocab_size": 50257, # Vocabulary size
"context_length": 1024, # Context length
"emb_dim": 768, # Embedding dimension
"n_heads": 12, # Number of attention heads
"n_layers": 12, # Number of layers
"drop_rate": 0.1, # Dropout rate
"qkv_bias": False # Query-Key-Value bias
}
torch.manual_seed(123)
model = GPTModel(GPT_CONFIG_124M)
out = model(batch)
print("Input batch:\n", batch)
print("\nOutput shape:", out.shape)
print(out)
Функція активації GELU
# From https://github.com/rasbt/LLMs-from-scratch/tree/main/ch04
class GELU(nn.Module):
def __init__(self):
super().__init__()
def forward(self, x):
return 0.5 * x * (1 + torch.tanh(
torch.sqrt(torch.tensor(2.0 / torch.pi)) *
(x + 0.044715 * torch.pow(x, 3))
))
Мета та Функціональність
- GELU (Гаусова Помилкова Лінійна Одиниця): Активаційна функція, яка вводить нелінійність у модель.
- Плавна Активація: На відміну від ReLU, яка обнуляє негативні вхідні дані, GELU плавно відображає вхідні дані на виходи, дозволяючи невеликі, ненульові значення для негативних вхідних даних.
- Математичне Визначення:

Note
Мета використання цієї функції після лінійних шарів всередині шару FeedForward полягає в тому, щоб змінити лінійні дані на нелінійні, щоб дозволити моделі вивчати складні, нелінійні зв'язки.
FeedForward Нейронна Мережа
Форми були додані як коментарі для кращого розуміння форм матриць:
# From https://github.com/rasbt/LLMs-from-scratch/tree/main/ch04
class FeedForward(nn.Module):
def __init__(self, cfg):
super().__init__()
self.layers = nn.Sequential(
nn.Linear(cfg["emb_dim"], 4 * cfg["emb_dim"]),
GELU(),
nn.Linear(4 * cfg["emb_dim"], cfg["emb_dim"]),
)
def forward(self, x):
# x shape: (batch_size, seq_len, emb_dim)
x = self.layers[0](x)# x shape: (batch_size, seq_len, 4 * emb_dim)
x = self.layers[1](x) # x shape remains: (batch_size, seq_len, 4 * emb_dim)
x = self.layers[2](x) # x shape: (batch_size, seq_len, emb_dim)
return x # Output shape: (batch_size, seq_len, emb_dim)
Мета та Функціональність
- Позиційна FeedForward мережа: Застосовує двошарову повністю з'єднану мережу до кожної позиції окремо та ідентично.
- Деталі Шарів:
- Перший Лінійний Шар: Розширює розмірність з
emb_dimдо4 * emb_dim. - Активація GELU: Застосовує нелінійність.
- Другий Лінійний Шар: Зменшує розмірність назад до
emb_dim.
Note
Як ви можете бачити, мережа Feed Forward використовує 3 шари. Перший - це лінійний шар, який множить розміри на 4, використовуючи лінійні ваги (параметри для навчання всередині моделі). Потім функція GELU використовується у всіх цих вимірах, щоб застосувати нелінійні варіації для захоплення багатших представлень, і нарешті ще один лінійний шар використовується для повернення до початкового розміру вимірів.
Механізм Багатоголової Уваги
Це вже було пояснено в попередньому розділі.
Мета та Функціональність
- Багатоголова Самоувага: Дозволяє моделі зосереджуватися на різних позиціях у вхідній послідовності під час кодування токена.
- Ключові Компоненти:
- Запити, Ключі, Значення: Лінійні проекції вхідних даних, які використовуються для обчислення оцінок уваги.
- Голови: Кілька механізмів уваги, що працюють паралельно (
num_heads), кожен з зменшеною розмірністю (head_dim). - Оцінки Уваги: Обчислюються як скалярний добуток запитів і ключів, масштабованих і замаскованих.
- Маскування: Застосовується каузальна маска, щоб запобігти моделі звертатися до майбутніх токенів (важливо для авторегресивних моделей, таких як GPT).
- Ваги Уваги: Softmax замаскованих і масштабованих оцінок уваги.
- Контекстний Вектор: Вагова сума значень відповідно до ваг уваги.
- Вихідна Проекція: Лінійний шар для об'єднання виходів усіх голів.
Note
Мета цієї мережі - знайти відносини між токенами в одному контексті. Більше того, токени діляться на різні голови, щоб запобігти перенавчанню, хоча фінальні відносини, знайдені для кожної голови, об'єднуються в кінці цієї мережі.
Більше того, під час навчання застосовується каузальна маска, щоб пізні токени не враховувалися при пошуку специфічних відносин до токена, і також застосовується деякий dropout для запобігання перенавчанню.
Нормалізація Шарів
# From https://github.com/rasbt/LLMs-from-scratch/tree/main/ch04
class LayerNorm(nn.Module):
def __init__(self, emb_dim):
super().__init__()
self.eps = 1e-5 # Prevent division by zero during normalization.
self.scale = nn.Parameter(torch.ones(emb_dim))
self.shift = nn.Parameter(torch.zeros(emb_dim))
def forward(self, x):
mean = x.mean(dim=-1, keepdim=True)
var = x.var(dim=-1, keepdim=True, unbiased=False)
norm_x = (x - mean) / torch.sqrt(var + self.eps)
return self.scale * norm_x + self.shift
Мета та Функціональність
- Layer Normalization: Техніка, що використовується для нормалізації вхідних даних по ознаках (виміри вбудовування) для кожного окремого прикладу в партії.
- Компоненти:
eps: Маленька константа (1e-5), що додається до дисперсії, щоб запобігти діленню на нуль під час нормалізації.scaleтаshift: Навчальні параметри (nn.Parameter), які дозволяють моделі масштабувати та зміщувати нормалізований вихід. Вони ініціалізуються одиницями та нулями відповідно.- Процес Нормалізації:
- Обчислення Середнього (
mean): Обчислює середнє значення вхідногоxпо виміру вбудовування (dim=-1), зберігаючи вимір для трансляції (keepdim=True). - Обчислення Дисперсії (
var): Обчислює дисперсіюxпо виміру вбудовування, також зберігаючи вимір. Параметрunbiased=Falseзабезпечує обчислення дисперсії за допомогою упередженого оцінювача (ділення наNзамістьN-1), що є доречним при нормалізації по ознаках, а не зразках. - Нормалізація (
norm_x): Відxвіднімається середнє значення і ділиться на квадратний корінь з дисперсії плюсeps. - Масштабування та Зміщення: Застосовує навчальні параметри
scaleтаshiftдо нормалізованого виходу.
Note
Мета полягає в тому, щоб забезпечити середнє значення 0 з дисперсією 1 по всіх вимірах одного й того ж токена. Мета цього полягає в тому, щоб стабілізувати навчання глибоких нейронних мереж, зменшуючи внутрішній зсув коваріат, що відноситься до зміни розподілу активацій мережі через оновлення параметрів під час навчання.
Блок Трансформера
Форми були додані як коментарі для кращого розуміння форм матриць:
# From https://github.com/rasbt/LLMs-from-scratch/tree/main/ch04
class TransformerBlock(nn.Module):
def __init__(self, cfg):
super().__init__()
self.att = MultiHeadAttention(
d_in=cfg["emb_dim"],
d_out=cfg["emb_dim"],
context_length=cfg["context_length"],
num_heads=cfg["n_heads"],
dropout=cfg["drop_rate"],
qkv_bias=cfg["qkv_bias"]
)
self.ff = FeedForward(cfg)
self.norm1 = LayerNorm(cfg["emb_dim"])
self.norm2 = LayerNorm(cfg["emb_dim"])
self.drop_shortcut = nn.Dropout(cfg["drop_rate"])
def forward(self, x):
# x shape: (batch_size, seq_len, emb_dim)
# Shortcut connection for attention block
shortcut = x # shape: (batch_size, seq_len, emb_dim)
x = self.norm1(x) # shape remains (batch_size, seq_len, emb_dim)
x = self.att(x) # shape: (batch_size, seq_len, emb_dim)
x = self.drop_shortcut(x) # shape remains (batch_size, seq_len, emb_dim)
x = x + shortcut # shape: (batch_size, seq_len, emb_dim)
# Shortcut connection for feedforward block
shortcut = x # shape: (batch_size, seq_len, emb_dim)
x = self.norm2(x) # shape remains (batch_size, seq_len, emb_dim)
x = self.ff(x) # shape: (batch_size, seq_len, emb_dim)
x = self.drop_shortcut(x) # shape remains (batch_size, seq_len, emb_dim)
x = x + shortcut # shape: (batch_size, seq_len, emb_dim)
return x # Output shape: (batch_size, seq_len, emb_dim)
Мета та Функціональність
- Складові Шарів: Поєднує багатоголову увагу, мережу прямого проходження, нормалізацію шару та залишкові з'єднання.
- Нормалізація Шару: Застосовується перед шарами уваги та прямого проходження для стабільного навчання.
- Залишкові З'єднання (Швидкі З'єднання): Додають вхід шару до його виходу для покращення потоку градієнтів та можливості навчання глибоких мереж.
- Випадкове Випадання: Застосовується після шарів уваги та прямого проходження для регуляризації.
Покрокова Функціональність
- Перший Залишковий Шлях (Само-Увага):
- Вхід (
shortcut): Зберегти оригінальний вхід для залишкового з'єднання. - Нормалізація Шару (
norm1): Нормалізувати вхід. - Багатоголова Увага (
att): Застосувати само-увагу. - Випадкове Випадання (
drop_shortcut): Застосувати випадкове випадання для регуляризації. - Додати Залишок (
x + shortcut): Поєднати з оригінальним входом.
- Другий Залишковий Шлях (Пряме Проходження):
- Вхід (
shortcut): Зберегти оновлений вхід для наступного залишкового з'єднання. - Нормалізація Шару (
norm2): Нормалізувати вхід. - Мережа Прямого Проходження (
ff): Застосувати трансформацію прямого проходження. - Випадкове Випадання (
drop_shortcut): Застосувати випадкове випадання. - Додати Залишок (
x + shortcut): Поєднати з входом з першого залишкового шляху.
Note
Блок трансформера групує всі мережі разом і застосовує деяку нормалізацію та випадкові випадання для покращення стабільності навчання та результатів.
Зверніть увагу, як випадкові випадання виконуються після використання кожної мережі, тоді як нормалізація застосовується перед.Крім того, він також використовує швидкі з'єднання, які полягають у додаванні виходу мережі до її входу. Це допомагає запобігти проблемі зникнення градієнта, забезпечуючи, щоб початкові шари вносили "стільки ж", скільки останні.
GPTModel
Форми були додані як коментарі для кращого розуміння форм матриць:
# From https://github.com/rasbt/LLMs-from-scratch/tree/main/ch04
class GPTModel(nn.Module):
def __init__(self, cfg):
super().__init__()
self.tok_emb = nn.Embedding(cfg["vocab_size"], cfg["emb_dim"])
# shape: (vocab_size, emb_dim)
self.pos_emb = nn.Embedding(cfg["context_length"], cfg["emb_dim"])
# shape: (context_length, emb_dim)
self.drop_emb = nn.Dropout(cfg["drop_rate"])
self.trf_blocks = nn.Sequential(
*[TransformerBlock(cfg) for _ in range(cfg["n_layers"])]
)
# Stack of TransformerBlocks
self.final_norm = LayerNorm(cfg["emb_dim"])
self.out_head = nn.Linear(cfg["emb_dim"], cfg["vocab_size"], bias=False)
# shape: (emb_dim, vocab_size)
def forward(self, in_idx):
# in_idx shape: (batch_size, seq_len)
batch_size, seq_len = in_idx.shape
# Token embeddings
tok_embeds = self.tok_emb(in_idx)
# shape: (batch_size, seq_len, emb_dim)
# Positional embeddings
pos_indices = torch.arange(seq_len, device=in_idx.device)
# shape: (seq_len,)
pos_embeds = self.pos_emb(pos_indices)
# shape: (seq_len, emb_dim)
# Add token and positional embeddings
x = tok_embeds + pos_embeds # Broadcasting over batch dimension
# x shape: (batch_size, seq_len, emb_dim)
x = self.drop_emb(x) # Dropout applied
# x shape remains: (batch_size, seq_len, emb_dim)
x = self.trf_blocks(x) # Pass through Transformer blocks
# x shape remains: (batch_size, seq_len, emb_dim)
x = self.final_norm(x) # Final LayerNorm
# x shape remains: (batch_size, seq_len, emb_dim)
logits = self.out_head(x) # Project to vocabulary size
# logits shape: (batch_size, seq_len, vocab_size)
return logits # Output shape: (batch_size, seq_len, vocab_size)
Мета та Функціональність
- Embedding Layers:
- Token Embeddings (
tok_emb): Перетворює індекси токенів на embeddings. Нагадаємо, це ваги, які надаються кожному виміру кожного токена в словнику. - Positional Embeddings (
pos_emb): Додає позиційну інформацію до embeddings, щоб зафіксувати порядок токенів. Нагадаємо, це ваги, які надаються токену відповідно до його позиції в тексті. - Dropout (
drop_emb): Застосовується до embeddings для регуляризації. - Transformer Blocks (
trf_blocks): Стек зn_layersтрансформерних блоків для обробки embeddings. - Final Normalization (
final_norm): Нормалізація шару перед вихідним шаром. - Output Layer (
out_head): Проектує фінальні приховані стани на розмір словника для отримання логітів для прогнозування.
Note
Мета цього класу полягає в тому, щоб використовувати всі інші згадані мережі для прогнозування наступного токена в послідовності, що є основоположним для завдань, таких як генерація тексту.
Зверніть увагу, як він використовуватиме стільки трансформерних блоків, скільки вказано, і що кожен трансформерний блок використовує одну мережу з багатоголовим увагою, одну мережу прямого проходження та кілька нормалізацій. Тож якщо використовується 12 трансформерних блоків, помножте це на 12.
Більше того, шар нормалізації додається перед виходом, а фінальний лінійний шар застосовується в кінці, щоб отримати результати з правильними розмірами. Зверніть увагу, що кожен фінальний вектор має розмір використаного словника. Це тому, що він намагається отримати ймовірність для кожного можливого токена в словнику.
Кількість параметрів для навчання
Маючи визначену структуру GPT, можна дізнатися кількість параметрів для навчання:
GPT_CONFIG_124M = {
"vocab_size": 50257, # Vocabulary size
"context_length": 1024, # Context length
"emb_dim": 768, # Embedding dimension
"n_heads": 12, # Number of attention heads
"n_layers": 12, # Number of layers
"drop_rate": 0.1, # Dropout rate
"qkv_bias": False # Query-Key-Value bias
}
model = GPTModel(GPT_CONFIG_124M)
total_params = sum(p.numel() for p in model.parameters())
print(f"Total number of parameters: {total_params:,}")
# Total number of parameters: 163,009,536
Покроковий розрахунок
1. Вкладкові шари: Вкладення токенів та позиційне вкладення
- Шар:
nn.Embedding(vocab_size, emb_dim) - Параметри:
vocab_size * emb_dim
token_embedding_params = 50257 * 768 = 38,597,376
- Шар:
nn.Embedding(context_length, emb_dim) - Параметри:
context_length * emb_dim
position_embedding_params = 1024 * 768 = 786,432
Загальна кількість параметрів вбудовування
embedding_params = token_embedding_params + position_embedding_params
embedding_params = 38,597,376 + 786,432 = 39,383,808
2. Transformer Blocks
Є 12 блоків трансформера, тому ми розрахуємо параметри для одного блоку, а потім помножимо на 12.
Параметри на один блок трансформера
a. Багатоголове увага
-
Компоненти:
-
Лінійний шар запиту (
W_query):nn.Linear(emb_dim, emb_dim, bias=False) -
Лінійний шар ключа (
W_key):nn.Linear(emb_dim, emb_dim, bias=False) -
Лінійний шар значення (
W_value):nn.Linear(emb_dim, emb_dim, bias=False) -
Вихідна проекція (
out_proj):nn.Linear(emb_dim, emb_dim) -
Розрахунки:
-
Кожен з
W_query,W_key,W_value:
qkv_params = emb_dim * emb_dim = 768 * 768 = 589,824
Оскільки є три такі шари:
total_qkv_params = 3 * qkv_params = 3 * 589,824 = 1,769,472
- Вихідна проекція (
out_proj):
out_proj_params = (emb_dim * emb_dim) + emb_dim = (768 * 768) + 768 = 589,824 + 768 = 590,592
- Загальна кількість параметрів багатоголового уваги:
mha_params = total_qkv_params + out_proj_params
mha_params = 1,769,472 + 590,592 = 2,360,064
b. Мережа з прямим проходженням
-
Компоненти:
-
Перший лінійний шар:
nn.Linear(emb_dim, 4 * emb_dim) -
Другий лінійний шар:
nn.Linear(4 * emb_dim, emb_dim) -
Розрахунки:
-
Перший лінійний шар:
ff_first_layer_params = (emb_dim * 4 * emb_dim) + (4 * emb_dim)
ff_first_layer_params = (768 * 3072) + 3072 = 2,359,296 + 3,072 = 2,362,368
- Другий лінійний шар:
ff_second_layer_params = (4 * emb_dim * emb_dim) + emb_dim
ff_second_layer_params = (3072 * 768) + 768 = 2,359,296 + 768 = 2,360,064
- Загальна кількість параметрів мережі з прямим проходженням:
ff_params = ff_first_layer_params + ff_second_layer_params
ff_params = 2,362,368 + 2,360,064 = 4,722,432
c. Нормалізації шару
- Компоненти:
- Два екземпляри
LayerNormна блок. - Кожен
LayerNormмає2 * emb_dimпараметрів (масштаб і зсув). - Розрахунки:
layer_norm_params_per_block = 2 * (2 * emb_dim) = 2 * 768 * 2 = 3,072
d. Загальна кількість параметрів на один блок трансформера
pythonCopy codeparams_per_block = mha_params + ff_params + layer_norm_params_per_block
params_per_block = 2,360,064 + 4,722,432 + 3,072 = 7,085,568
Загальна кількість параметрів для всіх блоків трансформера
pythonCopy codetotal_transformer_blocks_params = params_per_block * n_layers
total_transformer_blocks_params = 7,085,568 * 12 = 85,026,816
3. Остаточні шари
a. Нормалізація остаточного шару
- Параметри:
2 * emb_dim(масштаб і зсув)
pythonCopy codefinal_layer_norm_params = 2 * 768 = 1,536
b. Шар виводу проекції (out_head)
- Шар:
nn.Linear(emb_dim, vocab_size, bias=False) - Параметри:
emb_dim * vocab_size
pythonCopy codeoutput_projection_params = 768 * 50257 = 38,597,376
4. Підсумування всіх параметрів
pythonCopy codetotal_params = (
embedding_params +
total_transformer_blocks_params +
final_layer_norm_params +
output_projection_params
)
total_params = (
39,383,808 +
85,026,816 +
1,536 +
38,597,376
)
total_params = 163,009,536
Генерація тексту
Маючи модель, яка передбачає наступний токен, як і попередній, потрібно просто взяти значення останнього токена з виходу (оскільки вони будуть значеннями передбаченого токена), що буде значенням на запис у словнику, а потім використати функцію softmax, щоб нормалізувати виміри в ймовірності, які в сумі дорівнюють 1, а потім отримати індекс найбільшого запису, який буде індексом слова в словнику.
Code from https://github.com/rasbt/LLMs-from-scratch/blob/main/ch04/01_main-chapter-code/ch04.ipynb:
def generate_text_simple(model, idx, max_new_tokens, context_size):
# idx is (batch, n_tokens) array of indices in the current context
for _ in range(max_new_tokens):
# Crop current context if it exceeds the supported context size
# E.g., if LLM supports only 5 tokens, and the context size is 10
# then only the last 5 tokens are used as context
idx_cond = idx[:, -context_size:]
# Get the predictions
with torch.no_grad():
logits = model(idx_cond)
# Focus only on the last time step
# (batch, n_tokens, vocab_size) becomes (batch, vocab_size)
logits = logits[:, -1, :]
# Apply softmax to get probabilities
probas = torch.softmax(logits, dim=-1) # (batch, vocab_size)
# Get the idx of the vocab entry with the highest probability value
idx_next = torch.argmax(probas, dim=-1, keepdim=True) # (batch, 1)
# Append sampled index to the running sequence
idx = torch.cat((idx, idx_next), dim=1) # (batch, n_tokens+1)
return idx
start_context = "Hello, I am"
encoded = tokenizer.encode(start_context)
print("encoded:", encoded)
encoded_tensor = torch.tensor(encoded).unsqueeze(0)
print("encoded_tensor.shape:", encoded_tensor.shape)
model.eval() # disable dropout
out = generate_text_simple(
model=model,
idx=encoded_tensor,
max_new_tokens=6,
context_size=GPT_CONFIG_124M["context_length"]
)
print("Output:", out)
print("Output length:", len(out[0]))