28 KiB
5. LLM Architecture
LLM Architecture
Tip
이 다섯 번째 단계의 목표는 매우 간단합니다: 전체 LLM의 아키텍처를 개발하는 것입니다. 모든 것을 결합하고, 모든 레이어를 적용하며, 텍스트를 생성하거나 텍스트를 ID로 변환하고 다시 변환하는 모든 기능을 만듭니다.
이 아키텍처는 훈련 후 텍스트를 훈련하고 예측하는 데 사용됩니다.
LLM 아키텍처 예시는 https://github.com/rasbt/LLMs-from-scratch/blob/main/ch04/01_main-chapter-code/ch04.ipynb에서 확인할 수 있습니다:
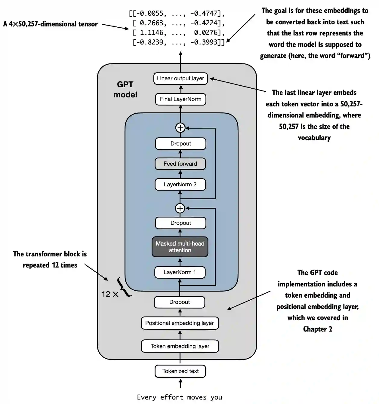
높은 수준의 표현은 다음과 같이 관찰할 수 있습니다:

- Input (Tokenized Text): 프로세스는 토큰화된 텍스트로 시작되며, 이는 숫자 표현으로 변환됩니다.
- Token Embedding and Positional Embedding Layer: 토큰화된 텍스트는 토큰 임베딩 레이어와 위치 임베딩 레이어를 통과하여, 시퀀스에서 토큰의 위치를 캡처합니다. 이는 단어 순서를 이해하는 데 중요합니다.
- Transformer Blocks: 모델은 12개의 트랜스포머 블록을 포함하며, 각 블록은 여러 레이어로 구성됩니다. 이 블록은 다음 시퀀스를 반복합니다:
- Masked Multi-Head Attention: 모델이 입력 텍스트의 다양한 부분에 동시에 집중할 수 있게 합니다.
- Layer Normalization: 훈련을 안정화하고 개선하기 위한 정규화 단계입니다.
- Feed Forward Layer: 주의 레이어에서 정보를 처리하고 다음 토큰에 대한 예측을 수행하는 역할을 합니다.
- Dropout Layers: 이 레이어는 훈련 중 무작위로 유닛을 드롭하여 과적합을 방지합니다.
- Final Output Layer: 모델은 4x50,257 차원의 텐서를 출력하며, 여기서 50,257은 어휘의 크기를 나타냅니다. 이 텐서의 각 행은 모델이 시퀀스에서 다음 단어를 예측하는 데 사용하는 벡터에 해당합니다.
- Goal: 목표는 이러한 임베딩을 가져와 다시 텍스트로 변환하는 것입니다. 구체적으로, 출력의 마지막 행은 이 다이어그램에서 "forward"로 표시된 다음 단어를 생성하는 데 사용됩니다.
Code representation
import torch
import torch.nn as nn
import tiktoken
class GELU(nn.Module):
def __init__(self):
super().__init__()
def forward(self, x):
return 0.5 * x * (1 + torch.tanh(
torch.sqrt(torch.tensor(2.0 / torch.pi)) *
(x + 0.044715 * torch.pow(x, 3))
))
class FeedForward(nn.Module):
def __init__(self, cfg):
super().__init__()
self.layers = nn.Sequential(
nn.Linear(cfg["emb_dim"], 4 * cfg["emb_dim"]),
GELU(),
nn.Linear(4 * cfg["emb_dim"], cfg["emb_dim"]),
)
def forward(self, x):
return self.layers(x)
class MultiHeadAttention(nn.Module):
def __init__(self, d_in, d_out, context_length, dropout, num_heads, qkv_bias=False):
super().__init__()
assert d_out % num_heads == 0, "d_out must be divisible by num_heads"
self.d_out = d_out
self.num_heads = num_heads
self.head_dim = d_out // num_heads # Reduce the projection dim to match desired output dim
self.W_query = nn.Linear(d_in, d_out, bias=qkv_bias)
self.W_key = nn.Linear(d_in, d_out, bias=qkv_bias)
self.W_value = nn.Linear(d_in, d_out, bias=qkv_bias)
self.out_proj = nn.Linear(d_out, d_out) # Linear layer to combine head outputs
self.dropout = nn.Dropout(dropout)
self.register_buffer('mask', torch.triu(torch.ones(context_length, context_length), diagonal=1))
def forward(self, x):
b, num_tokens, d_in = x.shape
keys = self.W_key(x) # Shape: (b, num_tokens, d_out)
queries = self.W_query(x)
values = self.W_value(x)
# We implicitly split the matrix by adding a `num_heads` dimension
# Unroll last dim: (b, num_tokens, d_out) -> (b, num_tokens, num_heads, head_dim)
keys = keys.view(b, num_tokens, self.num_heads, self.head_dim)
values = values.view(b, num_tokens, self.num_heads, self.head_dim)
queries = queries.view(b, num_tokens, self.num_heads, self.head_dim)
# Transpose: (b, num_tokens, num_heads, head_dim) -> (b, num_heads, num_tokens, head_dim)
keys = keys.transpose(1, 2)
queries = queries.transpose(1, 2)
values = values.transpose(1, 2)
# Compute scaled dot-product attention (aka self-attention) with a causal mask
attn_scores = queries @ keys.transpose(2, 3) # Dot product for each head
# Original mask truncated to the number of tokens and converted to boolean
mask_bool = self.mask.bool()[:num_tokens, :num_tokens]
# Use the mask to fill attention scores
attn_scores.masked_fill_(mask_bool, -torch.inf)
attn_weights = torch.softmax(attn_scores / keys.shape[-1]**0.5, dim=-1)
attn_weights = self.dropout(attn_weights)
# Shape: (b, num_tokens, num_heads, head_dim)
context_vec = (attn_weights @ values).transpose(1, 2)
# Combine heads, where self.d_out = self.num_heads * self.head_dim
context_vec = context_vec.contiguous().view(b, num_tokens, self.d_out)
context_vec = self.out_proj(context_vec) # optional projection
return context_vec
class LayerNorm(nn.Module):
def __init__(self, emb_dim):
super().__init__()
self.eps = 1e-5
self.scale = nn.Parameter(torch.ones(emb_dim))
self.shift = nn.Parameter(torch.zeros(emb_dim))
def forward(self, x):
mean = x.mean(dim=-1, keepdim=True)
var = x.var(dim=-1, keepdim=True, unbiased=False)
norm_x = (x - mean) / torch.sqrt(var + self.eps)
return self.scale * norm_x + self.shift
class TransformerBlock(nn.Module):
def __init__(self, cfg):
super().__init__()
self.att = MultiHeadAttention(
d_in=cfg["emb_dim"],
d_out=cfg["emb_dim"],
context_length=cfg["context_length"],
num_heads=cfg["n_heads"],
dropout=cfg["drop_rate"],
qkv_bias=cfg["qkv_bias"])
self.ff = FeedForward(cfg)
self.norm1 = LayerNorm(cfg["emb_dim"])
self.norm2 = LayerNorm(cfg["emb_dim"])
self.drop_shortcut = nn.Dropout(cfg["drop_rate"])
def forward(self, x):
# Shortcut connection for attention block
shortcut = x
x = self.norm1(x)
x = self.att(x) # Shape [batch_size, num_tokens, emb_size]
x = self.drop_shortcut(x)
x = x + shortcut # Add the original input back
# Shortcut connection for feed forward block
shortcut = x
x = self.norm2(x)
x = self.ff(x)
x = self.drop_shortcut(x)
x = x + shortcut # Add the original input back
return x
class GPTModel(nn.Module):
def __init__(self, cfg):
super().__init__()
self.tok_emb = nn.Embedding(cfg["vocab_size"], cfg["emb_dim"])
self.pos_emb = nn.Embedding(cfg["context_length"], cfg["emb_dim"])
self.drop_emb = nn.Dropout(cfg["drop_rate"])
self.trf_blocks = nn.Sequential(
*[TransformerBlock(cfg) for _ in range(cfg["n_layers"])])
self.final_norm = LayerNorm(cfg["emb_dim"])
self.out_head = nn.Linear(
cfg["emb_dim"], cfg["vocab_size"], bias=False
)
def forward(self, in_idx):
batch_size, seq_len = in_idx.shape
tok_embeds = self.tok_emb(in_idx)
pos_embeds = self.pos_emb(torch.arange(seq_len, device=in_idx.device))
x = tok_embeds + pos_embeds # Shape [batch_size, num_tokens, emb_size]
x = self.drop_emb(x)
x = self.trf_blocks(x)
x = self.final_norm(x)
logits = self.out_head(x)
return logits
GPT_CONFIG_124M = {
"vocab_size": 50257, # Vocabulary size
"context_length": 1024, # Context length
"emb_dim": 768, # Embedding dimension
"n_heads": 12, # Number of attention heads
"n_layers": 12, # Number of layers
"drop_rate": 0.1, # Dropout rate
"qkv_bias": False # Query-Key-Value bias
}
torch.manual_seed(123)
model = GPTModel(GPT_CONFIG_124M)
out = model(batch)
print("Input batch:\n", batch)
print("\nOutput shape:", out.shape)
print(out)
GELU 활성화 함수
# From https://github.com/rasbt/LLMs-from-scratch/tree/main/ch04
class GELU(nn.Module):
def __init__(self):
super().__init__()
def forward(self, x):
return 0.5 * x * (1 + torch.tanh(
torch.sqrt(torch.tensor(2.0 / torch.pi)) *
(x + 0.044715 * torch.pow(x, 3))
))
목적 및 기능
- GELU (가우시안 오류 선형 단위): 모델에 비선형성을 도입하는 활성화 함수입니다.
- 부드러운 활성화: 음수 입력을 0으로 만드는 ReLU와 달리, GELU는 음수 입력에 대해 작고 0이 아닌 값을 허용하며 입력을 출력으로 부드럽게 매핑합니다.
- 수학적 정의:

Tip
FeedForward 레이어 내의 선형 레이어 후 이 함수를 사용하는 목적은 선형 데이터를 비선형으로 변경하여 모델이 복잡하고 비선형적인 관계를 학습할 수 있도록 하는 것입니다.
FeedForward 신경망
행렬의 형태를 더 잘 이해하기 위해 주석으로 형태가 추가되었습니다:
# From https://github.com/rasbt/LLMs-from-scratch/tree/main/ch04
class FeedForward(nn.Module):
def __init__(self, cfg):
super().__init__()
self.layers = nn.Sequential(
nn.Linear(cfg["emb_dim"], 4 * cfg["emb_dim"]),
GELU(),
nn.Linear(4 * cfg["emb_dim"], cfg["emb_dim"]),
)
def forward(self, x):
# x shape: (batch_size, seq_len, emb_dim)
x = self.layers[0](x)# x shape: (batch_size, seq_len, 4 * emb_dim)
x = self.layers[1](x) # x shape remains: (batch_size, seq_len, 4 * emb_dim)
x = self.layers[2](x) # x shape: (batch_size, seq_len, emb_dim)
return x # Output shape: (batch_size, seq_len, emb_dim)
목적 및 기능
- 위치별 FeedForward 네트워크: 각 위치에 대해 별도로 동일하게 두 개의 완전 연결 네트워크를 적용합니다.
- 레이어 세부사항:
- 첫 번째 선형 레이어: 차원을
emb_dim
에서4 * emb_dim
으로 확장합니다. - GELU 활성화: 비선형성을 적용합니다.
- 두 번째 선형 레이어: 차원을 다시
emb_dim
으로 줄입니다.
Tip
보시다시피, Feed Forward 네트워크는 3개의 레이어를 사용합니다. 첫 번째는 선형 레이어로, 선형 가중치(모델 내부에서 훈련할 매개변수)를 사용하여 차원을 4배로 곱합니다. 그런 다음, GELU 함수가 모든 차원에서 사용되어 더 풍부한 표현을 포착하기 위해 비선형 변화를 적용하고, 마지막으로 또 다른 선형 레이어가 원래 차원 크기로 되돌리기 위해 사용됩니다.
다중 헤드 주의 메커니즘
이것은 이전 섹션에서 이미 설명되었습니다.
목적 및 기능
- 다중 헤드 자기 주의: 모델이 토큰을 인코딩할 때 입력 시퀀스 내의 다양한 위치에 집중할 수 있게 합니다.
- 주요 구성 요소:
- 쿼리, 키, 값: 입력의 선형 프로젝션으로, 주의 점수를 계산하는 데 사용됩니다.
- 헤드: 병렬로 실행되는 여러 주의 메커니즘(
num_heads
), 각 헤드는 축소된 차원(head_dim
)을 가집니다. - 주의 점수: 쿼리와 키의 내적을 계산하여 스케일링하고 마스킹합니다.
- 마스킹: 모델이 미래의 토큰에 주의를 기울이지 않도록 하는 인과 마스크가 적용됩니다(자기 회귀 모델인 GPT와 같은 경우 중요).
- 주의 가중치: 마스킹되고 스케일된 주의 점수의 소프트맥스입니다.
- 컨텍스트 벡터: 주의 가중치에 따라 값의 가중 합입니다.
- 출력 프로젝션: 모든 헤드의 출력을 결합하는 선형 레이어입니다.
Tip
이 네트워크의 목표는 동일한 컨텍스트 내에서 토큰 간의 관계를 찾는 것입니다. 또한, 토큰은 과적합을 방지하기 위해 서로 다른 헤드로 나뉘지만, 각 헤드에서 발견된 최종 관계는 이 네트워크의 끝에서 결합됩니다.
또한, 훈련 중에 인과 마스크가 적용되어 나중의 토큰이 특정 토큰과의 관계를 찾을 때 고려되지 않으며, 과적합을 방지하기 위해 일부 드롭아웃도 적용됩니다.
레이어 정규화
# From https://github.com/rasbt/LLMs-from-scratch/tree/main/ch04
class LayerNorm(nn.Module):
def __init__(self, emb_dim):
super().__init__()
self.eps = 1e-5 # Prevent division by zero during normalization.
self.scale = nn.Parameter(torch.ones(emb_dim))
self.shift = nn.Parameter(torch.zeros(emb_dim))
def forward(self, x):
mean = x.mean(dim=-1, keepdim=True)
var = x.var(dim=-1, keepdim=True, unbiased=False)
norm_x = (x - mean) / torch.sqrt(var + self.eps)
return self.scale * norm_x + self.shift
목적 및 기능
- 레이어 정규화: 배치의 각 개별 예제에 대해 특징(임베딩 차원) 전반에 걸쳐 입력을 정규화하는 데 사용되는 기술입니다.
- 구성 요소:
eps
: 정규화 중 0으로 나누는 것을 방지하기 위해 분산에 추가되는 작은 상수(1e-5
).scale
및shift
: 정규화된 출력을 스케일하고 이동할 수 있도록 하는 학습 가능한 매개변수(nn.Parameter
). 각각 1과 0으로 초기화됩니다.- 정규화 과정:
- 평균 계산(
mean
): 임베딩 차원(dim=-1
)을 따라 입력x
의 평균을 계산하며, 브로드캐스팅을 위해 차원을 유지합니다(keepdim=True
). - 분산 계산(
var
): 임베딩 차원에 따라x
의 분산을 계산하며, 차원을 유지합니다.unbiased=False
매개변수는 분산이 편향 추정기를 사용하여 계산되도록 보장합니다(샘플이 아닌 특징에 대해 정규화할 때 적합한N
으로 나누기). - 정규화(
norm_x
):x
에서 평균을 빼고 분산에eps
를 더한 값의 제곱근으로 나눕니다. - 스케일 및 이동: 정규화된 출력에 학습 가능한
scale
및shift
매개변수를 적용합니다.
Tip
목표는 동일한 토큰의 모든 차원에서 평균이 0이고 분산이 1이 되도록 하는 것입니다. 이는 딥 뉴럴 네트워크의 훈련을 안정화하기 위해 내부 공변량 이동을 줄이는 것을 목표로 하며, 이는 훈련 중 매개변수 업데이트로 인한 네트워크 활성화의 분포 변화와 관련이 있습니다.
트랜스포머 블록
행렬의 형태를 더 잘 이해하기 위해 주석으로 추가되었습니다:
# From https://github.com/rasbt/LLMs-from-scratch/tree/main/ch04
class TransformerBlock(nn.Module):
def __init__(self, cfg):
super().__init__()
self.att = MultiHeadAttention(
d_in=cfg["emb_dim"],
d_out=cfg["emb_dim"],
context_length=cfg["context_length"],
num_heads=cfg["n_heads"],
dropout=cfg["drop_rate"],
qkv_bias=cfg["qkv_bias"]
)
self.ff = FeedForward(cfg)
self.norm1 = LayerNorm(cfg["emb_dim"])
self.norm2 = LayerNorm(cfg["emb_dim"])
self.drop_shortcut = nn.Dropout(cfg["drop_rate"])
def forward(self, x):
# x shape: (batch_size, seq_len, emb_dim)
# Shortcut connection for attention block
shortcut = x # shape: (batch_size, seq_len, emb_dim)
x = self.norm1(x) # shape remains (batch_size, seq_len, emb_dim)
x = self.att(x) # shape: (batch_size, seq_len, emb_dim)
x = self.drop_shortcut(x) # shape remains (batch_size, seq_len, emb_dim)
x = x + shortcut # shape: (batch_size, seq_len, emb_dim)
# Shortcut connection for feedforward block
shortcut = x # shape: (batch_size, seq_len, emb_dim)
x = self.norm2(x) # shape remains (batch_size, seq_len, emb_dim)
x = self.ff(x) # shape: (batch_size, seq_len, emb_dim)
x = self.drop_shortcut(x) # shape remains (batch_size, seq_len, emb_dim)
x = x + shortcut # shape: (batch_size, seq_len, emb_dim)
return x # Output shape: (batch_size, seq_len, emb_dim)
목적 및 기능
- 층의 구성: 다중 헤드 주의, 피드포워드 네트워크, 층 정규화 및 잔차 연결을 결합합니다.
- 층 정규화: 안정적인 훈련을 위해 주의 및 피드포워드 층 전에 적용됩니다.
- 잔차 연결 (단축 경로): 층의 입력을 출력에 추가하여 그래디언트 흐름을 개선하고 깊은 네트워크의 훈련을 가능하게 합니다.
- 드롭아웃: 정규화를 위해 주의 및 피드포워드 층 후에 적용됩니다.
단계별 기능
- 첫 번째 잔차 경로 (자기 주의):
- 입력 (
shortcut
): 잔차 연결을 위해 원래 입력을 저장합니다. - 층 정규화 (
norm1
): 입력을 정규화합니다. - 다중 헤드 주의 (
att
): 자기 주의를 적용합니다. - 드롭아웃 (
drop_shortcut
): 정규화를 위해 드롭아웃을 적용합니다. - 잔차 추가 (
x + shortcut
): 원래 입력과 결합합니다.
- 두 번째 잔차 경로 (피드포워드):
- 입력 (
shortcut
): 다음 잔차 연결을 위해 업데이트된 입력을 저장합니다. - 층 정규화 (
norm2
): 입력을 정규화합니다. - 피드포워드 네트워크 (
ff
): 피드포워드 변환을 적용합니다. - 드롭아웃 (
drop_shortcut
): 드롭아웃을 적용합니다. - 잔차 추가 (
x + shortcut
): 첫 번째 잔차 경로의 입력과 결합합니다.
Tip
변환기 블록은 모든 네트워크를 함께 그룹화하고 훈련 안정성과 결과를 개선하기 위해 일부 정규화 및 드롭아웃을 적용합니다.
드롭아웃이 각 네트워크 사용 후에 수행되고 정규화가 이전에 적용된다는 점에 유의하십시오.또한, 네트워크의 출력을 입력에 추가하는 단축 경로를 사용합니다. 이는 초기 층이 마지막 층만큼 "많이" 기여하도록 하여 그래디언트 소실 문제를 방지하는 데 도움이 됩니다.
GPTModel
행렬의 형태를 더 잘 이해하기 위해 주석으로 형태가 추가되었습니다:
# From https://github.com/rasbt/LLMs-from-scratch/tree/main/ch04
class GPTModel(nn.Module):
def __init__(self, cfg):
super().__init__()
self.tok_emb = nn.Embedding(cfg["vocab_size"], cfg["emb_dim"])
# shape: (vocab_size, emb_dim)
self.pos_emb = nn.Embedding(cfg["context_length"], cfg["emb_dim"])
# shape: (context_length, emb_dim)
self.drop_emb = nn.Dropout(cfg["drop_rate"])
self.trf_blocks = nn.Sequential(
*[TransformerBlock(cfg) for _ in range(cfg["n_layers"])]
)
# Stack of TransformerBlocks
self.final_norm = LayerNorm(cfg["emb_dim"])
self.out_head = nn.Linear(cfg["emb_dim"], cfg["vocab_size"], bias=False)
# shape: (emb_dim, vocab_size)
def forward(self, in_idx):
# in_idx shape: (batch_size, seq_len)
batch_size, seq_len = in_idx.shape
# Token embeddings
tok_embeds = self.tok_emb(in_idx)
# shape: (batch_size, seq_len, emb_dim)
# Positional embeddings
pos_indices = torch.arange(seq_len, device=in_idx.device)
# shape: (seq_len,)
pos_embeds = self.pos_emb(pos_indices)
# shape: (seq_len, emb_dim)
# Add token and positional embeddings
x = tok_embeds + pos_embeds # Broadcasting over batch dimension
# x shape: (batch_size, seq_len, emb_dim)
x = self.drop_emb(x) # Dropout applied
# x shape remains: (batch_size, seq_len, emb_dim)
x = self.trf_blocks(x) # Pass through Transformer blocks
# x shape remains: (batch_size, seq_len, emb_dim)
x = self.final_norm(x) # Final LayerNorm
# x shape remains: (batch_size, seq_len, emb_dim)
logits = self.out_head(x) # Project to vocabulary size
# logits shape: (batch_size, seq_len, vocab_size)
return logits # Output shape: (batch_size, seq_len, vocab_size)
목적 및 기능
- 임베딩 레이어:
- 토큰 임베딩 (
tok_emb
): 토큰 인덱스를 임베딩으로 변환합니다. 이들은 어휘의 각 토큰의 각 차원에 주어진 가중치입니다. - 위치 임베딩 (
pos_emb
): 임베딩에 위치 정보를 추가하여 토큰의 순서를 캡처합니다. 이들은 텍스트에서의 위치에 따라 토큰에 주어진 가중치입니다. - 드롭아웃 (
drop_emb
): 정규화를 위해 임베딩에 적용됩니다. - 트랜스포머 블록 (
trf_blocks
): 임베딩을 처리하기 위한n_layers
트랜스포머 블록의 스택입니다. - 최종 정규화 (
final_norm
): 출력 레이어 전에 레이어 정규화가 적용됩니다. - 출력 레이어 (
out_head
): 최종 은닉 상태를 어휘 크기로 프로젝션하여 예측을 위한 로짓을 생성합니다.
Tip
이 클래스의 목표는 시퀀스에서 다음 토큰을 예측하기 위해 언급된 모든 다른 네트워크를 사용하는 것입니다. 이는 텍스트 생성과 같은 작업에 기본적입니다.
얼마나 많은 트랜스포머 블록이 사용될 것인지 명시된 대로 사용할 것인지 주목하십시오. 각 트랜스포머 블록은 하나의 멀티 헤드 어텐션 네트워크, 하나의 피드 포워드 네트워크 및 여러 정규화를 사용합니다. 따라서 12개의 트랜스포머 블록이 사용되면 이를 12로 곱합니다.
게다가, 출력 전에 정규화 레이어가 추가되고, 마지막에 적절한 차원으로 결과를 얻기 위해 최종 선형 레이어가 적용됩니다. 각 최종 벡터의 크기가 사용된 어휘의 크기와 같다는 점에 주목하십시오. 이는 어휘 내의 가능한 각 토큰에 대한 확률을 얻으려는 것입니다.
훈련할 매개변수 수
GPT 구조가 정의되면 훈련할 매개변수 수를 파악할 수 있습니다:
GPT_CONFIG_124M = {
"vocab_size": 50257, # Vocabulary size
"context_length": 1024, # Context length
"emb_dim": 768, # Embedding dimension
"n_heads": 12, # Number of attention heads
"n_layers": 12, # Number of layers
"drop_rate": 0.1, # Dropout rate
"qkv_bias": False # Query-Key-Value bias
}
model = GPTModel(GPT_CONFIG_124M)
total_params = sum(p.numel() for p in model.parameters())
print(f"Total number of parameters: {total_params:,}")
# Total number of parameters: 163,009,536
단계별 계산
1. 임베딩 레이어: 토큰 임베딩 및 위치 임베딩
- 레이어:
nn.Embedding(vocab_size, emb_dim)
- 매개변수:
vocab_size * emb_dim
token_embedding_params = 50257 * 768 = 38,597,376
- Layer:
nn.Embedding(context_length, emb_dim)
- Parameters:
context_length * emb_dim
position_embedding_params = 1024 * 768 = 786,432
총 임베딩 매개변수
embedding_params = token_embedding_params + position_embedding_params
embedding_params = 38,597,376 + 786,432 = 39,383,808
2. Transformer Blocks
12개의 트랜스포머 블록이 있으므로, 하나의 블록에 대한 매개변수를 계산한 후 12를 곱합니다.
트랜스포머 블록당 매개변수
a. 멀티-헤드 어텐션
-
구성 요소:
-
쿼리 선형 레이어 (
W_query
):nn.Linear(emb_dim, emb_dim, bias=False)
-
키 선형 레이어 (
W_key
):nn.Linear(emb_dim, emb_dim, bias=False)
-
값 선형 레이어 (
W_value
):nn.Linear(emb_dim, emb_dim, bias=False)
-
출력 프로젝션 (
out_proj
):nn.Linear(emb_dim, emb_dim)
-
계산:
-
각각의
W_query
,W_key
,W_value
:
qkv_params = emb_dim * emb_dim = 768 * 768 = 589,824
이러한 레이어가 3개 있으므로:
total_qkv_params = 3 * qkv_params = 3 * 589,824 = 1,769,472
- 출력 프로젝션 (
out_proj
):
out_proj_params = (emb_dim * emb_dim) + emb_dim = (768 * 768) + 768 = 589,824 + 768 = 590,592
- 총 멀티-헤드 어텐션 매개변수:
mha_params = total_qkv_params + out_proj_params
mha_params = 1,769,472 + 590,592 = 2,360,064
b. 피드포워드 네트워크
-
구성 요소:
-
첫 번째 선형 레이어:
nn.Linear(emb_dim, 4 * emb_dim)
-
두 번째 선형 레이어:
nn.Linear(4 * emb_dim, emb_dim)
-
계산:
-
첫 번째 선형 레이어:
ff_first_layer_params = (emb_dim * 4 * emb_dim) + (4 * emb_dim)
ff_first_layer_params = (768 * 3072) + 3072 = 2,359,296 + 3,072 = 2,362,368
- 두 번째 선형 레이어:
ff_second_layer_params = (4 * emb_dim * emb_dim) + emb_dim
ff_second_layer_params = (3072 * 768) + 768 = 2,359,296 + 768 = 2,360,064
- 총 피드포워드 매개변수:
ff_params = ff_first_layer_params + ff_second_layer_params
ff_params = 2,362,368 + 2,360,064 = 4,722,432
c. 레이어 정규화
- 구성 요소:
- 블록당 두 개의
LayerNorm
인스턴스. - 각
LayerNorm
은2 * emb_dim
매개변수(스케일 및 시프트)를 가집니다. - 계산:
layer_norm_params_per_block = 2 * (2 * emb_dim) = 2 * 768 * 2 = 3,072
d. 트랜스포머 블록당 총 매개변수
pythonCopy codeparams_per_block = mha_params + ff_params + layer_norm_params_per_block
params_per_block = 2,360,064 + 4,722,432 + 3,072 = 7,085,568
모든 트랜스포머 블록의 총 매개변수
pythonCopy codetotal_transformer_blocks_params = params_per_block * n_layers
total_transformer_blocks_params = 7,085,568 * 12 = 85,026,816
3. 최종 레이어
a. 최종 레이어 정규화
- 매개변수:
2 * emb_dim
(스케일 및 이동)
pythonCopy codefinal_layer_norm_params = 2 * 768 = 1,536
b. 출력 프로젝션 레이어 (out_head
)
- 레이어:
nn.Linear(emb_dim, vocab_size, bias=False)
- 파라미터:
emb_dim * vocab_size
pythonCopy codeoutput_projection_params = 768 * 50257 = 38,597,376
4. 모든 매개변수 요약
pythonCopy codetotal_params = (
embedding_params +
total_transformer_blocks_params +
final_layer_norm_params +
output_projection_params
)
total_params = (
39,383,808 +
85,026,816 +
1,536 +
38,597,376
)
total_params = 163,009,536
Generate Text
모델이 이전과 같은 다음 토큰을 예측하는 경우, 출력에서 마지막 토큰 값을 가져오기만 하면 됩니다(예측된 토큰의 값이 될 것이므로). 이는 어휘의 각 항목에 대한 값이 될 것이며, 그런 다음 softmax
함수를 사용하여 차원을 확률로 정규화하여 합이 1이 되도록 하고, 가장 큰 항목의 인덱스를 가져옵니다. 이 인덱스는 어휘 내의 단어 인덱스가 됩니다.
Code from https://github.com/rasbt/LLMs-from-scratch/blob/main/ch04/01_main-chapter-code/ch04.ipynb:
def generate_text_simple(model, idx, max_new_tokens, context_size):
# idx is (batch, n_tokens) array of indices in the current context
for _ in range(max_new_tokens):
# Crop current context if it exceeds the supported context size
# E.g., if LLM supports only 5 tokens, and the context size is 10
# then only the last 5 tokens are used as context
idx_cond = idx[:, -context_size:]
# Get the predictions
with torch.no_grad():
logits = model(idx_cond)
# Focus only on the last time step
# (batch, n_tokens, vocab_size) becomes (batch, vocab_size)
logits = logits[:, -1, :]
# Apply softmax to get probabilities
probas = torch.softmax(logits, dim=-1) # (batch, vocab_size)
# Get the idx of the vocab entry with the highest probability value
idx_next = torch.argmax(probas, dim=-1, keepdim=True) # (batch, 1)
# Append sampled index to the running sequence
idx = torch.cat((idx, idx_next), dim=1) # (batch, n_tokens+1)
return idx
start_context = "Hello, I am"
encoded = tokenizer.encode(start_context)
print("encoded:", encoded)
encoded_tensor = torch.tensor(encoded).unsqueeze(0)
print("encoded_tensor.shape:", encoded_tensor.shape)
model.eval() # disable dropout
out = generate_text_simple(
model=model,
idx=encoded_tensor,
max_new_tokens=6,
context_size=GPT_CONFIG_124M["context_length"]
)
print("Output:", out)
print("Output length:", len(out[0]))