7.6 KiB

Algoritmi di Crittografia/Compressione

{{#include ../../banners/hacktricks-training.md}}

Identificazione degli Algoritmi

Se si termina in un codice utilizzando shift a destra e a sinistra, xors e diverse operazioni aritmetiche è altamente probabile che sia l'implementazione di un algoritmo crittografico. Qui verranno mostrati alcuni modi per identificare l'algoritmo utilizzato senza dover invertire ogni passaggio.

Funzioni API

CryptDeriveKey

Se questa funzione è utilizzata, puoi scoprire quale algoritmo è in uso controllando il valore del secondo parametro:

Controlla qui la tabella degli algoritmi possibili e i loro valori assegnati: https://docs.microsoft.com/en-us/windows/win32/seccrypto/alg-id

RtlCompressBuffer/RtlDecompressBuffer

Comprimi e decomprimi un dato buffer.

CryptAcquireContext

Dalla documentazione: La funzione CryptAcquireContext è utilizzata per acquisire un handle a un particolare contenitore di chiavi all'interno di un particolare fornitore di servizi crittografici (CSP). Questo handle restituito è utilizzato nelle chiamate alle funzioni CryptoAPI che utilizzano il CSP selezionato.

CryptCreateHash

Inizia l'hashing di un flusso di dati. Se questa funzione è utilizzata, puoi scoprire quale algoritmo è in uso controllando il valore del secondo parametro:


Controlla qui la tabella degli algoritmi possibili e i loro valori assegnati: https://docs.microsoft.com/en-us/windows/win32/seccrypto/alg-id

Costanti di codice

A volte è davvero facile identificare un algoritmo grazie al fatto che deve utilizzare un valore speciale e unico.

Se cerchi la prima costante su Google, questo è ciò che ottieni:

Pertanto, puoi assumere che la funzione decompilata sia un calcolatore sha256.
Puoi cercare qualsiasi altra costante e otterrai (probabilmente) lo stesso risultato.

info sui dati

Se il codice non ha alcuna costante significativa, potrebbe essere in caricamento informazioni dalla sezione .data.
Puoi accedere a quei dati, raggruppare il primo dword e cercarlo su Google come abbiamo fatto nella sezione precedente:

In questo caso, se cerchi 0xA56363C6 puoi scoprire che è correlato alle tabelle dell'algoritmo AES.

RC4 (Crittografia Simmetrica)

Caratteristiche

È composto da 3 parti principali:

  • Fase di inizializzazione/: Crea una tabella di valori da 0x00 a 0xFF (256 byte in totale, 0x100). Questa tabella è comunemente chiamata Substitution Box (o SBox).
  • Fase di mescolamento: Eseguirà un loop attraverso la tabella creata prima (loop di 0x100 iterazioni, di nuovo) modificando ciascun valore con byte semi-casuali. Per creare questi byte semi-casuali, viene utilizzata la chiave RC4. Le chiavi RC4 possono essere tra 1 e 256 byte di lunghezza, tuttavia si raccomanda generalmente che siano superiori a 5 byte. Comunemente, le chiavi RC4 sono lunghe 16 byte.
  • Fase XOR: Infine, il testo in chiaro o il testo cifrato è XORato con i valori creati prima. La funzione per crittografare e decrittografare è la stessa. Per questo, verrà eseguito un loop attraverso i 256 byte creati tante volte quanto necessario. Questo è solitamente riconosciuto in un codice decompilato con un %256 (mod 256).

Tip

Per identificare un RC4 in un codice disassemblato/decompilato puoi controllare 2 loop di dimensione 0x100 (con l'uso di una chiave) e poi un XOR dei dati di input con i 256 valori creati prima nei 2 loop probabilmente usando un %256 (mod 256)

Fase di Inizializzazione/Substitution Box: (Nota il numero 256 usato come contatore e come uno 0 è scritto in ciascun posto dei 256 caratteri)

Fase di Mescolamento:

Fase XOR:

AES (Crittografia Simmetrica)

Caratteristiche

  • Uso di scatole di sostituzione e tabelle di ricerca
  • È possibile distinguere AES grazie all'uso di valori specifici delle tabelle di ricerca (costanti). _Nota che la costante può essere memorizzata nel binario o creata dinamicamente.
  • La chiave di crittografia deve essere divisibile per 16 (di solito 32B) e di solito viene utilizzato un IV di 16B.

Costanti SBox

Serpent (Crittografia Simmetrica)

Caratteristiche

  • È raro trovare malware che lo utilizzi, ma ci sono esempi (Ursnif)
  • Facile determinare se un algoritmo è Serpent o meno in base alla sua lunghezza (funzione estremamente lunga)

Identificazione

Nell'immagine seguente nota come la costante 0x9E3779B9 è utilizzata (nota che questa costante è utilizzata anche da altri algoritmi crittografici come TEA -Tiny Encryption Algorithm).
Nota anche la dimensione del loop (132) e il numero di operazioni XOR nelle istruzioni di disassemblaggio e nell'esempio di codice:

Come accennato in precedenza, questo codice può essere visualizzato all'interno di qualsiasi decompilatore come una funzione molto lunga poiché non ci sono salti al suo interno. Il codice decompilato può apparire come segue:

Pertanto, è possibile identificare questo algoritmo controllando il numero magico e i XOR iniziali, vedendo una funzione molto lunga e confrontando alcune istruzioni della lunga funzione con un'implementazione (come lo shift a sinistra di 7 e la rotazione a sinistra di 22).

RSA (Crittografia Asimmetrica)

Caratteristiche

  • Più complesso degli algoritmi simmetrici
  • Non ci sono costanti! (le implementazioni personalizzate sono difficili da determinare)
  • KANAL (un analizzatore crittografico) non riesce a mostrare indizi su RSA poiché si basa su costanti.

Identificazione per confronti

  • Nella riga 11 (sinistra) c'è un +7) >> 3 che è lo stesso della riga 35 (destra): +7) / 8
  • La riga 12 (sinistra) controlla se modulus_len < 0x040 e nella riga 36 (destra) controlla se inputLen+11 > modulusLen

MD5 & SHA (hash)

Caratteristiche

  • 3 funzioni: Init, Update, Final
  • Funzioni di inizializzazione simili

Identificare

Init

Puoi identificare entrambi controllando le costanti. Nota che sha_init ha 1 costante che MD5 non ha:

MD5 Transform

Nota l'uso di più costanti

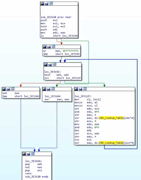
CRC (hash)

  • Più piccolo e più efficiente poiché la sua funzione è trovare cambiamenti accidentali nei dati
  • Usa tabelle di ricerca (quindi puoi identificare costanti)

Identificare

Controlla le costanti della tabella di ricerca:

Un algoritmo hash CRC appare come:

APLib (Compressione)

Caratteristiche

  • Costanti non riconoscibili
  • Puoi provare a scrivere l'algoritmo in python e cercare cose simili online

Identificare

Il grafico è piuttosto grande:

Controlla 3 confronti per riconoscerlo:

{{#include ../../banners/hacktricks-training.md}}