6.7 KiB
macOS System Extensions
{{#include ../../../banners/hacktricks-training.md}}
System Extensions / Endpoint Security Framework
A diferencia de las Kernel Extensions, las System Extensions se ejecutan en el espacio de usuario en lugar del espacio del kernel, reduciendo el riesgo de un fallo del sistema debido a un mal funcionamiento de la extensión.

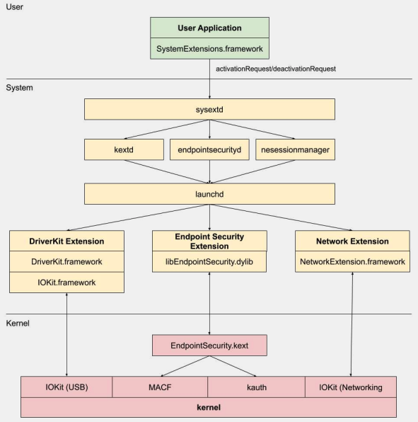
Hay tres tipos de system extensions: DriverKit Extensions, Network Extensions y Endpoint Security Extensions.
DriverKit Extensions
DriverKit es un reemplazo para las kernel extensions que proporcionan soporte de hardware. Permite que los controladores de dispositivos (como USB, Serial, NIC y controladores HID) se ejecuten en el espacio de usuario en lugar del espacio del kernel. El marco DriverKit incluye versiones de espacio de usuario de ciertas clases de I/O Kit, y el kernel reenvía eventos normales de I/O Kit al espacio de usuario, ofreciendo un entorno más seguro para que estos controladores se ejecuten.
Network Extensions
Las Network Extensions proporcionan la capacidad de personalizar comportamientos de red. Hay varios tipos de Network Extensions:
- App Proxy: Esto se utiliza para crear un cliente VPN que implementa un protocolo VPN personalizado orientado a flujos. Esto significa que maneja el tráfico de red basado en conexiones (o flujos) en lugar de paquetes individuales.
- Packet Tunnel: Esto se utiliza para crear un cliente VPN que implementa un protocolo VPN personalizado orientado a paquetes. Esto significa que maneja el tráfico de red basado en paquetes individuales.
- Filter Data: Esto se utiliza para filtrar "flujos" de red. Puede monitorear o modificar datos de red a nivel de flujo.
- Filter Packet: Esto se utiliza para filtrar paquetes individuales de red. Puede monitorear o modificar datos de red a nivel de paquete.
- DNS Proxy: Esto se utiliza para crear un proveedor DNS personalizado. Puede usarse para monitorear o modificar solicitudes y respuestas DNS.
Endpoint Security Framework
Endpoint Security es un marco proporcionado por Apple en macOS que ofrece un conjunto de APIs para la seguridad del sistema. Está destinado a ser utilizado por proveedores de seguridad y desarrolladores para construir productos que puedan monitorear y controlar la actividad del sistema para identificar y protegerse contra actividades maliciosas.
Este marco proporciona una colección de APIs para monitorear y controlar la actividad del sistema, como ejecuciones de procesos, eventos del sistema de archivos, eventos de red y del kernel.
El núcleo de este marco está implementado en el kernel, como una Kernel Extension (KEXT) ubicada en /System/Library/Extensions/EndpointSecurity.kext
. Este KEXT está compuesto por varios componentes clave:
- EndpointSecurityDriver: Actúa como el "punto de entrada" para la extensión del kernel. Es el principal punto de interacción entre el sistema operativo y el marco de Endpoint Security.
- EndpointSecurityEventManager: Este componente es responsable de implementar ganchos del kernel. Los ganchos del kernel permiten que el marco monitoree eventos del sistema interceptando llamadas al sistema.
- EndpointSecurityClientManager: Este gestiona la comunicación con los clientes del espacio de usuario, manteniendo un registro de qué clientes están conectados y necesitan recibir notificaciones de eventos.
- EndpointSecurityMessageManager: Este envía mensajes y notificaciones de eventos a los clientes del espacio de usuario.
Los eventos que el marco de Endpoint Security puede monitorear se clasifican en:
- Eventos de archivos
- Eventos de procesos
- Eventos de sockets
- Eventos del kernel (como cargar/descargar una extensión del kernel o abrir un dispositivo de I/O Kit)
Arquitectura del Endpoint Security Framework

La comunicación en el espacio de usuario con el marco de Endpoint Security ocurre a través de la clase IOUserClient. Se utilizan dos subclases diferentes, dependiendo del tipo de llamador:
- EndpointSecurityDriverClient: Esto requiere el derecho
com.apple.private.endpoint-security.manager
, que solo posee el proceso del sistemaendpointsecurityd
. - EndpointSecurityExternalClient: Esto requiere el derecho
com.apple.developer.endpoint-security.client
. Esto sería utilizado típicamente por software de seguridad de terceros que necesita interactuar con el marco de Endpoint Security.
Las Endpoint Security Extensions:libEndpointSecurity.dylib
es la biblioteca C que utilizan las system extensions para comunicarse con el kernel. Esta biblioteca utiliza el I/O Kit (IOKit
) para comunicarse con el KEXT de Endpoint Security.
endpointsecurityd
es un daemon del sistema clave involucrado en la gestión y lanzamiento de las system extensions de seguridad de endpoint, particularmente durante el proceso de arranque temprano. Solo las system extensions marcadas con NSEndpointSecurityEarlyBoot
en su archivo Info.plist
reciben este tratamiento de arranque temprano.
Otro daemon del sistema, sysextd
, valida las system extensions y las mueve a las ubicaciones adecuadas del sistema. Luego pide al daemon relevante que cargue la extensión. El SystemExtensions.framework
es responsable de activar y desactivar las system extensions.
Bypassing ESF
ESF es utilizado por herramientas de seguridad que intentarán detectar a un red teamer, por lo que cualquier información sobre cómo evitar esto suena interesante.
CVE-2021-30965
La cuestión es que la aplicación de seguridad necesita tener permisos de Acceso Completo al Disco. Así que si un atacante pudiera eliminar eso, podría evitar que el software se ejecute:
tccutil reset All
Para más información sobre este bypass y otros relacionados, consulta la charla #OBTS v5.0: "The Achilles Heel of EndpointSecurity" - Fitzl Csaba
Al final, esto se solucionó otorgando el nuevo permiso kTCCServiceEndpointSecurityClient
a la aplicación de seguridad gestionada por tccd
, de modo que tccutil
no borre sus permisos, impidiendo que deje de funcionar.
Referencias
- OBTS v3.0: "Endpoint Security & Insecurity" - Scott Knight
- https://knight.sc/reverse%20engineering/2019/08/24/system-extension-internals.html
{{#include ../../../banners/hacktricks-training.md}}