# macOS System Extensions {{#include ../../../banners/hacktricks-training.md}} ## System Extensions / Endpoint Security Framework Unlike Kernel Extensions, **System Extensions run in user space** instead of kernel space, reducing the risk of a system crash due to extension malfunction.
https://knight.sc/images/system-extension-internals-1.png
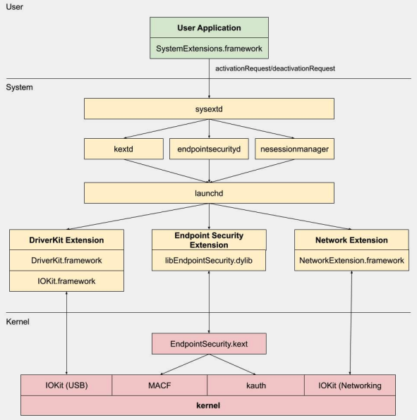
There are three types of system extensions: **DriverKit** Extensions, **Network** Extensions, and **Endpoint Security** Extensions. ### **DriverKit Extensions** DriverKit is a replacement for kernel extensions that **provide hardware support**. It allows device drivers (like USB, Serial, NIC, and HID drivers) to run in user space rather than kernel space. The DriverKit framework includes **user space versions of certain I/O Kit classes**, and the kernel forwards normal I/O Kit events to user space, offering a safer environment for these drivers to run. ### **Network Extensions** Network Extensions provide the ability to customize network behaviors. There are several types of Network Extensions: - **App Proxy**: This is used for creating a VPN client that implements a flow-oriented, custom VPN protocol. This means it handles network traffic based on connections (or flows) rather than individual packets. - **Packet Tunnel**: This is used for creating a VPN client that implements a packet-oriented, custom VPN protocol. This means it handles network traffic based on individual packets. - **Filter Data**: This is used for filtering network "flows". It can monitor or modify network data at the flow level. - **Filter Packet**: This is used for filtering individual network packets. It can monitor or modify network data at the packet level. - **DNS Proxy**: This is used for creating a custom DNS provider. It can be used to monitor or modify DNS requests and responses. ## Endpoint Security Framework Endpoint Security is a framework provided by Apple in macOS that provides a set of APIs for system security. It's intended for use by **security vendors and developers to build products that can monitor and control system activity** to identify and protect against malicious activity. This framework provides a **collection of APIs to monitor and control system activity**, such as process executions, file system events, network and kernel events. The core of this framework is implemented in the kernel, as a Kernel Extension (KEXT) located at **`/System/Library/Extensions/EndpointSecurity.kext`**. This KEXT is made up of several key components: - **EndpointSecurityDriver**: This acts as the "entry point" for the kernel extension. It's the main point of interaction between the OS and the Endpoint Security framework. - **EndpointSecurityEventManager**: This component is responsible for implementing kernel hooks. Kernel hooks allow the framework to monitor system events by intercepting system calls. - **EndpointSecurityClientManager**: This manages the communication with user space clients, keeping track of which clients are connected and need to receive event notifications. - **EndpointSecurityMessageManager**: This sends messages and event notifications to user space clients. The events that the Endpoint Security framework can monitor are categorized into: - File events - Process events - Socket events - Kernel events (such as loading/unloading a kernel extension or opening an I/O Kit device) ### Endpoint Security Framework Architecture
https://www.youtube.com/watch?v=jaVkpM1UqOs
**User-space communication** with the Endpoint Security framework happens through the IOUserClient class. Two different subclasses are used, depending on the type of caller: - **EndpointSecurityDriverClient**: This requires the `com.apple.private.endpoint-security.manager` entitlement, which is only held by the system process `endpointsecurityd`. - **EndpointSecurityExternalClient**: This requires the `com.apple.developer.endpoint-security.client` entitlement. This would typically be used by third-party security software that needs to interact with the Endpoint Security framework. The Endpoint Security Extensions:**`libEndpointSecurity.dylib`** is the C library that system extensions use to communicate with the kernel. This library uses the I/O Kit (`IOKit`) to communicate with the Endpoint Security KEXT. **`endpointsecurityd`** is a key system daemon involved in managing and launching endpoint security system extensions, particularly during the early boot process. **Only system extensions** marked with **`NSEndpointSecurityEarlyBoot`** in their `Info.plist` file receive this early boot treatment. Another system daemon, **`sysextd`**, **validates system extensions** and moves them into the proper system locations. It then asks the relevant daemon to load the extension. The **`SystemExtensions.framework`** is responsible for activating and deactivating system extensions. ## Bypassing ESF ESF is used by security tools that will try to detect a red teamer, so any information about how this could be avoided sounds interesting. ### CVE-2021-30965 The thing is that the security application needs to have **Full Disk Access permissions**. So if an attacker could remove that, he could prevent the software from running: ```bash tccutil reset All ``` For **more information** about this bypass and related ones check the talk [#OBTS v5.0: "The Achilles Heel of EndpointSecurity" - Fitzl Csaba](https://www.youtube.com/watch?v=lQO7tvNCoTI) At the end this was fixed by giving the new permission **`kTCCServiceEndpointSecurityClient`** to the security app managed by **`tccd`** so `tccutil` won't clear its permissions preventing it from running. ## References - [**OBTS v3.0: "Endpoint Security & Insecurity" - Scott Knight**](https://www.youtube.com/watch?v=jaVkpM1UqOs) - [**https://knight.sc/reverse%20engineering/2019/08/24/system-extension-internals.html**](https://knight.sc/reverse%20engineering/2019/08/24/system-extension-internals.html) {{#include ../../../banners/hacktricks-training.md}}