# macOS Sistem Uzantıları {{#include ../../../banners/hacktricks-training.md}} ## Sistem Uzantıları / Uç Nokta Güvenlik Çerçevesi Kernel Uzantılarının aksine, **Sistem Uzantıları kullanıcı alanında çalışır** ve bu da uzantı arızası nedeniyle sistem çökmesi riskini azaltır.
https://knight.sc/images/system-extension-internals-1.png
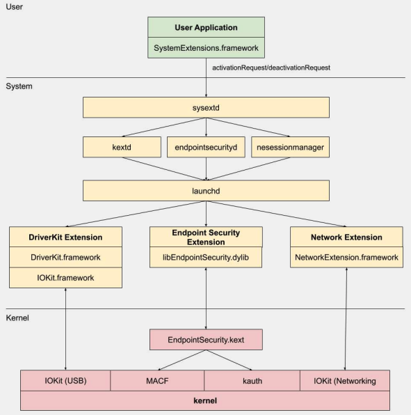
Üç tür sistem uzantısı vardır: **DriverKit** Uzantıları, **Ağ** Uzantıları ve **Uç Nokta Güvenliği** Uzantıları. ### **DriverKit Uzantıları** DriverKit, **donanım desteği sağlayan** kernel uzantılarının yerini alır. Cihaz sürücülerinin (USB, Seri, NIC ve HID sürücüleri gibi) kernel alanı yerine kullanıcı alanında çalışmasına olanak tanır. DriverKit çerçevesi, **belirli I/O Kit sınıflarının kullanıcı alanı sürümlerini** içerir ve kernel, normal I/O Kit olaylarını kullanıcı alanına ileterek bu sürücülerin çalışması için daha güvenli bir ortam sunar. ### **Ağ Uzantıları** Ağ Uzantıları, ağ davranışlarını özelleştirme yeteneği sağlar. Birkaç tür Ağ Uzantısı vardır: - **Uygulama Proxy**: Akış odaklı, özel bir VPN protokolü uygulayan bir VPN istemcisi oluşturmak için kullanılır. Bu, ağ trafiğini bağlantılara (veya akışlara) göre yönetmesi anlamına gelir, bireysel paketler yerine. - **Paket Tüneli**: Bireysel paketlere dayalı, özel bir VPN protokolü uygulayan bir VPN istemcisi oluşturmak için kullanılır. Bu, ağ trafiğini bireysel paketler bazında yönetmesi anlamına gelir. - **Veri Filtreleme**: Ağ "akışlarını" filtrelemek için kullanılır. Akış düzeyinde ağ verilerini izleyebilir veya değiştirebilir. - **Paket Filtreleme**: Bireysel ağ paketlerini filtrelemek için kullanılır. Paket düzeyinde ağ verilerini izleyebilir veya değiştirebilir. - **DNS Proxy**: Özel bir DNS sağlayıcısı oluşturmak için kullanılır. DNS isteklerini ve yanıtlarını izlemek veya değiştirmek için kullanılabilir. ## Uç Nokta Güvenlik Çerçevesi Uç Nokta Güvenliği, Apple tarafından macOS'ta sağlanan bir çerçevedir ve sistem güvenliği için bir dizi API sunar. **Güvenlik satıcıları ve geliştiricilerin kötü niyetli etkinlikleri tanımlamak ve korumak için sistem etkinliğini izleyip kontrol edebilecekleri ürünler geliştirmeleri amacıyla kullanılır.** Bu çerçeve, **sistem etkinliğini izlemek ve kontrol etmek için bir dizi API** sağlar; örneğin, işlem yürütmeleri, dosya sistemi olayları, ağ ve kernel olayları gibi. Bu çerçevenin temeli, **`/System/Library/Extensions/EndpointSecurity.kext`** konumunda bulunan bir Kernel Uzantısı (KEXT) olarak kernel'de uygulanmıştır. Bu KEXT, birkaç ana bileşenden oluşur: - **EndpointSecurityDriver**: Bu, kernel uzantısı için "giriş noktası" olarak işlev görür. OS ile Uç Nokta Güvenlik çerçevesi arasındaki ana etkileşim noktasıdır. - **EndpointSecurityEventManager**: Bu bileşen, kernel kancalarını uygulamaktan sorumludur. Kernel kancaları, çerçevenin sistem olaylarını izleyebilmesi için sistem çağrılarını kesmesine olanak tanır. - **EndpointSecurityClientManager**: Bu, kullanıcı alanı istemcileriyle iletişimi yönetir, hangi istemcilerin bağlı olduğunu ve olay bildirimlerini alması gerektiğini takip eder. - **EndpointSecurityMessageManager**: Bu, kullanıcı alanı istemcilerine mesajlar ve olay bildirimleri gönderir. Uç Nokta Güvenlik çerçevesinin izleyebileceği olaylar şunlara ayrılır: - Dosya olayları - İşlem olayları - Soket olayları - Kernel olayları (örneğin, bir kernel uzantısının yüklenmesi/boşaltılması veya bir I/O Kit cihazının açılması) ### Uç Nokta Güvenlik Çerçevesi Mimarisi
https://www.youtube.com/watch?v=jaVkpM1UqOs
**Kullanıcı alanı iletişimi**, IOUserClient sınıfı aracılığıyla Uç Nokta Güvenlik çerçevesi ile gerçekleşir. İki farklı alt sınıf, çağıran türüne bağlı olarak kullanılır: - **EndpointSecurityDriverClient**: Bu, yalnızca sistem süreci `endpointsecurityd` tarafından tutulan `com.apple.private.endpoint-security.manager` yetkisini gerektirir. - **EndpointSecurityExternalClient**: Bu, `com.apple.developer.endpoint-security.client` yetkisini gerektirir. Bu genellikle Uç Nokta Güvenlik çerçevesi ile etkileşimde bulunması gereken üçüncü taraf güvenlik yazılımları tarafından kullanılır. Uç Nokta Güvenlik Uzantıları:**`libEndpointSecurity.dylib`** sistem uzantılarının kernel ile iletişim kurmak için kullandığı C kütüphanesidir. Bu kütüphane, Uç Nokta Güvenlik KEXT ile iletişim kurmak için I/O Kit (`IOKit`) kullanır. **`endpointsecurityd`** uç nokta güvenlik sistem uzantılarını yönetmek ve başlatmakla ilgili önemli bir sistem daemon'udur, özellikle erken önyükleme sürecinde. **Sadece sistem uzantıları**, `Info.plist` dosyalarında **`NSEndpointSecurityEarlyBoot`** ile işaretlenmiş olanlar bu erken önyükleme muamelesini alır. Başka bir sistem daemon'u, **`sysextd`**, **sistem uzantılarını doğrular** ve bunları uygun sistem konumlarına taşır. Ardından ilgili daemon'dan uzantıyı yüklemesini ister. **`SystemExtensions.framework`** sistem uzantılarını etkinleştirmek ve devre dışı bırakmakla sorumludur. ## ESF'yi Aşmak ESF, bir kırmızı takım üyesini tespit etmeye çalışan güvenlik araçları tarafından kullanılır, bu nedenle bunun nasıl önlenebileceğine dair herhangi bir bilgi ilginçtir. ### CVE-2021-30965 Sorun, güvenlik uygulamasının **Tam Disk Erişimi izinlerine** sahip olması gerektiğidir. Yani, bir saldırgan bunu kaldırabilirse, yazılımın çalışmasını engelleyebilir: ```bash tccutil reset All ``` Daha fazla bilgi için bu bypass ve ilgili olanlar hakkında [#OBTS v5.0: "The Achilles Heel of EndpointSecurity" - Fitzl Csaba](https://www.youtube.com/watch?v=lQO7tvNCoTI) konuşmasına bakın. Sonunda, bu, **`tccd`** tarafından yönetilen güvenlik uygulamasına yeni izin **`kTCCServiceEndpointSecurityClient`** verilerek düzeltildi, böylece `tccutil` izinlerini temizlemeyecek ve çalışmasını engellemeyecek. ## Referanslar - [**OBTS v3.0: "Endpoint Security & Insecurity" - Scott Knight**](https://www.youtube.com/watch?v=jaVkpM1UqOs) - [**https://knight.sc/reverse%20engineering/2019/08/24/system-extension-internals.html**](https://knight.sc/reverse%20engineering/2019/08/24/system-extension-internals.html) {{#include ../../../banners/hacktricks-training.md}}