[**HackTricks Training AWS Red Team Expert (ARTE)**](https://training.hacktricks.xyz/courses/arte)
\
Learn & practice GCP Hacking:
[**HackTricks Training GCP Red Team Expert (GRTE)**
](https://training.hacktricks.xyz/courses/grte)
.png)
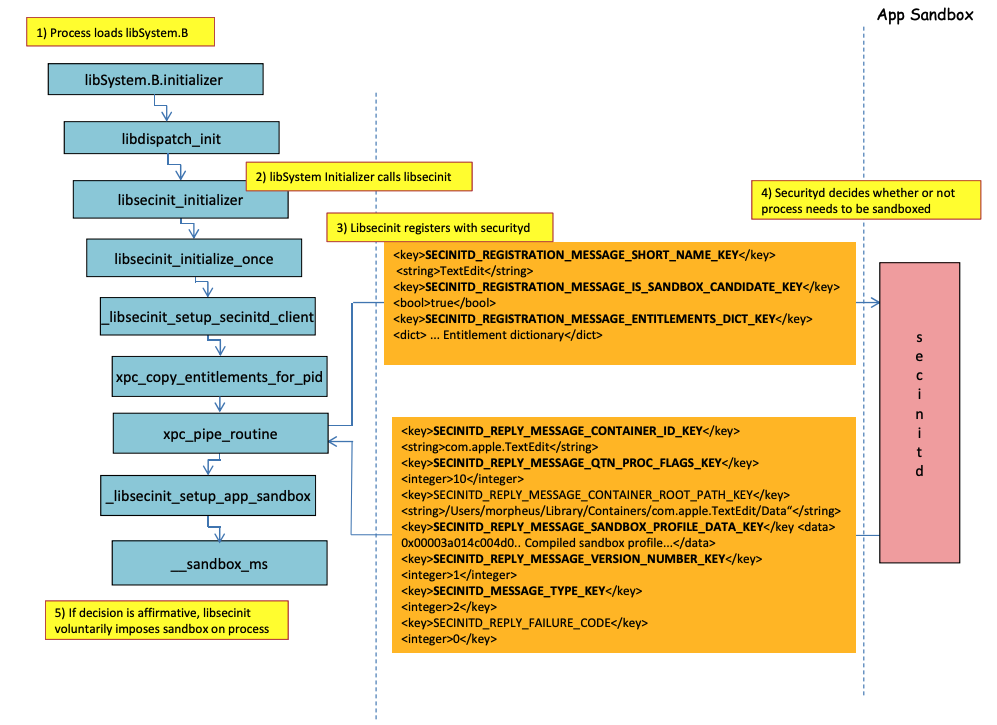
Image from http://newosxbook.com/files/HITSB.pdf
[**HackTricks Training AWS Red Team Expert (ARTE)**](https://training.hacktricks.xyz/courses/arte)
\
Learn & practice GCP Hacking:
[**HackTricks Training GCP Red Team Expert (GRTE)**
](https://training.hacktricks.xyz/courses/grte)